Formação de Sobras
Esta operação é destinada a formação de sobras e, a geração de refugo a partir desta formação. Além disso, também possibilita transferir uma sobra formada para uma segunda formação e, excluir uma baixa por pallet.
Ao realizar uma operação referente a pallet acabado, esteja ciente das informações sobre parametrização para identificação da quantidade de caixas a ser digitada pelo usuário e Crítica de saldo da matéria prima a nível de controle, disponíveis em Pallet Acabado.
O que você pode fazer:
Formar um pallet de sobras
- Acesse o caminho: Mega Agro > Packing House > Operações > Pallet Acabado > Formação de Sobras;
- Informe os campos solicitados:
- Operador: Informe o responsável pela formação;
- Ordem de Produção: Informe a ordem de produção referente a formação a ser feita.
- Clique em +Inserir no menu lateral direito inferior, para habilitar a inclusão dos itens da ordem de produção informada no pallet;
- Informe os campos habilitados:
- Item Ord. Produção: Indique o item da ordem de produção que será incluso na formação do pallet; A partir da informação deste campo, os campos Classificação, Caixa, Coloração, Calibre, Embalagem e Etiqueta são preenchidos automaticamente pelo sistema.
- Embalagem: Informe a data de embalagem da produção;
- Traceability: Exibe o resultado do código formado a partir da máscara de traceability configurada no cadastro de Cultura.
- Controle: Informe o número de controle do item da ordem de produção;
- Total de Caixas: Informe o total de caixas no pallet a ser formado;
- Quantidade de Caixas: Informe a quantidade de caixas no pallet a ser formado.
O campo Total de Caixas será exibido quando a parametrização da identificação da quantidade de caixas estiver informada com T. O campo Quantidade de Caixas será exibido quando esta parametrização estiver informada com Q.
- Clique em Confirmar, no menu lateral para salvar o respectivo item. Suas informações serão apresentadas na subguia Item;
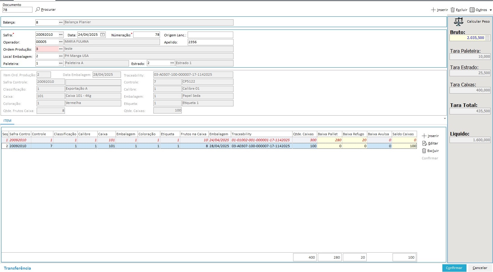
A subguia Item exibe ainda informações relacionadas as baixas efetuadas e, de Traceability (rastreabilidade):
- Traceability: Exibe o resultado do código formado a partir da máscara de traceability configurada no cadastro de Cultura.
- Baixa Pallet: Exibe quanto do item já foi [baixado por pallet](/agronegocio/packing house/operacoes/formar-e-pesar-pallet.mdx);
- Baixa Refugo: Exibe quanto do item já foi [baixado por refugo](/agronegocio/packing house/operacoes/refugo.mdx);
- Baixas Avulsas: Exibe o quanto do item já foi [baixado de forma avulsa](/agronegocio/packing house/operacoes/baixas-avulsas.mdx).
- Saldo Caixas: Exibe o saldo do respectivo item.
Subguia Baixas
A partir das packs citadas, a tela passa a ter também a subguia Baixas, nela ficarão registradas as baixas dos itens informados na formação de sobra, as quais serão classificadas de acordo com seu tipo.Informações importantes sobre o processo/registro de baixa
- O item que possui baixa não pode ser editado, nem excluído;
- A exclusão de uma baixa por refugo deve ser feita na operação de Refugo. Saiba como exluir uma baixa por refugo;
- Para remover uma baixa por pallet deve-se ir ta tela de formação de pallet para fazer a exclusão do item.
- Sobras que já contenham pallet informado não podem ser editadas ou excluídas.
- Clique em Ler Peso, caso tenha uma balança automática previamento cadastrada ou clique em Calcular Peso para obter a pesagem do pallet a partir das informações. Também é possível informar o peso diretamente no campo Bruto;
- Clique em Confirmar, no canto inferior direito, para salvar a formação do pallet.
Ao confirmar, será exibida na tela a mensagem de confirmação da formação de pallet e seu respectivo número. Se a crítica de saldo estiver habilitada e, ocorrer no momento da confirmação:Saiba como fazer a liberação
A crítica de saldo ocorre a nível de controle e, precisa ser habilitada. Entenda como funciona a crítica de saldo a nível de controle.
- Clique em Sim, na mensagem referente a crítica;
- Informe os campos solicitados na tela Liberação Estouro Peso do Controle:
- Matrícula: Informe a matrícula do funcionário responsável por autorizar a liberação da respectiva movimentação;
- Nome: Informe o nome do funcionário da matrícula informada;
- Liberação: Informe o código de liberação da movimentação.
- Clique em Confirmar, para liberar a respectiva movimentação.
- Clique em Ok na tela de gravação do pallet. Em seguida, será aberta a tela de Acompanhamento da Ordem de Produção;
- Clique em Ok para fechar a tela de Acompanhamento da Ordem de Produção; Em seguida, será aberta a tela para impressão da etiqueta do pallet;
- Indique se deseja emitir a etiqueta da sobra formada a partir das opções Sim e Não:
- Sim: Para indicar que deseja emitir a etiqueta. Ao clicar nesta opção, a etiqueta será gerada e exibida para impressão, conforme configurado nos Parâmetros do Sistema.
A etiqueta a ser emitida precisa ser previamente informada no item RPT_ETIQUETA_FORMACAOSOBRA, do parâmetro 6 - Parâmetros do Packing House, nos Parâmetros do Sistema.
Saiba como configurar o formato de etiqueta a ser emitida
6 - Parâmetros do Packing House - RPT_ETIQUETA_FORMACAOSOBRA
- Acesse o caminho: Mega Agro > Global Agrícola > Configurações > Parâmetros do Sistema;
- Acesse a guia Controle Industrial;
- Acesse o parâmetro 6 - Parâmetros do Packing House;
- Selecione o item RPT_ETIQUETA_FORMACAOSOBRA;
- Clique em +Inserir;
- Informe os campos solicitados:
- Data Vigência: Informe a data a partir da qual esta parametrização estará vigente.
- Valor do Item: Informe o formato de relatório que deve ser emitido quando clicado em Sim para emissão da etiqueta na formação de Sobra.
Exemplo de formato: CbOa_EtiquetaFormacaoSobra.rpt
- Clique em Confirmar para salvar a parametrização.
- Não: Para indicar que não deseja emitir a etiqueta no momento.
- Sim: Para indicar que deseja emitir a etiqueta. Ao clicar nesta opção, a etiqueta será gerada e exibida para impressão, conforme configurado nos Parâmetros do Sistema.
Gerar refugo a partir da sobra
É possível configurar a Integração do Refugo com Materiais. Este processo facilitará a gestão de refugo para usuários que também utilizam o módulo de Materiais, tanto do ERP Mega quanto do ERP Senior XT: acesse a página de Integrações do Packing House e entenda o funcionamenteo de cada uma dessas possibilidades.
Atenção
- É possível realizar a Integração com o módulo de Materiais do ERP Mega ou, o módulo de Materiais do ERP Senior XT. Portanto, esteja atento ao tipo de Integração que está sendo utilizada.
- Para a Integração com Materiais do ERP Senior XT, os campos a serem considerados no processo de Integração serão: Status, Local de Integração, Unidade Medida, Filial Estoque, Produto, Produto de Consumo, Percentual de Consumo e, Quantidade de Consumo.
Entenda o processo de Integração do Refugo com Materiais
Com a Integração, o usuário não irá precisar confrontar a informação do packing house com o estoque no Materiais, pois os lançamentos de Entrada (Fruta Refugo) e Saída(Fruta in natura e estrado de madeira)serão automáticos, reduzindo assim o trabalho e aumentando a confiabilidade dos dados.
Pré-requisito para Integração:
A Integração do Refugo com Materiais requer a devida configuração no cadastro de Tipo de Tara, quando esta for do tipo Estrado.
Configure o cadastro de Tipo de Tara para Integração do Refugo com Materiais
- Acesse o caminho: Mega Agro > Packing House > Cadastros > Produto Acabado > Tipo de Tara;
⭐Acesse a documentação do cadastro do Tipo de Tara. - Selecione, na listagem de registros, o tipo de tara para o qual deseja configurar a Integração do Refugo com Materiais;
Só é permitida a Integração com Materiais via o Tipo de Tara se o seu tipo for Estrado. Caso contrário, a opção de integração não ficará disponível.
- Clique em Editar;
- Clique em Configuração para Materiais;
- Informe, no campo Local de Integração, a opção Refugo;
- Verifique o campo Produto de Consumo. Para refugos gerados a partir da [Formação/Pesagem de Pallet](/agronegocio/packing house/operacoes/pallet-acabado.mdx) ou da [Formação de Sobra](/agronegocio/packing house/operacoes/pa-formacao-de-sobras.mdx) serem integrados, é necessário que ele esteja informado com Não;
- Clique em Confirmar para salvar o registro com a respectiva configuração.
Entenda como funciona o processo de Integração do Refugo com Materiais
O registro/geração do refugo pode ocorrer a partir das telas de Refugo (Entrada), Formação/Pesagem de Pallet e, Formação de Sobra. A seguir, é possível compreender como será o processo de Integração, a partir da geração de refugo em cada uma destas possibilidades:
- Se criado/gerado na Entrada de Refugo: Neste caso, o sistema irá gerar a baixa de refugo no material de consumo (matéria prima) e, este entrará no estoque do refugo. Ou seja, ocorrerá a baixa de matéria prima para geração do respectivo refugo.
- Se criado/gerado na Formação/Pesagem de Pallet ou Formação de Sobra: Neste caso, o sistema não realizará a baixa de refugo no material de consumo (matéria prima) e, portanto, apenas será gerado o produto acabado com o respectivo refugo (Entrada do refugo).
Além disso, só serão integrados os registros nos quais o estrado utilizado estiver informado com Não, no campo Produto de Consumo, da Configuração para Materiais.
Neste caso, não há a baixa do material de consumo porque o mesmo já foi baixado no momento em que houve a formação do pallet ou, da sobra.
Para gerar refugo a partir de sobra:
-
Acesse o caminho: Mega Agro > Packing House > Operações > Pallet Acabado > Formação de Sobras;
Caso deseje gerar o refugo utilizando uma formação já criada, siga a partir do passo 5. -
Informe os campos solicitados:
- Operador: Informe o responsável pela formação;
- Ordem de Produção: Informe a ordem de produção referente a formação a ser feita.
-
Clique em +Inserir no menu lateral direito inferior, para habilitar a inclusão dos itens da ordem de produção informada no pallet;
-
Informe os campos habilitados:
- Item Ord. Produção: Indique o item da ordem de produção que será incluso na formação do pallet;
A partir da informação deste campo, os campos Classificação, Caixa, Coloração, Calibre, Embalagem e Etiqueta são preenchidos automaticamente pelo sistema. - Embalagem: Informe a data de embalagem da produção;
- Controle: Informe o número de controle do item da ordem de produção;
- Total de Caixas: Informe o total de caixas no pallet a ser formado;
- Quantidade de Caixas: Informe a quantidade de caixas no pallet a ser formado.
O campo Total de Caixas será exibido quando a parametrização da identificação da quantidade de caixas estiver informada com T. O campo Quantidade de Caixas será exibido quando esta parametrização estiver informada com Q.
- Item Ord. Produção: Indique o item da ordem de produção que será incluso na formação do pallet;
-
Selecione, na subguia Item, o registro da sobra para a qual deseja gerar refugo;
A sobra deve ter pelo menos um item com saldo maior que 0. Os itens sem saldo disponível terá seu registro exibido na cor vermelha e em itálico.
A partir das packs 5.00.00.80 e 5.02.01.10, a subguia Item passa a exibir três novas colunas de informação: Baixa Pallet, Baixa Refugo e Saldo Caixas.
- Baixa Pallet: Exibe quanto do item já foi baixado por pallet;
- Baixa Refugo: Exibe quanto do item já foi baixado por refugo;
- Saldo Caixas: Exibe o saldo do respectivo item.
A partir das packs citadas, a tela passa a ter também a subguia Baixa, nela ficarão registradas as baixas dos itens informados na formação de sobra, as quais serão classificadas de acordo com seu tipo.
Informações importantes sobre o processo/registro de baixa
- O item que possui baixa/vínculo com refugo não pode ser editado, nem excluído.
- A exclusão de uma baixa por refugo deve ser feita na operação de Refugo. Saiba como exluir uma baixa por refugo.
- A exclusão de uma baixa por pallet deve ser feita na operação de Formação/Pesagem de Pallet.
- Sobras que já contenham pallet informado não podem ser editadas nem excluídas.
-
Clique em Outros;
-
Clique em Gera Refugo;
-
Informe os campos solicitados na tela Gerar Refugo de Sobra:
- Refugo: Informe o refugo;
- Operador: Informe o funcionário responsável pela geração do respectivo refugo;
- Tipo Paleteira: Informe a paleteira utilizada para o respectivo refugo;
- Tipo do Estrado: Informe o tipo de estrado utilizada para o respectivo refugo.
Os campos Tipo Paleteira e Tipo do Estrado podem ser preenchidos automaticamente, se houver a configuração dos itens COD_ESTRADO_PADRAO e COD_PALETEIRA_PADRAO, do Parâmetro 6 - Parâmetros do Packing House. Para isso:
Configure o preenchimento automático dos campos Tipo Paleteira e Tipo de Estrado
- Acesse o caminho: Mega Agro > Global Agrícola > Configurações > Parâmetros do Sistema;
- Acesse a guia Controle Industrial;
- Selecione o Parâmetro 6 - Parâmetros do Packing House;
- Selecione, na lista Item Parâmetros, o item que deseja configurar. Neste caso, os passos 5, 6 e 7 deve ser seguido para os itens:
- COD_ESTRADO_PADRAO: Este parâmetro indica o estrado a ser carregado automaticamente nos processos em que esta informação é solicitada.
- COD_PALETEIRA_PADRAO: Este parâmetro indica a paleteira a ser carregada automaticamente nos processos em que esta informação é solicitada
- Clique em +Inserir ou Editar, se já houver configuração e desejar alterar;
- Informe os seguintes campos:
- Data Vigência: Informe a data a partir da qual a parametrização estará válida;
- Valor do Item: Informe o código do estrado para o item COD_ESTRADO_PADRAO e, o código da paleteira para o item COD_PALETEIRA_PADRAO, que devem ser considerados padrão e carregados automaticamente nos processos em que estas informações são solicitadas.
- Clique e m Confirmar para salvar as configurações.
-
Informe, direto na grade correspondente a informação, na lista de Itens da Sobra, as seguintes informações:
- Qtde. Baixa: Informe a quantidade a ser baixada do saldo para a geração do refugo;
O valor a ser baixado para refugo (Qtde. Baixa) não pode ser maior que o exibido na coluna de Saldo Caixa.
- Tipo Contentor: Informe o código de identificação do contentor utilizado;
- Qtde. Contentores: Informe a quantidade de contentores utilizado.
- Qtde. Baixa: Informe a quantidade a ser baixada do saldo para a geração do refugo;
-
Clique em Confirmar, para salvar a geração do refugo;
-
Clique em Confirmar, na tela de Formação de Sobras, para salvar a respectiva formação com a baixa de refugo gerada.
Realizar a transferência de sobra
Essa funcionalidade permite que o usuário possa transferir uma sobra formada para uma segunda formação.
A funcionlidade de tranferência da sobra só permite a tranferência integral da formação. Portanto, ao realizar este processo, a sobra original será zerada e excluída e, apenas a sobra de destino continuará existindo.
Além disso, para executar com sucesso a transferência é necessário que a cultura/variedade da sobra de origem seja comum a pelo menos um item da ordem de produção da sobra de destino.
- Acesse o seguinte caminho: Mega Agro > Packing House > Operações > Pallet Acabado > Formação de Sobras;
- Informe o número da sobra que deseja transferir no campo Documento ou, clique em Procurar para localizá-lo;
Como procurar uma formação de sobra
- Clique em Procurar;
- Utilize os campos disponíveis para realizar a busca pelo documento:
- Safra: Preenchido automaticamente pela safra registrada;
- Sequencial: Informe o sequencial, caso saiba;
- Data da Sobra: Informe um intervalo de datas que abrange a data de formação da sobra que deseja tranferir;
- Apenas com Saldo: Marque esta caixa de seleção para indicar que deseja localizar apenas as formações de sobras que ainda possuem saldo disponível.
- Clique em Aplicar;
- Clique na sobra que deseja tranferir, na lista de sobras localizadas;
- Clique em Selecionar.
- Clique em Transferência, no canto inferior esquerdo da tela;
- Indique a formação de sobra de destino da tranferência, no campo Número daSobra, da janela Transferir para;
- Clique no ícone de confirmação
; - Clique em Sim, na mensagem de confirmção da tranferência.
Excluir uma baixa por pallet na formação de sobra
- Acesse o caminho: Mega Agro > Packing House > Operações > Pallet Acabado > Formação de Sobras;
- Localize a formação de sobra na qual foi gerado o item da baixa por pallet que deseja excluir, por meio do botão Procurar ou, informe o número da formação diretamente no campo Documento, se souber;
Como procurar uma formação de sobra
- Clique em Procurar;
- Utilize os campos disponíveis para realizar a busca pelo documento:
- Safra: Preenchido automaticamente pela safra registrada;
- Sequencial: Informe o sequencial, caso saiba;
- Data da Sobra: Informe um intervalo de datas que abrange a data de formação da sobra que deseja tranferir;
- Apenas com Saldo: Marque esta caixa de seleção para indicar que deseja localizar apenas as formações de sobras que ainda possuem saldo disponível.
- Clique em Aplicar;
- Clique na sobra que deseja tranferir, na lista de sobras localizadas;
- Clique em Selecionar.
- Acesse a guia Baixa, da respectiva formação;
- Confira e guarde a informação do Nro. Pallet referente a baixa que deseja exluir;
- Acesse o caminho: Acesse o caminho: Mega Agro > Packing House > Operações > Pallet Acabado > Formação/Pesagem de Pallet;
- Informe, no campo Documento, a informação do Nro. Pallet, verificado no passo 4;
- Clique em Procurar;
- Selecione o item da formação de pallet referente a baixa que deseja excluir;
- Clique em Excluir, no menu lateral;
- Clique em Sim, para confirmar a exclusão do respectivo item/baixa;
- Clique em Confirmar, para salvar o registro da formação com a baixa excluída.
English
Español

English
Español

