Operações do Packing House
Índice
Conceito das operações de Packing House
O que você pode fazer:
As operações do menu de Packing House, do respectivo módulo, englobam o fechamento e reabertura do packing house, bem como a geração das ordens de produção, os registros das previsões de recebimento das embalagens para a matéria prima e do processo de embalagem descentralizada. Por meio dele, também é possível realizar o acompanhamento dos controles gerados pelo packing house, permitindo a identificação da etapa do processo em que cada controle está.
- Os campos acompanhados de* nas telas do sistema, são de preenchimento obrigatório;
- Antes de realizar as operações aqui descritas, certifique-se de que há uma safra definida no sistema.
O que você pode fazer:
Realizar o fechamento do Packing House
Esta operação é destinada ao fechamento do packing house e, refere-se à conclusão de todas as etapas do processo de packing house, incluindo a classificação, embalagem, formação de pallets e demais ações. Além disso, envolve a verificação final das atividades que foram executadas, conforme os padrões estabelecidos e, a indicação de que o produto final está pronto para ser expedido ou armazenado.
Ao acessar a funcionalidade, além de realizar o fechamento, é possível verificar seu histórico por meio dos registros na área de Fechamentos Gerados.
- Acesse o caminho: Mega Agro > Packing House > Operações > Packing House > Fechamento;
- Informe o campo Período com o intervalo de datas a ser considerado para o fechamento do packing house;
- Clique em Executar;
- Clique em OK para fechar a mensagem de conclusão do processo de fechamento.
Realizar a reabertura do fechamento do Packing House
Esta operação permite a reabertura do fechamento do packing house que foi executado.
- Acesse o caminho: Mega Agro > Packing House > Operações > Packing House > Reabertura;
- Informe um Motivo para a reabertura, no respectivo campo;
- Selecione o fechamento executado que deseja reabrir na listagem da área de Fechamentos gerados;
- Clique em Reabrir para executar a reabertura;
- Clique em OK para fechar a mensagem de conclusão do processo de reabertura.
Registrar as previsões de recebimento
Nesta operação são registradas as previsões de recebimento e de embalagem da matéria prima. Para realizar esta operação é necessário seguir a ordem correta de preenchimento das informações, que é: inclusão das origens, registro das quantidades e embalagem e, registro dos calibre no campo de quantidade.
Inclusão das origens da previsão de recebimento
- Acesse o caminho: Mega Agro > Packing House > Operações > Packing House > Previsão de Recebimento;
- Informe o campo Data, com a data prevista para recebimento/embalagem;
- Clique em Selecionar. As informações da Semana correspondente serão preenchidas automaticamente pelo sistema e, serão disponibilizados os campos para preenchimento da quantidade (Qtd.), embalagem (Emb.) e registro de observações (Obs.), se necessário;
Os dias da semana serão exibidos no sistema conforme o cadastro da Semana (Mega Agro > Global Agrícola > Cadastros > Semana) que engloba a data selecionada.
- Clique em +Origem para registrar os itens da previsão;
- Informe os campos solicitados para registro dos itens:
- Cultura e Variedade: Indique a cultura e sua respectiva variedade, prevista para recebimento;
- Fornecedor: Indique o fornecedore responsável pela entrega;
- Fundo Agrícola: Indique o fundo agrícola referente a produção a ser recebida;
- Talhão: Indique o talhão referente a produção a ser recebida.
- Clique em Confirmar na tela de registro dos itens.
Inclusão das quantidades e embalagem
- Informe, para cada data da semana que engloba a data seleciona, a quantidade (Qtd.) prevista para recebimento e o dia em que será feito o processo de embalagem (Emb.) desta quantidade;
- Informe, no campo Obs., informações complementares, se desejar;
- Clique na caixa de seleção Ativa Resumo Embalagem por Variedade, para conferir um resumo da precisão de recebimento ma área de Resumo da Embalagem por Variedade.
Previsão dos calibres para cada quantidade prevista
É necessário estar atento ao informar os percentuais e, quantidades do calibre destinada a cada classificação, para cada dia informado na previsão de recebimento. A previsão por calibre requer que os percentuais resultem em 100% da quantidade informada para o dia e, as quantidades destinadas para cada classificação, precisam resultar na quantidade exata disponível para cada calibre.
- Clique no campo Qtd. do dia desejado para acessar a tela Previsão de Recebimento/Embalagem por Calibre;
- Informe o Percentual da quantidade prevista para os calibres que serão recebidos. Para cada percentual informada tecle Enter para confirmar, assim a quantidade referente ao percentual informado será exibido automaticamente;
- Informe, a partir do percentual/quantidade registrado, a quantidade do calibre destinada a cada classificação. Para cada quantidade informada, tecle Enter, para confirmar;
- Informe, no campo Observação, informações complementares pertinentes a respectiva previsão;
- Indique, no campo Número da área de Controle, para vincular o respectivo controle a previsão de recebimento;
- Informe quando a quantidade prevista para recebimento estará Disponível para Embarque, no respectivo campo;
- Clique em Confirmar para salvar a respectiva previsão por calibre;
Os passos 10 a 16 deve ser realizadao para cada dia da semana selecionada em que houver quantidade prevista para recebimento.
- Clique em Confirmar ao fim da tela, para salvar o registro completo da previsão de recebimento/emabalgem;
- Clique em Sim para confirmar o registro da previsão.
Emitir ordens de produção
Nesta operação são emitidas as ordens de produção para o packing house.
O processo de emissão de ordens de produção visa proporcionar uma maior flexibilidade e mais agilidade nos processos de criação e uso da Ordem de Produção(OP), resultando na centralização das informações e no aumento da assertividade na tomadas de decisões referentes ao packing house.
Útimas novidades sobre a emissão de OPs
-
Campos iniciais da Ordem de Produção
Foram acrescentados os campos de identificação do Estrado e Palleteira utilizados, os quais podem ser preenchidos automaticamente a partir da configurações dos itens COD_ESTRADO_PADRAO e COD_PALETEIRAPADRAO, do Parâmetro 6 - Parâmetros do Packing House.
Configuração do Padrão e Paleteira padrão no Parâmetro 6
- Acesse o caminho: Mega Agro > Global Agrícola > Configurações > Parâmetros do Sistema;
- Acesse a guia Controle industrial;
- Selecione o parâmetro 6 - Parâmetros do Packing House;
- Selecione o item COD_ESTRADO_PADRAO;
- Clique em +Inserir;
- Informe a Data a partir da qual a parametrização estará válida, no respectivo campo;
- Informe no campo Valor o código do estrado a ser considerado padrão para ordem de produção;
- Clique em Confirmar para salvar o estrado informado como padrão;
- Selecione o item COD_PALETEIRA_PADRAO;
- Informe a Data a partir da qual a parametrização estará válida, no respectivo campo;
- Clique em +Inserir;
- Informe no campo Valor o código da paleteira a ser considerada padrão para ordem de produção;
- Clique em Confirmar para salvar a paleteira informada como padrão.
-
Guia Formação
- O campo Cultura passa a ser preenchido automaticamente a partir da cultura informada na safra;
- Novo botão para Reabertura da OP, disponível para as ordens de produção criadas que estiverem com status diferente de Aberta.
-
Guia Seleção de Pallets
- Na área de pallets Classificados, foram adicionadas as colunas de Nro Controle, Tipo do Pallet e Apelido da Variedade. Além disso, os itens não serão mais agrupados;
- Na área de Sobras, foram adicionadas as colunas de Itens da sobra e Apelido da variedade. Eles também não serão mais agrupados;
- Foram criados um filtro por calibre e tipo pallet conforme os itens da OP e, uma opção para retirar os filtros, possibilitando ao usuário possa escolher qualquer Pallet ou Sobra;
- Disponibilizado novo botão de Resumo por Calibres que, ao ser acionado, exibirá um resumo por calibres dos itens selecionados área de pallets classificados e sobra;
- Agora, os pallets e sobras não utilizados pela OP, quando seu status for modificado para Finalizado ou Cancelado, serão desvinculados.
- Acesse o caminho: Mega Agro > Packing House > Operações > Packing House > Ordem de Produção;
- Informe os campos solicitados na área inicial de Ordem de Produção:
- Data: Informe a data da ordem de produção. Por padrão virá preenchido automaticamente com a data atual;
- Apelido: Informe um apelido para a ordem de produção;
- Cliente/Representante: Indique o cliente ou representante para a ordem de produção;
- Local Embalagem: Indique o local de embalagem da produção;
- Paleteira: É preenchido automaticamente, se houver a parametrização do item COD_PALETEIRA_PADRAO, no Parâmetro 6, do Controle Industrial. Ou, indique a paleteira utilizada. Entenda a parametrização;
- Estrado: É preenchido automaticamente, se houver a parametrização do item COD_ESTRADO_PADRAO, no Parâmetro 6, do Controle Industrial. Ou, indique o estrado utilizado. Entenda a parametrização;
- Seguir Programação: Indique Sim, para indicar que a ordem de produção deverá seguir uma programação específica. Caso contrário, indique Não;
Se indicado Sim, no campo de Seguir Programação, é obrigatório que na Formação de Pallet (Packing House > Operações > Pallet Acabado > Formação de Pallet) sejam informadas exatamente as mesmas informações inseridas na Ordem de Produção.
- Status: Indique o status atual da ordem de produção, se Aberta, Cancelada, Finalizada ou Suspensa.
- Clique em +Inserir, no menu lateral, para habilitar os campos da guia Formação;
- Informe/verifique os campos da guia Formação:
- Qtde. Pallet: Informe a quantidade de pallets a serem formados;
- Qtde. já Produzida: Este campo é de consulta e, exibe a quantidade de pallets já produzida.
É possível consultar a formação do item da O.P a partir da tela de formação, quando já houver itens registrados.Saiba como realizar a consulta automática
- Selecione o item da OP para o qual deseja consultar os pallets e sobras;
- Clique no botão
.
Será aberta automaticamente a consulta de Pallet e Sobra com o filtro de Ordem de Produção aplicado, exibindo apenas os registros pertencentes ao item selecionado no passo 1.
- Tipo Pallet: Indique o tipo de pallet que irá ser formado;
- Qtde. Caixas no Pallet: Este campo será preenchido automaticamente, a partir da informação do campo Tipo Pallet. Porém, pode ser alterado pelo usuário;
- Cultura e Variedade: Indique a cultura a ser incluída na formação e, sua respectiva variedade;
- Classificação e Calibre: Indique a classificação da matéria prima a ser incluída na ordem de produção e, seu respectivo calibre;
- Caixa e Embalagem: Indique o tipo de caixa a ser utilizada na formação e sua respectiva embalagem;
- Coloração: Indique a coloração da matéria prima;
- Etiqueta: Indique o tipo de etiqueta utilizada;
- Qtde. Fruto Caixa: Informe a quantidade de frutos por caixa.
- Clique em Confirmar, no menu lateral, para salvar o registro da formação;
- Acesse a guia Seleção de Pallets, para adicionar pallets já classificados e/ou sobras a ordem de produção que está sendo criada;
Os pallets e sobras não utilizados pela ordem de produção serão desvinculados quando seu status for alterado para Finalizado ou Cancelado.
- Marque os checkboxs correspondentes aos pallets classificados ou as sobras que deseja adicionar a ordem de produção;
- Clique na opção de Resumos por Calibres (
) para visualizar o resumo por calibres dos itens selecionados nas áreas de pallets Classificados e de Sobras, se desejar; - Marque a caixa de seleção da opção Todos Pallets e Sobras se desejar visualizar todos os pallets e sobras disponíveis.
Por padrão, os pallets e sobras serão exibidos de acordo com as informações registradas na guia Formação. Ao marcar esta caixa de seleção, irão ser exibidos todos os pallets e sobras disponíveis.
- Informe, no campo % de Aproveitamento do Peso, o valor percentual a ser utilizado no cálculo do peso estimado de produção;
Nesta área, também foram acrescentadas as informações de Peso Produção e Peso Estimado, onde a medida que o usuário marca/desmarca a caixa de seleção, as informações são atualizadas automaticamente. As fórmulas utilizadas pelo sistema para obter esses valores, são:- Peso Produção: Σ (Qtd. Cxs. no Pallet) * (Peso Liq. Ref. Caixa) * Σ (Qtd. de pallet).
- Peso Estimado: Σ (Itens selecionado no grid pallet + grid sobra). Além disso, foi acrescentada a coluna referente a informação de Peso Aproveitamento, nas grades de itens de pallet classificado e de sobras. O valor desta coluna é apresentado de acordo com as seguintes informações e cálculos:
- Peso Aproveitamento: (Peso) * (% Aproveitamento do Peso)
- Onde, para o peso nos pallets classificados, usa-se a fórmula: (Peso Liq. / Σ Qtd. Contentor) * (Qtd. Saldo Contentor)
- Onde, para o peso nas sobras, usa-se a fórmula: (Peso Liq. / Σ Qtd. Caixa) * (Qtd. Saldo Caixa)
- Clique em Confirmar, ao final da tela, para salvar a ordem de produção.
Ao confirmar, será exibida na tela a mensagem de gravação da ordem de produção e o seu respectivo número.Reabertura da Ordem de Produção
É possível realizar a reabertura da ordem de Produção,desde que a OP esteja com status de Cancelada ou Finalizada. Para reabrir uma OP:
- Utilize o campo Documento para localizar a ordem de produção cancelada ou finalizada que deseja reabrir. Ou, clique em Procurar para utilizar os filtros de localização (Safra, Número e Data de Emissão);
- Selecione a ordem de produção que deseja reabrir;
- Clique no botão Reabertura, no canto inferior esquerdo da tela;
- Clique em Sim, para confirmar a reabertura da respectiva ordem de produção.
Registrar o processo de embalagem descentralizada
Nesta operação são feitos os registros dos processos de embalagem descentralizada ou realizadas em terceiros. Para realizar o registro de embalagem descentralizada, é necessário que as devidas configurações estejam feitas.
O processo de embalagem descentralizada foi aperfeiçoado e, a partir das packs 5.00.00.84 e 5.02.01.14, passa a contar com novos campos (Paleteira e Estrado) e, uma nova guia de log, acessível apenas por meio da edição do registro de embalagem descentralizada. Além disso, foi retirada a crítica de abertura que obrigava a informação dos itens COD_PALETEIRA_PADRAO e COD_ESTRADO_PADRAO do Parâmero 6, nos Parâmetros do Sistema, para uso desta funcionalidade.
É necessário a informação de um Serviço de transporte, no no mnemônimo F1, da Balança de Entrada de Matéria Prima, para uso da funcionalidade de Embalagem Descentralizada.
Validação da Ficha Técnica - Embalagem descentralizada
A validação da Ficha Técnica na Embalagem Descentralizada é feita da seguinte forma:
-
É utilizado a ficha técnica vinculada à O.P. no momento da geração da Embalagem Descentralizada;
-
Caso não exista a F.T. a crítica não será realizada. Mesmo que seja incluída depois, ela não afetará a embalagem descentralizada que já foi executada.
- Acesse o caminho: Mega Agro > Packing House > Operações > Packing House > Embalagem Descentralizada;
- Informe os campos solicitados na área inicial da tela;
-
Data de Entrada e Data de Emissão: Informe as datas de entrada e de emissão, respectivamente;
-
Fornecedor e Fundo Agrícola: Indique o fornecedor responsável pelo processo de embalagem e, o respectivo fundo agrícola;
-
Frota e Placa Veículo: Indique a frota responsável pelo transporte. Ao informar a frota, o sistema exibirá automaticamente a placa do transporte no campo Placa Veículo;
-
Ordem de Produção: Indique a ordem de produção referente ao processo de embalagem;
-
Serviço Colheita: Indique o serviço de colheita referente ao processo de embalagem;
-
Recurso: Indique o recurso utilizado, caso seja necessário;
-
Paleteira: Este campo será preenchido automaticamente a partir da informação da Ordem de Produção (OP). Caso esta informação não conste na OP, será carregado do item COD_PALETEIRA_PADRAO, do parâmetro 6 - Parâmetros do Packing House.
Como parametrizar o item COD_PALETEIRA_PADRAO
6 - Parâmetros do Packing House - COD_PALETEIRA_PADRAO
- Acesse o caminho: Mega Agro > Global Agrícola > Configurações > Parâmetros do Sistema;
- Acesse a guia Controle Industrial;
- Acesse o parâmetro 6 - Parâmetros do Packing House;
- Selecione o item COD_PALETEIRA_PADRAO;
- Clique em +Inserir;
- Informe os campos solicitados:
- Sequencial: Informe um código sequencial para a nova parametrização;
- Data Vigência: Informe a data a partir da qual esta parametrização estará vigente;
- Valor do Item: Informe o código da paleteira que deverá ser utilizada como padrão.
- Clique em Confirmar para salvar a respectiva parametrização.
Quando não localizado na OP, nem no parâmetro citado, o usuário poderá digitar a respectiva informação.
-
Estrado: Este campo será preenchido automaticamente a partir da informação da Ordem de Produção (OP). Caso esta informação não conste na OP, será carregado do item COD_ESTRADO_PADRAO, do parâmetro 6 - Parâmetros do Packing House.
Como parametrizar o item COD_ESTRADO_PADRAO
6 - Parâmetros do Packing House - COD_ESTRADO_PADRAO
- Acesse o caminho: Mega Agro > Global Agrícola > Parâmetros do Sistema;
- Acesse a guia Controle Industrial;
- Acesse o parâmetro 6 - Parâmetros do Packing House;
- Selecione o item COD_ESTRADO_PADRAO;
- Clique em +Inserir;
- Informe os campos solicitados:
- Sequencial: Informe um código sequencial para a nova parametrização;
- Data Vigência: Informe a data a partir da qual esta parametrização estará vigente;
- Valor do Item: Informe o código do estrado que deverá ser utilizado como padrão.
- Clique em Confirmar para salvar a respectiva parametrização.
Quando não localizado na OP, nem no parâmetro citado, o usuário poderá digitar a respectiva informação.
-
Peso Bruto: Informe o peso bruto do item embalado. Caso não seja informado, o valor será calculado automaticamente pelo sistema;
Entenda o cálculo automático do peso bruto
O cálculo do peso bruto envolve diversos valores registrados no sistema e o exemplo abaixo apresenta tais valores de forma a identificar o que cada um deles representa.
Fórmula principal: Peso Bruto**= Peso de referência do total de caixas + Peso total de caixas vazias + Peso dos pallets gerados + Peso da sobra gerada**
Onde:
- Peso de referência do total de caixas = Quantidade de caixas * Peso de referência;
- Peso total de caixas vazias = Quantidade de caixas * Peso da caixa vazia;
- Peso dos pallets gerados = Quantidade de pallets gerados (estrado + palleteira + agregado);
- Peso da sobra gerada = 1 (estrado + palleteira).
-
Palletizado para venda: Indique Sim, se a produção referente a embalagem descentralizada for destinada diretamente para venda. Caso contrário, indique Não.
Quando a palletização não for diretamente para venda, o campo Forma Pallet Incompleto Como? será automaticamente informado com Pallet e desabilitado para alteração.
- Forma Palelt Incompleto Como?: Indique se as caixas restantes do processo de embalagem devem formar um novo Pallet ou Sobra;
- Observação: Utilize este campo para registrar informações adicionais referente ao processo de embalagem que está sendo registrado.
-
- Clique em +Inserir, no menu lateral inferior, para registrar as informações do item de produção embalado;
- Informe os campos solicitados sobre o item de produção;
- Item Ord. Produção: Indique o item da ordem de produção informada referente ao processo de embalagem que está sendo registrado;
- Embalagem: Informe a data de embalagem;
- Talhão: Indique o talhão, caso seja necessário;
- Qtde. Caixas: Informe a quantidade de caixas embaladas no processo.
- Clique em Confirmar, no menu lateral inferior, para salvar as informações do item;
- Clique em Confirmar, ao fim da tela, para salvar o registro completo do processo de embalagem descentralizada. Ao confirmar, será exibido o número da planilha gravada e, esta tela, também questionará se o usuário deseja realizar a geração dos pallets para a planilha gravada.
- Indique Sim, caso deseje gerar os pallets para a planilha gravada e, Não caso deseje realizar a geração dos pallets posteriormente.
Quando houver a geração dos pallets
A quantidade de pallets a ser gerada será o cálculo da quantidade de caixas informadas na embalagem / quantidade de caixas do pallet (originado da Ordem de produção), para cada item.
Fórmula: Quantidade de pallets gerados = Qtde. Caixas / Qtde. Caixas Pallet (coluna do grid)
Caso esteja habilitada a Integração com Materiais, esta será feita no momento da geração dos pallets.
A partir das versões 5.00.00.92 e 5.02.01.23 é possível realizar a Integração com o módulo de Materiais do ERP Mega ou, o módulo de Materiais do ERP Senior XT. Portanto, esteja atento ao tipo de Integração que está sendo utilizada.
⭐ Acesse a página de Integrações do Packing House e entenda o funcionamenteo de cada uma dessas possibilidades.
Exemplo da geração de pallets na embalagem descentralizada
Considerando 140 caixas informadas no item da embalagem descentralizada e, 50 caixas originadas na ordem de produção.
Neste caso serão gerados 2 pallets com 50 caixas cada. E, uma sobra ou pallet com 40 caixas, segundo a informação do campo Forma Pallet Incompleto Como?.
A seguir, são apresentadas as opções de edição e exclusão do registro de embalagem descentralizada. Estes processos só poderão ser realizados em registros a partir do qual não tenha ocorrido a geração de pallets. Caso a geração de pallets tenha sido executada, o registro de emabalgem descentralizada correspondente será bloqueado para edição e exclusão.
Para editar um registro de embalagem descentralizada
- Informe o número da planilha que deseja editar no campo Documento e continue a partir do passo 2. Caso não saiba o número, verifique a busca abaixo e continue a partir do passo 3:
Como localizar uma planilha
- Clique em Procurar;
- Informe os campos de filtros disponíveis para busca da planilha;
- Sequencial: Informe um sequencial de identificação para localização;
- Data de Entrada / até: Informe um período de referência para locoalização dos registros;
- Todas as planilhas: Marque este checkbox para indicar que deseja visualizar todas as planilhas registradas para a safra.
- Clique em Aplicar;
Se os filtros informados localizarem apenas um registro, ele será aberto automaticamente. Caso localize mais, é necessário seguir conforme os passos a seguir.
- Selecione a planilha em que deseja realizar as alterações;
- Clique em Selecionar.
- Clique em Procurar;
- Clique em Sim, caso deseje visualizar o log do respectivo registro de embalagem descentralizada. Caso contrário, clique em Não;
XAs disponibilização do log é uma melhoria disponível a partir das packs 5.00.00.84 e 5.02.01.14.
- Realize as alterações desejadas na área inicial. Caso também deseje alterar informações do item, continue o passo a passo. Caso contrário, após as alterações, execute o passo 10;
- Selecione um item, na guia Itens, caso deseje alterar alguma de suas informações. A edição do registro também permite a exclusão de itens;
Para excluir um item na edição do registro
- Selecione o registro do item que deseja excluir;
- Clique em Excluir, no menu lateral.
- Clique em Editar, no menu lateral;
- Realize as alterações desejadas para o item;
- Clique em Confirmar, no menu lateral, para salvar o registro do item com as alterações;
- Acesse a subguia Log, para verificar o log gerado;
- Clique em Confirmar, para salvar o registro do processo de embalagem com todas as alterações realizadas.
Para excluir um registro de embalagem descentralizada
- Informe o número da planilha que deseja excluir no campo Documento e continue a partir do passo 2. Caso não saiba o número, verifique a busca abaixo e continue a partir do passo 3:
Como localizar uma planilha
- Clique em Procurar;
- Informe os campos de filtros disponíveis para busca da planilha;
- Sequencial: Informe um sequencial de identificação para localização;
- Data de Entrada / até: Informe um período de referência para locoalização dos registros;
- Todas as planilhas: Marque este checkbox para indicar que deseja visualizar todas as planilhas registradas para a safra.
- Clique em Aplicar;
Se os filtros informados localizarem apenas um registro, ele será aberto automaticamente. Caso localize mais, é necessário seguir conforme os passos a seguir.
- Selecione a planilha em que deseja realizar as alterações;
- Clique em Selecionar.
- Clique em Procurar;
- Clique em Sim, para confirmar a exclusão do registro de embalagem descentralizada.
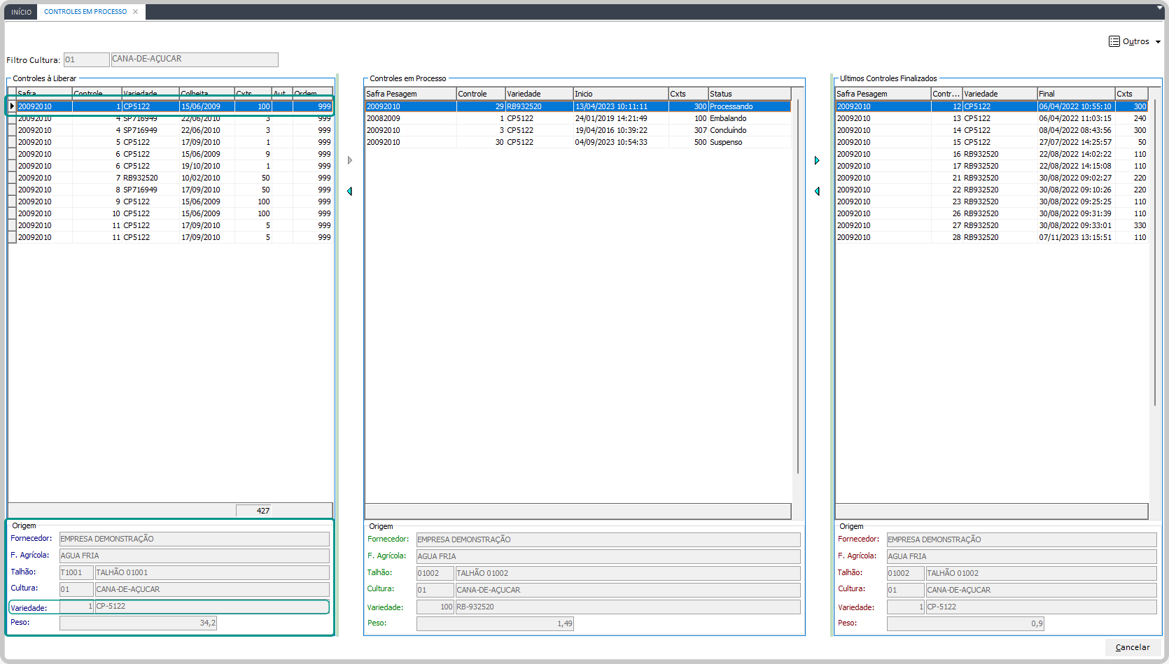
Verificar os controles em processo no Packing House
Nesta operação ficam registrados os controles gerados e em que etapa do processo eles estão, sendo exibidos de forma categorizada em três colunas: as de Controles à Liberar, os de Controles em Processo e, os Últimos Controles Finalizados.
Além disso, existe um configuração de validação dos status do controle. Dessa forma, determinados tipos de apontamentos não poderão ser feitos enquanto o controle estiver em determinado status, eliminando as inconsistências que poderiam ocorrer nesse processo. Confira na tabela a seguir como esta validação acontece:

Acesse o caminho Mega Agro> Packing House > Operações > Packing House > Controles em Processo para acessar a tela de Controles em Processos e executar o processo desejado.
A partir desta operação é possível:
Conferir os detalhes de Origem de cada controle
A tela de controles em processo foi atualizada, visando facilitar a identificação dos controles, sua gestão e status: a coluna de Variedadepassa a exibir a descrição desta variedade e, o campo de Variedade também foi adicionado ao painel inferior de detalhamento dos controles, apresentando seu respectivo código e descrição.
- Selecione o controle do qual deseja verificar as informações de Origem;
- Confira na área Origem, abaixo da lista de controle correspondente, as informações de fornecedor, fundo agrícola, talhão, cultura e peso, respectivamente.
Movimentar o controle entre os grupos
Só é possível realizar a movimentação entre as listas, se não houver fechamento para o período correspondente a data do controle.
- Selecione o controle que deseja movimentar entre as listas (a liberar, em processo ou controles finalizados);
- Clique na seta correspondente a movimentação que deseja realizar.
Alterar o status do controle a partir da lista de controles
- Selecione o controle para o qual deseja alterar seu status;
- Clique com o botão direito do mouse em cima do respectivo controle;
- Clique em Status;
- Indique o novo status do controle. É possível alterar para Processando, Classificando, Classificando/Embalando, Suspenso ou Concluindo.
English
Español

English
Español

