Archivo IAN
Ajuste de entrada o salida
Ajuste de movimiento de inventario, en elWMS Se realiza la actividad de Ajuste de Material, al confirmar el Ajuste de Entrada o Salida, se genera el archivoIAN en la Exportación a laERP, que actualiza la base con las cantidades enviadas por el WMS.
A partir de la versión 7.2.0.0, solo se muestran los importes de diferencia en el saldo de inventario.
Se insertó una opción en el Registro Depositante, pestaña Exportar, que define el modelo de exportación de Ajuste de Movimiento, con las siguientes opciones informadas a continuación y con la creación de rutinas para ExportarIAN.
- Discapacitado;
- TXT - Modelo de limoWMS y
- XML - modeloIAN.
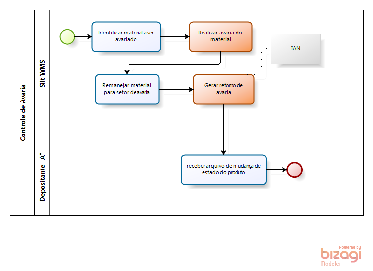
Control de averías
Ajuste de Inventario por Control de Daños, al realizar el registro de avería de material, el sistema genera actividad de reubicación de material para el sector de avería, cuando finaliza la avería, el sistema genera un archivoIAN en el directorio de exportación que es evaluado porERP.
Se insertó una opción en el Registro Depositante, pestaña Exportar, que define el modelo de exportación de Control de Daños, con las siguientes opciones informadas a continuación y con creación de rutinas para Exportación deIAN para el control de averías.
- Discapacitado;
- Banco y
- XML - modeloIAN.
Inventario
Ajuste de Inventario Inventario General, Se realiza Planificación de Inventario, iniciando el recuento de inventario. Existe la gestión de inventarios, comprobando las discrepancias físicas versus el recuento realizado. Después de verificar todas las diferencias, es posible finalizar el conteo y el sistema genera un archivoIAN en el directorio de exportación para la evaluación de laERP para conocer las divergencias de existencias, mientras que en elWMS necesidad de esperar la aprobación del ERP (proceso manual, es decir, alguien responsable del WMS ponte en contacto con el ERP para solicitar autorización / aprobación para continuar con el proceso de actualización de inventario), luego de la confirmación finaliza el inventario, ajustando los materiales en el inventario. WMS, completando así el inventario.
Se insertó una opción en el Registro Depositante, pestaña Exportar, que define el modelo de exportación de Inventario, con las siguientes opciones informadas a continuación y con la creación de rutinas para ExportarIAN.
- Discapacitado;
- TXT - Modelo de limoWMS y
- XML - modeloIAN
Ajuste de Inventario por Devolución de Producto Recuperado, al generar la Recuperación
Ajuste de stock bloqueando y desbloqueando mucho





