Integración de órdenes de compra (OPA) igual queWMS
Visión General
Aviso de recibo (OPA
es lo mismo que decir Orden de compra) OERP envía una orden de compra a través de un archivoXOPA para informar alWMS que llegan productos para su asignación, WMS valida si hay o no un archivo XOPA, si hay archivo XOPA no se reimporta. Si no existe, elWMS realiza la importación. Si elOPA, se vuelve a abrir, de lo contrario se actualiza. Si todos los artículos fueron recibidosOPA está finalizado o si la cantidad comprada y recibida es igual o igual a cero.
Camino de acceso
Registrarse> Depositante> submenú: Exportar
Los parámetros que están contenidos en esta pestaña son los encargados de devolver una devolución alERP.
Campos de pantalla
- recibimiento
- Cuándo exportar:
- Después de la asignación: Genera un archivo de exportación para elERP después del final de la asignación de productos en el almacén.
- Después de la conferencia: Genera un archivo de exportación para elERP después de la generación del mapa de asignación.
- Devolución de recibo:XML - modeloIRN: Se genera el archivo XML con la extensión XIRN para elERP en el directorio Exportar en Configuración general / Integración, después de asignar los productos en el almacén.
- Cuándo exportar:
Menú: Integración de registro de depositante
Pestaña Registro / Depositante / Integración /
Los parámetros contenidos en esta pestaña son responsables de configurar los archivos de importación desdeERP.
Campos de pantalla
- Usar orden de compra
- :Controla las relaciones de las Órdenes de Compra con las facturas entrantes del depositante. Cuando todos los artículos de la factura están asociados con la pantalla de Orden de compra Autorizar NF por Orden de compra, es posible ver las facturas a la Orden de recepción, pero para cada O solo es posible vincular una factura.
Camino de acceso
Importar el directorio de instalación para insertar archivos con extensiónXOPA ubicado en el menú Configuración / Integración de archivos / Botón Registrar / menú: Directorios.
Importar
- Importar directorio: Informa la ruta del directorio de importación, los datos que se reciben deERP.
- Importar directorio de respaldo: Informa la ruta del directorio de copia de seguridad de importación.
Puntos de atención de relleno de archivosXOPA
- TransmissionControlNumber
- Número de control de transmisión, no se puede repetir después de la integración para el mismo camponúmero de orden de compra, si la numeración se repite, muestra un mensaje de Duplicación de datos en el Registro de integración.
- Si la integración es correcta, en la pantalla Registro de integración, el campo Descripción muestra el mensaje: Importación correcta.OPS, Transmisión: 435619
- Pero si la integración no es correcta, la pantalla Registro de integración en el campo Descripción puede mostrar el mensaje: El código de transmisión 435619 ya se ha integrado.
- isTest (1 = Base de aprobación / 0 = Base de producción)
- El sistema lo compara con los datos ingresados en la pantalla Configuración general / Datos generales / campo Entorno.
- warehouseLocationID
- Refiriéndose al ID de almacén, que se ingresa en la pantalla Registro de almacén / campo Código interno.
- número de orden de compra
- Número de orden de compra.
- itemID type = “AMAZON_COMO EN"3GS-BR-PTOA /Identificación del producto
- que noescribe han informado el tipoUPC o AMAZON_COMO EN o VENDOR_SKU oISBN, luego informe alCÓDIGOINTERNO del registro del producto o si
- En elescribe han informado el tipoEAN, luego informe el código de barras del empaque del producto.
- cantidad original
- Cantidad original comprada
- cantidad recibida
- Cantidad comprada que se recibió
Nota: Si las dos cantidades originalQuantity yivedQuantity son iguales, el estado de la compra se finaliza, pero se puede volver a abrir cambiando el númeroTransmissionControlNumber, por lo mismonúmero de orden de compra.
- Cantidad comprada que se recibió
Ver el registro de integración para evaluar si la importación se realizó correctamente o con errores
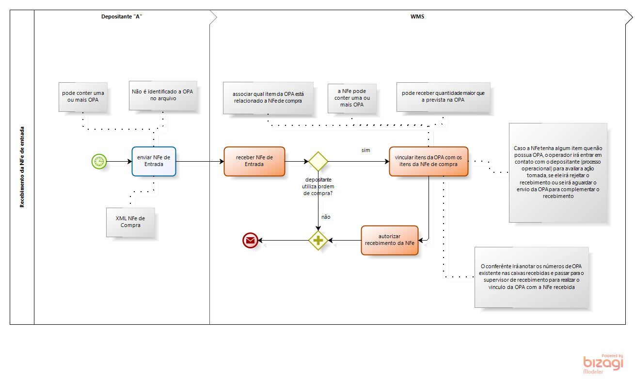
Recibo de la Nota de Entrada con la asociación de los productos aOPA, OERP envía una factura electrónica de entrada (NFe), envía la factura alWMS. La configuración del Depositante se evalúa si el parámetro Usar orden de compra no está habilitado oWMS no permite vincular los elementos de nota a los elementos de la orden de compra, pero si el parámetro Usar orden de compra está flexionado, WMS le permite vincular los artículos de la factura a los artículos de la orden de compra.
En el Movimiento / Entrada / Autorizar Factura por Orden de Compra / busque la pantalla de nota, vincule el registro de Orden de Compra ya importado a cada artículo, haciendo clic en el botón Aviso de Compra del Asociado, en el lado derecho, debe ser informado en el campoCANTIDAD, cuántos artículos están relacionados con el artículo de la factura.
Después de vincular el artículo de la factura al artículo de la orden de compra, el sistema asocia el Depositante con la orden de compra, actualizando los campos Cantidad asociada y Cantidad disponible.
Si uno o más productos no están vinculados a una Orden de Compra, el sistema no permite vincular la factura al Pedido de Recibo, mostrando el mensaje: "Existen diferencias en relación a la Cantidad de Artículos Vinculados a la Orden de Compra"
Cuando todos los productos de la factura están vinculados a una orden de compra, la columna Aviso asociado tiene un boleto verde, lo que le permite continuar con las actividades de recepción de los productos.
El proceso de la orden de compra (OPA) tener algoparticularidades, realizar laregistro del pedido de recibo, solo enlazandouna factura losOrden de recibo. Inicie la conferencia entrante a través del recopilador de datos,no Se permite la Recepción de Ocurrencias entre el físico (empaque de los productos recibidos) con el inspector (factura), si hay una divergencia, debe eliminar la Orden de Recibo y comunicarse con elERP, si no hay divergencia, se suelta el botón Generar asignación paraWMS, y con eso es posible generar el Mapa de Asignación. a través del recopilador de datos si se lleva a cabo la asignación de productos, después de que se complete la asignación.generado el archivoIRN de vuelta aERP, si está en la pestaña Registro de depositante / Exportar / el parámetro Devolución de recibo:XML - modelo IRN está seleccionado.





