Recibo de ASN entrante - Autorización de recibo
Introdujimos esta funcionalidad a partir de la versión 8.11.19.0.
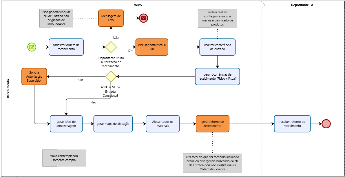
Prevenir el vínculo NF de OR
Evitaremos la vinculación de una factura entrante generada a partir de un ASN entrante (Autorización de recepción), si el depositanteno han activado el parámetroUtiliza autorización de recibo.
Desvincular una factura de un quirófano
Después de desvincular una factura de un quirófano, con el estado de ASN entrante como CANCELADO, la factura se cancela automáticamente después de desvincularla.
Impresión de etiquetas en el registro de quirófano
- A partir de las versiones 8.11.23.4 y 8.11.24.0, agregamos esta etiqueta para admitir la visualización de elementos que están fuera de ASN, es decir, elementos ignorados queno estaban en el ASN entrante. Desde la pantalla Ocurrencias de quirófano, a la que se accede a través de la pantalla Administrar pedido de recibo.
-
- La etiqueta tiene 100 mm de ancho y 20 mm de ancho, y su diseño contiene la información: OR, ASN, NF, ASIN, Usuario ignorado y Fecha / Hora. La impresión se realiza en la impresora predeterminada o en el archivo PDF que se muestra en una nueva ventana.
- También hemos agregado un registro en el Registro de usuario (Consulta> Registro de seguridad) de la impresión de etiquetas de elementos ignorados queno aparece en el ASN Inbound, con el registro del usuario que lo imprimió, fecha y hora de impresión y nombre del equipo donde se realizó la impresión.
-
- Hemos agregado Mapa de asignación y generación de bloques si hay algún producto que fue ignorado yno tenía la etiqueta impresa, con el siguiente mensaje:La orden de recibo tiene elementos que se ignoraron y su etiqueta respectiva no se imprimió.
-
Permitir el conteo excesivo
La Conferencia Inbound permite contar más que el conteo a recibir en la autorización de recepción (Inbound ASN), hecho que en el proceso de recepción mediante OPA no está permitido.
Autorización de supervisor para ASN NF entrante cancelada
Menú: Movimiento> Entrante> Administrar pedido de recibo> Botón: Generar asignación
Mostraremos un mensaje de alerta y la autorización del supervisor al generar lotes y mapas de asignación, si existen.facturas de la integración de ASN entrante que se cancelaron después de comenzar su proceso de recepción.
Y si continúas, muestraAutorización de supervisor para continuar con la actividad de asignación del quirófano.
Al confirmar genera los lotes y mapas de asignación.
Tipo de Recibo x Parámetros
Pudimos marcar 3 parámetros en el Tipo de Recibo con flujos diferenciados y queno Influenciar la recepción por ASN entrante.
Parámetro:Generar lote por conferencia
- Es posiblePara generar la conferencia por empresa.
Parámetro:Generar lote por conferenciay Generar asignación por conferencia
- Es posiblePara generar Conferencia por empresa y después de confirmar la contraseña de supervisor, el sistema crea los Lotes para Asignación automáticamente.
- VíaColector de dato
Parámetro:Conferencia asignada
- No es posible generar la conferencia por Enterprise.
- VíaColector de datos
- Después de ingresar al lote de la industria, el sistema verifica si hay facturas de la integración de ASN entrante que se cancelaron y solicita una contraseña de supervisor.

Cambiar la generación del archivo IRN
Cambiamos la generación de exportación del archivo TaxInvoiceReceiptNotification (.xtirn) del archivo IRN, que se exporta al final del recibo OR, comenzando a obtener información solo de la factura entrante generada, del Inbound ASN (Receipt Authorization).
Nota: el sistema no necesita controlar el saldo recibido para el ASN entrante (Autorización de recibo) como lo hace hoy para el OPA.
Productos ignorados que no están en IndBound ASN
Menú: Consulta> Movimiento> Productos ignorados que no están incluidos en IndBound ASN
A partir de las versiones 8.11.23.4 y 8.11.24.0, muestra los elementos ignorados queno estaban en el ASN entrante.





