Almacenamiento general
ohalmacén general es una empresa privada, que cuenta con autorización especial del gobierno para recibir y almacenar productos de terceros. Su objeto es la custodia y conservación de los bienes o activos recibidos del contratista (depositante). También es responsable de recibir, almacenar, reenvasar, etiquetar y controlar la mercancía.
Cada almacén general tiene un modelo de espacio compartido, lo que significa que puede almacenar mercancías de varios depositantes diferentes. En este caso, los cargos de almacén por los servicios prestados, tales como los gastos ocasionados en el almacenamiento y conservación de los productos y el almacenamiento propiamente dicho.
ohSe contrata servicio general de almacén. cuando la industria/depositante ha producido o comprado una gran cantidad de bienes y no cuenta con espacio físico para almacenarlos O por una estrategia de atención al cliente, los almacenes generales generalmente se ubican en lugares estratégicos, cercanos a capitales y con fácil acceso a carreteras, puertos, aeropuertos, ferrocarriles que en este caso agilizan la entrega de la mercancía hasta el destino final. La contratación del almacén general se realiza para asegurar una mayor eficiencia y ahorro en el almacenamiento de productos, ya que el equipo, equipo e infraestructura son responsabilidad del almacén contratado.
Es deresponsabilidad del contratista/depositante enviar todas las mercancías al almacén acompañadas de una factura de envío de almacenamiento con CFOP 5905 o 6905 en los casos en que el almacén y el depositante se encuentren en estados diferentes, ambos NF deben tener el almacén general como destinatario. Si la mercancía del depositante llega al almacén a través de un tercero proveedor (operación triangular), luego del proceso de recepción en el almacén, el depositante deberá enviar al almacén una factura de entrega simbólica amparando CFOP 5934 o 6934. El Depositante tiene hasta 10 días para enviar la factura de cobertura al almacén.
Si el depositante solicita la devolución de la mercancía que se encuentra en el almacén, está sujeto aResponsabilidad del almacén general de realizar todo el proceso. separación, verificación y emisión de factura de devolución de bienes almacenados con CFOP 5906 o 6906, luego los bienes se envían al depositante.
Para laemisión de bienes de venta del almacén general, es necesario que elEl depositante envía una factura de venta al almacén. y solicitar separación y entrega a su cliente final. El almacén, luego de realizar todo el proceso de separación y envío de la mercancía, emite la factura simbólica de devolución al depositante con CFOP 5907 o 6907. Ensituación de venta a terceros, cuando el almacén y el depositante están endiferentes estados o Gestión de Almacenamiento | WMS Senior emite factura por envío de mercancías por cuenta y pedido de terceros, en ventas por pedido, con CFOP 5923 o 6923. Esta factura deberá acompañar la mercancía con el transportista.
Existen diferencias entre un almacén general y un almacén cerrado, pero la distinción es bastante simple. Ydepósito considerado cerrado la instalación en la que no se realizan operaciones de venta o industrialización, sino únicamente entregas ordenadas por el depositante de los productos. El establecimiento utilizado es propiedad del contribuyente exclusivamente para este fin: almacenamiento de sus bienes. En este formato, Gestión de Almacenamiento | WMS Senior tiene como único objeto la administración del stock físico, todas las cuestiones y obligaciones tributarias son responsabilidad del depositante.
Flujo del proceso
Qué puedes hacer:
Para que Gestión de Almacenes | WMS Senior es capaz de generar NF-e para devolución de mercancías o devolución simbólica, es necesario realizar los siguientes registros y parámetros:
Esta pantalla informa si la entidad controla o no la cobertura fiscal de los bienes. El aporte del ICMS se da únicamente para la Clasificación General de Almacén.
Para registrar un nuevo régimen de almacenamiento acceda a Gestión de Almacenamiento | WMS Senior > Registro > Entidad >Régimen de Almacén, botónRegistrar
- En la pantalla que se abre, en el campoRégimen ingrese la descripciónalmacén general
- En el campoClasificación elige la opciónalmacén general
- Y finalmente habilita la opcióncontribuyente ICMS, luego haga clicAhorrar
Para emitir la NF-e para devolución efectiva o simbólica, el registro del producto debe contener la información NCM (Nomenclatura Común del Mercosur).
Para seguir este procedimiento acceda a Gestión de Almacenamiento | WMS Senior > Registro > Producto, haga clicRegistrar
- En la pantalla que se abre, en la pestañaInformaciones adicionales, ingrese la información delNCM de producto,
- Si el código de barras del embalaje del producto no contiene 13 o 14 caracteres, es necesario activar el parámetroCódigo de barras interno, luego haga clicAhorrar.
Al registrar al depositante es necesario vincularlo al régimen general de depósito.
- Para seguir este procedimiento acceda a Gestión de Almacenamiento | WMS Senior > Registro > Depositante, haga clicalterar, luego pestañaDatos del depositante, en la pantalla que se abre, haga clic enRégimen seleccione la opción almacén general;
- Cuando la gestión de almacenes | WMS Senior emite NF-e al depositante, es posible resaltar alguna información adicional sobre el producto como: lote industrial, nota de presentación de fecha de vencimiento. Para agregar esta información al NF-e, siga esta ruta Gestión de almacenamiento | WMS Senior > Registro > Depositante, haga clic en la pestañaCobertura Fiscal, luego active la información deseada y determine el prefijo de la información que aparecerá en el NF-e.
- Cuando termine, haga clic enAhorrar
- Acceder a la gestión del almacenamiento | WMS Senior > Registro > Entidad, luego pestañaFactura electrónica y rellene los siguientes campos:
- El campoEmitir factura electrónica debe ser activado;
- Complete los campos
- Impuesto CNAE
- Entorno de envío NF-e
- Aprobación o
- Producción
- Serie NF
- Cuando termine, haga clic enAhorrar
Registrar certificado digital
Para que Gestión de Almacenes | WMS Senior emite una devolución NF-e efectiva o simbólica, siendo necesario importar el certificado digital, con su serie y contraseña.
- Para registrar el certificado acceda a Gestión de Almacenamiento | WMS Senior > Registro > Entidad > en la pantalla que se abre, seleccione la entidad del almacén y haga clicCertificado digital, luego haga clic en el botón Registrar e ingrese los datos del certificado como:tipo,serie Es contraseña;
- Luego, simplemente cargue el archivo del certificado digital haciendo clic en el botónCargar certificado.
Dirección del almacén
Para la emisión de NF-e, es obligatorio que la entidad de Almacén contenga datos de dirección.
- Para ello acceda a Gestión de Almacenamiento | WMS Senior > Registro > Entidad > botónDIRECCIÓN, luego haga clicRegistrare ingrese los detalles de la dirección del respectivoAlmacenamiento Cuando termine, haga clic enAhorrar.
Logotipo del almacén
Para que la imagen del Logotipo del Almacén se imprima en el NF-e generado por Storage Management | WMS Senior la imagen debe estar adjunta a la entidad de almacén.
Para ello acceda a Gestión de Almacenamiento | WMS Senior > Registro > Entidad > seleccione la entidad del almacén y haga clic en el botónPronto, en la pantalla que se abre, haga clic en el botónBuscar, seleccione la imagen del logotipo del almacén y haga clicAhorrar.
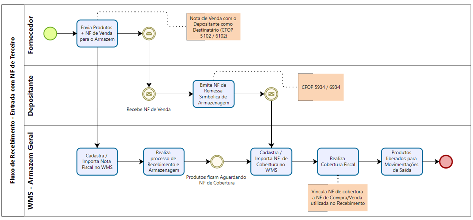
Cuando la mercancía ingresa al almacén general, presenta una factura de venta emitida por el proveedor y tiene como destinatario al depositante, se puede realizar todo el proceso de ingreso, sin embargo, el producto se encuentra bloqueado por falta de equilibrio fiscal, a la espera de la factura. de cobertura será emitida por el Depositante con el almacén general como destinatario. Siga el flujo a continuación:
Cobertura fiscal
Luego de completar todo el proceso de recepción y almacenamiento, el depositante deberá solicitar la factura de cobertura, para que el producto quede cubierto fiscalmente y liberado para su movimiento.
Seguimiento de cuestiones pendientes de cobertura tributaria
En las pantallas que se enumeran a continuación es posible monitorear qué Facturas están en Gestión de Almacenamiento | WMS Senior en espera de factura de cobertura:
Para hacer esto, vaya a: Gestión de almacenamiento | WMS Senior > Factura >almacén general
- Factura en espera de cobertura;
- Productos en espera de cobertura;
- Productos con Lote Industrial en Espera de Cobertura.
Realizar cobertura fiscal
El depositante deberá emitir y enviar al almacén una factura simbólica de almacenamiento para amparar los productos que fueron almacenados con la factura de venta emitida por el proveedor/tercero.
Con esta NF en la mano es posible obtener cobertura fiscal de dos formas:
A mano
- Acceder a la gestión del almacenamiento | WMS Senior > Almacén General >Facturas en espera de cobertura > en la pantalla que se abre, haga clic en el botónCon NF escrito, luego pestaña Nota fiscal rellena los siguientes datos:
- Nota fiscal
- Serie
- Fecha de emisión
- Llave de acceso
- en la pestañaElementos, clickea enpara agregar> Producto > e ingresar datos relacionados al producto como: código, empaque, cantidad y total bruto (valor total de la línea de producto)
- en la pestañaImpuestos relacionados con la mercancía complete los datos: Valor Total de los Productos y Valor Total de la Factura, al terminar haga clic enAhorrar.
Importar con XML
- Acceder a la gestión del almacenamiento | WMS Senior > Integración de Archivos >Importación manual, luego seleccione el archivo XML e informe a qué Depositante se importará el archivo;
- Después de importar el archivo, simplemente acceda al menúFacturas en espera de cobertura, seleccione la Factura deseada y haga clic enCon NF importado;
- Seleccione la factura de cobertura que fue importada y haga clicRealizar Cobertura.
Cuando la mercancía llega con una NF-e emitida por el propio depositante y el almacén general es el destinatario, esta carga ya está fiscalmente cubierta y liberada para movimiento. Sin embargo, si se identifica una divergencia entre el NF físico y el NF, es posible emitir un NF de devolución alfalta de mercancías y en caso desuperávit el saldo se encuentra bloqueado a la espera de la factura de cobertura. Siga el flujo a continuación:
Cuando el depositante solicita una devolución de mercancía, es necesario crear una Solicitud de Devolución de Almacenamiento para que se puedan realizar los procesos de formación de ondas, separación, verificación, emisión de factura de devolución y cobro del envío.
- Para registrar una solicitud de devolución, vaya a Gestión de almacenamiento | WMS Senior > Factura > Almacén General > Solicitud de Devolución de Almacenamiento y haga clicRegistrar
- en la pestañaSolicitud de devolución, Informale aDepositor para el cual se creará la orden;
- en la pestañaTransporte, Informale a Compañía de envios y rellena el campoEnvío a cuenta;
- en la pestañaElementos, Haga clic en el botónpara agregar e informar aldatos sobre el producto, luego haga clicAhorrar. Si tienes más artículos, repite el proceso haciendo clic en el botónpara agregar. Después de iniciar todos los productos, haga clic enAhorrar.
Observación
Al guardar, el sistema crea un pedido con un número secuencial. A partir de este momento el pedido queda libre para seguir los pasos estándar de envío, que son:
- Liberar factura para envío;
- Formación de olas
- Separación
- Conferencia
- Recogida del Envío - antes de realizar el proceso de Recogida, se debe emitir una NF-e de Devolución de Mercancías.
Emisión de la factura de devolución de mercancías.
Para enviar la solicitud de devolución, es necesario emitir la devolución de mercancías NF-e
La disponibilidad para emitir la devolución NF-e depende de los siguientes parámetros:
Acceder a la gestión del almacenamiento | WMS Senior >Configuración de onda, en la pantalla que se abre, haga clic en la pestañaNota fiscal En la opciónGenerar factura de devolución de almacenamiento Podrá optar por liberar la emisión de la NF-e entre las siguientes opciones:
- Después de pesar los volúmenes
- Después de formar una ola
Transmitir NF-e
Una vez emitida la declaración NF-e, es posible transmitirla a Sefaz.
- Acceder a la gestión del almacenamiento | WMS Senior > Factura >control NF-e, en la pantalla que se abre, seleccione la solicitud de devolución deseada y haga clic enTransmitir NF-e , al hacer clic, el sistema crea una NF con una clave de acceso y cambia la situación aEsperando ser enviado;
- Cuando la NF-e se transmite a Sefaz, la situación cambia aAutorizado;
- Para ver la NF-e que se emitió, haga clic en el botónMostrar y selecciona la opciónAutorizado;
impresión de facturas
Después de transmitir el NF-e para devolución de mercancías, es posible imprimir la Factura.
- Para imprimir, vaya a Gestión de almacenamiento | WMS Senior > Factura > Impresión NF-e >Imprimir NF-e, seleccione las facturas deseadas y haga clic Imprimir NF-e;
- Para reimprimir un NF-e, vaya a Gestión de almacenamiento | WMS Senior > Factura > Impresión NF-e >Volver Factura Impresa, seleccione la nota deseada y haga clic en el botón Volver a Imprimir, justo después la nota se puede imprimir en la pantallaImpresión NF-e
En este proceso el depositante deberá enviar la factura de la orden de venta al almacén, esta factura deberá estar registrada o importada en Gestión de Almacén | WMS Senior, para que se pueda realizar el proceso de envío estándar.
- Registro / Importación de Factura o Pedido
- Liberación de factura de envío
- Formación de olas
- Separación
- Conferencia
- Facturación (Para casos de órdenes de venta)
- Colección de embarque
- Emisión de la Declaración Simbólica NF-e
Retorno simbólico
Luego de realizar el proceso de recogida del envío, la mercancía no se encuentra físicamente en el almacén. Para cerrar el ciclo fiscal, Gestión de Almacenamiento | WMS Senior necesita emitir un NF-e de devolución rimbólico al repositorio, este NF-e hará referencia a qué ventas NF se envió la mercancía y cuál fue la cobertura NF de origen del producto.
Generar retorno simbólico
- Para generar y liberar la emisión del NF-e para la declaración simbólica, acceda a: Gestión de Mano de Obra de Almacén > Factura > Declaración Simbólica > seleccione las facturas de venta deseadas y haga clicEmisión NF Devolución Simbólica.
Emitir devolución simbólica NF-e
- Para emitir la devolución simbólica NF-e, vaya a Gestión de Almacenamiento | WMS Senior > Factura > NF-e Control, seleccione la solicitud de devolución deseada y haga clic enTransmitir NF-e, entonces el sistema cambia la situación aEsperando ser enviado;
- Transmitido a Sefaz, el NF-e presenta la situaciónAutorizado;
- Para ver la NF-e emitida, haga clic en el botónMostrar y selecciona la opción Autorizado.
Envío de la NF-e al depositante
Al transmitir la NF-e, es posible configurar el envío automático de la Factura emitida al Depositante.
- Para ello acceda a Gestión de Almacenamiento | WMS Senior > Registro > Entidad > Entidad, en la pestañaDatos de la entidad ingrese el correo electrónico al que se debe enviar la NF-e;
- El parámetroEnviar correo electrónico con NF-e para devolución de almacenamiento debe estar habilitado, para hacerlo vaya a Gestión de almacenamiento | WMS Senior > Registro > Entidad > Entidad, en la pestañaInformaciones adicionales;
- Configure el servidor de correo electrónico en Gestión de almacenamiento | WMS Senior > Configuración general > Servidor de correo electrónico y complete los campos según sea necesario. Cuando termine, haga clic enAhorrar
Generación y transmisión automática de retorno simbólico NF-e
Para automatizar el proceso de generación de transmisión de retorno simbólico NF-e, simplemente configure los siguientes parámetros:
Acceso: Gestión de Mano de Obra de Almacén > Registro > Entidad > Entidad, en la pestañaFactura electrónica, elija entre las siguientes opciones:
- Después de procesar la factura de venta
- Después de varios días de procesar la factura de venta
- Si se elige esta opción, es necesario habilitar el campoNúmero de días para generar la Rentabilidad Simbólica
En este proceso, cuando el depositante realiza una venta al cliente, se debe imprimir una factura de envío a nombre de un tercero, esta NF acompañará la mercancía con la nueva NF de venta como referencia. Siga el flujo a continuación
- Importación/Tipo nota de venta/pedido, tipo de título al que se transfiere la propiedad.
- Realizar el flujo estándar de liberación de factura solicitada, formación de ondas, separación, verificación, pesaje y facturación (cuando sea necesario).
- Durante este proceso es posible generar el NF-e del tipo remesa a nombre de un tercero.
- Crea y procesa la colección.
- Después del procesamiento de cobro, la nota de venta se muestra en la pantalla simbólica de devolución que, al hacer clic enEmisión NF Devolución Simbólica, se crea una nueva nota de devolución simbólica y está disponible en la páginacontrol NF-e para ser transmitido a Sefaz. Esta nota también se puede consultar en pantallaConsulta de devolución de almacenamiento.
- Enviar la mercancía al cliente.
![]() | Vea también: |
- Para obtener más información, consulte nuestro manual enayuda de pantalla






