Fluxo de Integração OPA OF IRN OFR ASN TRK
A integração de OPA é uma operação que informa antecipadamente ao armazém a Compra de Materiais, permitindo vincular um ou mais produtos a um item da Ordem de Compra, mas se um ou mais produtos não tiverem vínculo com uma Ordem de Compra (OPA) o sistema não permitirá vincular a nota fiscal a Ordem de Recebimento, exibindo mensagem de advertência. E se houver divergências de produtos e/ou quantidades na Conferência de Entrada o sistema não liberará para Gerar Mapa de Alocação, tendo como única saída a Exclusão da OR.
A integração de OF é uma reserva de produtos que estará associada a importação de um arquivo de uma nota de XML, permitindo formar Onda somente se as quantidades do arquivo de OF coincidam com as quantidades do arquivo do XML, a Chave de Acesso será o vínculo entre os arquivos OF e XML.
A partir da versão 7.2.0.0 foi criado mecanismo de importação de arquivo XRR, arquivo em formato XML, layout disponível no arquivo “XML2_2_1_3PL_Data_Dictionary_Brazil.xls”, aba “RR; A identificação do arquivo seguirá a lógica implementada atualmente respeitando o código de geração do arquivo enviado pela Amazon, “transmition code” onde caso o mesmo já tenha sido importado o sistema não permitirá uma nova integração, registrando erro no log de integração. O campo para identificação da requisição de devolução encontra-se na tag < returnRequestID >, a entidade destinatária da mercadoria encontra-se na tag < partyID >. Foi incluído o armazém de origem e o depositante os quais se referem a solicitação de devolução aos fornecedores, trazendo as informação da configuração da pasta de integração.
A começar da versão 7.3.0.0, realizada implementação para que seja gerado o log de acordo com o resultado da rotina de Importação de OPA, que agora retorna 0 quando ocorre o sucesso e 1 quando ocorre erro.
A partir da versão 7.3.1.0, foi modificado a Exportação do arquivo IAN para não executar quando não existir mudança no estado do estoque, pois estava gerando arquivo de inventário sem conteúdo.
A começar da versão 7.4.1.1, foi implementado tratamento de caracter especial no XTRK., onde o W3C (Ações Locais para o Desenvolvimento dos Padrões Web) preve utilização de caracteres especiais em XML baseando na tabela ASCII. O sistema foi alterado para transcrever os caracteres especiais conforme a recomendação utilizando a tabela ASCII > 0×7F.
Desde a versão 7.7.0.1:
- A rotina de Integrar a importação de OF foi modificada, passando a ler a tag < isPriorityShipment > do XML, gravando na tabela INT_AM_OF e ORDEMSEPARACAO, onde após a importação da ordem de separação quando for realizado o vínculo da Ordem de Separação com a Nota Fiscal guardará a informação de Fast Track ou Embarque Prioritário que permitirá saber se o pedido de separação teve prioridade de expedição diante dos outros pedidos.
- Foi alterada rotina de integração da Ordem de Compra (XOPA) para que quando o depositante estiver configurado para “Cadastrar Produto ao Importar Ordem de Compra (XOPA)” e o tipo do item for “AMAZON_ASIN“ será criado o produto com mesmo padrão utilizado pela integração da nota fiscal.
A partir da versão 7.9.0.0, para melhorar a rastreabilidade do Código de Barras informada na tag “supplierItemID” esta informação foi gravada na tabela ITEMORDEMCOMPRA.
.
A começar da versão 8.2.0.0, foi implementada a criação do arquivo de Integração XOFR:
- A cada liberação de Nota Fiscal para expedição.
- Na Liberação da Onda para Separação.
- Quando realizar a conclusão da Separação do Pedido com os seguintes critérios:
- Quando o pedido for presente.
- Quando o pedido não for presente.
* No momento da Formação do volume, tanto na Conferência de Packing como na Conferência da Colmeia.
- Quando finalizar a coleta para embarque, quando a Conferência dos Volumes estiver concluída, ou seja, momento em que todos os volumes da coleta e notas fiscais tenham sido conferidos via Coletor de Dados.
Visão Geral dos processos.
Exibe de modo sintético o fluxo da operação do armazém, onde existirá uma entrada Aviso de Recebimento(OPA) → Recebimento da NF-e de entrada -> Recebimento de Ordem de Recebimento -> Importação de Nota de Saída -> Liberação de Nota para Roteirizar havendo o Formação de Onda com os pedidos envolvidos -> Separação das Embalagens dos diversos endereços do pulmão / picking -> Conferência das embalagens que tiveram os volumes montados -> Direcionados os volumes para o Embarque para a transportadora.
Integração de Ordem de Compra (OPA) com o WMS
Caminho para acesso
Cadastro / Depositante / aba Exportação /
Os parâmetros que estão contidos nesta aba são responsáveis em devolver retorno para o ERP.
Campos da tela
- Recebimento
- Quando Exportar:
- Após a Alocação: Gerará arquivo de exportação para o ERP após a finalização da alocação dos produtos no armazém.
- Após a Conferência: Gerará arquivo de exportação para o ERP após a Geração do Mapa de Alocação.
- Quando Exportar:
-
- Retorno de Recebimento: XML – Modelo IRN: Será gerado arquivo XML com a extensão XIRN para o ERP no diretório de Exportação na Configuração Geral / Integração, após a alocação dos produtos no armazém.
Menu: Integração do Cadastro de Depositante
Cadastro / Depositante / aba Integração/
Os parâmetros que estão contidos nesta aba são responsáveis na configuração dos arquivos de Importação do ERP.
Campos da tela
- Utiliza Ordem de Compra:
- Controlará os relacionamentos das Ordens de Compra com a Notas Fiscais de entrada do depositante. Quando todos os itens da nota fiscal estiverem associados a Ordem de Compra tela Autorizar NF por Ordem de Compra, será possível a visualização da(s) nota(s) fiscal(is) a Ordem de Recebimento, mas para cada OR será possível vincular somente uma nota fiscal.
Caminho para acesso
Diretório de Configuração de Importação para inserir arquivos com extensão XOPA localizado no menu Configuração / Integração de Arquivo / botão Cadastrar / menu Diretórios.
Importação
- Diretório de Importação: Informar o caminho do diretório de Importação, dados que serão recebidos do ERP.
- Diretório Backup de Importação: Informar o caminho do diretório de backup de Importação.
Pontos de atenção de preenchimento do arquivo XOPA
- transmissionControlNumber
- Número de controle da transmissão, não poderá se repetir após a Integração para o mesmo campo purchaseOrderNumber, se caso a numeração se repetir exibirá mensagem de Duplicidade de Dados no Log de Integração.
- Se a integração estiver ok, na tela de Log de Integração no campo Descrição exibirá a mensagem: Sucesso ao Importar OPAS, Transmissão: 435619
- Mas se integração não estiver ok, na tela de Log de Integração no campo Descrição poderá exibir a mensagem: O Código De Transmissão 435619 Já foi Integrado.
- isTest (1 = base de Homologação / 0 = base de Produção)
- O sistema irá comparar com o cadastro que está informada na tela Configuração Geral / Dados Gerais / campo Ambiente.
- warehouseLocationID
- Referente ao ID do Armazém, que está informado na tela de Cadastro de Armazém / campo Código Interno.
- purchaseOrderNumber
- Número da Ordem de Compra.
- itemID type=“AMAZON_ASIN“3GS-BR-PTOA /itemID
- Se no type tiver informado o tipo UPC ou AMAZON_ASIN ou VENDOR_SKU ou ISBN, na sequência informe o CÓDIGOINTERNO do Cadastro de Produto ou se
- No type tiver informado o tipo EAN, na sequência informe o Código de Barras da embalagem do produto.
- originalQuantity
- Quantidade original comprada
- receivedQuantity
- Quantidade comprada que foi recebida
Obs: Se as duas quantidades originalQuantity e receivedQuantity forem iguais, o status da compra será finalizado, mas poderá ser reaberta alterando o número transmissionControlNumber, para o mesmo purchaseOrderNumber.
- Quantidade comprada que foi recebida
Visão Geral da Ordem de Compra – OPA
Aviso de Recebimento (OPA é o mesmo que dizer Ordem de Compra)
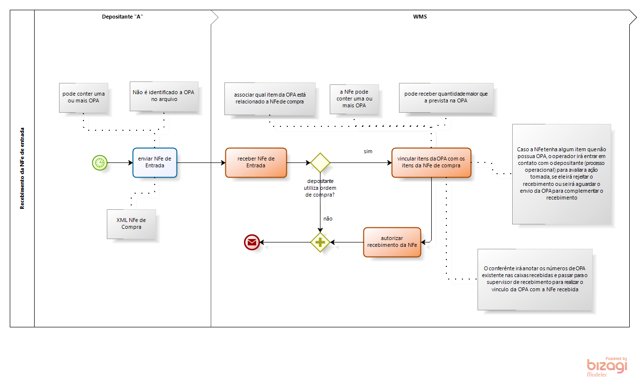
O ERP envia uma Ordem de Compra através de um arquivo XOPA para informar ao WMS que chegarão produtos para alocação, o WMS validará se existe ou não arquivo XOPA, se existir arquivo XOPA não será reimportado. Se não existir, o WMS realizará a importação. Se estiver concluída a OPA, esta será reaberta, caso contrário será atualizada. Se todos os itens foram recebidos a OPA será finalizada ou se a quantidade comprada e recebida forem iguais ou com o valor igual a zero.
Visualizar o Log de Integração para avaliar se a importação foi realizada com sucesso ou com erro
Recebimento da Nota de Entrada com a associação dos produtos a OPA, o ERP enviará uma nota fiscal eletrônica de entrada (NFe), enviado a nota fiscal ao WMS. Será avaliado a configuração do Depositante se o parâmetro Utiliza Ordem de Compra não estiver habilitada o WMS não permitirá vincular os itens da nota aos itens da ordem de compra, mas se o parâmetro Utiliza Ordem de Compra estiver flegado o WMS permitirá vincular os itens da nota fiscal aos itens da ordem de compra.
Importante: todos os itens da nota deverão ter correspondência com alguma ordem de compra.
Na tela de Movimentação / Entrada / Autorizar NF por Ordem de Compra / localizar a nota, vincular a cada item o registro de Ordem de Compra já importado, clicando no botão Associar Aviso de Compra, na lateral direita deverá ser informado no campo QTDE, quantos itens serão relacionados ao item da nota fiscal.
Após vincular o Item da Nota Fiscal ao Item da Ordem de Compra, o sistema irá associar o Depositante a Ordem de Compra, atualizando os campos Qtde Associada e Qtde Disponível.
Se um ou mais produtos não tiverem vínculo com uma Ordem de Compra o sistema não permitirá vincular a nota fiscal a Ordem de Recebimento, exibindo a mensagem: “Possui Divergências em Relação a Quantidade de Itens Vinculados à Ordem de Compra”
Quando todos os produtos da nota fiscal tiverem vínculo com uma Ordem de Compra, a coluna Aviso Associado está com ticket verde, permitindo assim continuar com as atividades de recebimento dos produtos.
O processo de Ordem de Compra(OPA) tem algumas particularidades, realizar o cadastro de Ordem de Recebimento, vinculando somente uma Nota Fiscal a Ordem de Recebimento. Iniciar Conferência de Entrada via Coletor de Dados, não será permitido Ocorrências de Recebimento entre o físico (embalagens de produtos recebidos) com o fiscal (nota fiscal), se houver divergência deverá excluir a Ordem de Recebimento e entrar em contato com o ERP, se não houver divergência o botão Gerar Alocação estará liberado para que o WMS, e com isso será possível gerar o Mapa de Alocação. via Coletor de Dados se realizado a alocação dos produtos, após a finalização da Alocação será gerado o arquivo IRN de retorno para o ERP, se no Cadastro do Depositante / aba Exportação / o parâmetro Retorno de Recebimento: XML – Modelo IRN estiver selecionado.
.
.
.
Integração de Ordem de Venda (OF) com o WMS
Na Configuração de Depositante / menu Integração, será necessário ativar o parâmetro Liberar Doc. Automaticamente para Expedição na aba Informações Adicionais.
A partir da versão 7.2.0.0, foi adicionado coluna na tabela de integração da XOF, NFimpressao e Nota fiscal com o preenchimento com a data e hora de embarque esperado – Ex SD. A TAG da XOF estará mapeado nos layout´s campo “expectedShipDate”, por questões de compatibilidade os campos foram adicionados nas rotinas de importação via texto, banco a banco e na integração de XML da nota fiscal e para os layout´s de importação de pedido e nota fiscal. Incluída a coluna “Ex SD” (Data e Hora esperada para o Embarque) no menu Movimentação / Saída / Liberação de Nota Fiscal para Expedição.
Além de ativar o parâmetro Utiliza Ordem de Separação da aba Integração que é responsável em vincular os arquivos de OF´s recebidos do ERP, que estarão presentes no diretório de Importação da tela de Configuração Geral / Integração, relacionando a Chave de Acesso dos pedidos (importados) com o arquivo OF, onde só poderá formar Onda se o pedido / nota fiscal de saída tiverem numa OF o número de Chave de Acesso e a quantidade de produtos coincidirem nos dois arquivos.
Na Configuração do Entidade / Exportação / localizar a entidade de transportadora do pedido de saída e
- Expedição
- Embarque para Transportadora: Define se gerará exportação para transportadora no momento em que processar a coleta:
- Desativado: Não exporta;
- Banco: Gera exportação via banco ou
- XML – Modelo TRK: Geração exportação de arquivo XML.
- Enviar Chave de Acesso da NFe no XTRK: Enviará ou não a informação da Chave de Acesso no layout de Integração no arquivo XTRK, a partir de Dezembro de 2013, para o CTE 2.0 (Conhecimento de Transporte Eletrônico), a informação da Chave de Acesso será obrigatória.
Principais parâmetros que precisam estar ativados para a integração da OF com a importação da nota fiscal.
Na Configuração do Depositante / Exportação /
- Expedição
- Autorização de Embarque: XML – Modelo ASN: Será gerado arquivo XML com a extensão XASN para o ERP após a confirmação dos dados do motorista na coleta no diretório de exportação na Configuração Geral / Integração.
- Retorno de Liberação de Estoque: XML – Modelo OFR: Será gerado arquivo XML com a extensão XOFR para o ERP após a liberação de notas fiscais para roteirizar no diretório de exportação na Configuração Geral / Integração.
Diretório de Configuração de Importação para inserir arquivos com extensão XOF
*Menu: Configuração / Integração de Arquivo
**Sub Menu: Configurar Integração*
Sub Menu: Diretórios
Tirar dúvida quanto a Configuração de Importação de arquivos
Pontos de atenção no arquivo XOF
arquivo XML
arquivo XOF
- Para fazer o relacionamento, a Chave de Acesso deverá estar nos dois arquivos:
- Importação de Pedido
- campo infNFe Id
- Arquivo de OF
- campo taxdocumentID
- Importação de Pedido
- transmissionControlNumber
- Número de controle da transmissão, não poderá se repetir após a Integração para o mesmo campo purchaseOrderNumber, se caso a numeração se repetir exibirá mensagem de Duplicidade de Dados no Log de Integração.
- Se a integração estiver ok, na tela de Log de Integração no campo Descrição exibirá a mensagem: Sucesso ao Importar OPAS, Transmissão: 435619
- Mas se integração não estiver ok, na tela de Log de Integração no campo Descrição poderá exibir a mensagem: O Código De Transmissão 435619 Já foi Integrado.
- isTest (1 = base de Homologação / 0 = base de Produção)
- O sistema irá comparar com o cadastro que está informada na tela Configuração Geral / Dados Gerais / campo Ambiente.
- warehouseLocationID
- Referente ao ID do Armazém, que está informado na tela de Cadastro de Armazém / campo Código Interno.
- purchaseOrderNumber
- Número da Ordem de Compra.
- itemID type=“AMAZON_ASIN“3GS-BR-PTOA /itemID
- Se no type tiver informado o tipo UPC ou AMAZON_ASIN ou VENDOR_SKU ou ISBN, na sequência informe o CÓDIGOINTERNO do Cadastro de Produto ou se
- No type tiver informado o tipo EAN, na sequência informe o Código de Barras da embalagem do produto.
- quantity
- Quantidade vendida
- isGift
- Se preenchido com 1, informará ao WMS que as caixas de volume serão embalagem de presente.
- gifMessage:
- Se esta subtag existir e estiver preenchida, deverá estar contida em cada tag < lineItemDetail > referente a cada produto do arquivo OF, e será responsável na impressão da mensagem no cartão de presente.
Visão Geral OF.
Referente ao Processamento de Pedidos, o ERP enviará arquivo de OF e XML para o WMS, e receberá os arquivos via integração. Se não houver erro de integração o WMS irá liberar as notas fiscais para roteirização. Se não houver corte de produtos entre a solicitação do pedido e a quantidade existente no WMS, será possível Formar Onda, Separar e Conferir e após isso o WMS irá gerar arquivo OFR para o ERP, mas se houver Corte, a OF e a NF-e serão cancelada. Caso não tenha sido enviado arquivo OFR anteriormente, ira gerar arquivo OFR, se não irá gerar arquivo ASN para o ERP.
Importante: Parâmetros ativados na Configuração do Depositante
- aba Informações Adicionais, parâmetro Liberar Doc. Automaticamente para Expedição
- aba Integração, parâmetro Utiliza Ordem de Separação.
Ao Formar Onda será solicitado para escolher um fluxo de atividades (por Packing, por Buffer e Colmeia ou por Separação do local de estoque para o veículo de transporte, o sistema irá gerar Reabastecimentos para os Picking´s, onde será necessário reabastecer os picking´s antes de continuar com as atividades de separação da Onda. Após as sequências anteriores iniciar a Separação dos materiais, Conferindo os Materiais nas Bancadas de Conferência ou nas Colmeias, colocar os materiais em caixas de volume, se no arquivo XML tiver a tag isGift preenchido = 1, o sistema selecionará somente embalagens de volume do tipo presente e se tiver preenchida a tag gifMessage será impresso cartão com mensagem de presente para deixar junto com os materiais , caso o arquivo XML não tenha a tag isGift, o WMS exibirá os volumes que não tenham flegado o tipo Presente. Será gerado etiqueta de volume, com Geração de Nota Fiscal, pesando os volumes, se houver divergência o volume será enviado para o setor de Auditoria para ser pesado novamente, caso não haja divergência de peso os volumes serão enviados para expedição.
Embarque ASN
Ao Confirmar o embarque dos volumes e notas, poderá finalizar embarque, Realizar Coleta via Coletor de Dados, com isso irá gerar Arquivos no diretório Exportação (ASN e TRK) para o ERP que realizará validações.
obs:
Na Formação da Onda, caso o depositante estiver setado para Utilizar Ordem de Separação e não possuir nenhuma OF para a nota, então será exibida a seguinte mensagem de erro: “O depositante XXX está cadastrado para utilizar Ordem de Separação. A nota fiscal XXX não possui OF pendente.”.
No Gerenciador de Ordem de Separação (OF), será permitido o cancelamento de uma OF nas seguintes condições:
- Quando a nota fiscal correspondente não existir no sistema.
- Caso a nota fiscal já exista, ela não deverá estar liberada para roteirização ou em nenhuma fase após a essa.
- Não poderá receber a OF duas vezes. Somente será permitido receber a OF novamente caso a anterior estiver cancelada.
Arquivo ILN
Envio de Posição Completa do Estoque, com a criação de procedure/rotinas de exportação automática que serão chamadas por JOB que exportará diariamente a posição de estoque, gerando o arquivo ILN e direcionado para o diretório Exportação.
Foi inserida uma opção no Cadastro de Depositante, aba Exportação, que define o modelo de Posição do Estoque, com as seguintes opções abaixo informadas, com a criação de rotinas para Geração de arquivo ILN. Com validações que impedirão que sejam associados depositantes que exportam Situação de estoque no modelo XML – Modelo ILN à setores que não possuem Código de Integração definidos.
- Desativado;
- TXT – Modelo Silt WMS e
- XML – Modelo ILN.
Arquivo IAN
Ajuste de Movimentação de Estoque, no WMS será realizado a atividade de Ajuste de Material, ao confirmar o Ajuste de Entrada ou Saída, será gerado o arquivo IAN no diretório Exportação para o ERP, que atualizará a base com as quantidades enviadas pelo WMS.
A partir da versão 7.2.0.0 serão apresentadas apenas as quantidades de diferença no saldo do inventário.
Foi inserida uma opção no Cadastro de Depositante, aba Exportação, que define o modelo de exportação de Ajuste de Movimentação, com as seguintes opções abaixo informadas e com criação de rotinas para Exportação de IAN.
-
- Desativado;
- TXT – Modelo Silt WMS e
- XML – Modelo IAN.
Arquivo IAN
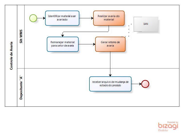
Ajuste de Estoque por Controle de Avaria, ao realizar o cadastro de avaria do material, o sistema gera atividade de remanejamento do material para o setor de avaria, ao finalizar a avaria, o sistema gera arquivo IAN no diretório Exportação que será avaliado pelo ERP.

Foi inserida uma opção no Cadastro de Depositante, aba Exportação, que define o modelo de exportação do Controle de Avaria, com as seguintes opções abaixo informadas e com criação de rotinas para Exportação de IAN para Controle de Avaria.
- Desativado;
- Banco e
- XML – Modelo IAN.
Arquivo IAN
Ajuste de Estoque Inventário Geral, será realizado o Planejamento do Inventário, iniciado a contagem de estoque. Haverá o gerenciamento do inventário apurando as divergências física versus a contagem realizada. Após apurar todas as divergências, será possível Finalizar a Contagem e o sistema irá gerar arquivo IAN no diretório Exportação para avaliação do ERP para apurar divergências de estoque, enquanto isso no WMS precisará aguardar aprovação do ERP (processo manual, isto é, alguém responsável pelo WMS entrará em contato com o ERP para solicitar autorização/aprovação pra continuar com o processo de atualização do inventário) , após a confirmação irá finalizar inventário, realizando ajuste dos materiais no estoque do WMS, portanto concluindo o inventário.

Foi inserida uma opção no Cadastro de Depositante, aba Exportação, que define o modelo de exportação de Inventário, com as seguintes opções abaixo informadas e com criação de rotinas para Exportação de IAN.
- Desativado;
- TXT – Modelo Silt WMS e
- XML – Modelo IAN
Ajuste de Estoque por Retorno de Produto Recuperado, ao gerar a Recuperação

Ajuste de Estoque por Bloqueio e Desbloqueio de Lote


