Premissas e informações gerais
Estrutura Macro da Solução eDocs (On Premises)
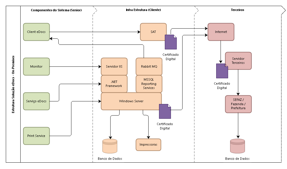
A imagem abaixo descreve de forma macro a estrutura do eDocs, quais os componentes e os responsáveis por manter a estrutura operacional.
Componentes do Sistema
Fazem parte dos componentes do Sistema os executáveis e serviços liberados no pacote da versão do Sistema. Neste item incluem-se os Serviços e Aplicativos do eDocs, Monitor, Print Service e Importadores.
Infra Estrutura
Fazem parte da infra estrutura todos os componentes necessários para a execução dos Serviços, Monitores e Aplicativos do eDocs. Neste item incluem-se o Sistema Operacional (incluindo os Certificados Digitais), Banco de Dados, Plataforma e Componentes Tecnológicos, Servidores de páginas e Periféricos.
Terceiros
São parte da solução mantida por entidades de terceiros, onde não há atuação direta do Cliente ou da Senior Sistemas. Neste item incluem-se a comunicação via internet, Sistema Operacional de terceiros e o Sistema receptor das informações.
É pré-requisito para que o eDocs funcione corretamente que as seguintes parametrizações estejam efetuadas corretamente:
- Os serviços do eDocs devem estar parametrizados com usuário administrador da rede/domínio/servidor que possua acesso irrestrito aos web services da SEFAZ/Prefeitura para onde os documentos eletrônicos são enviados. Este mesmo usuário deve ter acesso irrestrito ao servidor onde está instalado o Senior Middleware, para que não ocorram problemas no retorno dos status dos documentos eletrônicos para o ERP;
- Todas as configurações o IIS onde o Monitor está instalado devem estar de acordo com as informações presentes no tópico Procedimento Pós Instalador/Atualizador do Manual de Instalação;
- O Senior Middleware deve estar instalado e acessível para que o retorno de status dos documentos eletrônicos ocorra normalmente do eDocs para o ERP;
- Os horários das estações de trabalho, servidores e banco de dados devem estar sincronizados com o horário das Secretarias da Fazenda Estaduais (SEFAZ) para onde os documentos eletrônicos são enviados. Caso haja necessidade de controle de Fuso Horário e Horário de Verão por usuário no ERP, deve-se verificar a documentação Fuso horário X Arquivos XMLs de Documentos Eletrônicos. Esta parametrização de Fuso Horário/Horário de Verão por usuário é necessária quando são emitidos documentos fiscais no ERP para diferentes Secretarias da Fazenda Estaduais (SEFAZ) que, por sua vez, possuem horários diferentes;
- É imprescindível que sejam utilizadas bases de dados diferentes para ambiente de produção e para ambiente de homologação no eDocs. A base de dados do ambiente de produção não pode conter nenhum registro de documentos eletrônicos do ambiente de homologação, pois isso poderá trazer problemas futuros no processamento de documentos no ambiente de produção;
- É imprescindível que o usuário utilizado para instanciar o serviço do eDocs e o Monitor no IIS esteja parametrizado para utilizar configurações regionais no padrão do Brasil (data/hora, idioma, localização, moeda, ...). A utilização de configurações regionais diferentes das brasileiras pode acarretar na falha de execução de diversas rotinas do sistema, pois o sistema está preparado para trabalhar com este tipo de configuração.
Importante
- Se o sistema for instalado em versões internacionais do sistema Operacional Microsoft Windows, deve-se ter uma atenção especial nesta parametrização, já que, por padrão, as configurações regionais são definidas como sendo dos Estados Unidos;
- Caso o sistema esteja instalado em algum ambiente externo (Cloud, por exemplo), este ambiente deve seguir as mesmas parametrizações de usuário em relação as configurações regionais brasileiras.
- Para alterar as configurações regionais do usuário, se necessário, é obrigatório o login no Windows com as credenciais deste usuário. Exemplo: se o usuário Joao.Silva é utilizado para instanciar o serviço do eDocs no servidor, deve-se logar no Windows com este usuário, tanto para verificar as parametrizações quanto para modificá-las. As modificações são comumente realizadas pelo Painel de Controle do Windows.
Caso haja necessidade de verificação se os serviços do eDocs estão sendo executados com usuário administrador da rede/domínio/servidor, acesse o Console de Serviços do Windows (services.msc) onde os serviços estão instalados.
Se houver necessidade da alteração das credenciais do usuário que será utilizado para instanciar os serviços do eDocs, poderá ser efetuada a alteração da parametrização pelo próprio console de serviços do Windows, ou através do Configurador.
Observações
- É sempre indicado que a parametrização das credenciais do usuário seja efetuada no Configurador, pois assim, as credenciais ficarão sempre atualizadas no Configurador, que é o aplicativo que serve para alterar outras parametrizações.
- O Configurador apenas definirá as credenciais para o serviço Senior Documentos Eletrônicos, no entanto, em alguns ambientes é necessário definir as credenciais do usuário administrador da rede/domínio/servidor no serviço Senior Documentos Eletrônicos PrintService também. Para estes casos, esta parametrização deve ser efetuada manualmente através do console de serviços do Windows.
- Em alguns ambientes o serviço PrintService pode estar instalado em um servidor diferente da onde o serviço Senior Documentos Eletrônicos está instalado, por este motivo, no servidor onde o serviço Senior Documentos Eletrônicos, ao ser acessado o console de serviços do Windows, o PrintService pode não ser mostrado.
- É possível instalar em um mesmo servidor mais instâncias do eDocs (Exemplo: Produção e Homologação). Desta forma, a parametrização das credenciais de usuário deverá ser efetuada para cada instância instalada.
Veja também:
English
Español
English
Español


