Gestão de Pendências
Após a inclusão de uma pendência pelas rotinas:
- Situação das Revisões Periódicas (Movimentações > Revisões > Situação das Revisões Periódicas);
- Controle de Pendências (Movimentações > Revisões > Controle de Pendências);
- Controle de Vistoria (Movimentações > Revisões > Controle de Vistoria);
- Controle de Notificações (Movimentações > Revisões > Controle de Notificações).
O Gestão de Planejamento irá apresentar as Guias “Pendências” (para criar a ordem de serviço das pendências relacionadas) e “Ordens de Serviço” (para vincular a ordens de serviço ao funcionário).
Para utilizar essa funcionalidade é necessário utilizar em versão 3.17.00 ou superior o módulo GFV.
Como utilizar a Guia de Pendências?
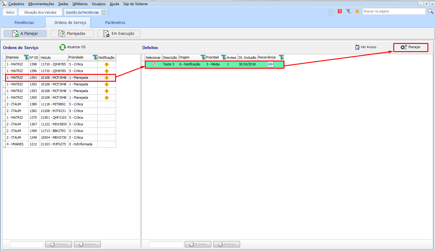
Para gerar uma Ordem de Serviço, deverá ser selecionado um veículo na listagem que fica na tela à esquerda, e em seguida adicionar a pendência selecionada na ordem de serviço que será emitida.
A listagem de pendências relacionadas ao veículo estará disponível na listagem à direita da tela de Gestão de Pendências, as pendências podem ser adicionadas uma a uma ou de uma única vez, utilizando o botãoAssociar Todas. e será gerado a Ordem de Serviço.
Para realizar a baixa da pendência sem ter emitido a ordem de serviço, basta clicar no botão Baixar da Guia Pendencias e justificar a baixa.
Só poderá ser baixado uma pendência se não houver ordem de serviço associada a essa pendência
Após confirmar o motivo da baixa da pendência sem a ordem de serviço, a pendência do veículo selecionado não será mais apresentada para planejamento.
Na aba “A Planejar”, será apresentado as ordens de serviço à esquerda e os defeitos associados à direita.
Após clicar no botão Planejar, será apresentada a janela de planejamento da Ordem de serviço, onde pode ser arrastado a ordem de serviço sobre o nome do funcionário ou sobresetor, assim efetuando a associação:
Pode-se também usar o recurso das flechas associando os defeitos a mão de obra.
Consulte o manual de Ordem de serviço.
Assim que o planejamento for realizado, no quadro “Planejamento”, à direita irá mostrar o serviço associado. Ao sair da tela esse planejamento ja estará concluido
Após a associação da ordem de serviço, poderá ser consultado o planejamento através do botão Planejadas:
As Ordens de serviço podem ser planejadas tanto por funcionário ou para setor.
Na guia Em Execução, estará listado todas os defeitos executados pelo funcionário.
Quando houver necessidade de alterar o funcionário ou setor responsável pela ordem de serviço, será efetuado o replanejamento através do botão Replanejar, localizado em Ordem de Serviço > Planejadas.
Após selecionar a ordem de serviço, clique no botão Replanejar e será aberta a janela “Planejamento da OS” para trocar o funcionário ou setor, com o recurso de “arrastar e soltar”, movendo o serviço do grupo “Planejamento” de volta para o grupo “Defeitos”, desta forma, o serviço estará disponível para planejar para outro funcionário ou setor:
Quando houver necessidade de finalizar a ordem de serviço, poderá ser efetuado através do botão Finalizar OS, localizado na aba “Ordem de Serviço em Planejadas.
Será aberta nova janela, para informação do código e informação do motivo, clicando no símbolo
, deverá selecionado o motivo da não execução do serviço e confirmado a baixa. Será a presentado a mensagem "Existe deifeitos/serviços que não foram concluídos deseja baixar essa OS assim mesmo?" se confirmado, OS será baixada.
As ocorrências podem ser verificadas durante o processo, pela aba “Pendências” e “Ordens de Serviço”, através do botão Ver Avisos.
As recorrências podem ser verificadas durante o processo, pela aba “Pendências” e “Ordens de Serviço”, através do botão
, que se encontra nas listagens da tela.
English
Español
English
Español


