Manifestação do Destinatário
Manifesto do Destinatário permite que o destinatário da NFe possa se manifestar sobre a sua participação comercial descrita na NFe, confirmando as informações prestadas pelo seu fornecedor e emissor do respectivo documento fiscal. Este processo é composto de quatro eventos: Ciência da Emissão, Confirmação da Operação, Registro de Operação não Realizada e Desconhecimento da Operação.
A rotina tem por objetivo realizar o manifesto, onde todas as operações poderão ser executadas de forma manual, selecionando as Notas Fiscais e definindo qual o status de operação, ou de forma automática previamente configurada. A rotina também se comunica com a SEFAZ atualizando o status de cada NF, onde todas essas informações estarão disponíveis para verificação do usuário.
Para esta funcionalidade é necessário utilizar os módulos RDE, RBT, SUP, CFG, CAS (execute com data de 10/05/2020)e a dll NFEMND a partir da versão 3.19.01 e utilizar o leiaute do XML deve ser igual ou superior 1.02.
Configurações:
No módulo CFG em Cadastros > Cadastros de Empresas > Faturamento > NF-e > Manifestação NF-e:
- Na guia Geral: Clique em adicionar e defina o leiaute do XML.
O campo Programa de Geração deve estar preenchido com o local da dll NFEMND. (Esta dll deve estar informada, se não o envio do XML do evento e a importação automática das notas não serão realizadas).
- Na guia Diretórios: preencha os quadros com o caminho da pasta onde será salvo o XML.
Lembramos que: Onde o caminho de envio é onde é salvo o XML manifestado. O caminho de recebimento onde é salvo o XML retornado com o status da manifestação pela SEFAZ.
- Na guia Geração Automática: Esta guia é composta por dois quadros, as configurações de Geração para o RDE e para o módulo SUP:
- Se marcado a opção Gerar Manifestação Automática ao finalizar a nota no módulo SUP ou integrar no módulo RDE, o sistema irá realizar a manifestação de forma automática. No quadro Gerar Evento por padrão virá informado a opção 01, porém pode ser alterada conforme necessidade do cliente.
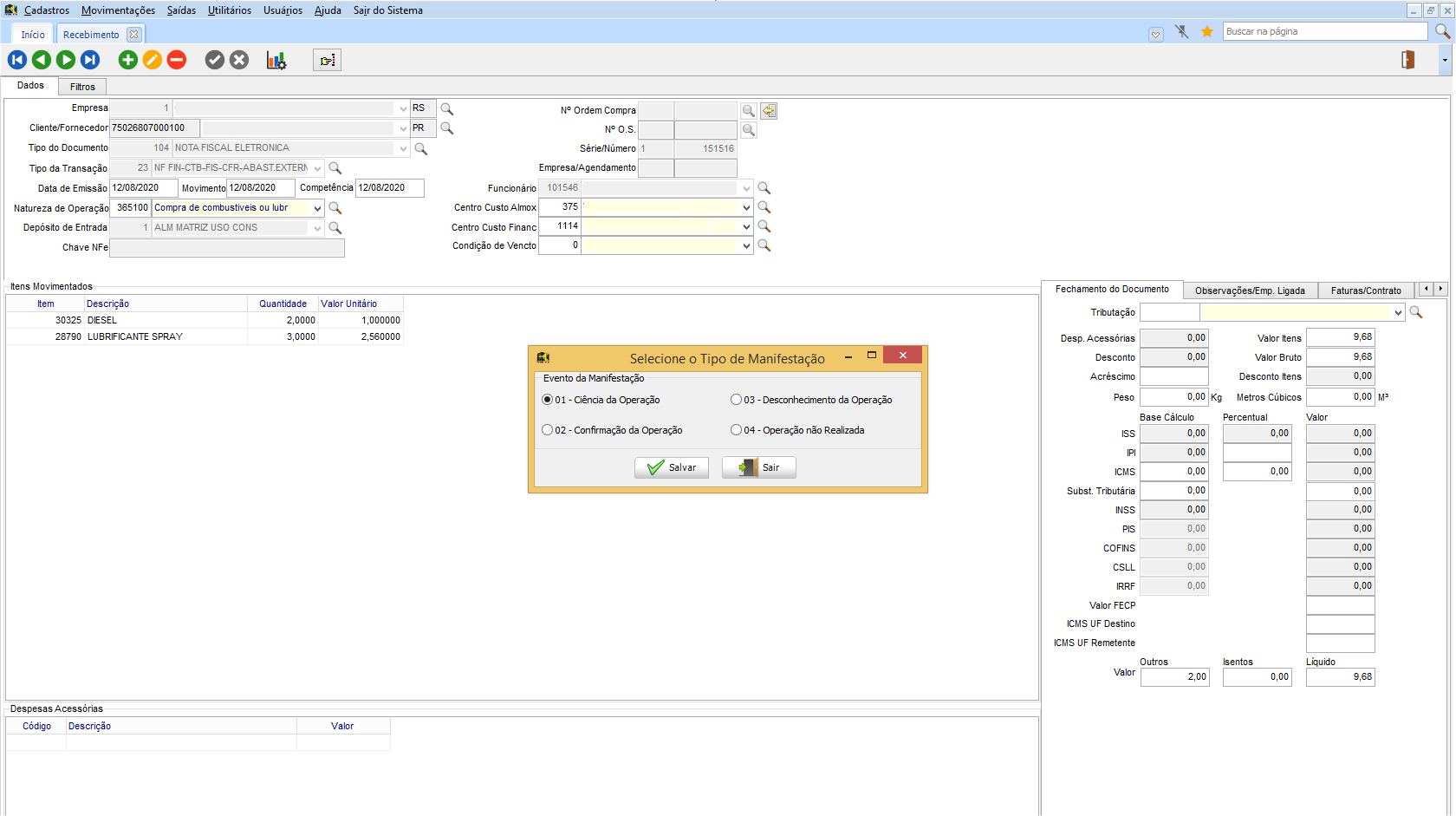
- Se não marcado opção Gerar Manifestação Automática o sistema não irá realizar a manifestação de forma automática. Mas, irá questionar o usuário se deseja realizar essa geração ao finalizar a nota no módulo SUP ou integrar no módulo RDE.
Configure o serviço RBT conforme instalação e configuração do manual do RBT. Após configurar o serviço, certifique-se que a opção FgRetNFeMND deve estar marcada como TRUE:
Se o retorno do xml da SEFAZ não estiver ocorrendo, verifique se o serviço da integração (serviço RBT do Senior Logística) está ativo: acesse Iniciar > Painel de Controle > Sistema e Segurança > Ferramentas Administrativas > Serviços, encontre o serviço SOFtran RBT e veja se a coluna status está como Em Execução.
Como gerar Manifestação do Destinatário?
Em RDE > Movimentações > Manifestação do Destinatário, na guia Importação deverá ser filtradas as notas fiscais que tiveram Origem no Módulo Recebimento (através do módulo SUP) ou NF de Origem do Módulo NFe (através do módulo RDE), que serão importadas para a Manifestação do Destinatário.
Para otimizar a pesquisa, sugere-se preencher os filtros: Empresa, Fornecedor, Série/Número, Chave de Acesso, Usuário de Importação, Origem, Data de Movimentação, Data de Movimentação e Data de Emissão. Para que busque as notas cadastradas/importadas pelo sistema.
Após selecione a(s) nota(s) no grid da guia Importação, selecione no quadro Importar com evento, a opção de evento que será atribuída a nota fiscal, que será apresentada na guia Dados para manifestação. Sendo os eventos:
- 00 – Indefinido: A nota fiscal será importada sem nenhum evento definido;
- 01 – Ciência da Operação: A nota fiscal será importada declarando ter ciência da operação destinada ao CNPJ, mas ainda não possui elementos suficientes para apresentar uma manifestação conclusiva;
- 02 – Confirmação da Operação: A nota será importada confirmando a ocorrência da operação e o recebimento da mercadoria (para as operações com circulação de mercadoria);
- 03 – Desconhecimento da Operação: A nota fiscal será importada declarando o desconhecimento da operação;
- 04 - Operação não Realizada
Após selecionado o evento, clique no botão Importar NFe para manifestação de destinatário, após o sistema realizar a importação no grid de NFe de importação, na coluna Mensagem de informação, será descrito a confirmação de importação da nota para a guia da Dados.
Ainda na guia Importação é possível realizar a geração do XML automaticamente da nota selecionada, marcando o campo Gerar XML de envio de Manifestação.
Após realizado a importação, acesse a guia Dados e filtre a nota, sugerimos que informe algum campo de filtro da tela para que otimize o filtro da nota, neste exemplo utilizamos a Data importação. Após selecione a nota no grid NFe para manifestação de destinatário, e clique em dos botões que vai definir o eventos do XML de manifestação da nota:
O XML é gerado nas pastas configuradas no módulo CFG, conforme item configurações deste manual. Gerado o XML o sistema exibe no Mensagem de Informação, a descrição será conforme eventos enviados.
O grid NFe para manifestação de destinatário, contem diversas colunas com informações referente a nota como: Empresa, Origem, Fornecedor, CNPJ, Série, Número, Chave de Acesso, Situação, Situação atual, Usuário da Importação, Data de importação e Mensagem de informação.
- A coluna Situação, descreve o tipo de operação podendo ser:
- Confirmação da operação: confirmando a ocorrência da operação e o recebimento da mercadoria (para as operações com circulação de mercadoria)
- Desconhecimento da operação: declarando o Desconhecimento da Operação
- Operação não Realizada: declarando que a Operação não foi Realizada (com Recusa do Recebimento da mercadoria e outros) e a justificativa porque a operação não se realizou
- Ciência da operação: declarando ter ciência da operação destinada ao CNPJ, mas ainda não possui elementos suficientes para apresentar uma manifestação conclusiva, como as acima citadas.
- A coluna Situação Atual, descreve a situação do último evento enviado.
- No grid Lista de Eventos Manifestado: é possível verificar os todos eventos realizados por cada nota.
- No grid Comunicação com SEFAZ: é possível verificar a situação de cada evento por nota, retornado pela SEFAZ, sendo possível baixar o XML da nota já com a confirmação da SEFAZ.
Na manifestação do Destinatário forma Automática, o processo de recebimento deve estar configurado para manifestar automaticamente. Assim o sistema irá importar a nota para a guia Dados já com o evento definido na configuração.
Ao finalizar uma nota fiscal (tanto pelo módulo SUP na rotina de Recebimento, como pelo módulo RDE na rotina de Lote de Notas Fiscais Importadas), se nas configurações do CFG estiver marcado para integrar automaticamente, a rotina ira já realizar essa integração com a guia Dados da Manifestação. Se não irá apresentar mensagem se deseja integrar, se clicado em Sim, irá apresentar mensagem com opção do evento de integração.
Para gerar a Manifestação do Destinatário Automática, acesse RDE > Movimentações > Manifestação do Destinatário guia Dados, e filtre a nota. Após selecione a nota no grid NFe para manifestação de destinatário e clique em um dos botões que vai definir o eventos do XML de manifestação da nota:
O XML é gerado nas pastas configuradas no módulo CFG, conforme item configurações deste manual. Gerado o XML o sistema exibe no Mensagem de Informação, a descrição será conforme eventos enviados.
O grid NFe para manifestação de destinatário, contem diversas colunas com informações referente a nota como Empresa, Origem, Fornecedor, CNPj, Série, Número, Chave de Acesso, Situação, Situação atual, Usuário da Importação, Data de importação e Mensagem de informação.
- A coluna Situação, descreve o tipo de operação podendo ser:
- Confirmação da operação: confirmando a ocorrência da operação e o recebimento da mercadoria (para as operações com circulação de mercadoria)
- Desconhecimento da operação: declarando o Desconhecimento da Operação
- Operação não Realizada: declarando que a Operação não foi Realizada (com Recusa do Recebimento da mercadoria e outros) e a justificativa porque a operação não se realizou
- Ciência da operação: declarando ter ciência da operação destinada ao CNPJ, mas ainda não possui elementos suficientes para apresentar uma manifestação conclusiva, como as acima citadas.
- A coluna Situação Atual, descreve a situação do último evento enviado.
- No grid Lista de Eventos Manifestado: é possível verificar os todos eventos realizados por cada nota.
- No grid Comunicação com SEFAZ: é possível verificar a situação de cada evento por nota, retornado pela SEFAZ, sendo possível baixar o XML da nota já com a confirmação da SEFAZ.
English
Español
English
Español


