Recebimento
Manual da rotina de Recebimento do módulo SUP > Movimentações > Recebimento
Não é permitido, o sistema realiza o bloqueio automaticamente, pois caso um contrato cancelado, esteja vinculado a um documento gravado no recebimento o sistema não permite a consulta desse documento.
Para isto é necessário estar atualizado o módulo SUP e CAS(executar com data de 26/04/2021) em versão 3.20.00 ou superior.
Para que isso não ocorra, primeiramente acesse o módulo FIN, em Movimentações > Controle de Contrato, e verifique os dados de um contrato cadastrado. Na guia Controle de Contratos, verifique a situação do contrato:
No módulo SUP, em Movimentações > Recebimento, ao informar o campo Empresa e Remetente (de acordo com o contrato cadastrado), o sistema abre a tela Consulta Padrão – Lista de Contratos. Quando efetuado duplo clique em um contrato que esteja cancelado, o sistema emite mensagem para o usuário:
A rotina de Recebimento tem a possibilidade de receber o rateio dos itens informado na requisição ou na Ordem de Compra. Para isto é necessário os módulos SUP e o CAS - Central de Atualização SOFtran em versão 3.18.00 ou superior.
Para considerar o rateio do item na contabilização, deverá ser configurado a contabilidade do recebimento no módulo CFG em Utilitários > Configurações > Contábil > CTB - Contábil > Recebimento e marque a opção Considerar o rateio do Recebimento na contabilização.
pós realizar configuração, acesse o módulo SUP em Movimentações > Recebimento, ao informar uma ordem de compra no cadastro do Recebimento, automaticamente irá carregar os itens da ordem de compra, assim como o rateio realizado na ordem de compra.
Nos itens da movimentação, clicando no botão de rateio dos itens na parte superior direita, será apresentado o rateio do item, idêntico a ordem de compra informada.
No rateio do item será apresentado o plano de conta contábil, o centro de custo financeiro, quantidade e valor do item.
Nota: Caso o rateio venha automático da requisição ou da ordem de compra, não será possível alterar o rateio, somente será possível alterar o rateio se na requisição ou ordem de compra não houver rateio informado.
Com a configuração para considerar o rateio do item na contabilização selecionada, ao contabilizar o recebimento será considerada as contas contábeis configurada no tipo do item que está no recebimento e os centros de custo informado no rateio do item.
Na rotina no Recebimento, na tela de Faturas é possível selecionar e consultar os títulos, para acesso ao lançamento de código de barras, assim as faturas são geradas na tela do Recebimento.
Esta funcionalidade está disponível a partir da versão 3.21.00 do modulo Suprimentos.
Em Movimentações > Recebimento, guia Faturas/Contrato, efetuar duplo clique na fatura gerada:
Realize o duplo clique em um título do desdobramento:
Na guia Favorecido, clicar no botão do código de barras, é possível adicionar informações ou consultar por exemplo:
Para realizar a atualização do saldo de produtos ao realizar uma movimentação de recebimento, atualize o SUP em versão 3.20.26 ou superior.
Primeiro acesse o módulo SUP em Cadastros > Almoxarifado > Tipos de Transação, cadastre uma transação do tipo Entrada que será utilizada na Transação de Compra.
Depois ainda no módulo SUP em Cadastros > Compras > Tipos de Transação de Compras, na guia Integrações com Outros Módulos configure o quadro de informações do Almoxarifado, preenchendo os campos da seguinte forma:
- Tipo de Integração: deve estar configurada como Integrar
- Depósito: pode ser configurada para Pedir, Assumir Depósito Padrãoou Sugerir Depósito Padrão
- Depósito Padrão: deve ser informado caso a opção depósito seja Assumir ou Sugerir
- Transação: deve ser informado com a que foi cadastrada em Tipos de Transação
Ao realizar um Recebimento, em SUP > Movimentações > Recebimento, é gerado automaticamente uma Movimentação do Almoxarifado (Almoxarifado > Movimentações do Almoxarifado), com os produtos informados no Recebimento e o sistema também realiza a atualizaçao do Cadastro de produtos (Cadastros > Almoxarifado > Produtos).
Em SUP > Utilitários > Fechamento Mensal é possível realizar o Fechamento Mensal, é possível realizar o fechamento do mês e este procedimento não poderá ser desfeito. Após a realização do mesmo não poderão ser feitas movimentações com data inferior ao novo período e não poderão ser efetuadas exclusões e alterações em registros do período anterior.
Para utilizar a Tributação Monofásica sobre Combustíveis, é necessário estar atualizado os módulos FAT, SUP, RDE, FATNFe.dll e NFEIMP.dll versão 3.23.01 e CAS (executar com data de criação = 21/03/2023 até 27/04/2023).
Atualizado módulos e dll, em SUP > Cadastros > Almoxarifado > Produtos, na guia Alíquota ad rem ICMS, para os produtos que se enquadram na tributação monofásica, deverá ser informado:
- Para ambas, notas de recebimento e notas de saída:
- Informe Alíquota ICMS e a Alíquota ICMS Retenção.
- Para notas de Recebimento
Nota
Só poderá ser cadastrado uma alíquota por estado e produto.
- Para notas de Saída:
- As informações são fornecidas pela própria ANP (Agência Nacional do Petróleo, Gás Natural e Biocombustíveis) e os
produtos que os produtos que se encaixam na Tributação Monofásica (combustível) sempre devem estar com as informações
da guia Geral preenchidas:

- Para os produtos que necessitam das informações do biodiesel, todos os campos da guia Biodiesel devem ser preenchidos:

- As informações são fornecidas pela própria ANP (Agência Nacional do Petróleo, Gás Natural e Biocombustíveis) e os
produtos que os produtos que se encaixam na Tributação Monofásica (combustível) sempre devem estar com as informações
da guia Geral preenchidas:
Em SUP > Movimentações > Recebimento, na movimentação de item quando selecionada para o item uma das seguintes situações tributárias do ICMS no campo Sit. Trib. ICMS:
- 02 - Tributação monofásica própria sobre combustíveis
- 15 - Tributação monofásica própria e com responsabilidade pela retenção sobre combustíveis
- 53 - Tributação monofásica sobre combustíveis com recolhimento diferido
- 61 - Tributação monofásica sobre combustíveis cobrada anteriormente
Os campos Alíq. ad rem ICMS e Alíq. ad rem Ret serão apresentados e com as informações configuradas no produto. E os campos Base de Cálculo e % ICMS serão desabilitados.
No campo Valor ICMS receberá o seguinte cálculo:
- Valor do campo Alíq. ad rem ICMS multiplicado pela quantidade do item.
Para a situação tributária do ICMS 15 - Tributação monofásica própria e com responsabilidade pela retenção sobre combustíveis, além do cálculo do valor do ICMS será calculado o valor da retenção que será apresentada no campo Subst. Tributária com o seguinte cálculo:
- Valor do campo Alíq. ad rem Ret multiplicado pela quantidade do item.
Quando a situação tributária do item estiver selecionada a opção 53 - Tributação monofásica sobre combustíveis com recolhimento diferido será habilitado o campo % Diferimento onde deverá ser preenchido o percentual de diferimento desse item.
Se o estado da empresa emitente da nota, possuir informação de Alíquota Ad. Rem Interno cadastrada para o produto, o sistema ira apresentar essa informação na tela de movimentação e irá realizar o cálculo:
- Valor do campo Valor do ICMS multiplicadopelo alíquota Interna, que será apresentado no campo Alíquota Ad. Rem Interno.
Nota:
Quando a opção Não apresentar Valor do ICMS na aba Resumo Fiscal na manutenção de Notas (Monofásico), estiver marcada em CFG > Cadastro > Empresas nas configurações Gerais da contabilidade, o valor do ICMS de uma nota de Recebimento com tributação monofásica será zerado na guia Resumo Fiscal da Manutenção da Nota de Entrada.
Para esta funcionalidade é necessário utilizar os módulos CFG, SUP, RDE, NFEIMP.dll a partir da versão 3.24.06 e o CAS (executar com data de 18/09/23).
Primeiro configure o recebimento:
- Em CFG > Utilitários > Configurações > Suprimentos > CMP – Compras, na aba Recebimento marcar a nova configuração Considerar códigos de Despesas Acessórias do Item de Compra.
Agora configure as despesas no Item de Compra:
- Com a configuração marcada, no cadastro do Item de Compra (SUP > Cadastros > Compras > Itens de Compra), será apresentada a guia Despesas Acessórias, onde deverá definir o tipo para a despesas acessória de frete, seguro e outros.
- Após definir as despesas acessórias, basta salvar o cadastro do item de compra
Nota:
A discriminação das despesas será apresentada corretamente quando no cadastro da Transação de Compra (SUP > Cadastros > Compras > Tipos de transação de Compras) utilizada na nota de entrada estiver com a opção Assumir Resultado da Movimentação. ![]()
Em SUP > Movimentações > Recebimento, com a configuração marcada será apresentada na guia Despesas Acessórias na Movimentação de Itens:
Os tipos da despesa configurada no cadastro do item de compra serão apresentados nessa aba, bastando apenas informar o valor para cada despesa. Conforme for definindo os valores, no campo Desp. Acessórias irá somando esses valores de despesas.
Ao finalizar a inserção dos itens na nota, será apresentado a discriminação de Despesas Acessórias agrupando por despesas.
Primeiro verifique se os módulos CFG, SUP e CTB estão atualizado em versão 3.24.09 ou superior. Também é necessário executar o CAS com data 10/10/23.
Em CFG > Cadastros > Empresa, na guia Escrituração Fiscal, sub-guia Recebimento, configure os impostos que serão excluídos da Base de PIS/COFINS do item:
- Com a opção Excluir ICMS na Base de Cálculo PIS/COFINS do item da nota marcada, será excluído da base o valor do ICMS do item;
- Com a opção ICMS ST marcada será excluído da base o valor do ICMS ST do item;
- Com a opção IPI marcada será excluído da base o valor de IPI do item.
Em SUP > Movimentações > Recebimento ou RDE > Movimentações > Lote de Notas Fiscais, na movimentação dos itens, na guia “PIS/COFINS” temos os campos:
- Valor Contábil: Será apresentado o valor contábil do item que considera o seguinte cálculo:
- Valor total item + valor do IPI + valor do ICMS ST + valor das despesas acessórias - valor dos Descontos aplicados.
- Valor Exclusão: Será apresentado o valor somado dos impostos para exclusão;
- Base Cálc. PIS/COFINS: Conforme os impostos configurados, para excluir o valor da base de cálculo PIS/COFINS, será calculado o valor contábil menos o valor da exclusão. Sem nenhuma configuração definida, o valor da base de cálculo PIS/COFINS será o mesmo valor do campo Valor Contábil;
- Valor PIS: Será apresentado o valor do PIS, com configuração;
- Valor COFINS: Será apresentado o valor do COFINS.
Nota
As alíquotas de PIS e COFINS utilizadas para o cálculo do PIS/COFINS serão as configuradas na Tributação (SUP > Cadastros > Financeiro > Tributação) selecionada na capa da nota.![]()
Em CTB > Movimentações > Escrituração Fiscal > Notas Fiscais de Entrada > Manutenção, na aba Itens Movimentados, é possível verificar no grupo PIS/COFINS os valores de PIS/COFINS, assim com o valor da exclusão da base.
Para itens na Nota de Recebimento que se enquadram na Tributação Monofásica para que não exclua o ICMS da Base de PIS/COFINS, é necessário executar a configuração abaixo:
- SUP > Movimentações > Faturamento > Recebimento
- RDE > Movimentações > Lote de Notas Fiscais
Com a configuração marcada, ao inserir ou integrar um item na Nota de Recebimento com CST de Tributação Monofásica não será excluído o valor do ICMS da Base de PIS/COFINS:
Nota
No Recálculo da Apuração PIS/COFINS em CTB > Utilitários, quando a configuração estiver marcada, não irá realizar a exclusão do ICMS da base de cálculo do PIS/COFINS para itens monofásicos da Nota de Recebimento.
Na rotina de Recebimento ao incluir os itens da movimentação e os centros de custo, o sistema irá exibir a tela de rateio dos itens caso o usuário informe um valor maior do que o que foi orçado para a conta contábil.
Para isso, verifique se os módulos SUP, FIN e CFG estão atualizados em versão 3.25.02 ou superior. Também é necessário executar o CAS com as datas 06/12/23 e 20/12/23.
Primeiro acesse o módulo CFG em menu Utilitários > Configurações > Financeiro > FIN-Financeiro e na seção de Configurações - FIN, menu Movimentação, selecione a opção Controle Orçamentário. Nesta tela deve ser configurado o Cenário e marcado o parâmetro Considerar o Título do Centro de Custo Financeiro.
No módulo FIN, acesse Cadastros > Cadastros Gerais > Centros de Custo Financeiros e na tela da guia Dados, os centros de custo Pai devem ter a flag Título marcada.
Ainda no módulo FIN, em Cadastros > Orçamento > Financeiro, preencher na tela Filtro os campos Cenário, Período, Conta e clicar em Filtrar.
Mais abaixo na guia Dados clique em Novo Registro e informe os campos Cenário, Conta e Valor Orçado pressionando Salvar na sequência.
E por fim, no quadro Distribuição Proporcional por Centro de Custo informe o Centro de Custo e o Perc. Sobre Total pressionando Salvar em seguida.
No exemplo usado acima, o centro de custo 4001005 possui o total de R$ 1.000,00 orçado e tem o 4062201 como centro de custo filho:
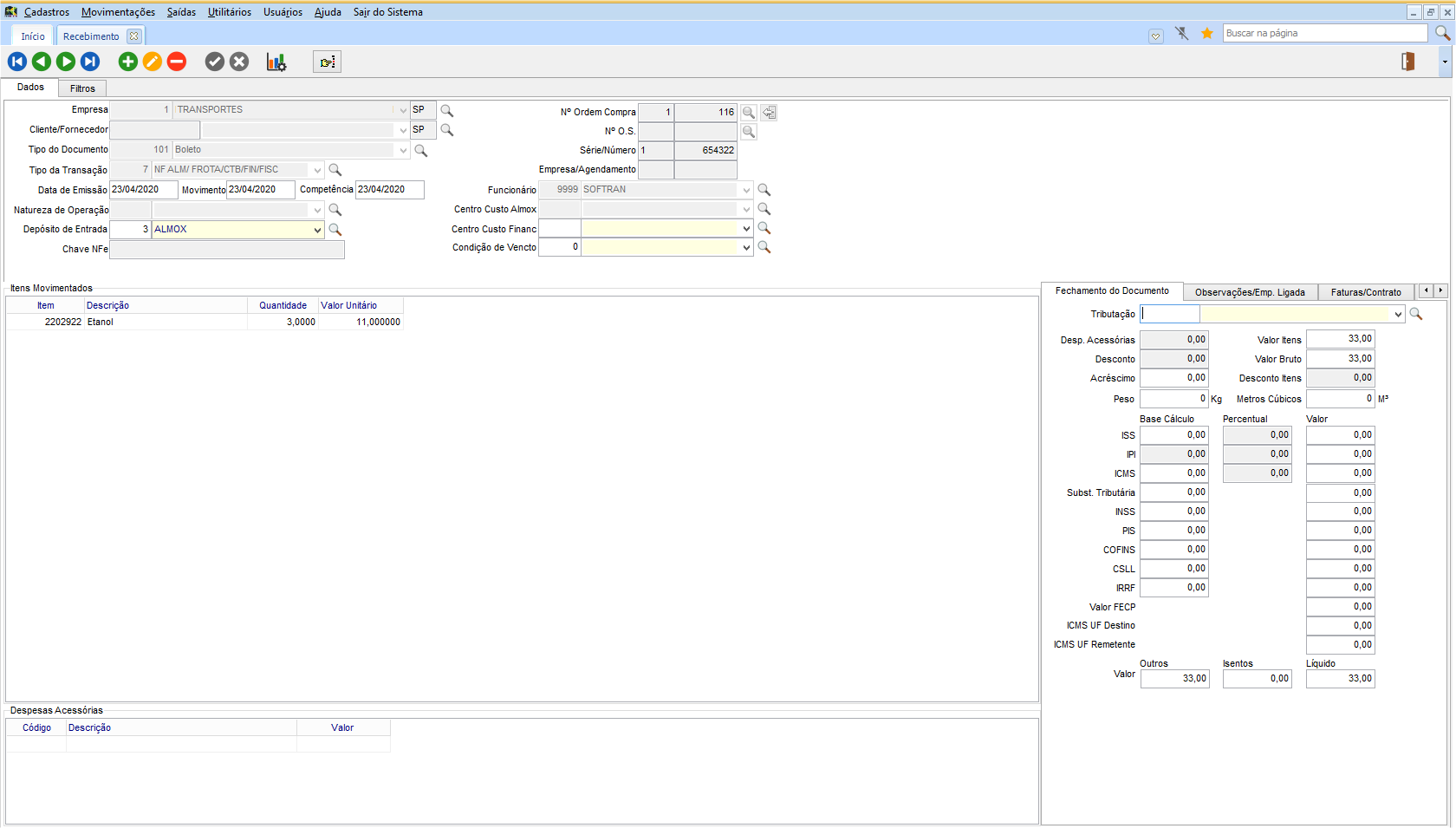
No módulo SUP em Movimentações > Recebimento realizar a inclusão de um Novo Registro preenchendo os campos Empresa, Cliente/Fornecedor, Tipo de Documento, Série/Número, Tipo de Transação, Data de Emissão, Centro Custo Financ e ao informar o campo Condição de Vencto usar TAB ou ENTER para exibir a tela de Itens da Movimentação.
Nesta tela incluir o Item, informar o Centro de Custo Financeiro, Quantidade, Valor Total e pressionar Salvar. A seguir será exibida a tela de Rateio de Valores, que neste exemplo, apresenta o centro de custo 4062201 com valor orçado de R$ 1.000,00, porém no Valor Total foi informado o valor de R$ 1.100,00, ultrapassando o valor informado na tela de Distribuição Proporcional por Centro de Custo e apresentando a mensagem de restrição abaixo:
Nota
Para ajustar a restrição acima o usuário deverá, na tela de Rateio de Valores, clicar em Cancelar e lançar novamente o item, informando o valor total igual ou menor do que foi orçado anteriormente. Uma outra opção é o lançamento de mais itens, onde a soma do valor total de cada um, totalize o valor orçado.
No módulo FIN em menu Saídas > Orçamento > Consulta de Orçamento Utilizado, é possível emitir o relatório para consulta do orçamento utilizado por Conta e Centro de Custo, mostrando através do período indicado, o Percentual Utilizado, Valor Orçado e Valor Real.
Para realizar a emissão, preencha os campos Período Inicial e Final, Plano de Contas Inicial e Final, e Centro de Custo Inicial e Final, a seguir clique em Imprimir.
Em Cadastros > Financeiro > Natureza de Operação, marque a opção Somar valor de IPI a base de Outras/Isentas.
Com a opção da natureza de operação marcada em em SUP > Movimentações > Recebimento ou RDE > Movimentações > Lote de Notas Fiscais, quando a tributação da Natureza de Operação configurada for do tipo Outros ou Isento e houver lançamento de IPI no item, na base Outros ou Isentos do item será somando o valor de IPI.
English
Español
English
Español


