Vinculação de Ordem de Coleta no Container
Este manual tem por finalidade demonstrar a rotina de Controle de Containers, onde pode-se adicionar a empresa de coleta e número de coleta, assim criando o vínculo para uma ou mais containers com ordens de coleta.Podendo também realizar a consultar através da Ordem de Coleta os Containers associados.
Para utilização desta rotina é necessário utilizar módulo CCE em 3.18.00 ou superior e CAS (executar com data de 10/04/2019).
- Possibilitar uma intervenção precoce, permitindo a identificação de intercorrências de forma rápida;
- Favorecer a credibilidade da empresa, ao agir de forma transparente em seus processos
- Obter dados, em tempo real.
- Gerar relatórios referentes ao status e consultas.
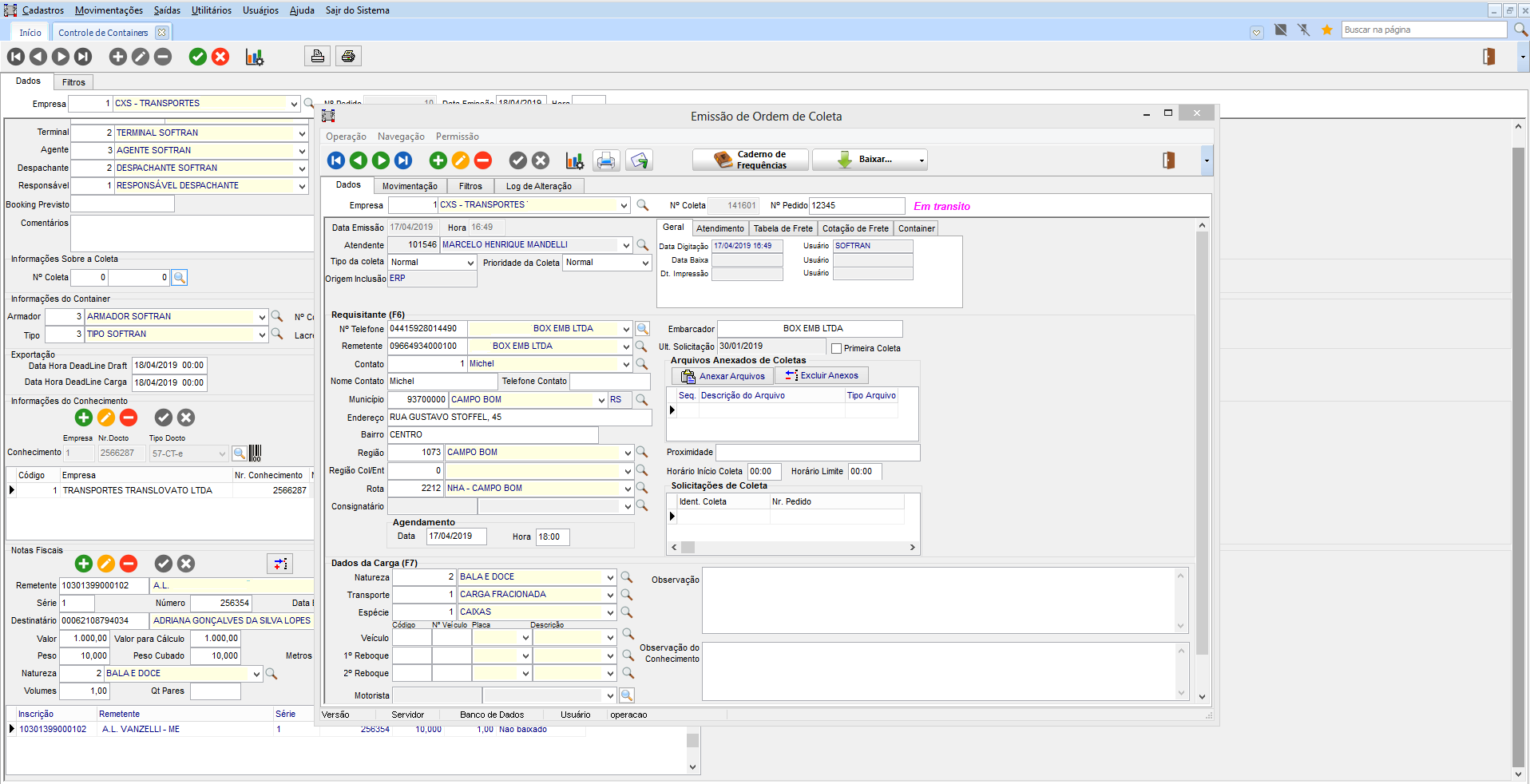
No módulo CCE, em Movimentações > Controle de Coletas > Ordem de Coletas, ter informações de coleta cadastrados.
No módulo CCE, em Movimentações > Controle de Containers, adicione a opção com as informações sobre a coleta, com o código da empresa e número da coleta.
A rotina permite filtrar por coletas já cadastradas, ou cadastrar uma nova.
Em Movimentações > Controle de Coletas > Ordem de Coletas, para a coleta selecionada no controle de containers, é possível identificar também pela tela de ordem de coleta a mesma informação vinculada, através da guia Container.
Para utilizar o filtro da coleta é necessário utilizar CCE em versão 3.19.00 ou superior.
No módulo CCE, em Movimentações > Controle de Containers, na guia Filtros > Filtros Adicionais, incluímos grupo de informações da Coleta, campos:
- Empresa da Coleta;
- Número da Coleta;
- Veículo da Coleta;
- Motorista da Coleta.
- 1º Reboque da Coleta
- 2º Reboque da Coleta
English
Español


English
Español


