Desconto Vale Abastecimento Integração Pamcard
Esta configuração na tela de Cadastro de Operadora de Pagamento Eletrônico CTRB/RPA tem o objetivo de descontar o valor do Vale Abastecimento do valor bruto da carta frete.
Em Cadastros > Cadastros Gerais > Operadoras de Pagamento Eletrônico CTRB/RPA, na guia Geração CIOT > Geral, marcar a configuração: Evento Frete Motorista – Vale Abastecimento no quadro Valor Bruto com Base:
Para o cadastro da Operadora Pamcary, é necessário marcar esta opção para que o valor do vale abastecimento seja descontado do valor bruto do frete.
A configuração do CIOT pode ser acessada em: Como Configurar o CIOT?
Para a correta utilização da rotina, atualize o módulo FTR.exe e CIOTPamcary.dll para a versão 3.26.07 ou superior.
Com a opção marcada na configuração das Operadoras de Pagamento Eletrônico CTRB/RPA, o sistema realizará o desconto do Vale Abastecimento no valor bruto da Carta Frete no momento em que o usuário efetuar o pagamento do saldo e fechar a Carta Frete via integração Pamcard.
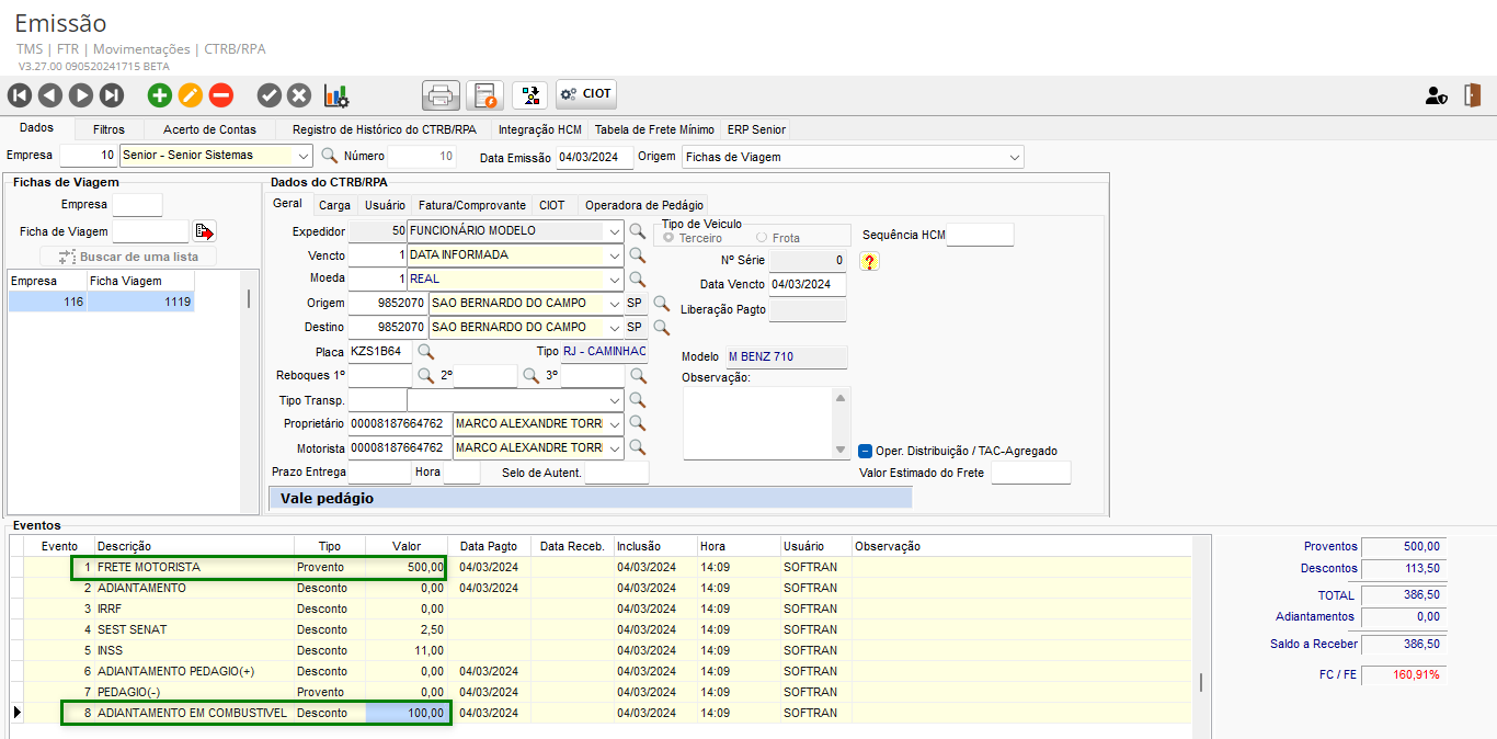
Abaixo um exemplo do valor bruto no arquivo onde é descontado o valor:
English
Español
English
Español


