Cálculo de ICMS de Acordo com Valores Mínimos
De acordo com o Art. 33. § 1º Nas prestações de serviços de transporte, o valor mínimo deve ser obtido com base em uma tabela de cálculo, na qual devem estar identificados um código de tarifas, distâncias em quilômetros, espécies de produtos transportados (agrícolas, pecuários, extrativos, refrigerados ou congelados e outros) e o percentual do denominado Frete Valor, nos termos do Anexo XXI.
Desta forma, ao emitir os conhecimentos de frete que tem recolhimento de ICMS no MS, de acordo com Regulamentação de ICMS, onde o valor da base de cálculo de ICMS deve obedecer aos valores mínimos estabelecidos pela Secretaria Estadual da Fazenda.
Atender legislação do estado do Mato Grosso do Sul Art. 33. Para a fixação do valor mínimo das operações ou prestações tributárias deve ser tomado como base o valor equivalente.
Pré-Requisitos
Utilizar os módulos EXP, CAS (executar com data de 25/02/2019) a partir da versão 3.18.00 e a dll EXPCTe.
No módulo EXP em Cadastros > Logística > UF, selecione o estado que utilizará as informações de valores mínimos do ICMS e marque a nova configuração: Utiliza Base de Cálculo de Valores Mínimos
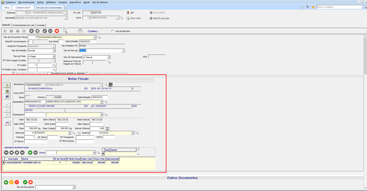
Em Movimentações > Conhecimentos > Emissão, o pagador do frete é necessário ser do mesmo estado que tenha a configuração marcada.
Cadastrado o conhecimento com estes dados.
Com uma Natureza de Operação que tenha tributação, o sistema apresenta o valor da Base de Cálculo do ICMS que tem 7%, neste exemplo.
Ao clicar em Gravar, o sistema apresenta a tela: “Valor da Base de Cálculo Mínimo de ICMS”, onde apresenta o valor da base normal e o valor base de cálculo mínimo.
Caso informado um valor menor que o valor base, uma mensagem é emitida ao usuário.
Informado um valor maior que o da base de cálculo e clicar OK.
O sistema permanece com o percentual do ICMS, porém considera o valor do campo “Base de Cálc. Mín.” com o valor que foi informado. O que consiste no campo “Valor ICMS” é o seguinte cálculo: 780,06 Base Cálc. Mín. * 7% ICMS = 54,60
Clique no botão Imprimir para gerar a impressão do lote e geração do XML
No diretório configurado na empresa emitente do conhecimento, conferir o XML gerado.
Na TAG referente aos valores do ICMS, o sistema registra os dados do conhecimento, de acordo com os valores mínimos.
English
Español
English
Español


