Tabelas de Fretes
Manual de utilização das rotinas do módulo Comercial ou Expedição para cadastrar as Tabelas de Fretes para os Clientes. Através das tabelas de frete previamente cadastradas, na rotina de emissão de conhecimento o sistema calculará automaticamente os valores a serem cobrados do cliente referente ao frete.
Primeiros passos:
No sistema o valor do Frete pode ser composto por vários componentes que somados resultarão no valor da prestação do Conhecimento de Transporte.
Abaixo uma explicação breve sobre cada componente que na sequência do documento serão utilizados nos Formatos de Tabelas de Fretes:
- Frete Peso: Embora o nome do Frete peso indique que é pelo peso da Mercadoria os valores aqui podem ser calculados com base em outras unidade de medidas como; Km, m3 ,Quantidade de volumes ou pallets, conforme a unidade de media que estiver configurada na tabela de frete.
- Frete Valor: Valor cobrado sobre o valor da mercadoria que está sendo transportada
- SEC/CAT: Valor referente a SEC/CAT (Sigla de Serviço de Entrega e Coleta e Custo Adicional deTransporte)
- Despacho: Valor cobrado referente o despacho da mercadoria
- Pedágio: Valor cobrado referente repasse do valor de pedágio que a empresa paga para o transporte,
- ADEME: Valor referente a ADEME (Sigla de Adicional de Emergência)
- GRIS: Valor referente a GRIS (Sigla de Gerenciamento de Risco)
- ITR: Valor referente a ITR (Sigla de Imposto sobre Transporte Rodoviário
- SUFRAMA: Valor referente a SUFRAMA (Sigla de Superintendência da Zona Franca de Manaus)
- Balsa: Valor cobrado referente repasse do valor de balsa que a empresa paga para o transporte
- Seguro: Valor cobrado referente repasse do valor de seguro de cargas que a empresa paga para o transporte
- CAP: Custo Adicional de Paletização
- CAD: Custo Adional de Descarga
- TEP: Taxa de Entrega Portuária
- TFB: Taxa de FOB Dirigido
- TAS: Taxa de Administração da Secretaria da Fazenda
- TCE:Taxa de Coleta Especial
- TDC: Taxa de Devolução de Canhotos
- TDA: Taxa de Difícil Acesso
- TDE: Taxa de Difícl Entrega
- TRT: Taxa de Restrição de Tráfego
- TAG: Taxa de Agendamento
- Desconto: Valor referente a desconto (este valor diminui o valor da prestação)
- Outros: Valor referente a Outros
Os formatos de tabelas de fretes precisam ser cadastrados antes de se montar uma tabela. É o formato que define quais colunas existirão na tabela. No módulo COM em Cadastros > Tabelas de Frete > Formatos de Tabelas de Frete
Clicar em Novo Registro e preencher os campos:
- Código: Informar o código do formato – obs: o sistema sugere um código seqüencial que pode ser utilizado ou não.
- Descrição: Informar a descrição do formato – este campo identifica o formato,
- Apelido: Informar o apelido do formato,
- Tipo: Informar o tipo do formato que pode ser: Tabela Peso, Tabela Percentual, Tabela Volumes, Tabela Km, Tabela Entregas, Tabela Pares, Tabela Metros Cúbicos, Tabela Mista e Tabela Tempo(Min/Hora).
- Observação: Informar a observação sobre o formato.
Na guia Informações que Compõem a Tabela de Frete esta guia são cadastradas as colunas do formato de tabela e ao Clicar em “Novo Registro” para criar uma nova coluna. O sistema será solicitado o tipo de dado que pode ser:
- Percurso Comercial: o percurso comercial é o primeiro campo que se configura no formato, devido ao fato de que todas as tabelas de frete se baseiam no percurso.
- Tipo de Transporte: o tipo de transporte é configurado no formato quando a tabela do cliente varia de acordo com o tipo de transporte.
- Natureza da Carga: a natureza da carga é configurado no formato quando a tabela do cliente varia de acordo com a natureza de cargas.
- Tipo de Veículo: o tipo de veículo é configurado no formato quando a tabela do cliente varia de acordo com o tipo de veículo.
- Fronteira: Para indicar o código da Fronteira pela qual será variado o valor do Frete * Uso exclusivo para Frete Internacional Mercosul
Os campos Tipo de Transporte, Natureza da Carga e Tipo de Veículo são campos que fazem a variação da Tabela e não tem solicitação de condição para o cálculo.
Ressaltamos que para o campor Fronteira essa configuração só é utilizada na tabela de cálculo de conhecimento Internacional, que tem a fronteira como ponto de variação de cálculo de frete.
Os demais campos de Tipo de Dado são referentes aos componentes do frete ( Frete Peso, Frete Valor, SEC/CAT, Despacho, Pedágio, ADEME, GRI, ITR, SUFRAMA, Balsa, Seguro, CAP, CAD, TEP, TFB, TAS, TCE, TDC, TDA, TDE, TRT, TAG, Desconto, Outros) e o sistema solicita a Condição de Cálculo e o Cálculo.
Condição: Será configurada em que condições será efetuado o cálculo da coluna.
Cálculo: Será configurado como será o cálculo da coluna.
Para melhor entendimento montaremos um passo a passo de tabela. Baseando-se no modelo de tabela de frete. Abaixo mostraremos um exemplo de como montar o formato de tabela de frete.
Pedágio será cobrado R$ 1,60 para cada fração de 100 Kgs. Vamos cadastrar o formato 998.
- Código: 998
- Descrição: Exemplo formato
- Apelido: exemplo
- Tipo: Tabela
Campos do formato:
- Tipo de Dado: Percurso Comercial
- Título da Coluna: Percurso Comercial,
- Impressão Tam. (mm): 30 (tamanho padrão do sistema)
- Máscara: em branco
- Nome do Fonte: Arial (fonte padrão do sistema)
- Cor: Preto (cor padrão do sistema)
- Tamanho: 8 (tamanho padrão do sistema)
Os campos condição e cálculo neste tipo de dado não serão solicitados.
Neste exemplo para o Frete Peso -> se o peso cubado for maior que 0 então o sistema calculará o peso cubado menos 0 e multiplicará por x e dividirá por 1000 ( o x é o campo que será configurado na tabela nesta coluna de frete peso).
Neste exemplo para o Frete Valor -> se o valor da mercadoria for maior que 0 então o sistema calculará o valor da mercadoria menos 0 e multiplicará por x e dividirá por 100 1000 ( o x é o campo que será configurado na tabela nesta coluna de Frete Valor).
Neste exemplo para o Despacho-> se o valor da mercadoria for maior que 0 então o sistema assumirá o valor informado na coluna do Despacho.
Neste exemplo para Pedágio será calculado por faixa irá cobrar o valor de X (valor informado na coluna) a cada 100 de peso.A Visualização da Tabela ficará conforme guia ixo:
É possível imprimir uma tabela de frete. Para isto é necessário inicialmente configurar o Layout de Tabela de Frete.
Acessando a opção no módulo COM em Cadastros >Tabelas de Fretes > Layout de Impressão de Tabelas. Nesta tela é possível cadastrar vários layouts que serão vinculados posteriormente a tabela.
Criando um novo registro, o sistema trará automaticamente o código sequencial do layout. Nos quadros em branco é possível incluir informações fixas ou clicando com o botão direito do mouse abrir a tela que possibilitará escolher informações do sistema do tipo: Dados daTabela, Dados da Empresa, Dados do Cliente e Dados do Sistema .
Escolhendo um determinado campo e clicando sobre o mesmo será inserido no corpo do layout, assim o usuário poderá montar a impressão da tabela com os campos desejados. Estando dentro da tabela de frete na guia de dados informar o campo Layout de Impressão o layout cadastrado.
Na guia valores clicar no botão Imprimir Tabela.
Com isto aparecerá a tela que permitirá selecionar e imprimir as tabelas do cliente, também possibilitará enviar um e-mail da tabela.
Com isto a tabela será impressa no formato desejado:
Veja também:
As tabelas de frete pré-formatadas são criadas para que ao emitir um conhecimento o sistema calcule automaticamente o valor do frete.
No módulo COM em Cadastros > Tabelas de Frete > Formatos de Tabelas de Frete, clique no botão novo para cadastrar uma nova tabela.
Preencher os campos:
- Empresa: Informar o código da empresa da tabela.
- No. Tabela: O número da tabela é gerado automaticamente pelo sistema (sequencial).
- Descrição: Informar a descrição da tabela.
- Apelido: Informar o apelido da tabela.
- Layout de Impressão: Informar o leiaute de impressão da tabela. Este cadastro é feito para definição dos campos que serão impressos. Traremos deste cadastro neste manual mais a frente (campo não obrigatório).
- Modelo: Informar o modelo da tabela. Traremos deste cadastro neste manual mais a frente (campo não obrigatório).
Após cadastrar estes dados deve ser cadastrada pelo menos uma vigência da tabela. Clique no botão novo e informar: Início Vigência e Fim Vigência e Salvar.
Nesta tela temos as sub-guias que possuem diversas informações. Algumas destas configurações podem ser pre definas de forma geral (CFG > Utilitários > Configurações > TMS > COM - Comercial, na guia Tabelas de Frete ) ou por empresas (CFG > Cadastros > Empresas, na gui Expedição > Conhecimentos).
Incluir o Pedágio no Total do Frete: marcar esta opção caso o valor do pedágio esteja embutido no total do frete, com isto o sistema, ao informar o valor do pedágio recalculará o valor do frete (subtraindo o pedágio). Incluir o Seguro no Total do Frete: marcar esta opção caso o valor do seguro esteja embutido no total do frete, com isto o sistema, ao informar o valor do seguro recalculará o valor do frete (subtraindo o seguro).
O Valor do Pedágio já está incluso no Cálculo do Frete, em:
- Frete peso
- Frete valor
Pedir Coeficiente do Peso para Cálculo do Frete: com esta opção marcada o sistema solicitará o coeficiente para cálculo do frete (frete tonelada). Esta opção é utilizada para as tabelas onde o valor do frete peso varia a cada carga.
Alteração de Valores Calculados:
- Não Permitir alterar valores calculados
- Permitir alterar o valores calculados
- Permite informar valores maiores que os valores calculados
- Permitir valores maiores ou menores que os calculados com liberação (Conhec)
Cálculo do Frete Peso e Frete Valor
- Manter o maior valor calculado: com esta opção o sistema assumirá o maior valor,
- Manter os dois valores: com esta opção o sistema considerará os dois valores.
Calcular SEC/CAT para:
- Para todos os Conhec
- Para os Conhec que possuírem ordem de coleta
- Para os Conhec que possuírem ordem de coleta, mas somente no 1º conhec
Calcular TCE para Conhec com Coleta agendada em dia não útil para:
Todos os Conhec da Ordem de coleta
Somente o 1º Conhec da Ordem de coleta
Observações: informar alguma observação importante.
- ICMS:
- Calcular ICMS Sobre o Valor do Pedágio:
- Sim: mantém o valor de pedágio na composição da base do ICMS
- Não: retirará o valor de pedágio na composição da base do ICMS
- De Acordo com as Configurações no Cadastro de empresa: CFG > Cadastros > Empresas, na gui Expedição > Conhecimentos
- Calcular ICMS Sobre o Valor da Balsa:
- Sim: mantém o valor da balsa na composição da base do ICMS
- Não: retirará o valor do balsa na composição da base do ICMS
- De Acordo com as Configurações no Cadastro de empresa: CFG > Cadastros > Empresas, na gui Expedição > Conhecimentos
- Destacar o ICMS na Composição de Frete: ao marcar esta opção o sistema não embutirá o ICMS em cada componente do frete e jogará o Valor do ICMS para o Campo Outros.
- Calcular ICMS Sobre o Valor do Pedágio:
- PIS/COFINS
- Calcular PIS/COFINS Sobre o Valor do Pedágio:
- Sim: mantém o valor do pedágio na composição da base do PIS/COFINS
- Não: retirará o valor do pedágio na composição da base do PIS/COFINS
- De Acordo com as Configurações no Cadastro de empresa: CFG > Cadastros > Empresas, na gui Expedição > Conhecimentos
- Calcular PIS/COFINS Sobre o Valor da Balsa:
- Sim: mantém o valor da balsa na composição da base do PIS/COFINS
- Não: retirará o valor do balsa na composição da base do PIS/COFINS
- De Acordo com as Configurações no Cadastro de empresa: CFG > Cadastros > Empresas, na gui Expedição > Conhecimentos
- Destacar o COFINS na Composição de Frete: ao marcar esta opção o sistema não embutirá o COFINS em cada componente do frete e jogará o Valor do COFINS para o Campo Outros. Para isto deverá ser informada a Alíquota de COFINS %.
- Calcular PIS/COFINS Sobre o Valor do Pedágio:
Podem ser informados os valores mínimos para cada componente do frete.
Utilizar Frete Mínimo para conhecimentos de Reentrega e Devolução: a opção deve ser marcada caso deseje que sejam aplicados os valores mínimos para reeetrega e devolução.
Calcular Percentual para conhecimentos de Reentrega e Devolução:
- Utilizar a configuração Normal da Tabela
- Utilizar a configuração Geral Detalhada
- Utilizar a configuração da Tabela detalhada
Percentual da Tabela a ser Cobrado para Reentrega: informar o percentual para reentrega.
Percentual da Tabela a ser Cobrado para Devolução: informar o percentual para devolução.
Percentual da Tabela a ser Cobrado para Dev. Parcial: informar o percentual para devolução parcial.
Nesta guia ficará registrada a data da aprovação da tabela de frete (caso o cliente utilize a rotina de aprovação de tabelas), com o 1º data, 1º usuário, motivo e log (data geração e usuário geração).
Acesse a guia Valores e selecione uma vigência com formato que esta tabela usará. Com isto o sistema abrirá os campos para que o usuário digita as linhas com valores de cada percurso.
Nesta tela temos o campo Configurações no lado direito da tela, onde ao clicar encontramos mais algumas opções para configuração especifica da tarifa selecionada, assim esse botão fica em verde (devido a opção Utiliza configuração estar marcada estar marcada) e azul claro, caso as configurações utilizadas sejam as preenchidas na guia Dados.
Após informar os valores de cada percurso o usuário deve clicar no botão Gerar Tabela.
Nota
A cada alteração de informações da tabela o usuário deve clicar neste botão para gerar a tabela novamente.
Em seguida o usuário deverá informar o cliente ou os clientes que utilizam esta tabela acessando a guia Clientes. Observação quando a tabela que está sendo cadastrada é a tabela padrão (tabelão) não há necessidade de informar os clientes porque o sistema já considerará a tabela padrão para os clientes sem tabela.
O usuário deverá clicar no botão “Novo” e preencher os dados com as informações do cliente:
- Cliente: Informar a inscrição do cliente (CNPJ), CEP/Cidade/UF: O sistema mostrará a cidade e o estado do cliente
- Empresa: O sistema mostrará a empresa ligada ao cliente
- Contato: O usuário pode escolher uma pessoa de contato cadastrado no cliente para associar a tabela
- Frete a Pagar/Frete Pago/FOB Dirigido/Diárias: Informar se a tabela é para Frete a Pagar, Frete pago, FOB Dirigido ou Diárias.
- Variar Tabela do Cliente de acordo com Natureza da Carga/Tipo de Transporte/Tipo de Veículo: Informar se a tabela do cliente irá variar por Natureza, Tipo de Transporte ou Tipo de Veículo. Também pode ser informado se o ICMS está incluso ou não (se o ICMS não estiver incluso o sistema embutirá o ICMS em cada componente do frete conforme a natureza de operação da vinculação de operação).
- Coeficientes para Ajuste da Tabela de Fretes a Este Cliente (A Pagar/Pago): Nesta guia o usuário poderá informar os percentuais para cada componente do frete que serão considerados na tabela.
Módulo CFG > Cadastros > Empresas > Expedição>Tabelas de Frete
Outras Informações:
Nesta guia é configurado se aceita emitir conhecimentos cortesia e as configurações para as taxas.
Negociação
Nesta guia é configurado as informações do valor da mercadoria e frete mínimo.
Representantes
Nesta guia pode ser configurados os representantes do cliente
guia Coeficientes
Nesta guia podem ser configurados os percentuais por usuário, ou seja, até que percentual o usuário pode utilizar.
guia Replicador de Tabelas
Nesta guia o usuário pode:
- a) Replicar Tabela (Vigência): o sistema cria uma nova tabela com base em uma vigência da tabela atual.
- b) Criar Nova Vigência: o sistema cria na mesma tabela uma nova vigência baseando-se numa vigência já existente.
- c) Replicar Tabela Completa: o sistema cria uma nova tabela completa (com todas as vigências) baseando-se na tabela atual.
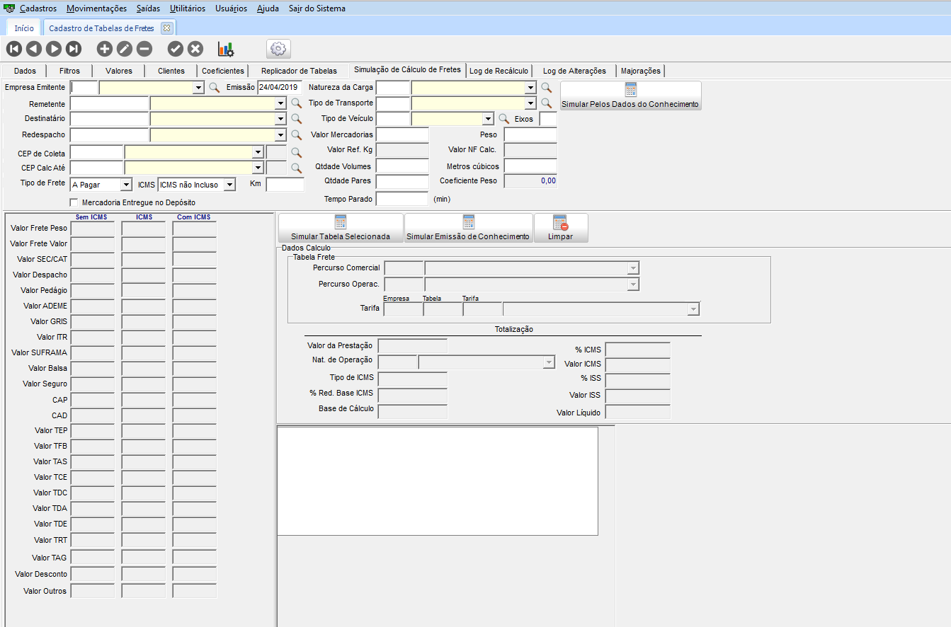
Simulação de Cálculo de Fretes
Nesta guia o usuário poderá simular o cálculo de frete, informando todas as informações do frete e clicando nos botões de Simular Tabela Selecionada e Simular Emissão de Conhecimento.
Na opção Simular Tabela Selecionada o sistema tentará calcular utilizando somente a tabela em questão.
Na opção Simular Emissão de Conhecimentos o sistema irá calcular o frete como na emissão de conhecimentos, fazendo as mesmas consistências
A rotina também permite:
- Inserir informações básicas da simulação através do número de um CTE já emitido
- Informar tempo parado para simular um valor de diária/estádia a ser cobrado.
Log de Alterações
Nesta guia podem ser filtradas e visualizadas as alterações da tabela.
Filtros
Nesta guia podem ser filtradas as tabelas existentes.
As tabelas de fretes do sistema são baseadas nos Percursos Comerciais, o sistema está baseado em uma sistemática de regionalização que está montada sobre o cadastro de CEP’s das localidades.
Incluído a variação por composição de veículo também na tela Tabela de Frete, da mesma forma como é apresentado na tela de Negociação com Cliente. Este campo tem por benefícios manter a mesma configuração das variações para ambas as telas. Ou seja, quando informado um cliente na tabela de frete é realizado uma negociação com a tabela selecionada. Caso seja alterado a forma da composição do veículo, ambas as telas terão as mesmas informações, quando selecionado o mesmo cliente.
Utilizar o campo Composição de Veículo na tela de Tabelas de Frete.
No módulo EXP/COM, em Cadastros > Tabelas de Frete > Tabelas de Frete Pré-Formatadas, guia Clientes, o campo Composição do Veículo, com as opções:
- Config. Cad. Empresa
- Sempre
- Não Variar
No módulo COM em Cadastros > Tabelas de Frete > Negociação com Clientes, guia Informações Técnicas > Geral, o sistema tem também a informação da Composição Veículo, que pode variar de acordo com o cliente.
A forma que estiver selecionada na tela da negociação, será mesma que ficará registrado para o cliente na tela da tabela de frete.
Da mesma forma, quando realizado alteração diretamente na tabela onde tenha o cliente informado, nesta mesma negociação apresentará o campo alterado.
É possível realizar Majoração de Tabelas de Frete para Valores Negativos, onde, a rotina permitir informar valores negativos, sendo percentuais ou valores monetários, para que possam ajustar de maneira mais fácil as tabelas de frete.
Os Tipo de Operação, nos campos de valores da tabela de frete podem ser:
- Majoração Positiva (Valor Padrão) - Manter o comportamento atual
- Majoração Negativa - Realizar Descontos
No Cadastros > Tabelas de Frete > Majoração de Tabelas de Frete, selecionar a tabela que deseja alterar os valores. Informar os valores que devem ser alterados e criar uma nova data de vigência.
Verificar na tabela de frete os valores que foram alterados.
Em Cadastros > Tabelas de Frete > Tabelas de Frete Pré-Formatadas, selecionar a tabela que deseja alterar (que tenha uma vigência atual).
Na guia Valores, apresenta os valores do formato da tabela de frete.
Em Cadastros > Tabelas de Frete > Majoração da Tabelas de Frete, selecionado a mesma tabela, adicionar na lista e clicar em Iniciar.
De acordo com a legenda da tela, informado valores em porcentagem e valores fixos. Quando for valor negativo (neste exemplo), é o percentual a menos a que será calculado no valor da tabela de frete.
Na tela da Tabela de Frete, no campo Observações apresenta as informações da majoração. E também a nova data de vigência.
Os valores antes e depois ficaram registrados da seguinte forma:
A rotina permite calcular determinadas taxas somente a partir da segunda entrega, sendo possível variar por cliente, para que desta forma atender as negociações específicas de clientes que tenham esta característica.
Através de configuração na tela da Negociação com Clientes, que define qual a forma de aplicar a regra para as ocorrências de taxas, sendo elas:
- Para todos os documentos;
- Apenas para o 1º documento;
- A partir do 2º documento.
Caso o usuário esqueça de realizar o ajuste, corre-se o risco de não cobrar os valores. Com o sistema configurado, esses valores serão calculados. Sendo assim é necessário utilizar os módulos CAS (executar com data de 02/10/19), COM e EXP em 3.18.00 ou superior.
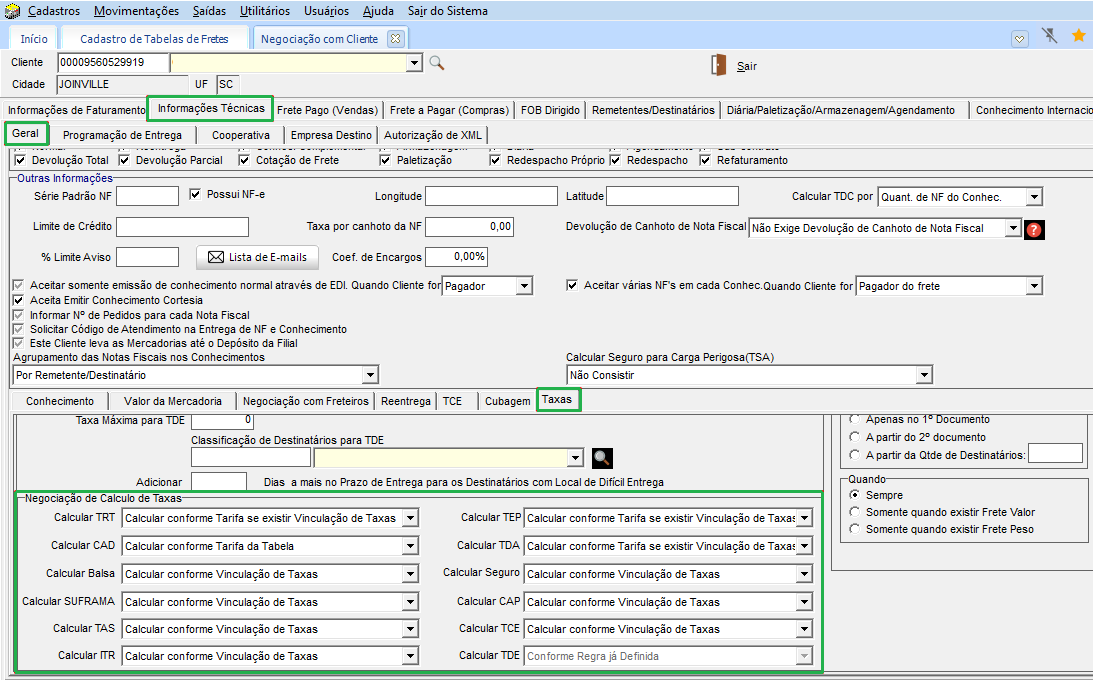
No módulo COM, em Cadastros > Tabelas de Frete > Negociação com Clientes > guia Informações Técnicas > Geral, apresenta a informação Ocorrências de Taxas, onde no campo Nome taxa é selecionado qual a taxa terá a regra a ser a aplicada.
No botão (?) apresenta um breve descritivo:
O cliente que esta selecionado nesta tela, será o pagador do conhecimento. Para o exemplo deste manual, utilizamos a Taxa como Pedágio.
Como aplicar Taxas a partir da Segunda Entrega do Carregamento?
De acordo com o item o que configurar, aplicando a regra a taxa escolhida:
É possível configurar padrão para a incidência de taxas nas operações. No cadastro de Tabelas de frete pré-formatada e negociações de clientes, no grupo de taxas é informado o padrão ao qual deverá ocorrer para as tabelas de frete e tratamento do cliente.
Para esta funcionalidade atualize em versão 3.21.00 ou superior, os módulos CAS. (executar o CAS com data de criação de 02/08/2021) e EXP.
No módulo EXP em Cadastros > Tabelas de Frete > Tabelas de Frete Pré Formatadas > Clientes > Taxas, no quadro Ocorrência de Taxas está o grupo de configurações Quando com as opções :
- Sempre
- Somente quando existir Frete Valor
- Somente quando existir Frete Peso
No módulo EXP em Cadastros > Tabelas de Frete > Negociação com Clientes > Informações Técnicas - no grupo Ocorrência de Taxas, também é possível configurar no quadro Quando com as opções :
- Sempre
- Somente quando existir Frete Valor
- Somente quando existir Frete Peso
É possível permitir que o usuário realize a inserção de novas taxas junto a negociação de clientes.
Para isto utilize os módulos CAS (executar com data a partir de 07/12/2021) e EXP, em versão 3.22.00 ou superior.
No módulo EXP > Cadastros > Tabelas de frete > Negociação com clientes, informe o cliente ao qual será realizada a negociação, após na guia Informações Técnicas > Geral > Taxas, informe uma classificação do destinatário, e quantidade de dias, se necessário e informe individualmente a negociação do cálculo de taxas:
Esta atualização, trouxe além das opções que já possuía as seguintes:
- Balsa
- Seguro
- Suframa
- CAP
- TAS
- TCR
- ITR
O cálculo é feito individualmente, para cada uma das taxas considerando que o usuário pode selecionar uma das seguintes opções para as categorias acima mencionadas:
Configurações
Essa configuração trata-se da MP 1159. "A Medida Provisória tem por objetivo excluir da base de cálculo dos créditos da Contribuição para o PIS/Pasep e da Cofins o valor do ICMS incidente na aquisição de mercadoria". (Site Congresso Nacional - MP1159).
Para essa obrigação fiscal, faz-se necessário atualizar os módulos EXP, COM em versão 3.23.09 ou superior e CAS (execute com data de 26/05/2023 até 15/06/2023).
Configurações Empresa
Em CFG acesse Cadastros > Empresas, nas configurações do CT-e, guia de Expedição, marque a opção Base de Cálculo PIS/COFINS considerar (Valor da Prestação – Valor ICMS). Após habilitada a opção, ao emitir um conhecimento será excluído automaticamente o valor do ICMS da Base de PIS/COFINS, independente da Tabela de Frete.
Importante:
Ao marcar a opção do cadastro de empresa, será obrigatório informar uma observação referente a exclusão.
Configuração Tabela de Frete
Em COM > Cadastros > Tabelas de Frete > Tabelas de Frete Pré-Formatadas, na guia Geral quadro Vigência das Tabelas de Fretes guia ICMS, marcando a opção desejada para a Base de Cálculo de PIS/COFINS:
- Base de Cálculo PIS/COFINS considerar (Valor da Prestação - Valor ICMS): se marcada essa opção deve ser preenchida o campo Observação.

- Descontar o valor PIS/COFINS do Valor Líquido: habilitada somente se marcado a opção acima

- Observação: adicione uma observação que remeta a Exclusão ICMS da base de cálculo do PIS/COFIN, pois é apresentada nas observações no XML do CT-e nas tags xObs
Importante!
É importante ao marcar a opção, que seja informado uma observação. Pois ao realizar o percurso o fisco pode bloquear o transporte da carga por não conter essa informação na DACTE.
Após, a tabela deve ser gerada novamente.
Nota:
O sistema verificará primeiro a configuração de exclusão na tabela de Frete e, em seguida, a configuração no cadastro de Empresa .
Na Emissão de CT-e, então é calculado o PIS/COFINS:
Importante:
Para os CT-e emitidos para os destinatários com UF EX, caso o remetente esteja com o regime de Pessoa Jurídica Preponderantemente Exportadora ativo, o PIS e COFINS não serão calculados nesses Conhecimentos.
Atenção!
Pode acontecer uma diferença de valores, devido a ser destacado o COFINS. A coluna gerencial vem da tabela e fiscal para cálculo.
Lembramo que as alíquotas serão importadas do Cadastro de empresa ( CFG > Cadastros > Empresas > Contabilidade > Geral)
Nota:
Mesmo com o processo de exclusão na origem Redução do ICMS, é necessário após realizar a apuração do PIS/COFINS ainda é necessário realizar o recálculo do PIS/COFINS em CTB > Utilitários > Recálculo de Apuração de PIS/COFINS. Veja aqui como realizar o recálculo (Tópico Recálculo da Apuração de PIS/COFINS).
Nota:
Caso queria acompanhar via relatórios devidas atualizações, em EXP > Cadastros > Cadastros gerais > Observação padrão, cadastre uma observação para a configuração de Exclusão ICMS da base de cálculo do PIS/COFINS e vincule ela a tabela de frete.
Para otimizar a impressão das informações de observações da Tabela Frete, a flag a seguir poderá ser marcada quando ocorrer a impressão da tabela com layout configurado.
Para isso, verifique se os módulos COM e EXP estão atualizados em versão 3.25.05 ou superior. Também é necessário executar o CAS com a data 12/01/24.
A configuração deverá ser realizada acessando o módulo COM em Cadastros > Tabelas de Frete > Layouts de Impressão das Tabelas e marcando na tela a flag Dividir Observações da Tabela em duas colunas.
Após marcar a flag e salvar a configuração, ao imprimir uma tabela de frete que possua o layout configurado, a impressão sairá conforme o exemplo abaixo:
English
Español
English
Español


