Importação de Movimento Contábil
Esta rotina é um recurso para realizar a importação da folha de pagamento diretamente para o módulo CTB, automatizando e simplificando o processo de integração entre as operações de folha de pagamento e o setor contábil.
Para acessá-la ir em módulo CTB > Utilitários > Importação > Importação de Movimento Contábil e escolher a integração desejada para realizar a importação:
A seguir serão apresentadas as integrações disponíveis para importação na rotina:
Para realizar a importação dos movimentos contábeis, será necessário atualizar o módulo CTB para a versão 3.25.05 ou superior e atualizar o CAS com a data 16/01/2024.
Ao acessar a rotina, na guia Importação os campos Empresa, Histórico e Espécie devem ser preenchidos com as contas e, o campo Nome do Arquivo deve ser preenchido fazendo a busca do diretório onde foi salvo o arquivo para a importação.
Além de preencher os campos descritos acima, na guia Vinculação de Contas será necessário fazer a vinculação das contas de crédito e débito, fazendo o preenchimento de todas as informações, conforme abaixo:
Após realizada a vinculação, retornar para a guia Importação e clicar no botão Inicia Importação.
Ao concluir a importação o status ficará como Importação concluída e ao lado aparecerá o total de Registros Importados, conforme o exemplo acima.
Na guia Logs de Importação serão exibidas quais as linhas e colunas que necessitam de ajustes e qual rotina ir para realizar esse ajuste:
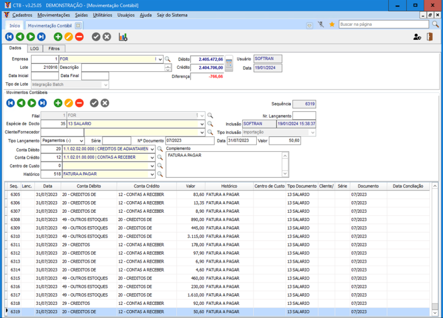
E por fim, para consultar os movimentos contábeis importados, acesse no módulo CTB > Movimentações > Contabilidade > Movimentação Contábil os dados da importação:
English
Español
English
Español


