Busca Rota por Enquadramento
Manual de utilização e configuração de Busca Rota por Enquadramento
Buscar automaticamente a rota do Romaneio com base nos CEP's vinculados a Rota por Enquadramento de CEP, para que a integração entre o RMS e TMS seja realizada de maneira automática e com sinergia.
No cadastro de integração da plataforma G7 com Romaneio no TMS o sistema permite selecionar as opções:
• Rota estática: quando realiza a confirmação da rota no RMS, o sistema verifica o CEP de destino do documento. Dentro do cadastro de localidade do TMS, este CEP pode estar cadastrado dentro de uma rota, ou também pertencer a uma região. Quando tiver várias atividades, e estas pertencerem ao mesmo grupo de rota, mesmo que cada atividade seja de CEP’s diferentes, o sistema localiza uma rota em comum entre elas e verifica o cadastrado no TMS para ser relacionado.
• Rota dinâmica: o que for informado na configuração do CFG, será considerado como confirmação no RMS para o TMS, ou seja, não será verificado nenhum cadastro de rota ou região, automaticamente será gravado com a rota informada na configuração.
Permitir o pagamento do motorista, de acordo com a quilometragem rodada, para os casos onde é utilizado o produto Roteirizador.
Pré Requisitos:
Utilizar módulos CFG, RBT, SRVRMS e CAS que deve ser executado com data de 28/06/19 (se ainda não executado).
Primeiro deve estar instalado o RMSATVRT, confira o manual de Instalação do serviço de Integração.
O RBT deve estar instalado conforme manual de Instalação do RBT
Após realizar as configurações acima, com atalho das teclas Windows+R, ao abrir a tela digite regedit, selecionar o RBT na opção “FgIntegTMSRMS” e altere para TRUE.
Na tela de serviços, iniciar os serviços de Senior SRVRMS – Integração RMS e SOFtran RBT.
No módulo CFG, em Cadastros > Cadastro Integração Plataforma G7, ter o usuário, senha e URL configurado com o cadastro da empresa, de acesso ao TMS > RMS.
Como utilizar a Busca Rota por Enquadramento?
No módulo CFG, em Cadastros > Cadastro Integração Plataforma G7, com o usuário/senha/URL utilizado como exemplo selecionado, na guia Roteirizador, em Geração Automática de Romaneio, marcar a opção Utiliza Rota Estática.
Ao clicar no botão ? apresenta um breve descritivo do que representa esta opção:
No RMS, em Logística | WMS TMS > Otimização Logística > Roteirização e Monitoramento > Consultas > Rotas e Viagens, selecionar a rota/atividade que será gerado o romaneio. Seguir o processo pelo botão Roteirização > Reabrir > Confirmar.
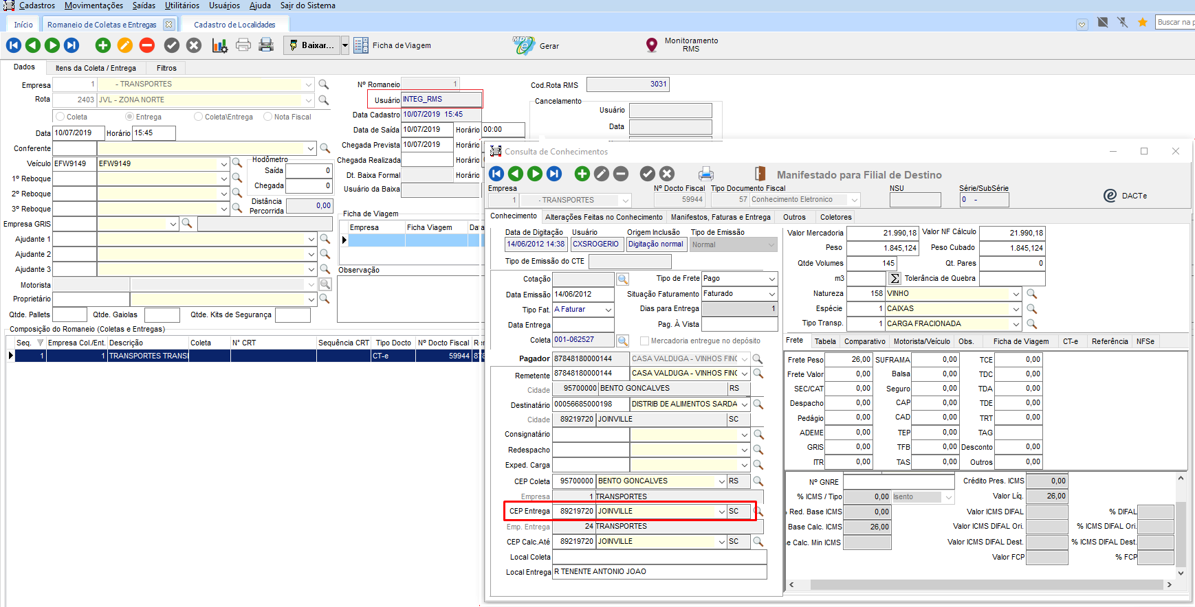
No módulo CCE, em Movimentações > Romaneio de Coletas e Entregas, ao consultar o romaneio com data atual, o sistema apresenta o registro que foi cadastrado automaticamente pelos serviços de integração com o RMS.
De acordo com a configuração do módulo CFG, quando marcada a opção de rota estática, o sistema verifica o CEP de entrega do documento vinculado ao romaneio.
Em Cadastros > Logística > Localidades, através deste CEP, verifica qual a rota e/ou região que atende.
Na rotina de Romaneios de Coletas e Entregas, através da informação preenchida no campo Rota, que será registrada no romaneio.
No módulo CFG, em Cadastros > Cadastro Integração Plataforma G7, com o usuário/senha/URL utilizado como exemplo selecionado, na guia Roteirizador, em Geração Automática de Romaneio, marcar a opção Utiliza Rota Dinâmica. Selecionar uma rota que será utilizada por padrão no processo de geração do romaneio.
Utilizado a mesma rota do exemplo anterior. No RMS, em Logística | WMS TMS > Otimização Logística > Roteirização e Monitoramento > Consultas > Rotas e Viagens, seguir o processo pelo botão Roteirização > Reabrir > Confirmar.
Na tela do Romaneio de Coletas e Entregas, consultar novamente o romaneio gerado automaticamente pelo RMS. O sistema apresenta o romaneio com a mesma rota (campo Rota) que foi informada nas configurações do CFG.
English
Español
English
Español


