Gerenciadoras de Risco
Este manual visa esclarecer dúvidas e apresentar algumas configurações necessárias, para implantação de protocolos de Integração com Gerenciadora de Risco. Sendo possivel utilizar a rotina de Cadastro de fabricante para Integração com Gerenciadora de Risco a partir da versão 3.17.00 de 05/10/2018.
- Integra os documentos de geração de SMP como Ficha de Viagem, Manifesto e Romaneio de Coleta\Entrega.
- Faz o processo de envio\geração de SMP, definido que uma SMP que é enviada apenas em dois momentos: ao Realizar a Impressão do Documento ou quando clicado no botão Gerar SMP.
A lista de documentos sujeitos à geração de SMP foi restrita à:
- Ficha de Viagem
- Manifesto
- Romaneio de Coleta\Entrega
Entendemos que a lista acima atende aos macros processos de uma transportadora, tendo em vista que a Ficha de Viagem e Romaneio podem conter outros documentos como Conhecimentos e Coletas, que englobam todos os processos de Coleta\Entrega e transferência de mercadorias.
Para que seja enviada uma SMP é necessário que a empresa gerenciadora de risco associada ao documento esteja marcada para envio de SMP para o documento em questão, bem como, possua DLL’s de integração e geração devidamente cadastradas.
Caso estes requisitos sejam atendidos é possível o envio\geração de SMP por meio do Botão:
- Imprimir: Será enviada SMP caso o documento não possua número de SMP. No caso da Ficha de Viagem será verificado se algum documento além da própria Ficha não possui número de SMP;
- Gerar SMP ou Reprogramar SMP: Será gerada SMP sem validações adicionais;
Imagem 01 – Botoes de geração na Ficha de Viagem
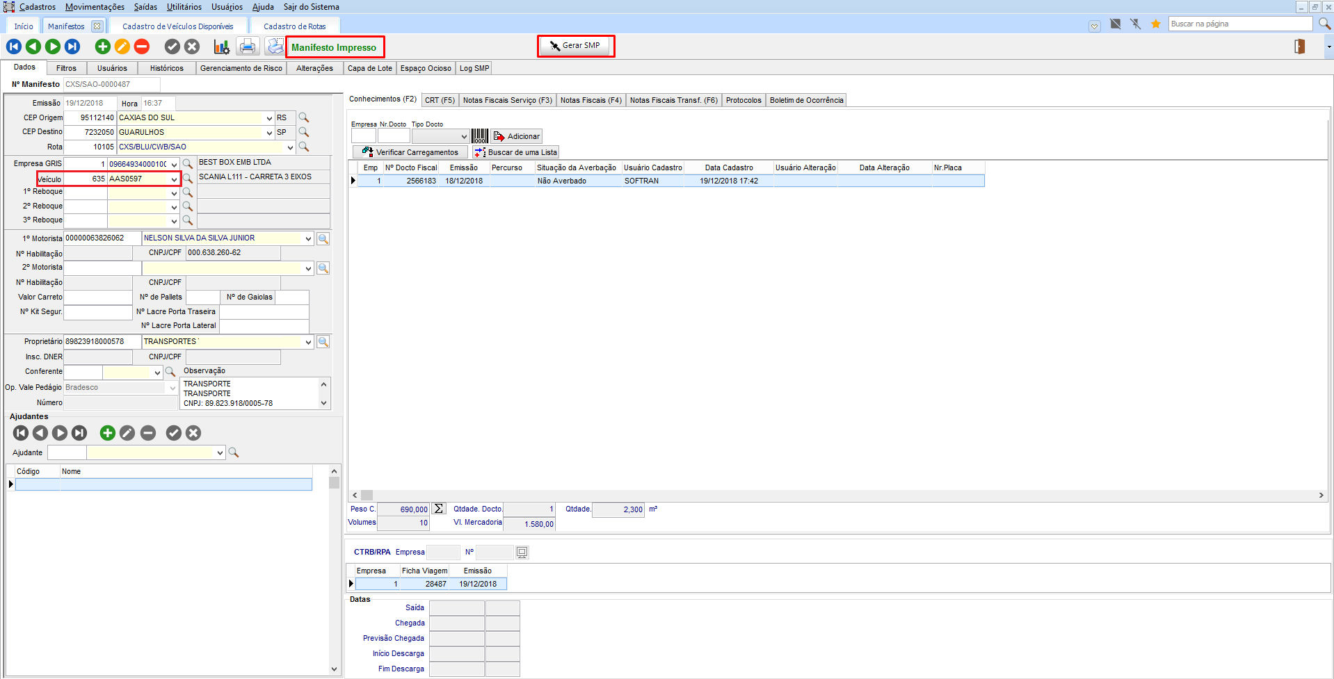
Imagem 02 – Botoes de geração no Manifesto
Imagem 03 – Botões de geração no Romaneio
As telas de Ficha de Viagem, Manifesto e Romaneio possuem registro e consulta de LOG’s. Ao realizar um envio de SMP com sucesso os Arquivos de envio e retorno são armazenados.
Caso haja qualquer erro por parte sistema seja ele este de cadastro, “ACESSES VIOLATION” ou mesmo erro retornado pela Gerenciadora, serão gravados na guia de LOG.
Imagem 04 – Tela de LOG presente
Antes do fechamento de tela referente a emissão do Documento, será verificado se o documento possui número de SMP, caso negativo será apresentada informando ao operador que o documento não possui número de SMP e se ele deseja abandonar a tela sem geração de SMP:
- Caso negativo será gerada SMP;
- Caso positivo será gravado LOG na guia LOG SMP informando que “Geração de SMP foi Solicitada, mas não Gerada pelo Usuário”;
No CCE em Cadastros > Veículos > Veículos Disponíveis, a guia Configurações, marque na opção “Desabilita Monitoramento Preventivo”
Veículo configurado
Em Movimentações > Manifestos, é cadastrado um manifesto com o mesmo veículo configurado e realizado a impressão. Ao gerar o SMP, o sistema emite mensagem referente a configuração do veículo na guia Log.
Configurações Gerais
Para o correto funcionamento do processo serão necessárias algumas configurações:
- Cadastro de Empresas Gerenciadoras de Risco;
- Cadastro de Projetos Padrão;
- Cadastro de Projetos Específicos por Cliente;
- Cadastro de Trajetos na Rota associada à Ficha de Viagem, caso utilizado processo por este documento;
Campos de preenchimento obrigatório para o correto funcionamento da rotina:
- Tipo de Documento: Marcar Ficha de Viagem, Manifesto e ou Romaneio.
- Programa de Averbação: Podendo ser DLL padrão SOFtran GV0000*.dll ou programa especifico do cliente GV**.dll, caso o cliente possua;
- Programa de Integração: Informe o nome da DLL de Integração conforme a Gerenciadora de Risco vide Programas de Gerenciadoras de Risco.
- Tipo de Fornecedor: Informe o Tipo de Fornecedor conforme a DLL implementada.
- Endereço do Servidor: Informe a URL do Serviço de Integração da Gerenciadora de Risco
- Definir Senha: Informe a senha ou Token
- Definir o CNPJ da Transportadora em EXP > Cadastros > Clientes/Fornecedores > Gerenciadores de Risco: indique o CNPJ que está vinculada ao Contrato junto a Gerenciadora de Risco onde geralmente é o CNPJ da Matriz. Esta informação será usa como Emitente CNPJ nos campos de cadastro de rastreadores, veículos entre outros.
Campos de Preenchimento Obrigatório;
Projetos: São as modalidades de Operação junto à Gerenciamento de Risco.
Ao realizar o envio de SMP para Gerenciadora a DLL verificar se o cliente possui algum projeto especifico, caso negativo será utilizado este cadastro para identificar o nome do projeto que deve ser enviado.
Para cada processo será utilizado um tipo de projeto padrão, sendo possível apenas o cadastro de um tipo de projeto para cada processo:
- No processo de Transferência: Tipo Transferência Entre Filiais;
- No processo de Coleta e Entrega: Tipo Urbano;
- No processo de Deslocamento Vazio: Tipo Deslocamento Vazio;
Lembramos que: Nem Todas as Gerenciadoras possuem modalidades e Projetos. Porém é necessário cadastrar um Projeto Padrão para que a rotina carregue as informações dos documentos conforme a modalidade do Projeto
Cadastro de Projetos Padrão.
A ordenação dos pontos de entrega tomará como base as Conexões ou Trajetos da Rota da Ficha de Viagem, desta maneira, o percurso da rota deve possuir todas as filiais previstas por passagem pela rota.
Tomaremos como base a configuração “Integração Com Rotas” do Controle de Tráfego para identificar a origem da ordenação das Conexões ou Trajetos em CFG > Utilitários > Configurações > Frota > TRA-Tráfego, sendo assim, ao menos um destas configurações deve estar definida, não sendo aceitável a opção “não gerar”.
Tela de configuração da integração com Rotas
Em EXP > Logística > Rotas , no cadastro de rotas em Composição > Conexões é configurado o uso por Conexões e em Composição > Trajetos é configurado o uso por Trajetos.
Para o correto Funcionamento de SMP a configuração Tipo de geração da solicitação de monitoramento de transferência, localizada em CFG > Configurações > TMS > EXP – Expedição guia Ficha de Viagem, deve ser definida como “Automática”.
Guia da Configuração;
Localização da Configuração;
Envio de Pontos de Entrega
Neste processo são compreendidos os seguintes processos:
- Pontos de Entrega na Ficha de Viagem com Manifestos
- Pontos de Entrega na Ficha de Viagem de Manifestos com Conhecimentos de Entrega direta
- Pontos de Entrega no Manifesto
- Pontos de Entrega no Romaneio
- Pontos de entrega Adicionais na Ficha de Viagem. (Guia Trajetos).
O primeiro ponto de entrega refere-se a origem da viagem no caso do Manifesto e Romaneio será utilizada a empresa emitente.
No caso da Ficha de viagem buscaremos a empresa do manifesto com menor data de saída e sem Número de SMP.
No caso de Ficha de viagem com Romaneio a empresa emitente do Romaneio;
Neste processo serão enviados os pontos de entrega das Empresas de destino do Manifesto, mais as empresas adicionadas nos trajetos da ficha de viagem.
Gestão Integrada (GI)
O processo de Gestão integrada bloqueia a impressão do Documento (Ficha de Viagem\Manifesto\Romaneio), caso este não possua número de SMP ou a SMP em questão não esteja Liberada pela Gerenciadora de Risco.
Para uso deste processo é necessária a configuração CFG > Configurações > TMS > CCE – Coletas Entregas, guia Geral, sub guia verificações “Bloquear Impressão dos Documentos sem protocolo e Liberação de Monitoramento de SMP”.
No processo de entrega direta no qual temos Conhecimentos marcados como Entrega de Manifesto associados à Ficha de Viagem, os pontos de entrega serão determinados pelos endereços de entrega do conhecimento.
Caso nos manifestos, existam conhecimentos com e sem integra direta, haverá pontos de entrega para os endereços dos conhecimentos e para a empresa destino do manifesto. Neste processo também será verificado as conexões do trajeto da Ficha como ponto de parada.
As entregas diretas serão ordenadas entre si com base na ordem determina na tela de manifesto e sempre serão os primeiros pontos de entrega após a empresa origem.
Podem e devem ser colocadas como um padrão para Todas as Gerenciadoras. Sendo:
- Para GoldenService: quando for informado um rastreador será pesquisado o Tipo de Rastreador e Tipo de comunicação do Rastreador.
- Para APISUL: o Tipo de Rastreador e Tipo de comunicação do Rastreado deve estar com informação transparente.
O Tipo de Fabricante, por padrão virá a opção Não Informado com as opções:
- 0 – Não Informado
- 1 –Veiculo
- 2- Rastreadores
Devem ser cadastrado os rastreadores utilizados pelos veículos próprio e de Terceiros. Indicando os Tipo de Rastreador do Mercado. Ao Indicar um Tipo de Rastreador deve-se indicar o Tipo de Tecnologia de comunicação com esse rastreador.
Esse passo é muito importante! Pois que essas informações serão enviadas a Gerenciadora de Risco que de posse do rastreador fará o monitoramento de acordo com Tipo e a Tecnologia.
- AUTOTRAC_CELULAR
- AUTOTRAC
- CONTROLSAT
- OMNILINK
- ONIXSAT
- RODOSIS
- AUTOCARGO
- CONTROLLOC
- TRANSPONDER
- SASCAR
- CIELO
- ALFATEST
- CARRIERWEB
- AUTOSAT
- CHIPSAT
- CRONOS
- SIGHRA
- POSITRON
- TALTO
- CERTASAT
- WEBTRAC
- VIGITRACK
- VELTEC
- COMMANDERSAT
- CAMARGOSAT
- SIMTRACK
- CARGO_TRACCK
- 3S
- TRACSYSTEM
- LINKER
- SITRACK
- SATELITE
- GSM
- GPRS
- GSM/GPRS
- CELULAR
- HIBRIDO
- PRIME(UCC/MCT - HIBRÍDO)
- SATELITE (MCT - CAMINHONEIRO)
- RI 4454 (Dual Chip GSM/GPRS)
- RI 4484 (Dual Chip GSM e SAT Iridium)
SMP = Solicitação de Monitoramento Preventivo.
SMP Opentech
Para esta funcionalidade é necessário utilizar o GROpenTech.dll (3.19.00) e EXP.exe (a partir de 3.18.08).
Em Cadastros > Clientes/Fornecedores > Gerenciadores de Risco, ter os dados da empresa, bem como as configurações para integração com SMP.
Cadastrar dados dos:
- Projetos
- Cidades
- Rastreadores
- Natureza
Após realizar os cadastros necessários, no módulo EXP em Movimentações > Ficha de Viagem, verificar o botão “Ordenar Pontos de Entrega/Transferência”.
Nesta tela apresenta a lista de documentos inseridos na ficha de viagem, permitindo atualizar a sequência que deseja enviar.
Apenas arrastando os itens com o mouse manualmente, é possível gerar uma sequência correta. Quando estiver Ok, clique em Gravar onde será mantida a mesma sequência no envio da SMP.
Clicar no botão “Gerar Solic. De Monioramento”.
O sistema faz as validações de integração configuradas pela empresa gerenciadora de risco. O resultado do processo, bem como o arquivo gerado ou erros que podem ocorrer, através da guia Log SMP.
English
Español
English
Español


