Cotação de frete
Algumas configurações para utilização da Cotação de Frete:
É possível alterar a nomenclatura da coluna Previsão de Entrega, fazendo com que ela seja substituída pela coluna Dias de Entrega Região, nas rotinas de Consulta de conhecimentos e Caderno de Frequência
A funcionalidade apresentar o prazo de entrega da região na tela de cotação do CT-e, onde é habilitado a configuração do perfil do usuário, para que não apresente a informação sobre a previsão de entrega da cotação no corpo do e-mail, através do botão E-mail da tela de Cadastro de Cotação de Frete.
Os módulos CAS (executar com data de 25/10/19), CFG e COM devem estar atualizados para 3.18.00 ou superior.
No módulo CFG, em Cadastros > Usuários > Perfil do Usuário, grupo de configurações Cotação de Frete > Permissões, incluímos a configuração: Remover a informação Previsão Entrega do corpo do E-mail de Cotação.
De acordo com as configurações:
De acordo como item o que configurar, desmarcado a configuração.No módulo COM, em Movimentações > Cotação de Frete, cadastrar e/ou selecionar uma cotação e clicar no botão E-mail. O sistema apresenta a descrição sobre previsão de entrega no corpo do e-mail.
Marcada a configuração:
No módulo COM, em Movimentações > Cotação de Frete, cadastrar e/ou selecionar uma cotação e clicar no botão E-mail. O sistema não apresenta mais a informação de previsão de entrega no e-mail.
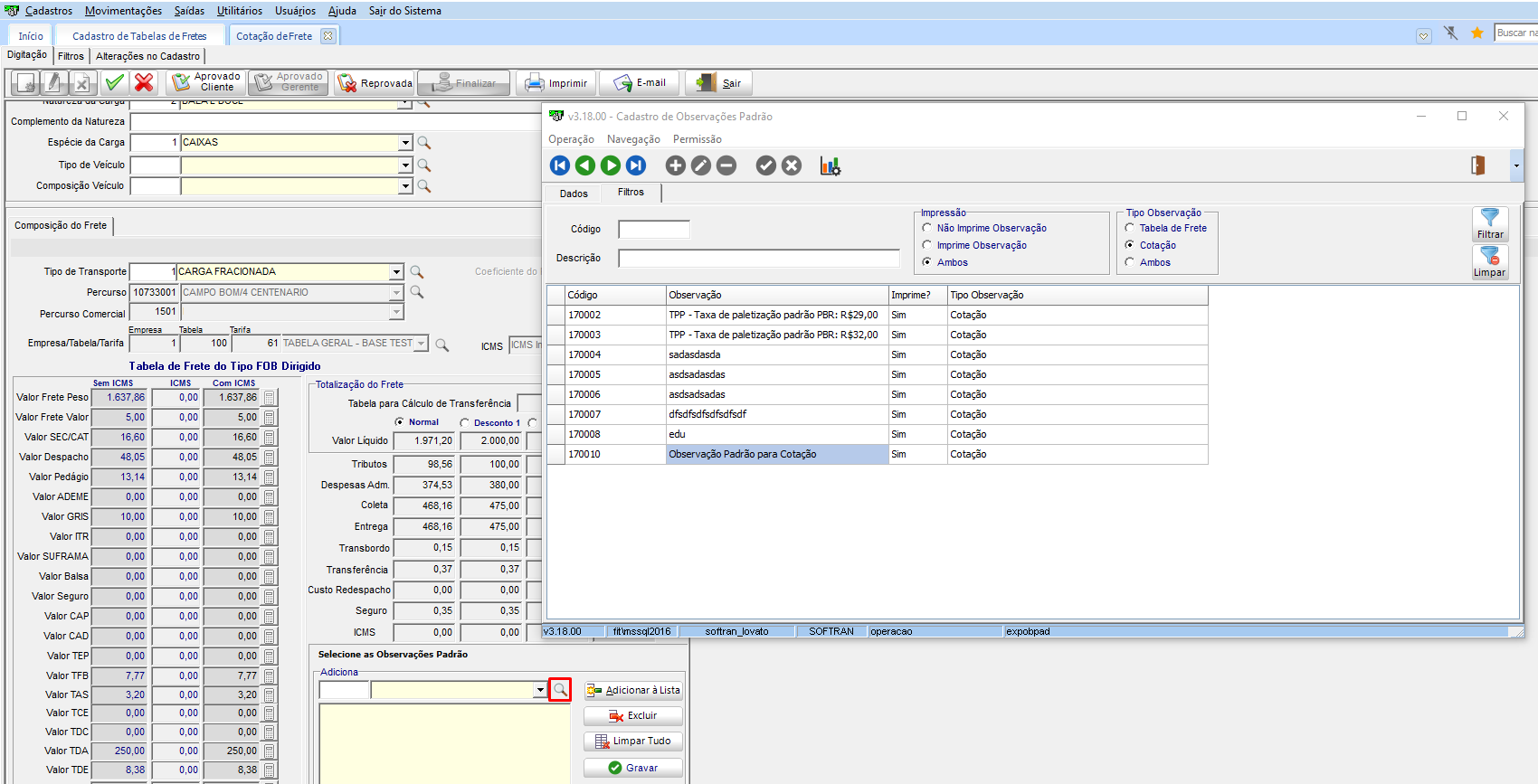
O cadastro de Observações Padrão, possui a configuração por tipo de observação, sendo elas: tabela de frete e cotação. Onde o sistema permite cadastrar novas observações de acordo com o seu tipo.
Para isto utilize os módulos CAS (executar com data de 11/07/2019), COM, CRM e CFG em versão 3.18.00 ou superior.
No módulo CFG, em Cadastros > Usuários > Cadastro de Usuários, guia Direitos do Usuário > Liberação de Acessos, marque a opção do cadastro de Observações Padrão, na lista de permissões do usuário.
No módulo COM ou CRM, em Cadastros > Cadastros Gerais > Observações Padrão, no quadro Tipo Observação, selecione uma das as opções: Tabela de Frete ou Cotação, para que seja possivel cadastrar novas observações de acordo com o tipo.
Na guia Filtros, permite filtrar os registros separadamente ou ambos.
Para incluir a observação no e-mail da cotação, após realizar a configuração do tópico O que deve ser configurado? deste manual selecionando umas das opções Tabela de frete ou Cotação, acesse o módulo COM, em Cadastros > Tabelas de Frete > Tabelas de Frete Pré-Formatadas, na quadro Observação padrão em Selecione as observações padrão, apresenta somente a listagem das observações que são do tipo tabela de frete.
Em Movimentações > Cotação de Frete, na opção de Selecione as observações padrão, permite selecionar de acordo com o tipo cotação e não permite informar uma observação do tipo tabela de frete na cotação.
A solução permite bloquear a emissão de cotação, com base na região, conforme regra já existente na emissão do conhecimento. Mantendo as mesmas regras na emissão de conhecimento com a emissão de cotação de frete.
Para esta funcionalidade na configuração do perfil do usuário temos a configuração Regiões que não permitem Frete a Pagar/Cortesia/A Vista, com as opções:
- Avisar na Digitação: Para: Frete a Pagar, Cortesia ou A Vista para Regiões Pagador do Frete Cliente com Tabelas de Frete própria
- Bloquear na Digitação: Frete a Pagar, Cortesia ou A Vista para Regiões Pagador do Frete Cliente com Tabelas de Frete própria
- Avisar na Gravação: Frete a Pagar, Cortesia ou A Vista para Regiões Pagador do Frete Cliente com Tabelas de Frete própria
- Bloquear na Gravação: Frete a Pagar, Cortesia ou A Vista para Regiões Pagador do Frete Cliente com Tabelas de Frete própria
No módulo CFG, em Cadastros > Usuários > Perfil do Usuário, no grupo de configurações: Cotação de Frete > guia Validação de Campos, adicionada novas funcionalidades na configuração já existente: Regiões que não permitem Frete a Pagar/Cortesia/À Vista.
Permanecem com as mesmas configurações de avisar ou bloquear, porém quando o cliente tem uma tabela de frete própria.
A tabela é definida no módulo COM, em Cadastros > Tabelas de Frete > Negociação com Clientes.
Em Cadastros > Logística > Regiões, define na região que atende ao cliente da cotação, se aceita ou não frete à vista.
Como realizar o bloqueio de cotação de frete por Região?
A região que atende a cotação, está marcada para não permitir frete à vista.
Em Movimentações > Cotação de Frete, cadastrado um novo informando frete a vista e o cliente configurado para o pagador do frete. De acordo com a configuração, ao gravar a tela, o sistema informa a mensagem que não permite de acordo com região informada.
A rotina apresenta a mensagem, porém permite gravar a tela:
É possível de emitir um conhecimento tipo cotação de frete em uma filial (RS, por exemplo) e não descontar o pedágio, quando a cotação foi emitida em outra filial (PR, por exemplo) a qual terá o pedágio descontado na cotação.
Para isto utilize o módulo EXP em versão 3.22.00 ou superior.
No módulo CFG, em Cadastros > Empresas > guia Expedição > guia Conhecimentos, de acordo com a empresa que deseja incluir ou não o valor do pedágio na base de cálculo do ICMS, deve ser considerada a opção Incluir valor do Pedágio na base de cálculo do ICM
Em Utilitários > Configurações > TMS > COM – Comercial > guia Cotação de Fretes, marque também a configuração Recalcular o valor da taxa da Cotação proporcional ao campo de Referência informado na Emissão do conhecimento utilizado no Cálculo na taxa.
Após Configurado, no módulo COM, em Movimentações > Cotação de Frete, o sistema passa a considerar o campo Empresa Coleta como início da prestação para os devidos cálculos. Quando o campo não estiver preenchido, será considerado o CEP da Empresa Emitente.
Importante:
Desta forma, é importante que sempre se observe se a cotação está sendo lançada para a Empresa de Coleta correta.
Neste exemplo, temos a emissão do conhecimento emitida para a empresa 112, com coleta adicionada na empresa 111. Ambas estão marcadas as configurações para incluir o pedágio na base de cálculo do ICMS. A Cotação informada para a empresa 224, porém a empresa está para não incluir o pedágio:
Valor cotação sem o pedágio na base: ![]()
Valor do CTe com pedágio incluso na base, considerando a empresa de coleta: ![]()
Essa funcionalidade permite que o usuário escolha se deseja recalcular o valor da transferência ou mantê-la zerada, nos casos em que a transferência deve ser considerada sem custo. Assim, é possível ter mais controle sobre as cotações de frete e garantir o alinhamento com as políticas internas de precificação.
Para isso, atualize o módulo COM para a versão 3.31.01 ou superior.
Em Movimentações > Cotação de Frete, na parte de baixo da tela, em Totalização do Frete, guia Propostas são exibidas as informações dos valores, incluindo o valor de Transferência. Se o usuário alterar o valor do campo Transferência para zero (0), o sistema exibe a mensagem de confirmação:
Deseja realmente zerar o Custo da Transferência?
- Opção Sim: o sistema mantém o campo zerado e permite a emissão da cotação.
- Opção Não: o sistema recalcula o valor da transferência com base na tabela.
Se o usuário preencher o campo com qualquer valor maior que zero, o sistema aceita o valor informado, sem apresentar questionamentos.
Caso o campo Transferência não seja editado, o sistema mantém o comportamento padrão de cálculo.
English
Español
English
Español


