Controle de atendimento
O objetivo do processo de controle de atendimento, é contribuir para que a empresa possa gerenciar o relacionamento com seu cliente, onde se torna essencial em uma estratégia de negócio voltada ao entendimento e antecipação de suas necessidades, auxiliando a empresa a obter a fidelização de clientes e potenciais clientes.
Neste processo de fidelização, é feita a busca para atingir a satisfação total do cliente através do melhor entendimento de suas necessidades, expectativas e formação de uma visão 360 graus do ambiente de marketing.
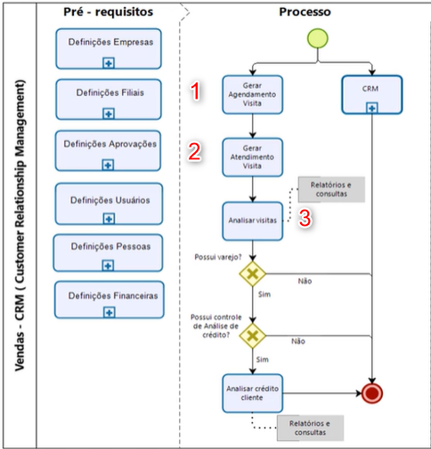
Para que se tenha um contato mais próximo com o cliente, entendê-lo melhor e assim fidelizá-lo, o Gestão de Relacionamento (CRM) possui registro, acompanhamento e análise de visitas.
O processo de agendamento de contatos tem como objetivo:
- possibilitar que a empresa gere informações sobre os clientes atuais e também sobre os clientes potenciais ou prospects;
- auxiliar na construção das agendas para o contato com esses clientes;
- auxiliar, por exemplo, para que se possa executar promoções para determinado público alvo ou para determinado cliente específico.
O fluxo do processo do controle de atendimento se inicia com:
- Geração do agendamento da visita:
- o agendamento pode ser realizado de forma manual ou de forma automática;
- o objetivo é agendar o contato com os clientes, definindo quem será o contato posterior, registrar qual será a solução apresentada e quem será o responsável por essa ação;
- necessário cadastrar os clientes prospects, pois só permite fazer os agendamentos se houver clientes cadastrados;
Importante
O agendamento de visitas manterá os históricos dos contatos realizados com o cliente. Dessa forma, o usuário terá conhecimento de como foi feito o relacionamento com cada um deles, qual o período mais apropriado para que o contato seja feito e se o contato será melhor via ligação, e-mail ou pessoalmente.
- Atendimento da visita:
- no atendimento da visita se defina os dias e os horários para contatar o cliente;
- essas informações são úteis para evitar inconvenientes para o cliente, prestando assim um atendimento personalizado, sendo possível marcar os horários, o tipo de contato que ele prefere, qual é a melhor forma de conversar e qual os dados ou informações o interessa;
- preenchimento de várias observações que ajuda a entender o cliente.
- Análise da visita:
- os relatórios e consultas são fundamentais para tomadas de decisão nos momentos de negociação com o cliente;
- o Gestão Empresarial | ERP tem várias telas que facilitam a análise do histórico do cliente, verificando o que ele tem em aberto, o retorno das visitas, como foram os contatos e o que ele entregou de informação;
- além disso, saber o que foi comprado pelo cliente, o que foi pago, como foi o pagamento e, por fim, analisar o crédito dele.
Algumas parametrizações extras que podem vir durante ou após o processo de CRM são:
- se há integração com o varejo;
- ou se utiliza controle de análise de crédito, onde libera pedidos do cliente, mas que envolve outro módulo à parte do CRM.
Definições cadastrais
Algumas parametrizações são obrigatórias e outras são opcionais.
- Acesse Cadastros > Usuários > Parâmetros por Gestão > Vendas, Faturamento e Transporte (F099UVE);
- Selecione o Usuário que fará o controle de atendimento;
- Parametrize dois campos existentes na guia Vendas:
- Consultar Agendamentos igual a "S - Sim". Caso esteja igual a "N - Não", o usuário não conseguirá acessar e consultar algumas telas;
- Manipular Agendamentos igual a "S - Sim". Permite que o usuário altere, insira ou exclua agendamentos nas rotinas.
- Acesse o menu Cadastros > Clientes e Fornecedores > Clientes > Cadastro (F085CAD);
- Informe o código e a descrição do Cliente;
- Defina se o Tipo Cliente é "J - Pessoa Jurídica" ou "F - Pessoa Física";
- Escolha o Tipo Mercado igual a "P – Prospect".
- Os demais campos poderão ser preenchidos, conforme a necessidade da empresa.
O cadastro de motivos é opcional.
- Acesse Cadastros > Identificadores e parâmetros > Motivo de situações/observações (F021MOT);
- Escolha um código para o Motivo;
- Na Descrição, informe um motivo. Por exemplo, "Ligar novamente", "O cliente não atendeu";
- Selecione uma opção em Aplicação Motivo.
Este motivo cadastrado ficará disponível para ser utilizado nas telas da rotina de controle de atendimento. Outros motivos poderão ser cadastrados, como por exemplo "Contato finalizado", para quando terminar esse contato do CRM com o cliente.
Esse cadastro, embora não seja obrigatório, pode ser útil para ajudar a entender os motivos ou a forma que foi conduzido o contato com o cliente. de atendimento.
- Acesse Cadastros > Identificadores e parâmetros > Parâmetros Globais (F000PGS);
- Avalie o parâmetro global IndDatPrx que deve ser alterado para "S - Sim";
- Com este parâmetro ativo, na tela F085VCL, o campo Data Próximo Contato ficará habilitado. A partir do momento que se coloca uma data nesse campo, o sistema agendará uma visita ou um contato para este cliente nesta data informada.
O que você pode fazer:
- Para realizar o processo de agendamento de visita de forma manual, acesse Mercado > Gestão de Relacionamento CRM > Controle de Atendimento > Agendamento Visitas (F085VCL);
- No campo de Cliente, informe o cliente prospect cadastrado anteriormente;
- Em Sequência, pressione Tab ou Enter no teclado para que o sistema sugira a próxima sequência;
- Preencha a Data Contato com o cliente;
- Pressione Tab ou Enter para o sistema criar automaticamente a Sequência Contato e a Sequência Visita;
- Defina a Descrição de acordo com o objetivo da empresa. Cada agendamento de visita poderá ter um motivo. Exemplo: vender um produto, entrar em contato para avaliar a satisfação com o produto comprado;
- Informe a Data Próximo Contato, caso haja necessidade. Se informado, o sistema criará um novo agendamento para a próxima visita;
- Selecione o Motivo da visita, que foi previamente cadastrado na tela F021MOT. Este campo é opcional;
- No campo Tipo, escolha a opção desejada para o agendamento;
- Ao final, quando estiver no último campo, o sistema perguntará "Foi informada a data do próximo contato. Gerar um novo agendamento para esta data?";
- Clicando em Sim, será gerado um novo agendamento para a data informada no respectivo campo, gerando Sequência igual a "2" para este agendamento. Neste caso, teremos duas sequências para esse cliente.
Nota
- As duas sequências são referentes a que foi criada manualmente e a gerada pelo sistema quando informada a data no campo Data Próximo Contato. Assim, haverá duas visitas agendadas para o cliente em questão;
- O sistema registra automaticamente a data e hora do cadastramento do agendamento de visita no momento da geração do agendamento.
Para esse controle, será preciso parametrizar dois processos.
Primeiramente para a ligação de visitas:
- Acesse Mercado > Gestão de Relacionamento (CRM) > Controle de Atendimento > Parâmetros de Visita/Ligação (F085PVL);
- Parametrize o cliente que receberá a visita, lembrando que não necessariamente será uma visita, pois poderá ser uma ligação, um e-mail ou outro tipo de contato. O que indicará o tipo de visita, serão as observações do agendamento ou a forma como a empresa trabalha;
- Selecione o Cliente;
- Escolha a frequência a partir do campo Freq. Visita:
- "1 - Diária";
- "2 - Semanal";
- "3 - Quinzenal";
- "4 - Mensal".
- Caso seja selecionado a opção "4 - Mensal" no campo anterior, preencha o campo Semana indicando se o contato com o cliente será feito na primeira, segunda, terceira ou quarta semana;
- Informe quando será o último contato com este cliente através do campo Última visita/ligação;
- No campo Próxima visita/ligação defina quando será o próximo contato com este cliente.
Nesta tela é possível alterar dados e ainda, excluir e incluir novamente outros parâmetros para outros clientes.
Para o controle de periodicidade:
- Acesse Mercado > Gestão de Relacionamento (CRM) > Controle de Atendimento > Dias de Visita/Ligação (F085DIA);
- Informe qual o Cliente terá cadastrado a periodicidade de visitas;
- Pressione Tab ou Enter no teclado para o sistema informar a próxima Sequência;
- Caso tenha selecionada a frequência de visita igual a "2 - Semanal" na tela F085PVL, defina no campo Dia da Semana o dia que será feito o contato com o cliente;
- Nos campos de Hora Inicial e Hora Final, determine o horário que deseja entrar em contato com o cliente;
- Em Período, indique uma opção.
- Este cadastro é feito de acordo com a necessidade de cada cliente e as observações já podem ser descritas previamente no cadastro de agendamento (F085VCL).
Observação
Se no primeiro contato, o cliente sugerir um outro horário e em algum dia específico, é recomendado o uso desta tela de controle de periodicidade de visitas. Isso para que a próxima rotina de agendamento, possa ser feita já de forma automática.
- Acesse Mercado > Gestão de Relacionamento (CRM) > Controle de Atendimento > Geração de agenda de Visita/Ligação (F065AVL);
- Para que o agendamento da visita nesta rotina funcione, cadastre previamente as informações para cada cliente nos parâmetros de visita na tela F085PVL e a data ou periodicidade de visita na tela F085DIA;
- Na tela F085PVL, quando informamos que o cliente prefere visitas semanais, não é concretizada uma visita e sim, somente feito o registro de que o cliente sinalizou que fosse dessa forma;
- Mesma situação na tela F085DIA, que quando informado que o cliente prefere a visita em um dia e horário específico, também não é gerada a visita;
- Os agendamentos são gerados efetivamente nesta tela.
- Use o filtro de Representante para que não apareçam muitas informações;
- Informe o Período inicial e final de visita;
- Clique no botão Mostrar para listar a sugestão na grade de Agenda de Visita/Ligação;
- Selecione os clientes referentes às datas sugeridas e clique em Processar. Desta forma, será efetivada a geração da agenda de todo cliente relacionado a esse representante e que tenha um cadastro de visita e parâmetros preenchidos;
- Após o sistema gerar as visitas, visualize as novas sequências agendadas acessando a tela F085VCL.
Nota
Nesta tela, após carregadas as datas e horários sugeridos para as visitas na grade, é possível realizar alterações do dia agendado e também marcar e desmarcar todas as visitas sugeridas. Ao processar, o sistema criará o agendamento de visitas.
A geração de agenda ajuda a empresa à programar os registros de visitas, para posteriormente seguir com o atendimento ao cliente, que é o próximo passo.
- Acesse Mercado > Gestão de Relacionamento (CRM) > Controle de Atendimento > Atendimentos (F085OBS);
- Escolha o Cliente que será feito o atendimento e a Sequência agendada, para então carregar os dados referentes a este agendamento;
- Indique o Motivo previamente cadastrado na tela F021MOT;
- Em Solução/Resultado, preencha de acordo com o ocorrido no contato telefônico, pelo e-mail ou pessoalmente com o cliente;
- Nessa parte do processo, como se trata do contato final, informe uma Data Próximo Contatosomente se necessário.
- O campo Situação já estará igual a "R - Resolvida";
- Registre essa informação de contato com o cliente, clicando no botão Alterar;
- Caso precise cancelar alguma sequência de atendimento por solicitação do cliente, altere a Situação para "C - Cancelada".
A análise, consulta e avaliação de relatórios gerados, são fundamentais para uma tomada de decisão no momento da negociação com o cliente. Através deles é possível visualizar todo o histórico.
A seguir, algumas das consultas de visitas, contatos e registros realizados no sistema:
- Acesse Mercado > Gestão de Relacionamento (CRM) > Controle de Atendimento > Consultas > Análise de crédito (F103HIS);
- Na guia Clientes, verifique o limite de crédito, qual o maior acúmulo de títulos, o maior pedido, o último faturamento, a forma de pagamento principal, quais os maiores gastos, além de outras informações;
- Caso o cliente faça parte de um grupo de empresas, verifique as informações a partir da guia Grupos;
- Se houver referências cadastradas, visualize na guia Referências.
Observação
- Como trata-se de uma tela de consulta, os registros não são permitidos;
- Também é possível analisar os clientes prospects, porém determinadas informações ou referências somente estarão visíveis após o cliente se tornar efetivo.
- Acesse Mercado > Gestão de Relacionamento (CRM) > Controle de Atendimento > Consultas > Informações de Clientes (F085INC);
- Selecione o Cliente e clique em Mostrar para visualizar todos os detalhes do cadastro do cliente.
Essa consulta traz em cada guia, informações gerais relativas ao cliente. Como por exemplo, se há títulos em atraso.
- Acesse Mercado > Gestão de Relacionamento (CRM) > Controle de Atendimento > Consultas > Informações de Grupos de Empresas (Clientes) (F069ING);
- Parametrize no sistema um grupo de empresas para encontrar pedidos e limite de crédito por grupo.
- Acesse Mercado > Gestão de Relacionamento (CRM) / Controle de Atendimento > Consultas > Agendamento de Visitas (F085CAV);
- Analise o agendamento de visitas, as rotinas e períodos criados, o usuário que criou o agendamento e para quais clientes, entre outros.
Essa análise é muito importante para o gestor da área. Se houver alguma ocorrência, alguma observação em vendas, temos o contato do cliente, as observações feitas, o controle de visitas e todas as informações relativas a este agendamento.
- Acesse Mercado > Gestão de Relacionamento (CRM) > Controle de Atendimento > Consultas > Agenda de Visita/Ligação (F065CAV);
- Consulte quais foram os agendamentos e quais foram as horas agendadas para os representantes e suas visitas/ligação.
- Acesse Mercado > Gestão de Relacionamento (CRM) > Controle de Atendimento > Consultas > Cadastrados no período (F085CCP);
- Verifique os cadastros realizados de clientes por período;
- Filtre o tipo de clientes e escolha o tipo de mercado que deseja visualizar.
Nota
As telas de consulta permitem verificar todo o histórico do relacionamento com o cliente. E a utilização dessas informações pode ser importante para que a empresa torne esses clientes prospects para clientes efetivos e possa ter um bom relacionamento com eles.
- Acesse os relatórios padrões do sistema para extrair as informações em Mercado > Gestão de Relacionamento (CRM) > Controle de Atendimento > Relatórios:
- 001 – Agendamentos (RRCA001.GER);
- 002 – Curva ABC de Clientes (Ordenação Variável) (RRCA002.GER);
- 003 – Curva ABC de Clientes / Pedidos (RRCA003.GER).
|
Veja também: |
- Controle de clientes com agendamento
English
Español
English
Español


