Recebimento
Manual da rotina de Recebimento do módulo SUP > Movimentações > Recebimento
Não é permitido, o sistema realiza o bloqueio automaticamente, pois caso um contrato cancelado, esteja vinculado a um documento gravado no recebimento o sistema não permite a consulta desse documento.
Para isto é necessário estar atualizado o módulo SUP e CAS(executar com data de 26/04/2021) em versão 3.20.00 ou superior.
Para que isso não ocorra, primeiramente acesse o módulo FIN, em Movimentações > Controle de Contrato, e verifique os dados de um contrato cadastrado. Na guia Controle de Contratos, verifique a situação do contrato:
No módulo SUP, em Movimentações > Recebimento, ao informar o campo Empresa e Remetente (de acordo com o contrato cadastrado), o sistema abre a tela Consulta Padrão – Lista de Contratos. Quando efetuado duplo clique em um contrato que esteja cancelado, o sistema emite mensagem para o usuário:
A rotina de Recebimento tem a possibilidade de receber o rateio dos itens informado na requisição ou na Ordem de Compra. Para isto é necessário os módulos SUP e o CAS - Central de Atualização SOFtran em versão 3.18.00 ou superior.
Para considerar o rateio do item na contabilização, deverá ser configurado a contabilidade do recebimento no módulo CFG em Utilitários > Configurações > Contábil > CTB - Contábil > Recebimento e marque a opção Considerar o rateio do Recebimento na contabilização.
pós realizar configuração, acesse o módulo SUP em Movimentações > Recebimento, ao informar uma ordem de compra no cadastro do Recebimento, automaticamente irá carregar os itens da ordem de compra, assim como o rateio realizado na ordem de compra.
Nos itens da movimentação, clicando no botão de rateio dos itens na parte superior direita, será apresentado o rateio do item, idêntico a ordem de compra informada.
No rateio do item será apresentado o plano de conta contábil, o centro de custo financeiro, quantidade e valor do item.
Nota: Caso o rateio venha automático da requisição ou da ordem de compra, não será possível alterar o rateio, somente será possível alterar o rateio se na requisição ou ordem de compra não houver rateio informado.
Com a configuração para considerar o rateio do item na contabilização selecionada, ao contabilizar o recebimento será considerada as contas contábeis configurada no tipo do item que está no recebimento e os centros de custo informado no rateio do item.
Na rotina no Recebimento, na tela de Faturas é possível selecionar e consultar os títulos, para acesso ao lançamento de código de barras, assim as faturas são geradas na tela do Recebimento.
Esta funcionalidade está disponível a partir da versão 3.21.00 do modulo Suprimentos.
Em Movimentações > Recebimento, guia Faturas/Contrato, efetuar duplo clique na fatura gerada:
Realize o duplo clique em um título do desdobramento:
Na guia Favorecido, clicar no botão do código de barras, é possível adicionar informações ou consultar por exemplo:
Para realizar a atualização do saldo de produtos ao realizar uma movimentação de recebimento, atualize o SUP em versão 3.20.26 ou superior.
Primeiro acesse o módulo SUP em Cadastros > Almoxarifado > Tipos de Transação, cadastre uma transação do tipo Entrada que será utilizada na Transação de Compra.
Depois ainda no módulo SUP em Cadastros > Compras > Tipos de Transação de Compras, na guia Integrações com Outros Módulos configure o quadro de informações do Almoxarifado, preenchendo os campos da seguinte forma:
- Tipo de Integração: deve estar configurada como Integrar
- Depósito: pode ser configurada para Pedir, Assumir Depósito Padrãoou Sugerir Depósito Padrão
- Depósito Padrão: deve ser informado caso a opção depósito seja Assumir ou Sugerir
- Transação: deve ser informado com a que foi cadastrada em Tipos de Transação
Ao realizar um Recebimento, em SUP > Movimentações > Recebimento, é gerado automaticamente uma Movimentação do Almoxarifado (Almoxarifado > Movimentações do Almoxarifado), com os produtos informados no Recebimento e o sistema também realiza a atualizaçao do Cadastro de produtos (Cadastros > Almoxarifado > Produtos).
Em SUP > Utilitários > Fechamento Mensal é possível realizar o Fechamento Mensal, é possível realizar o fechamento do mês e este procedimento não poderá ser desfeito. Após a realização do mesmo não poderão ser feitas movimentações com data inferior ao novo período e não poderão ser efetuadas exclusões e alterações em registros do período anterior.
Para utilizar a Tributação Monofásica sobre Combustíveis, é necessário estar atualizado os módulos FAT, SUP, RDE, FATNFe.dll e NFEIMP.dll versão 3.23.01 e CAS (executar com data de criação = 21/03/2023 até 27/04/2023).
Atualizado módulos e dll, em SUP > Cadastros > Almoxarifado > Produtos, na guia Alíquota ad rem ICMS, para os produtos que se enquadram na tributação monofásica, deverá ser informado:
- Para ambas, notas de recebimento e notas de saída:
- Informe Alíquota ICMS e a Alíquota ICMS Retenção.
- Para notas de Recebimento
Nota
Só poderá ser cadastrado uma alíquota por estado e produto.
- Para notas de Saída:
- As informações são fornecidas pela própria ANP (Agência Nacional do Petróleo, Gás Natural e Biocombustíveis) e os
produtos que os produtos que se encaixam na Tributação Monofásica (combustível) sempre devem estar com as informações
da guia Geral preenchidas:

- Para os produtos que necessitam das informações do biodiesel, todos os campos da guia Biodiesel devem ser preenchidos:

- As informações são fornecidas pela própria ANP (Agência Nacional do Petróleo, Gás Natural e Biocombustíveis) e os
produtos que os produtos que se encaixam na Tributação Monofásica (combustível) sempre devem estar com as informações
da guia Geral preenchidas:
Em SUP > Movimentações > Recebimento, na movimentação de item quando selecionada para o item uma das seguintes situações tributárias do ICMS no campo Sit. Trib. ICMS:
- 02 - Tributação monofásica própria sobre combustíveis
- 15 - Tributação monofásica própria e com responsabilidade pela retenção sobre combustíveis
- 53 - Tributação monofásica sobre combustíveis com recolhimento diferido
- 61 - Tributação monofásica sobre combustíveis cobrada anteriormente
Os campos Alíq. ad rem ICMS e Alíq. ad rem Ret serão apresentados e com as informações configuradas no produto. E os campos Base de Cálculo e % ICMS serão desabilitados.
No campo Valor ICMS receberá o seguinte cálculo:
- Valor do campo Alíq. ad rem ICMS multiplicado pela quantidade do item.
Para a situação tributária do ICMS 15 - Tributação monofásica própria e com responsabilidade pela retenção sobre combustíveis, além do cálculo do valor do ICMS será calculado o valor da retenção que será apresentada no campo Subst. Tributária com o seguinte cálculo:
- Valor do campo Alíq. ad rem Ret multiplicado pela quantidade do item.
Quando a situação tributária do item estiver selecionada a opção 53 - Tributação monofásica sobre combustíveis com recolhimento diferido será habilitado o campo % Diferimento onde deverá ser preenchido o percentual de diferimento desse item.
Se o estado da empresa emitente da nota, possuir informação de Alíquota Ad. Rem Interno cadastrada para o produto, o sistema ira apresentar essa informação na tela de movimentação e irá realizar o cálculo:
- Valor do campo Valor do ICMS multiplicadopelo alíquota Interna, que será apresentado no campo Alíquota Ad. Rem Interno.
Nota:
Quando a opção Não apresentar Valor do ICMS na aba Resumo Fiscal na manutenção de Notas (Monofásico), estiver marcada em CFG > Cadastro > Empresas nas configurações Gerais da contabilidade, o valor do ICMS de uma nota de Recebimento com tributação monofásica será zerado na guia Resumo Fiscal da Manutenção da Nota de Entrada.
Para esta funcionalidade é necessário utilizar os módulos CFG, SUP, RDE, NFEIMP.dll a partir da versão 3.24.06 e o CAS (executar com data de 18/09/23).
Primeiro configure o recebimento:
- Em CFG > Utilitários > Configurações > Suprimentos > CMP – Compras, na aba Recebimento marcar a nova configuração Considerar códigos de Despesas Acessórias do Item de Compra.
Agora configure as despesas no Item de Compra:
- Com a configuração marcada, no cadastro do Item de Compra (SUP > Cadastros > Compras > Itens de Compra), será apresentada a guia Despesas Acessórias, onde deverá definir o tipo para a despesas acessória de frete, seguro e outros.
- Após definir as despesas acessórias, basta salvar o cadastro do item de compra
Nota:
A discriminação das despesas será apresentada corretamente quando no cadastro da Transação de Compra (SUP > Cadastros > Compras > Tipos de transação de Compras) utilizada na nota de entrada estiver com a opção Assumir Resultado da Movimentação. ![]()
Em SUP > Movimentações > Recebimento, com a configuração marcada será apresentada na guia Despesas Acessórias na Movimentação de Itens:
Os tipos da despesa configurada no cadastro do item de compra serão apresentados nessa aba, bastando apenas informar o valor para cada despesa. Conforme for definindo os valores, no campo Desp. Acessórias irá somando esses valores de despesas.
Ao finalizar a inserção dos itens na nota, será apresentado a discriminação de Despesas Acessórias agrupando por despesas.
Primeiro verifique se os módulos CFG, SUP e CTB estão atualizado em versão 3.24.09 ou superior. Também é necessário executar o CAS com data 10/10/23.
Em CFG > Cadastros > Empresa, na guia Escrituração Fiscal, sub-guia Recebimento, configure os impostos que serão excluídos da Base de PIS/COFINS do item:
- Com a opção Excluir ICMS na Base de Cálculo PIS/COFINS do item da nota marcada, será excluído da base o valor do ICMS do item;
- Com a opção ICMS ST marcada será excluído da base o valor do ICMS ST do item;
- Com a opção IPI marcada será excluído da base o valor de IPI do item.
Para que os impostos sejam automaticamente excluídos da Base de PIS/COFINS do item, é necessário informar, no cadastro da Natureza de Operação — guia Configurações PIS/COFINS — o tipo de tributação que será aplicado ao item na movimentação.
Em SUP > Movimentações > Recebimento ou RDE > Movimentações > Lote de Notas Fiscais, na movimentação dos itens, na guia “PIS/COFINS” temos os campos:
- Valor Contábil: Será apresentado o valor contábil do item que considera o seguinte cálculo:
- Valor total item + valor do IPI + valor do ICMS ST + valor das despesas acessórias - valor dos Descontos aplicados.
- Valor Exclusão: Será apresentado o valor somado dos impostos para exclusão;
- Base Cálc. PIS/COFINS: Conforme os impostos configurados, para excluir o valor da base de cálculo PIS/COFINS, será calculado o valor contábil menos o valor da exclusão. Sem nenhuma configuração definida, o valor da base de cálculo PIS/COFINS será o mesmo valor do campo Valor Contábil;
- Valor PIS: Será apresentado o valor do PIS, com configuração;
- Valor COFINS: Será apresentado o valor do COFINS.
Nota
- As alíquotas de PIS e COFINS utilizadas para o cálculo do PIS/COFINS serão as configuradas na Tributação (SUP > Cadastros > Financeiro > Tributação) selecionada na capa da nota.
- Se a Natureza de Operação não estiver vinculada a uma tributação, o cálculo de PIS/COFINS será realizado caso o tipo de tributação seja informado manualmente na capa da nota de Recebimento.

Em CTB > Movimentações > Escrituração Fiscal > Notas Fiscais de Entrada > Manutenção, na aba Itens Movimentados, é possível verificar no grupo PIS/COFINS os valores de PIS/COFINS, assim com o valor da exclusão da base.
Para itens na Nota de Recebimento que se enquadram na Tributação Monofásica para que não exclua o ICMS da Base de PIS/COFINS, é necessário executar a configuração abaixo:
- SUP > Movimentações > Faturamento > Recebimento
- RDE > Movimentações > Lote de Notas Fiscais
Com a configuração marcada, ao inserir ou integrar um item na Nota de Recebimento com CST de Tributação Monofásica não será excluído o valor do ICMS da Base de PIS/COFINS:
Nota
No Recálculo da Apuração PIS/COFINS em CTB > Utilitários, quando a configuração estiver marcada, não irá realizar a exclusão do ICMS da base de cálculo do PIS/COFINS para itens monofásicos da Nota de Recebimento.
Na rotina de Recebimento ao incluir os itens da movimentação e os centros de custo, o sistema irá exibir a tela de rateio dos itens caso o usuário informe um valor maior do que o que foi orçado para a conta contábil.
Para isso, verifique se os módulos SUP, FIN e CFG estão atualizados em versão 3.25.02 ou superior. Também é necessário executar o CAS com as datas 06/12/23 e 20/12/23.
Primeiro acesse o módulo CFG em menu Utilitários > Configurações > Financeiro > FIN-Financeiro e na seção de Configurações - FIN, menu Movimentação, selecione a opção Controle Orçamentário. Nesta tela deve ser configurado o Cenário e marcado o parâmetro Considerar o Título do Centro de Custo Financeiro.
No módulo FIN, acesse Cadastros > Cadastros Gerais > Centros de Custo Financeiros e na tela da guia Dados, os centros de custo Pai devem ter a flag Título marcada.
Ainda no módulo FIN, em Cadastros > Orçamento > Financeiro, preencher na tela Filtro os campos Cenário, Período, Conta e clicar em Filtrar.
Mais abaixo na guia Dados clique em Novo Registro e informe os campos Cenário, Conta e Valor Orçado pressionando Salvar na sequência.
E por fim, no quadro Distribuição Proporcional por Centro de Custo informe o Centro de Custo e o Perc. Sobre Total pressionando Salvar em seguida.
No exemplo usado acima, o centro de custo 4001005 possui o total de R$ 1.000,00 orçado e tem o 4062201 como centro de custo filho:
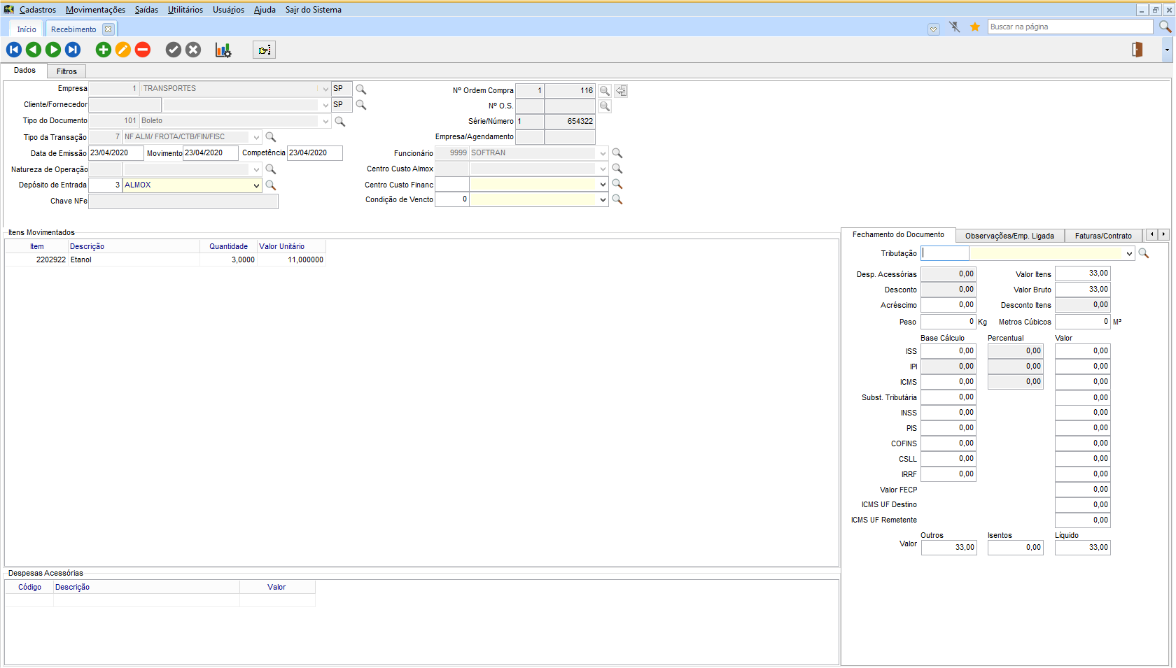
No módulo SUP em Movimentações > Recebimento realizar a inclusão de um Novo Registro preenchendo os campos Empresa, Cliente/Fornecedor, Tipo de Documento, Série/Número, Tipo de Transação, Data de Emissão, Centro Custo Financ e ao informar o campo Condição de Vencto usar TAB ou ENTER para exibir a tela de Itens da Movimentação.
Nesta tela incluir o Item, informar o Centro de Custo Financeiro, Quantidade, Valor Total e pressionar Salvar. A seguir será exibida a tela de Rateio de Valores, que neste exemplo, apresenta o centro de custo 4062201 com valor orçado de R$ 1.000,00, porém no Valor Total foi informado o valor de R$ 1.100,00, ultrapassando o valor informado na tela de Distribuição Proporcional por Centro de Custo e apresentando a mensagem de restrição abaixo:
Nota
Para ajustar a restrição acima o usuário deverá, na tela de Rateio de Valores, clicar em Cancelar e lançar novamente o item, informando o valor total igual ou menor do que foi orçado anteriormente. Uma outra opção é o lançamento de mais itens, onde a soma do valor total de cada um, totalize o valor orçado.
No módulo FIN em menu Saídas > Orçamento > Consulta de Orçamento Utilizado, é possível emitir o relatório para consulta do orçamento utilizado por Conta e Centro de Custo, mostrando através do período indicado, o Percentual Utilizado, Valor Orçado e Valor Real.
Para realizar a emissão, preencha os campos Período Inicial e Final, Plano de Contas Inicial e Final, e Centro de Custo Inicial e Final, a seguir clique em Imprimir.
Em Cadastros > Financeiro > Natureza de Operação, marque a opção Somar valor de IPI a base de Outras/Isentas.
Com a opção da natureza de operação marcada em em SUP > Movimentações > Recebimento ou RDE > Movimentações > Lote de Notas Fiscais, quando a tributação da Natureza de Operação configurada for do tipo Outros ou Isento e houver lançamento de IPI no item, na base Outros ou Isentos do item será somando o valor de IPI.
Para que a observação do embasamento legal seja exportada corretamente para a Escrituração Fiscal Digital – EFD, é necessário que essa informação esteja presente no item da Nota Fiscal de Entrada ou Nota Fiscal de Saída.
Configuração
No cadastro da Natureza de Operação, acesse a guia SPED Fiscal e cadastre a observação do embasamento legal referente ao estado onde há obrigatoriedade dessa informação no SPED Fiscal.
Nota:
A UF informada no cadastro deve corresponder (ser igual) ao estado do emitente da Nota Fiscal.
Após configurar a natureza de operação:
- Ao inserir um item na Nota Fiscal e selecionar uma Natureza de Operação que tenha a observação cadastrada:
- A observação será carregada automaticamente na guia Observação, tanto na Nota Fiscal de Saída quanto na Nota Fiscal de Recebimento.
Exemplos
Observação da Nota Fiscal de Recebimento
Observação da Nota Fiscal de Saída
Importante:
A exibição da observação do embasamento legal está disponível, neste momento, apenas para empresas emitentes do Rio Grande do Sul.
Para realizar a configuração de base de cálculo para fornecedores optantes pelo Simples Nacional no sistema, siga os passos abaixo:
- Acesse o menu CFG > Cadastros > Empresas.
- Na guia Contabilidade, clique na subguia Configurações Fiscais.
- Marque a opção Utilizar Base de Cálculo única para fornecedores optantes pelo Simples Nacional.
Como funciona a Base de Cálculo do DIFAL:
Com a opção habilitada e o cliente da nota de Recebimento sendo optante do Simples Nacional, a Base de Cálculo do DIFAL será calculada da seguinte maneira:
- Base DIFAL = (Base de Cálculo x Alíquota Interna) - (Base de Cálculo x Alíquota Interestadual)
Este cálculo é realizado para garantir que o DIFAL seja corretamente apurado quando o fornecedor for optante pelo Simples Nacional, conforme a configuração da empresa no sistema.
English
Español
English
Español


