Aplicativo do Produtor Rural | Parametrizações
O Aplicativo do Produtor Rural é uma plataforma que permite a interação do produtor rural com empresas de agronegócio, sejam elas cooperativas, cerealistas, indústrias, armazéns e revendas, fazendo com que esse processo de acesso as informações do produtor aconteça de forma fácil e rápida, disponibilizando aos produtores rurais acesso rápido e simplificado aos seus dados na empresa de agronegócio. As informações que são fornecidas aos produtores são obtidas através de API’s de integração com o sistema Gestão Empresarial | ERP utilizado nas empresas, podendo essa API ser consumida por outros sistemas, além do Gestão Empresarial | ERP da Senior.
Para integrar informações do Gestão Empresarial | ERP com o Portal do Produtor Rural, é feita a utilização da tecnologia API Rest. Assim, para que o aplicativo do Produtor Rural fique disponível para a empresa e permita aos produtores rurais acessarem suas informações, é necessário que algumas configurações sejam feitas:
- Atualização do ERP da Senior para a versão 5.10.2.20 ou superior;
- Criação do tenant da cooperativa, caso ainda não possua um tenant criado;
- Configuração da integração via API REST;
- No ERP da Senior:
- Na Central de Configurações Senior, parametrizar tenant, access key e secret key;
- Na tela Sistemas Integrados (F000SIS), cadastrar o tipo de sistema 11 – Agronegócio Senior. O campo Sigla é obrigatório, podendo ser informada qualquer uma;
- Na tela de Configuração de Tipos de Informação (F000SXT), habilitar para todas as filiais os tipos de informações para a integração;
- Tipos de informação a serem habilitadas: Clientes, fornecedores, inclusão baixa e exclusão de contas a pagar e contas a receber, movimentação cota capital e cotação de moedas.
- Na tela Parâmetros das Filiais para Integrações (F070VAR) incluir um registro para a filial e o código do sistema de integração (código gerado no item dois);
- Para a configuração do aplicativo não há necessidade de informar todos os campos dessa tela, apenas os obrigatórios.
- Gerar cargas iniciais para todas as filiais;
- Cadastrar os processos agendados 151 - Integração ERP x Agronegócio Senior - Envio e 152 - Integração ERP x Agronegócio Senior - Confirmação na tela de Cadastro de Processo Automático (F000AGE).
- No ERP da Senior:
- Criação do papel de produtor na Senior X;
- Configuração do servidor SMTP para disparo das notificações (via e-mail);
- A integração dos registros podem ser acompanhadas através das telas Painel de Exportações (F000PEX) e Log de Integrações (F115PRL).
Observação
Para clientes Cloud, deve ser aberto um chamado para o IT Services.
Confira o passo a passo das configurações:
O primeiro passo para que o aplicativo do Produtor Rural seja implantado nas empresas de agronegócio e permitir o uso dos produtores, é utilizar a versão 5.10.2.20 ou superior do Gestão Empresarial | ERP. Essa versão conta com as rotinas de integração entre o Gestão Empresarial | ERP e o aplicativo, ou seja, sem a atualização o ERP não conseguirá se conectar ao aplicativo e disponibilizar as informações.
Para que a empresa integre seu dados no Gestão Empresarial | ERP com o aplicativo do Produtor Rural, é necessário que um tenant dentro da Senior X seja criado, essa é uma etapa fundamental para que o aplicativo funcione. A criação pode ser feita através da Sara, basta escolher a opção Tenant. Caso a empresa já possua um tenant criado na Senior X, essa etapa pode ser pulada.
Para que os dados exibidos ao produtor sejam importados para o aplicativo, existe uma API que pode ser consumida para o envio desses dados. Para integrar os dados do Gestão Empresarial | ERP da Senior ao aplicativo, é necessário realizar as configurações abaixo.
- Na Senior X:
- Realize login na Senior X com a conta de administrador e no menu, acesse: Tecnologia > Administração > Gerenciamento de Aplicações;
- Na tela que será aberta serão exibidas as aplicações já cadastradas na plataforma, é necessário cadastrar uma nova aplicação para que o Gestão Empresarial | ERP faça autenticação na plataforma. Para isso, basta clicar em Nova aplicação.
- A tela para cadastro de Aplicações conta com os campos obrigatórios:
O cadastro de uma aplicação é indispensável para a utilização do aplicativo, pode-se utilizar qualquer aplicação ou cadastrar o padrão do ERP XT.
- Nome;
- Descrição;
- Geração de tokens (Gerar um token diferente para cada tipo de operação).
- No campo Geração de tokens, é necessário a opção "Gerar um novo token diferente para cada sessão da aplicação” seja selecionada;
- Após selecionar e clicar em Salvar, os campos Chave de acesso e Secret são apresentados;
- Os novos campos apresentados possuem valores que devem ser preenchidos respectivamente na Central de Configurações Senior, nas opções Access Key e Secret Key;
- O tenant da empresa de agronegócio pode ser obtido na Senior X em: Tecnologia > Administração> Gestão dos Tenants > Configurar;
- Após cadastrar a aplicação e informar os dados de acesso na Central de Configurações Senior, é necessário habilitar a aplicação. Para isso, acesse: Tecnologia > Administração > Autorização > Gestão de papéis;
- Por padrão, o papel de administrador já estará atribuído a sua conta de administrador, porém ainda é necessário ativar a aplicação previamente cadastrada dentro do papel de administrador. Para isso, acesse a tela Gestão do papel no menu: Senior X > Tecnologia > Administração > Autorização > Gestão dos Papéis;
- Em seguida, basta associar a aplicação na conta de administrador;

- Realizada essas configurações será possível ativar a integração das informações utilizando a API de integração.
- No ERP da Senior:
- Acesse a Central de Configurações da Senior;
- Em Sistemas > Gestão Empresarial | ERP > Configuração ERP XT preencha os campos:
- Nome do Tenant da plataforma: Obtido na plataforma;
- Access Key da plataforma: Obtido na plataforma;
- Secret Key da plataforma: Obtido na plataforma;
- URL da plataforma;
As informações listadas acima podem ser encontradas acessando a conta de administrador da Senior X, disponibilizada para a empresa de agronegócio.
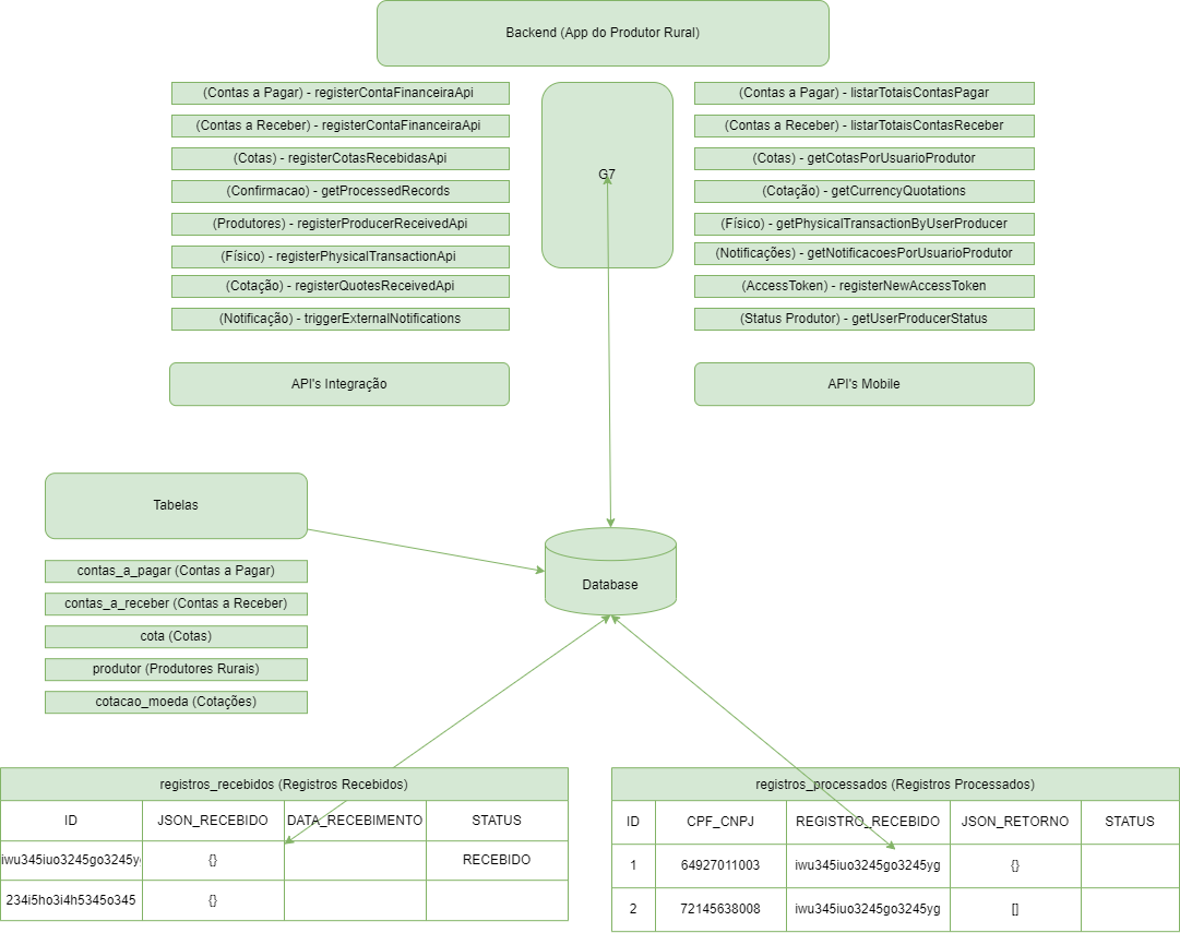
Arquitetura da integração Gestão Empresarial | ERP
Arquitetura da integração Senior X
Diagrama de sequência da integração:
Envio:
Confirmação:
Registros:
No ERP, a tabela E000CIX armazena todas as pendências de integração, como clientes, fornecedores e outros. A tabela E115PRP é um agrupamento de protocolo de envio separada por tabela e a sua tabela filha E115PRI terá o vinculo com os registro de integração da E000CIX.
Os registros da tabela E000CIX apresentam os status dos registros por tipo, conforme abaixo, visto que o número de lote não é utilizado nessa integração.
- P - Pendente: status é apresentado quando a pendência foi gerada;
- C - Pendente de Confirmação: status apresentado quando a pendência foi encaminhada para a Senior X e está aguardando confirmação;
- S - Integrado: status apresentado quando o retorno do processo 152 - Integração ERP x Agronegócio Senior - Confirmação é realizado com sucesso. Em caso de retorno com erro, o processo volta como pendente.
Importante
Os títulos só são enviados para a Senior X apenas quando o fornecedor/cliente está integrado a plataforma e já possui usuário produtor vinculado.
Por meio do processo agendado 151, o sistema envia todas as pendências para o aplicativo, posteriormente, por meio do processo agendado 152 o Gestão Empresarial | ERP irá confirmar se as pendências enviadas anteriormente foram processadas com sucesso pelo aplicativo.
Validar valores:
Para comparar os valores financeiros entre o aplicativo e o Gestão Empresarial | ERP, deve ser utilizada as seguintes telas de consultas: Consulta de Títulos do Contas a Pagar (F502CCP) e Consulta de Títulos do Contas a Receber (F302CCR). Para realizar consultas, o campo de filtro Opção deve ser selecionado como Abertos e o campo Modalidade como Todos.
Os totalizadores Valor Vencer e Valor Vencido precisam ser idênticos aos apresentados no aplicativo.

Cotações de Moedas:
Para integrar as informações de cotação de moedas do Gestão Empresarial | ERP com o aplicativo, é necessário efetuar a parametrização na tela F031AIM, atribuindo o valor "S - Sim" no campo Integrar Agronegócio. Além disso, caso a moeda possua conversão, é necessário inserir esta informação no campo Tipo Conversão.
API's que podem ser utilizadas para a integração:
endpoint: listarProdutoresPorStatus
{
"status": "ATIVO"
}
{
"produtores": ["111.222.333-01", "222.333.444-02"]
}
endpoint: createFinancialRecord
{
"financialRecords":[
{
"singleRecordKey":"1;S222fsdasdg7dsdk4s8ddgf7dSf2dgssd2sds515;1;",
"cpfCnpj":"00000000000111",
"numberTitle":"131104",
"typeTitle":"01",
"valueTitle":200,
"situationTitle":"AB",
"nameCoin":"Real",
"quoteCoin":0,
"valueCoin":0,
"openAmount":500,
"typeOperationCrud":"CREATE",
"dateOfIssue":"2021-11-10T10:13:26.219961Z",
"maturityDate":"2023-11-18T10:13:26.219961Z",
"tableSync":"CP"
}
]
}
{
"protocol": "29f051e0-5bc6-44c7-b79a-e90207706a6b"
}
Observação
tableSync: CP-Contas a pagar, CR-Contas a receber
typeOperationCrud: Create, update, delete
endpoint: createQuotasReceived
{
"quotas": [
{
"cpfCnpj": "00000000000000",
"valueQuota": 2000,
"valueQuotaPaidIn": 150,
"singleRecordKey" : "123d459776"
}
]
}
{
"protocol": "29f051e0-5bc6-44c7-b79a-e90207706a6b"
}
Observação
tableSync: COTAS-Cota capital
Realiza o envio de saldos físicos como: safra, família, produto,quantidade entregue, devolvida, fixado, em aberto, em contrato e bloqueado.
endpoint: registerPhysicalTransactionApi
{
"dataReceived":[
{
"singleRecordKey":"1112sd8662",
"cpfCnpjproducer":"00.000.000-00",
"harvest":"2020/2021",
"culture":"Arroz",
"product":"Arroz Comum",
"quantityDelivered":2000.00,
"quantityReturned":200.00,
"fixedQuantity":20.00,
"openQuantity":2000.00,
"quantityContracts":200,
"blockedQuantity":10.00
},
{
"singleRecordKey":"22228d6s26",
"cpfCnpjproducer":"324.208.010-67",
"harvest":"2020/2021",
"culture":"Arroz",
"product":"Arroz Branco",
"quantityDelivered":1000.00,
"quantityReturned":100.00,
"fixedQuantity":20.00,
"openQuantity":1000.00,
"quantityContracts":100.00,
"blockedQuantity":10.00
}
]
}
{
"protocol": "29f051e0-5bc6-44c7-b79a-e90207706a6b"
}
endpoint: createProducerReceived
{
"producers": [
{
"code":3,
"cnpjCpf":"000.00.000-00",
"name":"Fulano Fulano",
"email":"fulano@empresa.com.br",
"situation":"ATIVO",
"producerCustomer":"true",
"producerSupplier":"false"
}
]
}
{
"protocol": "29f051e0-5bc6-44c7-b79a-e90207706a6b"
}
endpoint: createQuotesReceived
{
"quotes":[
{
"codeCoin":"05",
"description":"Soja Balcão",
"dateQuote":"2022-01-15T10:13:26.219961Z",
"previsionQuote":9,
"quote":10,
"descriptionUnMeasure" : "70kg",
"singleRecordKey": "123555",
"initialsCoin": "SJB"
},
{
"codeCoin":"06",
"description":"Saca de Soja",
"dateQuote":"2022-01-15T10:13:26.219961Z",
"previsionQuote":9,
"quote":10,
"descriptionUnMeasure" : "60kg",
"singleRecordKey": "12355s5",
"initialsCoin": "SJB"
}
]
}
{
"protocol": "29f051e0-5bc6-44c7-b79a-e90207706a6b"
}
endpoint: getProcessedRecords
{
"protocols":
[
{"protocol":"c0761f73-5e53-4314-8f37-54108ab31f84"}
]
}
{
"returnProtocols": [
{
"protocol": "c0761f73-5e53-4314-8f37-54108ab31f84",
"statusProtocol": "SUCESSO",
"returnProcessing": [
{
"cpfCnpj": "000.00.000-00",
"status": "SUCESSO"
}
]
}
]
}
Observação
O Gestão Empresarial | ERP não conta com limite de tamanho de JSON enviado, ou seja, envia todas as pendências em uma única requisição por tipo de informação, como contas a pagar, contas a receber e outros.
Outra configuração que deve ser realizada para o funcionamento do aplicativo é a configuração do e-mail remetente disparados pelo Portal. Essa configuração é necessária pois sempre que um novo produtor é habilitado no portal, um e-mail é disparado a esse produtor com o token de primeiro acesso ao Aplicativo do Produtor Rural. Sem a configuração o token de primeiro acesso não é disponibilizado ao produtor.
Para realizar essa configuração é necessário seguir os passos abaixo:
- Na Senior X> Tecnologia > Configuração > Configuração de e-mail, abra a opção Configuração global;
- No campo Remetente insira o e-mail que será o remetente dos e-mails disparados pelo Portal.
- Caso já possua um remetente informado, a alteração é opcional.
Importante
É recomendado que o uso de serviço de SMTP para envio de e-mail, seja o SMTP do cliente.
O acesso do produtor ao aplicativo do Produtor Rural é realizado através de um access token, mas antes do acesso ao aplicativo com o access token, o produtor precisa ser cadastrado pela empresa de agronegócio dentro do portal para liberar o acesso ao aplicativo. Após o cadastro, o produtor receberá um e-mail com seu access token.
Importante
- O endereço de e-mail no qual o access token é enviado é o mesmo cadastrado na base de dados do produtor no portal. Esses dados são provenientes de importações do Gestão Empresarial | ERP, sendo assim, o e-mail usado para disparo do access token é o e-mail cadastrado na tela Cadastro de Clientes (F085CAD), no campo Caixa Postal/E-mail.
- Todo fluxo de autenticação do usuário do aplicativo é feito via API's da Senior X.
- Quando realizada alguma alteração cadastral do produtor rural ou da empresa, ao gerar um novo token de acesso no portal, estas informações serão devidamente atualizadas no aplicativo.
O access token é usado para realizar o primeiro acesso ao aplicativo, nesse momento, o produtor deve realizar a alteração de senha da sua conta no aplicativo. Após a troca de senha será realizado login e o produtor poderá acessar suas informações. Após o seu primeiro login o produtor pode utilizar o seu CPF e senha definida no primeiro acesso para realizar o login.
Assim que o usuário realizar autenticação em uma empresa de agronegócio, a empresa passa a estar disponível para que ele a selecione e possa ver suas informações. Caso o usuário seja cadastrado em mais de uma empresa de agronegócio, no momento do login todas serão apresentadas. Vale destacar que apesar do CPF ser único para todas as empresas, é possível cadastrar senhas distintas para cada uma delas.
A funcionalidade de cotações é um recurso existente no APP do Produtor Rural, que permite acompanhar os valores em que determinadas moedas e commodities estão sendo negociados no dia corrente.
As cotações são integradas ao aplicativo, por meio das API's de integração da Senior X. Deste modo:
- Quando utilizado o Gestão Empresarial | ERP, é necessário que as informações de cotação sejam cadastradas através da tela F031AIM. Nesta tela deverão ser informados os dados sobre as variações de moedas (Milho, Trigo, Soja, Dólar, Euro, etc), que irão aparecer no aplicativo. Para isto, é necessário informar, dentre outros campos, os dados de Moeda, Data Base, Tipo Conversão, bem como indicar se a cotação deve ser integrada ao aplicativo, através do campo Integrar Agronegócio.
- Quando utilizado um ERP externo, é necessário que os dados das cotações sejam enviados ao Portal do Gestor, por meio das API's de integração.
Após cadastradas as informações de cotação, será possível acompanhar no APP Produtor Rural as cotações mais recentes, enviadas pela empresa ao Portal do Gestor
Perguntas frequentes (FAQ)
O produtor deve entrar em contato com a empresa de agronegócio e solicitar ao gestor a liberação de acesso ao portal.
Entre em contato com o seu executivo de contas ou canal para maiores informações.
Caso as duas empresas tenham adquirido o aplicativo, é possível acessar suas informações em ambas.
Para empresas que utilizam o Gestão Empresarial | ERP da Senior:
Tanto no portal do gestor como no Gestão Empresarial | ERP , existem telas de logs para o processo de integração das informações que precisam ser consultadas, verificando a existência de possíveis erros ou problemas de parametrização das rotinas agendadas. Outra possibilidade é a parametrização das rotinas agendadas (151 - Integração ERP x Agronegócio Senior - Envio e 152 - Integração ERP x Agronegócio Senior - Confirmação) que sincronizam as informações do Gestão Empresarial | ERP com o aplicativo.
Para empresas que integram o ERP com o aplicativo do Produtor Rural:
No portal do gestor é possivel acompanhar os logs de integração e caso ocorra erros, é necessário entrar em contato com o Suporte da Senior ou Suporte do Canal de Distribuição, conforme contrato.
A integração dos registros podem ser acompanhadas através das telas Painel de Exportações (F000PEX) e Log de Integrações (F115PRL).
O produtor pode ter desativado a exibição das push notifications ou o servidor não recebeu o device token do aplicativo, não permitindo que as push notifications chegem até o produtor. Quando o produtor logar novamente no aplicativo, tentará enviar novamente o device token para o servidor.
Não há necessidade, pois os dois processos precisam ser configurados de forma independente.
A partir da versão Android 8.0 Oreo.
A partir da versão iOS 11 .
Sempre que a troca de celular for feita ou o login no aplicativo seja realizado em outro dispositivo (até mesmo quando você limpar o cache da aplicação), é necessário solicitar um novo token de acesso para a empresa de agronegócio. O gestor do portal deve encaminhar um novo token para que o produtor faça logar no aplicativo.
Para realizar a recuperação de senha, deve-se passar pelo fluxo de autenticação até a tela de login. Estando na tela de login, deve-se selecionar o tenant para o qual deseja-se definir a senha - para que, então, a opção de redefinição de senha seja disponibilizada.
Clicando sobre o botão de Definir nova senha, o usuário será direcionado para outra tela, onde deverá efetuar a validação por captcha e provar que não é um robô tentando acessar as informações. Em seguida, será encaminhado um link de recuperação de senha para o endereço de e-mail do Produtor Rural, cadastrado na Senior X.
Nesse caso será necessário solicitar um novo access token para a empresa de agronegócio, para realizar o login no aplicativo.
Para que os produtores rurais possam usar o APP Produtor Rural, permitindo sincronizar seus dados com a Senior X, é necessário que o papel "Produtor" esteja vinculado a conta do produtor rural dentro da plataforma. Esse papel é criado e vinculado automaticamente a conta do produtor sempre que um novo usuário produtor é habilitado no Portal do Gestor.
Caso o app não esteja conseguindo realizar sincronizações com o servidor, é possível que o papel não tenha sido criado com as devidas permissões. Neste caso é necessário que o Gestor crie um papel chamado "Produtor", através do menu Tecnologia > Administração > Autorização > Gestão dos Papéis. Nessa tela serão apresentados todos os papéis já existentes, porém será necessário criar o papel do produtor. Para isso, clique em Novo papel e preencha os campos Nome do Papel e Descrição do papel. Por fim, é necessário associar a aplicação no papel do produtor, através da Grade Configurações, aba Aplicações.
Caso o papel criado não tenha sido vinculado a conta do usuário dentro da Senior X, basta que o Gestor: acesse o menu Tecnologia > Administração > Gestão dos usuários, localize o usuário em questão e acesse os detalhes. Na seção de papéis, é necessário vincular o papel de "Produtor".
English
Español
English
Español


