SDK - Kit de Desenvolvimento de Software
O Kit de Desenvolvimento de Software, chamado de SDK (Software Development Kit), é um protocolo de comunicação e ferramentas disponibilizado pela Senior para que os fabricantes de hardware desenvolvam um driver que interaja com o sistema Ronda Senior.
Ao resultado da aplicação do protocolo por parte do fabricante dá-se o nome de “driver fabricante”. Já o sistema Senior que interage com o driver do integrador é chamado de “driver Senior”.
Arquitetura Senior SDK
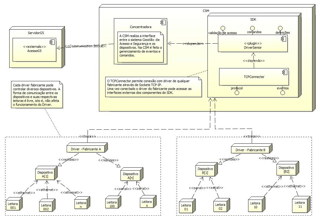
A arquitetura do Ronda Senior é baseada em componentes. Quando a Concentradora é iniciada, é realizada a carga do Datamart, na qual são obtidos do banco de dados do sistema os dispositivos, faixas horárias, crachás etc. Após a carga, é iniciado o plugin DriverSenior, que aguardará uma conexão de um driver de fabricante para interagir com as mensagens especificadas mais adiante.
Componente DriverSenior
As mensagens enviadas e recebidas do driver do fabricante, assim como
as mensagens recebidas e passadas para o componente concentradora, são
processadas pelo DriverSenior. Ele é a ponte entre o TCPConnector e o
driver do fabricante com o sistema Ronda Senior.
Componente TCPConnector
A comunicação entre o driver do fabricante e o componente DriverSenior
é realizada através do componente TCPConnector. Esse componente utiliza
o protocolo TCP/IP como meio de comunicação e o protocolo de aplicação
descrito neste documento para realizar a troca de informações.
A conexão é realizada do driver do fabricante para o TCPConnector, via socket, e é monitorada de forma constante. Caso ocorra alguma falha, os dispositivos associados ao driver do fabricante terão seu status alterado para off-line.
Mensagens
A troca de mensagens entre o Acesso e o driver deve ser de um dos seguintes tipos:
- Requisição: o driver solicita alguma informação para a aplicação e aguarda uma resposta de retorno à sua solicitação.
- Notificação: o driver notifica a aplicação da ocorrência de algum evento no dispositivo, e é gerado um retorno para o driver integrador, um ACK ou NACK, confirmando ou não o entendimento da resposta.
- Comando: a aplicação envia algum comando para a o driver e pode aguardar um retorno da execução do comando pelo driver. Esse retorno pode ser síncrono ou assíncrono. Após o driver Senior receber o retorno desse comando, enviará para o driver integrador um ACK ou NACK, confirmando ou não o entendimento da resposta. Porém, isso não acontecerá caso a resposta de um comando seja o próprio ACK ou NACK.
Otimização dos drivers cadastrados na Concentradora
Cada driver cadastrado no sistema e habilitado na Concentradora abre alguns canais de comunicação para receber e enviar informações que garantem o funcionamento on-line dos equipamentos de acesso. Como esses canais ocupam uma parte considerável da memória utilizada pela Concentradora, sugerimos a otimização do número de drivers cadastrados. Ou seja, recomendamos que cada driver gerencie o maior número de dispositivos possível. O número máximo recomendado de drivers para cada Concentradora é de 150. Essa quantidade varia de acordo com o fabricante do driver e a infraestrutura do cliente.
Importante
Utilizar um número maior de drivers do que o recomendado pode ocasionar estouro da memória da JVM e a parada inesperada do serviço da Concentradora. Entretanto, é importante observar que há diversas variáveis utilizadas para o cálculo do consumo de memória da Concentradora, tais como quantidade de pessoas gerenciadas, equipamentos, permissões etc.
English
Español
English
Español


