Proposta de alteração salarial
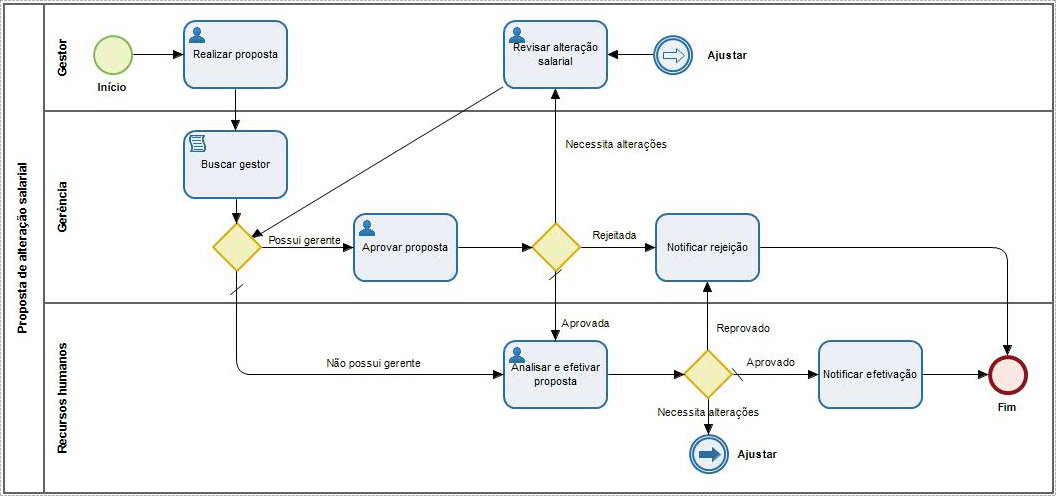
Ao realizar uma proposta de alteração salarial, o pedido é enviado diretamente ao superior imediato, de acordo com a hierarquia de postos. Após sua aprovação, esta solicitação é enviada para o recursos humanos que realiza a efetivação dos dados.
Para que somente gestores tenham acesso a esse processo, é necessário verificar as configurações em Permissões dos processos, em Configurações.
Importante
Apenas é possível abrir uma proposta de alteração salarial para um solicitante por vez.
Devido à ausência de registros gravados na tabela Proposta de Alteração Salarial (R076PSA), este processo se torna inutilizável caso utilize a rotina de Proposta de Alteração Salarial do módulo Cargos e Salários, do sistema Gestão de Pessoas | HCM.
Web service
De forma síncrona, os processos são efetivados com as devidas consistências na base de dados do sistema Gestão de Pessoas | HCM a partir de um web service:
| Ação | Web service | Porta |
|---|---|---|
| Alterar salário | com.senior.g5.rh.fp.historicos | Salario_2 |
Detalhamento do processo
Solicitante
Informar os dados para proposta de alteração salarial:
- Colaborador;
- Reajuste (percentual);
- Salário final;
- Motivo;
- Data de alteração (maior que a data atual);
- Informações adicionais (preenchimento opcional).
Superior imediato
A tarefa é encaminhada ao superior imediato, considerando a estrutura de hierarquia configurada para o processo (Posto ou Chefia). Desta maneira, o responsável recebe uma notificação que existe uma solicitação para aprovar e realiza uma das seguintes ações:
- Aprovar: confirma os dados do solicitante e dá andamento ao processo;
- Reprovar: nega a solicitação, com possibilidade de informar o motivo, e notifica o solicitante. Em seguida, o processo é encerrado;
- Solicitar alterações: informa um motivo e retorna o pedido para o solicitante realizar ajustes.
Recursos Humanos
Após passar pelo superior imediato, a tarefa é encaminhada ao recursos humanos, que recebe uma notificação de que existe uma solicitação para aprovar. Um dos integrantes do grupo de recursos humanos assume a tarefa e analisa os dados para assim realizar uma das seguintes ações:
- Aprovar: os dados são válidos e efetivados no sistema. O solicitante recebe uma notificação e o processo é encerrado;
- Reprovar: reprova a solicitação, faz a notificação ao solicitante e encerra o processo;
- Solicitar alterações: faz a solicitação dos dados a serem alterados e retorna o processo ao superior imediato. Uma notificação é enviada sobre a revisão.

English
Español


