Solicitação de Férias
Ao realizar a solicitação de férias, o pedido é enviado diretamente ao superior imediato, de acordo com a hierarquia de postos. Após sua aprovação, esta solicitação é enviada para o recursos humanos que realiza a efetivação dos dados.
Web service
De forma síncrona, os processos são efetivados com as devidas consistências na base de dados do sistema Gestão de Pessoas | HCM a partir de um web service:
| Ação | Web service | Porta |
|---|---|---|
| Solicitar férias | com.senior.g5.rh.fp.ferias | Programacao |
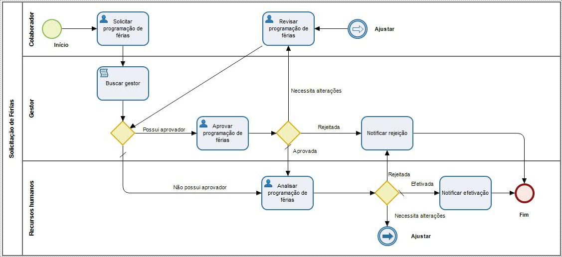
Detalhamento do processo
Solicitante
Informar obrigatoriamente os dados para solicitação de férias:
- Colaborador. Apesar do período de férias exibido ser o mais antigo, é possível solicitar as férias mesmo se não estiver fechado. Isso ocorre pois o limite considerado é o que está na configuração do sindicato e não o saldo do colaborador;
- Data de início;
- Quantidade de dias;
- Quantidade de dias para abonar.
Superior imediato
A tarefa é encaminhada ao superior imediato, considerando a estrutura de hierarquia configurada para o processo (Posto ou Chefia). Desta maneira, o responsável recebe uma notificação que existe uma solicitação para aprovar e realiza uma das seguintes ações:
- Aprovar: confirma os dados do solicitante e dá andamento ao processo;
- Reprovar: nega a solicitação, com possibilidade de informar o motivo, e notifica o solicitante. Em seguida, o processo é encerrado;
- Solicitar alterações: informa um motivo e retorna o pedido para o solicitante realizar ajustes.
Recursos Humanos
Após passar pelo líder imediato, a tarefa é encaminhada ao recursos humanos, que recebe uma notificação de que existe uma solicitação para aprovar. Um dos integrantes do grupo de recursos humanos assume a tarefa e analisa os dados para assim realizar uma das seguintes ações:
- Aprovar: os dados são válidos e efetivados no sistema. O solicitante recebe uma notificação e o processo é encerrado;
- Reprovar: reprova a solicitação, faz a notificação ao solicitante e encerra o processo;
- Solicitar alterações: faz a solicitação dos dados a serem alterados e retorna o processo ao solicitante. Uma notificação é enviada sobre a revisão.

English
Español


