Gestão de Frotas | FMS > Gestão de Pendências

Gestão de Pendências

Após a inclusão de uma pendência pelas rotinas:

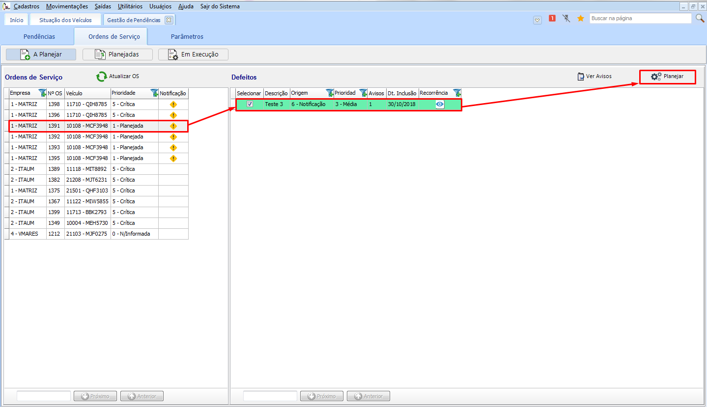
O Gestão de Planejamento irá apresentar as Guias “Pendências” (para criar a ordem de serviço das pendências relacionadas) e “Ordens de Serviço” (para vincular a ordens de serviço ao funcionário).

Para utilizar essa funcionalidade é necessário utilizar em versão 3.17.00 ou superior o módulo GFV.

Como utilizar a Guia de Pendências?

Este artigo ajudou você?