Emissão de Conhecimento – Normal
O conhecimento tipo normal é utilizado para prestação de serviços de transporte de mercadorias. A rotina funciona da seguinte forma:
No cadastro da emissão do conhecimento, não tem necessidade de nota fiscal ou documento de referência.
Para o cálculo do frete, o sistema verifica as seguintes situações:
- Buscar o Pagador do Frete, através do:
- Remetente se for do tipo Pago;
- Destinatário se for do tipo A Pagar;
- Consignatário (independente do tipo de frete).
- Negociação com Clientes indica também qual a tabela será utilizada. Se não houver nenhuma tabela informada, o sistema pesquisa a tabela configurada no cadastro da empresa emitente do conhecimento ou pelo registro especificado no perfil do usuário. Locais no sistema:
- COM > Cadastros > Tabelas de Frete > Negociação com Clientes > guia Frete Pago/Pagar
- CFG > Cadastros > Empresas > guia Expedição > guia Tabelas de Frete
- CFG > Cadastros > Usuários > Perfil do Usuário > grupo de configurações: Emissão de Conhecimento > guia Valores Padrões.
- Percurso Comercial: agrupa as regiões de origem/destino contidos no Percurso Operacional.
- Busca a Tarifa, podendo variar por:
- Tipo de Transporte;
- Natureza da Carga;
- Tipo de Veículo;
- Composição do Veículo.
Por se tratar de um documento eletrônico, ele substitui os documentos fiscais em papel. Desta forma, facilita a gestão de transporte da empresa.
No módulo CFG, em Cadastros > Empresas > guia Expedição > Documentos Fiscais, cadastrar os documentos fiscais que serão utilizados na impressão do documento. Os principais campos a serem preenchidos, são:
- Tipo de Documento: definição do tipo de documento e forma de impressão que será utilizado, como conhecimento e notas fiscais de serviço. No cadastro de tipos de documentos fiscais é definido também a forma de impressão, que pode ser documento eletrônico (no caso de CTe), ou formulário contínuo.
- Última numeração: busca a numeração do último conhecimento emitido, de acordo com a faixa cadastrada para empresa selecionada.
- Fornecedor: aplica as regras na geração do XML para cada integrador, sendo os principais: NDDigital, Senior (eDocs) e TN3.
Na guia Conhecimentos, temos as principais configurações necessárias para a busca correta dos documentos na emissão do conhecimento, entre eles os campos:
- Tipo de Docto Fiscal:
- Conhecimento de Frete: definição do documento que será utilizado como padrão para conhecimentos, de acordo com a guia Documentos Fiscais.
- Nota Fiscal de Serviço: definição do documento que será utilizado como padrão para notas fiscais de serviço, de acordo com a guia Documentos Fiscais.
- Faixa de Numeração de Conhecimentos: definição da sequência automática da numeração de conhecimento/nota fiscal, de acordo com o tipo de documento informado no cadastro.
Na guia Impressão de Documentos, é definido mais de uma chave de impressão, que podem ser impressoras diferentes, com base no tipo de documento. Para cada chave de impressão, pode conter um diretório para onde será salvo os XMLs, utilizado de acordo com a van configurada.
Na guia CTe, verificar a Situação de Operação do Conhecimento, e a Versão do Layout CTe, quando marcado com a versão atual, será utilizado por padrão na geração dos XMLs.
No campo Programa de geração do CTe é selecionado a DLL de impressão dos CTes, permitindo ser padrão do sistema ou específica por cliente.
Importante!
De acordo com a atualização realizada no CT-e através da Nota Técnica 2024.001 versão 1.03, ao realizar a emissão de um CT-e, o sistema apresentará uma restrição para as notas fiscais incluídas no documento. Se estas notas fiscais estiverem registradas na SEFAZ como nota de emissão ou nota de autorização há mais de seis meses, o sistema impedirá a adição das mesmas ao CT-e. Consequentemente, não será permitido prosseguir com o CT-e que contenha tais notas.
Essa alteração foi informada conforme publicado em comunicado no dia 04/04/2024.
Antes de iniciar a configuração, é necessário executar o CAS com data de criação a partir de 29/02/2024.
Para configurar essa restrição, acessar no módulo CFG, em Cadastros > Empresas > guia Expedição > guia CT-e e por fim, na guia Configurações do CT-e. A validação só será realizada se a opção Restringir data emissão anteriores a 6 meses da Data de Autorização do CTe estiver selecionada:
Caso essa opção não esteja ativa, será possível prosseguir com a emissão do CT-e, no entanto, a SEFAZ rejeitará o documento, apresentando as rejeições de códigos 930, 931, 932 e 933. Essa configuração visa prevenir que o usuário emita o CT-e sob as condições mencionadas, evitando sua rejeição pela SEFAZ.
Ao ativar essa funcionalidade, seja na emissão automática ou manual de qualquer tipo de CT-e, se este estiver vinculado a um documento cuja data de autorização exceda seis meses da data de emissão do CT-e, o sistema impedirá o processo, exibindo a seguinte mensagem na tela:
E na guia Diretórios, deve ser selecionado a pasta onde será salvo os documentos XML. Será salvo de acordo com as telas abaixo:
No menu Utilitários > Configurações > TMS > EXP – Expedição, guia Conhecimento > Emissão de Conhecimento, guia Geral, existem algumas configurações que podem influenciar no processo da emissão, considerando primeiro esta tela como uma forma mais genérica, para depois conferir as configurações mais específicas do perfil do usuário.
Em Cadastros > Usuários > Perfil do Usuário, no grupo de configurações ‘Emissão de Conhecimentos’, guia Otimização da Digitação. Nas subguias existentes nesta tela, pode certificar quais os campos serão obrigatórios o preenchimento, bem como permitir que o cursor passe por eles durante a digitação, entre outros.
Para finalizar, a busca dos dados do conhecimento, de acordo com os impostos que devem ser calculados, será visto a vinculação de operações neste processo.
No módulo EXP, em Cadastros > Cadastros Gerais > Vinculação de Operações, com base nos dados das UF do Emitente/Destinatário/Pagador, tipo de contribuinte, ramos de atividade do remetente/destinatário, encontraremos a vinculação da natureza de operação, onde serão localizadas as CFOPs. Com base na CFOP, será calculado o ICMS ou ISS conforme o tipo de documento fiscal e conforme o tipo de vinculação de operação.
No módulo EXP, em Movimentações > Conhecimentos > Emissão, o campo Empresa busca a empresa que estiver definida no cadastro do funcionário que estiver logado no sistema, porém permite efetuar alteração.
A impressão do CT-e é definida através das opções:
- Digitação com Impressão: após concluir a digitação, o documento irá gerar a numeração e será impresso o documento automaticamente.
- Digitação com Impressão em Lote: a rotina irá aguardar todos os documentos serem digitados, aguardando o usuário enviar para a impressora para serem gerados a numeração e envio no final manualmente.
- Digitação sem Impressão: será gravado e gerado o número, mas não será impresso.
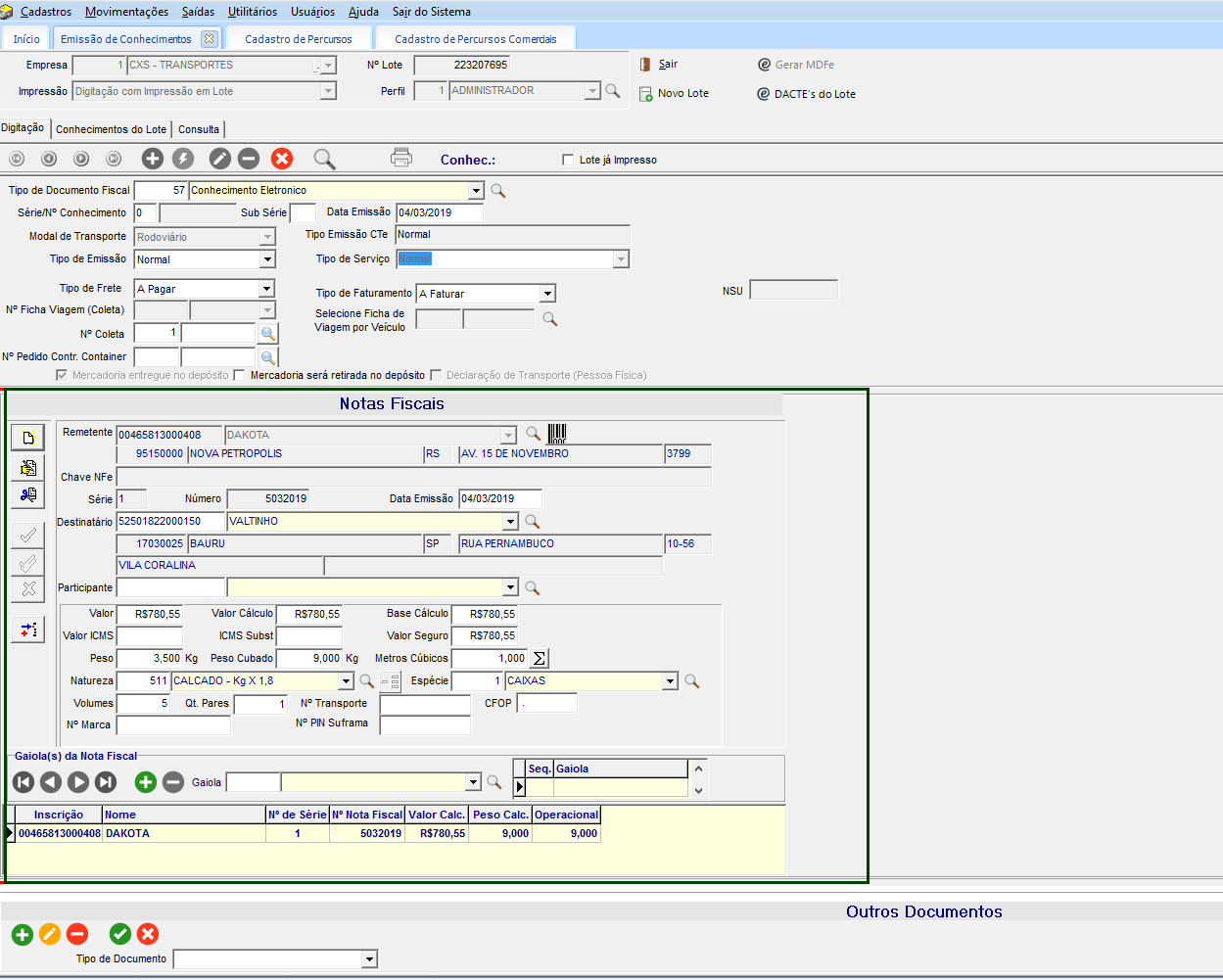
Neste exemplo, usaremos a opção do campo Impressão como Digitação com Impressão em Lote
Clique no botão Novo Lote
O tipo de documento fiscal definido é do tipo Conhecimento Eletrônico. E o tipo de emissão do conhecimento deverá ser Normal.
O tipo de frete é definido de acordo com quem será o pagador do frete, podendo ser:
- Remetente (Pago)
- Destinatário (A Pagar)
- Consignatário
Para este exemplo, utilizaremos o tipo de frete A Pagar.
No quadro de Notas Fiscais, informado os principais campos que são: Remetente, Destinatário, Valor, Peso, Natureza e Espécie.
Nota:
- Quando o usuário possuir em seu perfil as permissões Informar Inscrição Estadual do Emitente e Destinatário e Informar Inscrição Estadual do Consignatário no grupo de Emissão de Conhecimentos, nos dados das Notas Fiscais , no grupo Inscrição Estadual, os campos referente as inscrições estaduais estarão habilitadas para informar a inscrição ou carregar conforme for informando os dados da Nota Fiscal.
- As inscrição receberão os seguintes dados:
- O campo Remetente apresentará a inscrição estadual do remetente;
- O campo Destinatário apresentará a inscrição estadual do destinatário;
- O campo Expedidor apresentará a mesma inscrição estadual do Remetente;
- O campo Recebedor apresentará a mesma inscrição estadual do Destinatário;
- Todas as inscrições originadas da Nota Fiscal importada para o TMS ou adicionadas manualmente no Conhecimento de transporte.
- A Inscrição Estadual do Consignatário será apresentada no grupo Origem e Destino da Mercadoria do Conhecimento, recebendo a inscrição do consignatário informado.
No quadro Pagador do Frete apresenta os dados do Destinatário, pois o tipo de frete definido ficou com o tipo a pagar.
Nos dados da Composição de frete, para buscar as informações da tabela/tarifa do frete, o sistema verifica os seguintes dados:
Nas regiões de coleta e entrega do conhecimento, verifica se existe um percurso já cadastrado com estas informações. Se estiver Ok, é preenchido automaticamente.
Verifique os percursos em Cadastros > Logística > Percursos
Estas regiões de Origem/Destino do percurso operacional, estão vinculadas nas regiões do cadastro do percurso comercial, em Cadastros > Tabelas de Frete > Percursos Comerciais.
Desta forma, o percurso comercial será incluso na Tabela de Frete, de acordo com as informações da tarifa configurada para calcular os valores, vistos em Cadastros > Tabelas de Frete > Tabelas de Frete Pré-Formatadas.
Clique em Imprimir o Lote e será gerado o arquivo XML conforme configurado, para este manual utilizamos o tipo manual.
English
Español
English
Español


