Gestão de Estoque
A gestão de estoque em um WMS é fundamental para garantir controle e visibilidade do estoque, otimização de espaço de armazenamento, aumento de eficiência, produtividade, rastreabilidade, além de redução de erros e dar capacidade de planejamento de demanda e reabastecimento. No Senior WMS Alcis Web, a Gestão de Estoque refere-se às atividades e processos envolvidos na administração e controle do estoque de uma empresa. Isso inclui atividades como planejamento, aquisição, armazenamento, movimentação, contagem, controle de qualidade e distribuição de produtos.
O que você pode fazer:
O Estoque Detalhado é um componente específico da Gestão de Estoque no sistema Senior WMS Alcis Web. Ele se refere às informações detalhadas e específicas sobre cada item de estoque, como quantidades disponíveis, localização física e gestão de critérios de controle do produto, como números de lote, datas de validade, números de série e histórico de transações.
Portanto é fundamental para melhorar a visibilidade, a rastreabilidade, o controle e a precisão das informações de estoque, auxiliando na tomada de decisões, no planejamento de reabastecimento, na otimização do espaço de armazenamento e na eficiência operacional do armazém.
Esse processo está localizado no menu WMS > Gestão de Estoque > Estoque Detalhado, ou pode ser acessado através da busca universal. No sistema Senior WMS Alcis Web, a tela Estoque Detalhado (LS200) integra diversas funcionalidades e possibilidades de consultas que fazem parte do processo de estoque detalhado e consolidado, sendo elas:
- Estoque Detalhado (LS200);
- Detalhes (LS200D);
- Bloqueio Qualidade (QK100);
- Estoque Consolidado (LS100);
- Alteração de Características (BU400);
- Detalhes da Reserva (LS210);
- Consulta Avaria (LS500R).
As consultas nas tela Estoque Detalhado pode ser feita através do menu de filtros laterais, que realiza uma busca facetada de necessidades mais gerais de consulta de estoque por meio dos campos:
- Depositante;
- Quantum;
- Item;
- Lote;
- Tipo Unitizador;
- Número Unitizador;
- Depósito;
- Área;
- Endereço
- Situação;
- Motivo Bloqueio;
- Nota Entrada.
O refinamento dessa busca facetada pode ser realizado pelo grid de consultas nos campos e colunas do relatório; e ao clicar em cima de uma das colunas, temos um acesso rápido para personalizar os dados em Ordem Crescente, Ordem Decrescente, Ocultar Coluna, Quebra de Controle e Informações da Coluna.
Ao realizar uma consulta o usuário pode personalizar o relatório conforme a necessidade. Através do botão Ações o usuário tem acesso a um menu em que poderá ser ajustado vários detalhes como quais colunas devem aparecer, quais dados serão agrupados, cálculo de campos, criar gráficos, entre outros.
Além da possibilidade de salvar os relatórios, também pode-se efetuar o download, escolher o formato de download e até mesmo enviar por e-mail. Ao clicar em Fazer Download e ativar o campo Send as E-mail será aberta uma tela Fazer Download para preenchimento de dados campos para o envio de e-mail.
Pode-se criar também uma rotina de envio de e-mail com a consulta de estoque detalhado, definindo uma frequência e um período de inicio e fim, através clicando em Ações > Inscrição
.
A consulta de estoque consolidado tem como objetivo dar uma visão gerencial do estoque total por tipos de salto: disponível, empenhado ou bloqueado.
Para acessar o estoque consolidado acesse WMS > Gestão de Estoque > Estoque Detalhado, e na caixa de seleção marque a opção 3. Estoque Detalhado e o ícone
(Exibir grupo por). Além disso você pode refinar ainda mais a consulta através do grid de consultas utilizando as opções Ações > Dados > Agrupar por Classificação e selecionar os campos conforme a necessidade que devem aparecer, como por exemplo por Código do Item.
Através da tela Estoque Detalhado (LS200) é possível realizar o processo de troca de característica de controle de produto, como identificação de Lotes, Datas de Produção e Validade, assim como divisão de Quantum e demais características de controles habilitadas para produtos.
A troca de característica de controle de produto é um processo que pode impactar em vários processos de controle de estoque, por isso, é necessário que o usuário tenha permissão em seu Perfil para executar essas ações. Para conceder ou retirar permissões, acesse Segurança > Perfil, ou procurar na busca universal localizada na barra superior, e editar as permissões de usuário.
Para realizar o processo de troca de característica, é necessário acessar a tela Estoque Detalhado através do menu WMS > Gestão de Estoque > Estoque Detalhado ou da busca universal.
A consulta de um relatório é realizada através dos filtros na lateral esquerda da tela Estoque Detalhado, quando apresentada a relação de produtos, na coluna Alteração de Características, clique sobre o botão Editar
para que a tela Alteração de Características de Estoque seja apresentada.
Nela são apresentados todos os dados do quantum, os dados de caraterísticas de Origem e de Destino que podem ser alteradas. Após realizar a edição do registo, bata clicar no botão Atualizar Atributos
Após realizar a consulta utilizando no filtros os campos Depositante, Item, Depósito e Área, será apresentado a lista de produtos que podem ser alteradas as características. Ao clicar para editar as características e a tela Alteração de Características de Estoque for exibida, observar os dados do quantum e suas características de Origem (em vermelho) e os dados das características de Destino (em azul).
Nesse exemplo, ao trocar as informações do campo Lote/Serial do produto de Y756T789 para L0307T1324A23 e clicar no botão Atualizar Atributos, o sistema apresentará uma mensagem de confirmação de alteração das caraterísticas, e em seguida podemos verificar na tela de Estoque Detalhado que o Lote do quantum foi alterado.
Esse processo irá gerar um registro de transação UMCD – Troca Divisão de Quantum que pode ser consultado em WMS > Gestão de Estoque > Rastreabilidade de Transações.
Nota
O campo de edição para Alteração de Características de produto somente será exibido para aqueles produtos que tenham algum tipo de controle de característica ativo na sua parametrização. Além disso, nos casos em que o quantum tenha quantidade reservada, em movimentação ou inventário ativo, não terá o processo de alteração de característica ativo.
O processo de bloqueio e desbloqueio se encontra dentro dos processos de estoque detalhado, que pode ser acessado através do menu WMS > Gestão de Estoque > Estoque Detalhado ou da busca universal. Após realizar uma consulta menu de filtros laterais, no grid de consultas, nas opções de relatórios, é necessário selecionar a opção 2-Bloqueio Qualidade.
O bloqueio pode ocorrer por diferentes necessidades de qualidade, como por exemplo avaria, ou até mesmo pelo controle de estoque que durante uma inspeção há necessidade de realizar um bloqueio.
Para realizar o processo, em um produto que não tem bloqueio e estoque ativo, selecionar a linha de registro que será bloqueada e clicar no botão Bloquear, informar o motivo do bloqueio e confirmar a transação.
Após confirmar o bloqueio é possível verificar nas colunas Situação do Produto e Motivo do Bloqueio, os motivos indicados para cada produto bloqueado.
Atenção!
- Só é possível realizar o bloqueio de um item que tem saldo disponível, ou seja, não tem saldo empenhado numa reserva;
- Se o endereço onde o produto estiver armazenado tiver com inventário ativo, não será possível realizar o processo de bloqueio ou desbloqueio;
- É possível realizar o processo de Bloqueio/Desbloqueio a qualquer momento, desde o produto que esteja recebido e armazenado.
O processo de desbloqueio pode ocorrer em diversas situações, como quando alguma ação foi realizada para regularizar o produto que estava bloqueado por algum tipo de avaria, ou porque o controle de estoque finalizou a inspeção do produto e identificou que o produto está apto para ser utilizado.
Esse processo pode ser acessado através do menu WMS > Gestão de Estoque > Estoque Detalhado ou da busca universal, e após realizar uma consulta menu de filtros laterais, no grid de consultas, nas opções de relatórios, é necessário selecionar a opção 2-Bloqueio Qualidade.
Com o produto desejado localizado, é necessário selecionar a linha do registro, utilizar o botão Desbloquear e confirmar o processo de desbloqueio. Com a atualização da tela a alteração do registro na coluna Situação do Produto ficará indicada com o status 00 - Livre.
Nota
Caso o processo de integração esteja ativo, o WMS Alcis envia para o ERP uma integração de Bloqueio de Estoque para cada registro bloqueado e desbloquado. Esses registros podem ser consultados em WMS > Interfaces > Log de Integração de Entrada e Saída, digitando na caixa de pesquisa a API BLOQDES.
O processo de Bloqueio e Desbloqueio geram transações que podem ser verificadas em WMS > Gestão de Estoque > Rastreabilidade de Transações.
O espelhamento de estoque esta relacionado à integração entre o Senior WMS Alcis Web com o sistema ERP do depositante. Esse processo visa sincronizar e refletir o inventário registrado no WMS com o inventário mantido no ERP do depositante. Através dessa integração, é possível realizar uma comparação precisa e contínua dos níveis de estoque entre os dois sistemas, garantindo a consistência e a precisão das informações de inventário, minimizando discrepâncias e otimizando a cadeia de suprimentos. O espelhamento de estoque é essencial para assegurar que tanto o WMS quanto o ERP apresentem dados atualizados e harmonizados, facilitando a tomada de decisões e melhorando a eficiência operacional.
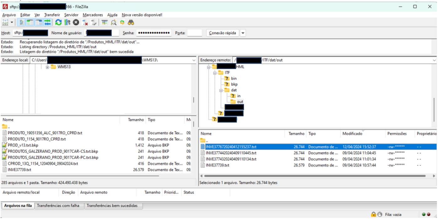
Para gerar a integração, primeiro é necessário acessar a tela de Estoque Detalhado (LS200) e filtrar por 3. Estoque Consolidado. Em seguida, utilize o botão Espelhar Estoque, que exibirá a sub tela Batimento Estoque. Nessa sub tela, selecione o Depositante apropriado e clique no botão Confirmar. Após essa confirmação, a tela será atualizada e exibirá uma mensagem informando que a interface INVE foi processada com sucesso.
Para verificar se a integração foi bem-sucedida, utilize a tela Intermediário de Saída (SY450-Out). Nessa tela, você verá um registro da interface INVE, que estará destacado em verde, indicando que a interface foi gerada com sucesso. Além disso, será mostrado o nome do arquivo .txt gerado e o caminho do diretório onde o arquivo está armazenado, nas colunas correspondentes.
Para consultar os dados do arquivo gerado, acesse a pasta de integração DAT/OUT. Abra o arquivo para visualizar seu conteúdo e assegurar que os dados estão corretos e a integração foi concluída com êxito.
Nota
Os dados de acesso da pasta de integração estão na documentação de Liberação da Base do Projeto que é entregue/enviado pelo Gerente de Projeto da unidade de negócios Senior Alcis, para o Gestor do Projeto no cliente.
A gestão de avarias é um processo de extrema importância em um sistema WMS, pois ajuda a garantir a eficiência e produtividade das operações. Como avarias podem ocorrer durante o transporte, manuseio ou armazenamento de produtos, que resultam em mercadorias danificadas, vencidas ou fora das especificações; fazer uso da gestão de avarias garante a qualidade dos produtos, manutenção de um inventário preciso, embasar tomada de decisões, reduzir perdas e custos, além de proporcionar ao cliente uma experiencia satisfatória.
O sistema WMS Alcis possui um sistema de registro de avarias proativo, que permite ao usuário registrar avarias relacionadas a movimentações de entradas, saídas, movimentações internas ou de estoque. Além de ser possível associar imagens de avarias e relatar em texto os aspectos do estoque avariado, realizar apontamentos de padrões em coletor de dados, o usuário também consegue registrar avarias com base no estoque informado e com base no unitizador e/ou endereço, e determinar se além do estoque, o movimento correspondente ao palete será bloqueado.
Nesse processo temos as telas Registro de Avaria (LS500R) e Consulta de Avarias (LS500C), que podem ser acessadas pelo menu WMS > Gestão de Estoque ou pela procura universal.
Para registrar uma avaria existem algumas regras a serem seguidas, que ficam exibidas no campo Registro de Avarias:
- Registre avarias de estoque informando um endereço ou um unitizador.
- Não é possível informar avarias em endereços de picking.
- Informe a avaria unitariamente por estoque.
- Movimente a avaria do estoque de picking para um unitizador para isolar o estoque avariado do estoque apto para movimentações.
- Não é possível informar avarias em endereço em inventário.
- Acesse a tela Consulta de Avarias (LS500R) para editar ou excluir a avaria.
- Ao informar a avaria, o sistema irá detectar qual transação o produto em avaria pertence.
No campo Identificação do Estoque é possível realizar filtros de duas maneiras:
- Informe o Unitizador: lista todos os unitizadores que estão no estoque ou permite inserir o número do unitizador;
- Informe o Endereço: lista todos os endereços de estoque ou permite inserir o endereço
No campo Estoque serão exibidos os detalhes do(s) item(ns) de acordo com o filtro utilizado no campo Identificação de Estoque. A apresentação dos registros pode ocorrer de duas maneiras:
Para realizar o processo de registro de avaria o usuário deve informar as informações de um endereço e/ou unitizador, selecionar o item que deseja registrar a avaria e clicar no botão Avançar, para acessar a tela que exibe os dados da seleção realizada. Clicando novamente em Avançar o usuário chega a etapa de Confirmação da Avaria, em que deve ser preenchido os campos:
- Tipo: selecionar o tipo de avaria;
- Descrição: inserir uma descrição do motivo da avaria;
- Local: indicar o local em que ocorreu a avaria.
Após a inserção de informações sobre a avaria e clicar em Salvar, o sistema irá atualizar a tela do número de registro da avaria, com mensagem informando que a avaria foi criada e a indicação que o Estoque do quantum foi bloqueado.
Nessa tela é possível inserir uma ou mais imagens da avaria que foi registrada, para isso basta clicar no ícone
do campo Adicionar Imagem e inserir as imagens desejadas. Depois de inserir as imagens é necessário clicar em Salvar, também será possível editar a descrição, excluí-las e imprimir o termo de registro de avarias.
Nota
O registro de avaria também pode ser realizado pelo processo de recebimento.
Para realizar a consulta de uma avaria, o usuário pode utulizar os filtros do menu lateral, que incluem as opções:
- Depositante;
- Número do Unitizador;
- Quantum;
- Produto;
- Tipo de Avaria;
- Categoria de Avaria;
- Entrada WMS;
- Pedido;
- Número Separação;
- Cliente Destinatário;
- Transportadora;
- Número da Transação;
- RDA;
- Data Avaria;
- Lote/SRN;
- Ordem de Recebimento.
Realizado o filtro conforme necessidade, os dados do registro serão listados e ao clicar no ícone
da coluna Detalhes será exibido a tela com dados do registro da avaria, em que pode-se realizar, caso necessário, alterações no registro da avaria e exclusão do registro.
Ao clicar no ícone
, o usuário pode efetuar a impressão do relatório de Registro de Avaria. Além disso, é possível acessar o Estoque Detalhado, clicando no dado da coluna Quantum, caso queira verificar, por exemplo, os dados referente ao registro da avaria nos campos Situação do Produto, Motivo do Bloqueio e Avaria. Para voltar a tela de Consulta de Avarias, basta clicar em voltar no navegador.
O processo de Transferência de Picking (BU300) foi criado para facilitar o processo de mudança de endereço de picking de forma rápida e dinâmica. O processo só pode ser executado se não existir nada em curso de movimentação de saída ou entrada (reservas, reposições, etc), essa regra vale tanto para o endereço de origem do picking, quanto para o endereço de destino do picking
Observação
A movimentação física da quantidade do endereço de picking anterior para o novo deve ser realizado pela equipe operacional.
Para realizar o processo de transferência de Picking Fixo é necessário que o endereço de Picking Fixo (SD269) esteja configurado.
Para acessar a tela Picking Fixo basta acessar o menu WMS > Layout do Depósito > Picking Fixo ou pela procura universal. Nessa tela temos a opção de associar um produto ao endereço de picking ou de realizar o processo de Transferência de Picking (BU300).
Em Picking Fixo, selecionar o endereço desejado e na coluna Transferência, clicar no ícone
para acessar Transferência de Picking (BU300). No campo Endereço Destino selecionar o novo endereço para o produto e clicar em Gerar Transferência.
A tela de Picking Fixo será atualizada exibindo a informação de que o processo de transferência de picking foi realizado com sucesso, e em WMS > Gestão de Estoque > Rastreabilidade de Transações, ficam registrados todas as transações realizadas.
Para fins desse exemplo, antes de realizar o processo, observe que na tela de Estoque Detalhado o endereço de picking 13Q PK 05-02-01-03, o produto 1235 com a quantidade livre 100.
Na tela Picking fixo ao selecionar o endereço 13Q PK 05-02-01-03 e em seguida na coluna Tranferência clicar no ícone
, a tela de Transferência de Picking será aberta. Nela observe o campo Endereço de Origem, os dados do Saldo em Estoque e que o campo Endereço Destino não possui informações.
Para realizar o processo de transferência, devemos selecionar o endereço de Picking destino que não tenha um produto associado, que nesse caso será o endereço 13Q PK 05-01-03-01 e em seguida usar clicar no botão Gerar Transferência.
Após atualização da Picking Fixo podemos verificar que o endereço de picking 13Q PK 05-01-03-01, que antes estava sem produto associado agora está tem produto associado; e o endereço de picking 13Q PK 05-02-01-03, que antes tinha um produto associado, agora não tem mais produto associado.
Em Rastreabilidade de Transações pode-se verificar que foi gerada a transação UMLQ com registro da transferência com origem no endereço de picking de 13Q PK 05-02-01-03 para o destino no endereço 13Q PK 05-01-03-01.
Efetuando a consulta na tela de Estoque Detalhado, temos o endereço de picking 13Q PK 05-01-03-01 com o produto 1235 e com saldo disponível de 100 unidades.
Nota
Os processos de armazenagem foram executados utilizando o Coletor Web nativo da aplicação, que emula os mesmos processos realizados com um coletor de dados convencional nas operações.
O processo de transferência de quantum é utilizado quando há necessidade de movimentar quantidades de item(ns) entre UZ´s e endereços, essa função também pode ser utilizada para agrupamento de item(ns) que estão armazenados no estoque.
A transferência de quantum só pode ser efetuada quando temos quantidade disponível, ou seja, não podemos realizar a transferência se o quantum tiver em movimentação, bloqueado, em inventário ou com missão ativa.
Caso um quantum tenha uma quantidade reservada e uma quantidade disponível a transferência de quantum pode ser efetuada usando apenas na quantidade disponível.
Os endereços de origem não podem estar com bloqueio para saída. Os endereços de destino não podem estar com bloqueio para entrada.
Na tela de Estoque Detalhado, ao realizar uma consulta utilizando os filtros Depositante e Número Unitizador, verificamos que na UZ 236395 do Tipo PP, armazenada no endereço 13Q-PP-09-05-2-01, temos 3 itens, sendo 2 deles com estoque Livre e 1 com estoque Bloqueado.
Nesse exemplo, realizaremos a transferência de quantum da UZ 236395 produto 1235 para a UZ 236393 que tem o mesmo produto.
Para realizar o processo de transferência de quantum, é necessário acessar o coletor web integrado na aplicação, realizar o login e seguir os seguintes passos:
- Acessar o menu 3-Missões > 3-Transf./Adm. > 1-Transferência > 1-Transf. Quantum;
- Efetuar a leitura da UZ ou do Endereço de Origem: a tela será atualizada com os dados da UZ, o endereço de origem e opção para efetuar a leitura do EAN, devemos efetuar a leitura do endereço de destino;
A leitura do EAN foi solicitada pois nessa UZ temos 3 produtos, por esse motivo informamos qual o produto que iremos realizar a transferência de quantum.
- O coletor irá apresentar os dados da UZ, endereço de origem, código do cliente, código do produto e solicita informar qual será a UZ/Endereço de Destino da UZ, nesse caso informamos a UZ.
- Após informar a UZ, o coletor apresenta os dados do produto, endereço de origem e destino, número do quantum que está sendo transferido e a quantidade do produto, e solicita a confirmação da Transferência (S/N).
Após realizar esse processo, podemos consultar na tela de Estoque Detalhado (LS200), utilizando os filtros Depositante e Unitizador, que o unitizador nº 239393 (PP) possui 2 registros de quanto do mesmo item: um com status 90 - Bloqueado e outro com status (00) Livre; e os 2 quantuns estão no mesmo endereço 13Q-PP-10-03-3-02.
Na tela de Rastreabilidade de Transações (LS300), podemos verificar que foi realizado o registro de transferência de quantum, o código da transação UMLQ e os dados referentes a essa transferência de quantum do produto 1235, que estava na UZ 236395 no endereço de origem 13Q-PP-09-05-2-01 e passou para o endereço de destino 13Q-PP-10-03-3-02 quem tem a UZ 236393.
Por fim, na tela Estoque Detalhado com a UZ 236395, verificamos que agora possui apenas 2 registros de produtos nessa UZ.
O processo de transferência de UZ (unitizador) só pode ser realizado quando a UZ estiver com toda a quantidade de saldo do item ou itens disponível. Sendo assim, só pode ser efetuado quando não houver nenhuma quantidade empenhada, em movimentação, os endereços de origem não podem estar com bloqueio para saída e os endereços de destino não podem estar com bloqueio para entrada.
Neste exemplo, realizaremos a transferência da UZ 4567987654 que está no endereço 13Q-DV-02-02-2-1 para o endereço 13Q-DV-01-01-3-1. Na tela Estoque Detalhado (LS200), através do campo Depositante e um filtro secundário na coluna Área, localizamos as informações necessárias para efetuar o processo de transferência de UZ.
Após localizar a UZ que será transferida, no coletor web integrado na aplicação é necessário seguir os seguintes passos:
- Acessar o menu 3-Missões > 3-Transf./Adm. > 1-Transferência > 2-Transf. UZ;
- Efetuar a leitura da UZ que será transferida: a tela do coletor será atualizada com os dados da UZ, seu local de origem e possibilidade de realizar a leitura do endereço de destino;
- Após a leitura do endereço de desino, são apresentados os dados da origem e destino da UZ, e solicitação para confirmação da Transferência (S/N), confirmar “S” o processo de transferência de UZ.
Depois de finalizado o processo de transferência de UZ, na tela de Estoque Detalhado (LS200), utilizando os filtros Depositante e Unitizador, verificar que o unitizador a UZ 4567987654 está no endereço 13Q-DV-01-01-3-1.
Consultando a tela de Rastreabilidade de Transações (LS300), podemos verificar que foi gerado o registro da transferência de UZ, no campo Código da transação UM1L, no campo Descrição da Transação a informação Movimentação UZ 1 Passo, e outros dados referentes a essa transferência de UZ, do endereço de origem sendo 13Q-DV-02-02-2-1 para o endereço de destino 13Q-DV-01-01-3-1.
Outra maneira de realizar a transferência de UZ é através da leitura de uma UZ que já está armazenada no endereço de destino. Neste exemplo usaremos a UZ 222510 que está no endereço de origem 13Q-DV-01-01-1-1 e vamos informar a UZ 2387634 que está no endereço de destino 13Q-DV-01-01-4-1.
Para realizar o processo de transferência de UZ, é necessário acessar o coletor web integrado na aplicação e seguir os seguintes passos:
- Acessar o menu 3-Missões > 3-Transf./Adm. > 1-Transferência > 2-Transf. UZ;
- Efetuar a leitura da UZ que será transferida: a tela do coletor será atualizada, com os dados da UZ e seu local de origem, e nesse ponto é necessário informar a UZ 2387634 que está no endereço de destino 13Q-DV-01-01-4-1.
- A tela do coletor será atualizada, com os dados da origem e destino da UZ, e solicitando a confirmação da Transferência (S/N), confirmar “S” o processo de transferência de UZ.
Consultando a tela de Estoque Detalhado (LS200) usando os filtros Depositante e Unitizador, podemos verificar que o unitizador nº 222510 agora está no endereço 13Q-DV-01-01-4-1.
Consultando a tela de Rastrealibidade de Transações (LS300), podemos verificar que foi gerado o registro da transferência realizada, no campo Código temos a transação UM1L, no campo Descrição da Transação a informação Movimentação UZ 1 Passo, e outros dados referentes a essa transferência de UZ, como o endereço de origem sendo 13Q-DV-01-01-1-1 para o endereço de destino 13Q-DV-01-01-4-1.
O processo de transferência de volumes permite a administração de cargas volumosas ou cargas que foram alocadas em diversos stages/docas em diferentes áreas, possibilitando a consolidação dessas cargas, organizadas por meio da gestão de localização, o que, por sua vez, garante a capacidade de rastreamento de cada item envolvido no processo. Sendo assim, ao fornecer uma visão abrangente da localização, movimentação e rastreabilidade dos volumes transferidos, é possível identificar gargalos e implementar melhorias contínuas nos fluxos de trabalho interno.
Observação
O processo de transferência de volumes só pode ser efetuado quando o pedido de venda estiver com campo Status do Pedido indicado com a opção 75-Conferido, esse processo de transferência é utilizado na consolidação de UZ´s/Volumes que compõe uma carga/rota.
Em Expedição > Pedido > Pedidos (AK100) realizmos a consulta utilizando os filtros Depositante e Pedido. Em seguida, em Detalhes > Volumes Embalados verificamos que no processo de conferência foram gerados 14 volumes.
Em Expedição > Separação > Consulta de Separação (AK400), realizamos a consulta usando os filtros Depositante e Pedido, e verificamos que foram usadas 2 UZ´s do Tipo PS no processo de Separação.
Na tela de Estoque Detalhado usando os filtros Depositante e Número Unitizador, podemos verificar que a UZ 239388 do Tipo PS está na Doca de Expedição 20 e nessa UZ temos 14 registros de Unitizador do tipo CX nível 2 que indicam os volumes gerados no processo de conferência.
Para realizar o processo de transferência de volumes, é necessário acessar o coletor web integrado a aplicação. Após realizar o login no coletor, seguir os seguintes passos:
- Acessar o menu 3-Missões > 3-Transf./Adm. > 1-Transferência > 3-Transf. De Volumes;
- Efetuar a leitura da UZ ou do Volume que será transferido;
- A tela do coletor irá atualizar e trará os dados da UZ, seu local de origem e qual será o locar de destino, deve ser efetuada a leitura do endereço de destino;
- A tela do coletor será atualizada novamente, com os dados da origem e destino da UZ, e a confirmação da transferência (S/N). Confirmar o processo com "S", o processo será realizado e a tela atualizada para uma nova leitura da UZ.
Após realizar a transferência de volume, na tela de Estoque Detalhado, utilizando os filtros Depositante e Unitizador, podemos verificar que o unitizador nº 239388 (PS) e seus respectivos unitizadores nível 2 (CX) agora estão no endereço 13Q-EX-29.
Consultando a tela de Rastrealibidade de Transações (LS300), podemos verificar que foram gerados os registros de transferência de volumes, código da transação UMVK, e os dados referentes a essa transferência, os volumes tiveram alteração de endereço de sua origem sendo 13Q-EX-20 para o endereço de destino 13Q-EX-29.
A reposição é um procedimento no qual reabastecemos os endereços de picking dos produtos, levando em consideração diversas variáveis, como as características do produto no endereço e a capacidade mínima e máxima do local de picking. Ao parametrizar adequadamente o processo de reposição, conseguimos otimizar a preparação dos pedidos de venda e reduzir as rupturas no abastecimento da linha de picking.
Um processo de reposição bem ajustado não só melhora a eficiência na preparação dos pedidos, mas também contribui para a diminuição de problemas relacionados à falta de produtos na linha de picking. Desta forma, conseguimos estabelecer um fluxo mais uniforme e eficiente no processo de pedidos de venda da empresa.
No Senior WMS Alcis Web, a regra de reposição apresenta uma dinâmica altamente flexível, permitindo uma configuração ajustável que proporciona uma abrangência mais sofisticada. Isso resulta na otimização máxima da geração de reposições, adaptando-se de maneira ideal para atender à demanda de picking, seja ela fracionada (unidade mínima) ou em caixa (unidade intermediária), através do cadastro de tipos de endereço, localizada WMS > Layout do Deposito > Tipo de Endereço (SD224).
Embora um tipo de endereço padrão seja registrado para a área em WMS > Layout do Deposito > Zonas de Armazenagem (SD2010), temos a capacidade de alterar essa informação diretamente no endereço. Em outras palavras, é possível ter, por exemplo, o endereço 13Q PC 01-01-1-01 cadastrado com o tipo de endereço PC, enquanto o endereço 13Q PC 02-02-1-02 está registrado com o tipo de endereço PF, mesmo que ambos estejam cadastrados na mesma área de circulação da tela Área de Circulação (SD212), localizada no menu WMS > Layout do Deposito.
Antes do processo de reposição as seguintes parametrizações são necessárias:
- Em WMS > Configurações Gerais > Produtos (SD340):
- Na guia Expedição a opção Reposição dinâmica deve estar ativa;
- Em WMS > Layout do Deposito > Tipo de Endereço (SD224):
- O campo Reposição Dinâmica deve estar com a opção Ativado;
- No campo Associar Tipo Uz ao clicar no ícone :
- Configurar na tela Associação de Tipo UZ x Tipo Endereço os campos o Tipo de Unitizador, Classe do Unitizador e Prioridade.
- Em WMS > Layout do Deposito > Zonas de Armazenagem (SD210):
- Nos campos Depósito e Área configurados com Picking Fixo, é necessário ativar as opções Mono Produto e Min./Max. Reposição na guia Switches.
- Em WMS > Layout do Deposito > Endereços (SD220)
- Os endereços no Depósito e Área de picking fixo devem ser criados e parametrizados com o Tipo de Endereço configurado com o campo Reposição Dinâmica.
- Em WMS > Layout do Deposito > Picking fixo (SD269)
- Os campos Depósito, Área e Endereço de picking fixo devem estar configurados com:
- Os dados do Depositante;
- Em Produto, o código do produto que foi configurado na tela Produtos (SD340) com a reposição dinâmica ativa;
- A Quantidade Mínima do produto no endereço de picking: essa quantidade é balizadora para ativar o processo de reposição;
- A Quantidade Máxima do produto no endereço de picking: essa quantidade é balizadora para os cálculos da quantidade a ser reposta.
- Os campos Depósito, Área e Endereço de picking fixo devem estar configurados com:
- Em WMS > Gestão do Estoque > Estoque Detalhado (LS200)
- Os campos Depósito, Área e Endereço de picking fixo deve exibir as informações do produto configurado na tela > Picking fixo (SD269).
- Em WMS > Layout do Deposito > Zonas de Separação (SD279)
- A zona de separação associada ao endereço de picking fixo pode estar configurada de 2 (duas) maneiras. Na guia Configurações > Configurações Gerais, a opção Reposição automática pode estar:
- Ativada: nesse caso, o processo de Planejamento de Reserva (AK300) a reposição será gerada para aqueles endereços que precisam de reposição para atender a demanda do planejamento.
- Desativada: nesse caso, se o processo de Planejamento de Reserva (AK300) não tiver saldo suficiente nos endereços de picking fixo, o sistema apresentará erro de saldo insuficiente para o(s) produto(s).
- A zona de separação associada ao endereço de picking fixo pode estar configurada de 2 (duas) maneiras. Na guia Configurações > Configurações Gerais, a opção Reposição automática pode estar:
- Em Reposição > Planejamento > Regras de Reposição (SD215)
- A parametrização é realizada ao associar o tipo de endereço da área de Origem onde o produto está disponível para realizar a reposição na área Destino. É necessário levar em consideração a Prioridade e o Nível do Unitizador, que será usado no processo de reposição.
Nota
Classificação do Nível do Unitizador:
- Nível 1 - o maior unitizador (pallet PP ou PS).
- Nível 2 - o intermediário (CX, PT).
- Nível 3 - a menor unidade (UN, KG, L, PC).
- A parametrização é realizada ao associar o tipo de endereço da área de Origem onde o produto está disponível para realizar a reposição na área Destino. É necessário levar em consideração a Prioridade e o Nível do Unitizador, que será usado no processo de reposição.
- Em WMS > Setup Core > Empilhadeiras/Paleteiras SD380 (SD380)
- Realizar a parametrização de equipamento do campo Código da Transação com a opção RSFU - Transação Reposição Picking.
- Em WMS > Setup Técnico > Estratégias (SD940)
- O tipo de estratégia LAGREP, deve ter o campo Descrição como Reposição entre depósitos, na guia Configuração o campo Status deve estar como Ativo e parametrizado.
Os Planos de Reposição têm origens distintas, podendo ser gerados por processos específicos dentro da aplicação, sendo elas:
- Processos da tela Planejamento de Reserva (AK300);
- Processo de Reposição Manual pela tela Plano de Reposição (NA310);
- Processo de Reposição Automática gerada com a ativação do job AUTOREP (Reposição Automática), configurado na tela Configuração de Processos (SY102);
- Processo de Reposição Visual (Coletor de Dados), através do Menu 3-Missões > 2-Reposição Visual.
O Status dos Planos de Reposição indicam qual a situação do processo:
- 00 – Iniciado: plano de reposição criado, mas não está ativo para realizar a reposição;
- 10 – Liberado: plano de reposição ativo para que a missão de reposição possa ser realizada;
- 80 – Cancelada: plano de reposição cancelado;
- 90 – Concluído: plano de reposição realizado, missão de reposição realizada.
Criação do Plano de Reposição
Acessar Reposição > Planejamento > Plano de Reposição e em Novo Plano preencher os campos Depositante e Depósito-Área. Após preencher esses campos, informar os range de endereço Início e Fim de cada componente e clicar em Avançar.
A tela Análise do Plano de Reposição será exibida com o número do plano de reposição, os detalhes do plano e uma mensagem com a quantidade reposições foram geradas e não geradas para os dados informados. Ao clicar em Finalizar, será exibida a tela Missões de Recebimento (NA400) com o número plano de reposição gerado e as tarefas vinculadas ao plano com seus respectivos status.
No exemplo da imagem acima, na tela Missões de Reposição (NA400) pode-se observar que, para o plano de reposição PR53925, a mensagem indica que foram gerados 15 (quinze) endereços, mas ao observar no canto inferior direito da tabela temos listados 16 (dezesseis) registros. Essa diferença ocorre pois o endereço de destino, DP1 PF 03-16-2-01, tem 2 (duas) tarefas: 51980 e a 51981.
Ao consultar a tela Rastreabilidade de Transações (LS300), pelo menu WMS > Gestão do Estoque, com os filtros da grid Transação > Status Transação igual a 10-Em Aberto e em Destino > Área igual a PF, verificamos que foram geradas 16 transações do tipo RSFU – Transação de reposição picking.
Pela tela Estoque Detalhado (LS200), ao utilizar o endereço de destino da reposição, DP1-PF-03-16-2-01, verifica-se 2 (dois) registros de quantidade em movimentação para o endereço mesmo endereço de picking.
Na tela Missões de Reposição (NA400), através dos filtros Plano de Reposição, Empresa e clicar em Pesquisar, tem-se acesso as tarefas do PR desejado. Ao refinar a busca atraves do campo Status, é possivel ordenar as tarefas pelo status 10-Liberado, a fim de visualizar apenas as tarefas de reposição que estão liberadas para serem realizadas. Para o exemplo, será utilizado as tarefas 51981 e 52980 que tem o mesmo endereço de destino, porém com endereços de origem diferentes.
Para executar a tarefa de missão de reposição número 51981, com origem na UZ nº 453424, no menu inicial do coletor web, acessar 3. Missões > 1. Missões EMP/PAL e informar um equipamento para realizar a missão. Logo em seguida informar um endereço de referência.
A tela do coletor será atualizada para exibir a missão de reposição que está na fila de execução correspondente à tarefa 51981, com a UZ nº 453424, que é a UZ de origem da tarefa de reposição.
A tela do coletor será novamente atualizada, mostrando os detalhes da missão de reposição, incluindo origem, destino, e a quantidade a ser resposta. O operador será orientado a escanear o endereço de destino, pegar a quantidade designada para reposição, deslocar-se até o endereço de destino e depositar a quantidade na respectiva localização. Em seguida, o operador deverá efetuar a leitura da etiqueta de endereço, pressionar Enter e assim concluir o processo de reposição.
A tela do coletor será novamente atualizada para permitir a execução de um novo processo de reposição. No entanto, se não haver uma reposição adicional, a função F3 deve ser utilizada até retornar ao menu principal do coletor.
Ao retornar para a tela Missões de Reposição (NA400) e atualizar a consulta é possível verificar que a tarefa 51981 agora tem o Status 90 – Concluído.
Na tela Rastreabilidade de Transações (LS300) podemos consultar usando o filtro Empresa, Item e Transação, para verificar que a transação que antes tinha status 10 – Em Aberto agora está com status 90 – Concluído.
Por fim, ao acessar a tela Estoque Detalhado (LS200) e aplicar os filtros Empresa, Item e Área, podemos verificar a alteração da quantidade 100, referente ao Lote/SRN I075182, anteriormente estava listado na coluna Quantidade em Movimentação Un. Menor, agora está na coluna Quantidade Livre Un. Menor.
Na tela Missões de Reposição (NA400), aplicar os filtros Plano de Reposição e Empresa, e em seguida, clicar no botão Pesquisar. Após a tela ser atualizada, é possível realizar uma consulta adicional utilizando o campo Status, especificamente filtrando pelo status 10-Liberado, para que somente as tarefas de reposição que estão liberadas para execução sejam apresentadas.
Para validar uma tarefa, selecionar a tarefa desejada clicando no ícone e, em seguida, clicar no botão Validar. Uma mensagem de confirmação, APG-40400 - Validação com sucesso,será exibida. Basta clicar em Ok e a reposição estará concluída.
Para validar o sucesso do processo de reposição realizado, pode-se consultar a tela Rastreabilidade de Transações (LS300) através do filtro Empresa, Item e Transação, e verificar que a transação que antes estava como estava com o status 10 – Em Aberto agora tem status 90 – Concluído.
Pela tela Estoque Detalhado (LS200), utilizando os filtros Empresa, Item e Área, pode-se verificar que a quantidade de 1250, referente ao Lote I090882, que antes estava na coluna Quantidade em Movimentação Un. Menor, agora está na coluna Quantidade Livre Un. Menor. E para finalizar a consulta, na tela Missão Reposição, pelo o filtro Tarefa número 51980, está com o status 90 – Concluído.
Para cancelar uma tarefa de reposição, acessar Reposição > Planejamento > Missões de Reposição (NA400), marcar a tarefa desejada e clicar em Cancelar. Uma mensagem de confirmação, APG-40400 - Validação com sucesso, será exibida. Basta clicar em Ok e a cancelamento da reposição estará concluído. Atualizando a consulta na tela de Missão de Reposição com os filtros Plano de Reposição: PR535925, e Status: 80 – Cancelado, será apresentada a tarefa que foi cancelada.
Também é possível verificar se o processo foi efetuado através do menu WMS > Gestão do Estoque > Rastreabilidade de Transações (LS300), filtrar pelo Número de Transação, que o Status estará como 80 – Cancelado.
|
Veja também: |
English
Español
English
Español


