O que há de novo no Incorporação
Novidades e melhorias mais recentes:
5.02.01.54 - 12/05/2026Carteira de Recebíveis
Contratos
Personalização das telas Contrato e Parcela e configuração dos campos na grid
A personalização das telas de Contratos e Parcelas passou a exibir somente colunas relevantes, com descrições mais claras e fáceis de identificar na grid, tornando a visualização das informações mais objetiva.
Local: ERP Senior Mega > Construção > Carteira de Recebíveis > Contratos > Contratos.
Empresarial
Contabilidade
Emissão do Relatório (04) Baixa de Recebimentos com cláusula suspensiva
A emissão do relatório (04) Contabilização de Baixa de Recebimentos foi aprimorada para funcionar corretamente ao marcar o parâmetro “Não considerar pagamentos em Cláusula Suspensiva”. Com isso, o relatório é gerado conforme o parâmetro selecionado, sem apresentar a mensagem “Bad date format string” durante o processamento.
Local: ERP Senior Mega > Empresarial > Contabilidade > Relatórios > Apropriação Imobiliária > 04) Contabilização de Baixa de Recebimentos.
Vimob Web
Vendas
Integração VIMOB x CV – Comissão Deduzida
Ao término da integração de comissão, realizada pelo método InsereComissaoProposta, a análise comparativa da proposta passa a ser refeita automaticamente. Dessa forma, as comissões criadas a partir da integração refletem na análise comparativa durante o processo de análise da proposta.
Local: Vimob Web > Usuário Corretor > Vendas > Consultar Propostas > Editar a proposta (precisa estar em análise).
Lançamento de contratos com a mesma vigência de correção
O lançamento de contratos passou a contar com uma validação nas correções. Agora, o sistema permite apenas uma correção por data de vigência, garantindo mais organização nas séries da proposta durante o preenchimento.
Local: Vimob Web > Usuário Corretor > Vendas > Espelho de Vendas > Lançar Proposta > Forma de Pagamento > Séries da Proposta > Correções.
Validação de campos obrigatórios na Ficha de Atendimento
A gravação da Ficha de Atendimento ficou mais fluida. O campo nº de telefone, em Dados Profissionais do prospect principal, passou a ser exibido e considerado também quando o cadastro inclui cônjuge, facilitando o preenchimento e a finalização da ficha.
Local: Vimob Web > Usuário Corretor > Vendas > Ficha de Atendimento > Nova Ficha de Atendimento.
WsPortalClientesAPI
Serviço ObterBoleto2Via
Emissão de 2ª via de boleto via API com recebimento restrito ao mês corrente
O serviço de emissão de 2ª via de boleto via API passou a considerar corretamente a data de pagamento válida no mês atual quando a empresa utiliza a configuração de recebimento Somente no mês corrente. Com isso, a solicitação de boletos de parcelas vencidas em meses anteriores passa a funcionar de forma alinhada ao Portal de Clientes, permitindo a emissão da 2ª via sempre que a data recalculada estiver dentro do mês vigente.
Local: API WsPortalClientesAPI > Serviço ObterBoleto2Via.
Histórico de novidades e melhorias:
2026
Importante
As labels (etiquetas) estão disponíveis somente nas matérias publicadas a partir de 16/01/2025. Logo, as matérias anteriores a essa data encontram-se no padrão antigo.
5.02.01.53 - 05/05/2026
Carteira de Recebíveis
Esta versão foi gerada para manter a compatibilidade com o ERP Senior Mega. Não foram realizadas implementações ou correções.
Empresarial
Esta versão foi gerada para manter a compatibilidade com o ERP Senior Mega. Não foram realizadas implementações ou correções.
Gestão Comercial
Prospects
Cadastro de prospect com CNPJ flexível
O cadastro de prospects passou a aceitar CNPJ inválido quando a filial estiver configurada para permitir CPF/CNPJ inválidos. Com isso, o processo de inclusão de prospects fica mais fluido e alinhado às regras definidas pela empresa, sem bloquear o avanço do cadastro.
Local: ERP Senior Mega > Construção > Gestão Comercial > Prospects > Prospects.
Global Construção/Gestão Comercial
Ocorrências
Limpeza automática do histórico ao retornar na ocorrência de unidade
O fluxo de lançamento de ocorrências em unidades ficou mais claro e organizado. Ao registrar uma ocorrência e retornar para a tela anterior, as informações preenchidas passam a ser limpas automaticamente ao avançar novamente, garantindo um novo lançamento sem reaproveitamento de dados anteriores.
Locais:
- ERP Senior Mega > Construção > Global Construção > Ocorrências > Ocorrências de Unidades.
- ERP Senior Mega > Construção > Gestão Comercial > Ocorrências > Unidades.
Operações Financeiras
Esta versão foi gerada para manter a compatibilidade com o ERP Senior Mega. Não foram realizadas implementações ou correções.
Potal de Clientes
Esta versão foi gerada para manter a compatibilidade com o ERP Senior Mega. Não foram realizadas implementações ou correções.
Vimob Web
Esta versão foi gerada para manter a compatibilidade com o ERP Senior Mega. Não foram realizadas implementações ou correções.
5.02.01.52 - 24/04/2026
Carteira de Recebíveis
Esta versão foi gerada para manter a compatibilidade com o ERP Senior Mega. Não foram realizadas implementações ou correções.
Empresarial
Contabilidade
Relatório S05) Mapa de Custos Orçados por Holding: Visão por etapa e holding
O relatório S05) Mapa de Custos Orçados por Holding passou por um ajuste para ampliar a forma de apresentação das informações. Agora, o relatório considera a apropriação dos custos por etapa e permite a emissão com visão por holding, oferecendo uma leitura mais clara e alinhada à estrutura de gestão das incorporações. Essa atualização facilita a análise dos custos orçados e contribui para um acompanhamento mais organizado e consistente entre empreendimentos e holdings.
Local: ERP Senior Mega > Empresarial > Contabilidade > Relatórios > Apropriação Imobiliária > S05) Mapa de Custos Orçados por Holding.
Gestão Comercial
Esta versão foi gerada para manter a compatibilidade com o ERP Senior Mega. Não foram realizadas implementações ou correções.
Operações Financeiras
Esta versão foi gerada para manter a compatibilidade com o ERP Senior Mega. Não foram realizadas implementações ou correções.
Portal de Clientes
Esta versão foi gerada para manter a compatibilidade com o ERP Senior Mega. Não foram realizadas implementações ou correções.
Vimob Web
Vendas
Cadastro de ficha de atendimento com carregamento contínuo
Na inclusão de um prospect pela Ficha de Atendimento, o sistema passou a verificar se o campo Objetivo está visível em tela. Com isso, a nova ficha é carregada corretamente e a edição fica habilitada para o preenchimento das informações.
Local: Vimob Web > Usuário Corretor (perfil vendas) > Vendas > Ficha de Atendimento > Botão Novo.
5.02.01.51 - 13/04/2026
Carteira de Recebíveis
Esta versão foi gerada para manter a compatibilidade com o ERP Senior Mega. Não foram realizadas implementações ou correções.
Empresarial
Esta versão foi gerada para manter a compatibilidade com o ERP Senior Mega. Não foram realizadas implementações ou correções.
Gestão Comercial
Esta versão foi gerada para manter a compatibilidade com o ERP Senior Mega. Não foram realizadas implementações ou correções.
Operações Financeiras
Esta versão foi gerada para manter a compatibilidade com o ERP Senior Mega. Não foram realizadas implementações ou correções.
Portal de Clientes
Dados Cadastrais
Validação ampliada de e-mails no cadastro
Os campos de e-mail nos Dados Cadastrais passaram a aceitar novos formatos válidos, incluindo endereços com hífen antes do “@”. Com isso, o preenchimento do e-mail ficou mais flexível e compatível com diferentes padrões utilizados pelos provedores de e-mail, garantindo uma experiência mais fluida no cadastro e na atualização das informações do cliente.
Local: Portal de Clientes > Visão Operador ou Cliente > Dados Cadastrais.
Vimob Web
Esta versão foi gerada para manter a compatibilidade com o ERP Senior Mega. Não foram realizadas implementações ou correções.
5.02.01.50 - 06/04/2026
Carteira de Recebíveis
Contratos
Registro de ocorrências em contratos distratados e quitados
Agora é possível registrar ocorrências normalmente também para contratos com status Distratado e Quitado. O botão de inserção de ocorrência passou a ficar disponível nesses cenários, garantindo continuidade no atendimento e no histórico do contrato, independentemente do status.
Local: ERP Senior Mega > Construção > Carteira Recebíveis > Contratos > Atendimento ao Cliente.
Aprovação de renegociações com geração de parcelas
O processo de aprovação de renegociações passou a considerar apenas operações que resultem na criação de novas parcelas. Com isso, a aprovação fica disponível somente quando a renegociação gera valores válidos no contrato, trazendo mais consistência na gestão financeira.
Local: ERP Senior Mega > Construção > Carteira de Recebíveis > Contratos > Contratos > Tabela PRICE > Renegociações.
Integrações
Controle de geração de parcelas
O processo de geração de parcelas passou a contar com uma validação que impede novas tentativas quando a parcela já foi criada. Isso traz mais consistência ao fluxo e evita ações repetidas no momento da exportação do distrato.
Local: ERP Senior Mega > Construção > Carteira Recebíveis > Integrações > Distratos de Contratos.
Movimentações
Inclusão de informações da Cessão de Direitos na geração da DIMOB
A geração do DIMOB passou a considerar somente as cessões de direitos do ano escolhido quando o usuário utiliza o parâmetro “Data do contrato: Assinatura” junto da opção “Reenviar participantes em caso de cessão de direitos”. Com isso, os dados são filtrados corretamente de acordo com o período definido na tela.
Local: ERP Senior Mega > Construção > Carteira de Recebíveis > Movimentações > Gerar dados DIMOB.
Empresarial
Esta versão foi gerada para manter a compatibilidade com o ERP Senior Mega. Não foram realizadas implementações ou correções.
Gestão Comercial
Esta versão foi gerada para manter a compatibilidade com o ERP Senior Mega. Não foram realizadas implementações ou correções.
Operações Financeiras
Esta versão foi gerada para manter a compatibilidade com o ERP Senior Mega. Não foram realizadas implementações ou correções.
Portal de Clientes
Financeiro
Visualização no Extrato Financeiro impresso
A impressão do extrato passou a apresentar o texto do empreendimento com quebra de linha adequada, garantindo uma visualização organizada e sem sobreposições entre as informações do documento.
Local: Portal de Clientes > Usuário Operador / Cliente > Financeiro > Extrato Financeiro > Botão Imprimir Extrato.
Vimob Web
Esta versão foi gerada para manter a compatibilidade com o ERP Senior Mega. Não foram realizadas implementações ou correções.
5.02.01.49 | 30/03/2026
Carteira de Recebíveis
Contratos
Unidade mantida indisponível após distrato com continuidade de cobrança
O processo de distrato passou a considerar casos em que o contrato já possui um distrato anterior com continuidade de cobrança, garantindo que a unidade não seja disponibilizada novamente. Dessa forma, assegura que unidades já vinculadas a outros contratos concluídos permaneçam corretamente reservadas no sistema.
Local: Empresarial > Construção > Carteira de Recebíveis > Contratos > Distrato Cobrança.
Seleção da Cessão de Direitos por ano no DIMOB
O processo de geração do DIMOB passou a considerar apenas as cessões de direitos referentes ao ano informado, quando utilizada a opção de data de assinatura do contrato. Assim, o envio dos participantes fica alinhado ao período selecionado, garantindo mais precisão na composição dos dados.
Local: ERP Senior Mega > Construção > Carteira Recebíveis > Movimentações > Gerar dados DIMOB.
Gestão Comercial
Esta versão foi gerada para manter a compatibilidade com o ERP Senior Mega. Não foram realizadas implementações ou correções.
Global Construção
Configurações
Padronização do campo “Sistema está na Cloud?” no salvamento de Webhooks
O processo de salvamento de Webhooks passou a definir automaticamente o valor do campo “Sistema está na Cloud?”, garantindo preenchimento consistente e maior fluidez na configuração.
Local: ERP Senior Mega > Construção > Global Construção > Configurações > Webhooks.
Operações Financeiras
Esta versão foi gerada para manter a compatibilidade com o ERP Senior Mega. Não foram realizadas implementações ou correções.
Portal de Clientes
Parâmetros
Novas opções no controle de sincronização do Repasse Associativo
O parâmetro “Sincroniza para o Portal as parcelas de Repasse Associativo?” passou a contar com novas opções, permitindo definir como as parcelas serão exibidas no Portal de Clientes. Agora é possível escolher o nível de controle desejado:
- Sim: todas as parcelas serão apresentadas no Portal de Clientes.
- Não. Controle por bloco: não serão apresentadas as parcelas de FGTS, Financiamento e Subsídio do contrato que possui bloco vinculado a um contrato do associativo.
- Não. Controle por contrato: não serão apresentadas as parcelas de FGTS, Financiamento e Subsídio do contrato que está inserido no fluxo de um contrato do associativo.
Local: Portal de Clientes > Usuário Administrador > Parâmetros > Parâmetros Gerais > Guia Gerais > Parâmetro “Sincroniza para o Portal as parcelas de Repasse Associativo?“.
5.02.01.48 | 20/03/2026
Carteira de Recebíveis
Integração do Processo de Aprovação dos Termos Aditivos com o Approvo
Visando aprimorar o processo de Termos Aditivos na Carteira de Recebíveis, a aprovação e reprovação, que antes era interna, será integrada com o Approvo, centralizando e padronizando o fluxo.
Principais Benecífios
- Centralização do processo: todas as aprovações e reprovações de Termos Aditivos, caso parametrizado, ocorrerão exclusivamente via Approvo, garantindo maior padronização e controle.
- Automatização e Redução de Erros: a integração via API reduz a necessidade de ações manuais, minimizando riscos de falhas humanas no processo.
- Rastreabilidade e Transparência: com a nova tela de Status de Aprovação, os usuários poderão acompanhar em tempo real o andamento dos Termos Aditivos enviados ao Approvo.
- Facilidade de Configuração: o novo parâmetro Termo permitirá que seja ativada ou desativada a integração conforme necessidade, mantendo a flexibilidade do sistema.
- Segurança e Compliance: a centralização das aprovações no Approvo garante que todas as decisões passem por um fluxo de aprovação controlado e auditável, melhorando a conformidade com regras internas e regulatórias.
Como funciona?
Para usar a funcionalidade, é preciso ativar o novo parâmetro Termo nos Parâmetros Adicionais da Carteira de Recebíveis.
Ao ativá-lo:
- Os botões internos de aprovação e reprovação da Carteira de Recebíveis ficarão inoperantes.
- Os botões Enviar para Approvo e Cancelamento de Envio ficarão disponíveis para usar a nova integração.
Local: ERP Senior Mega < Construção > Carteira de Recebíveis > Contratos > Termos.
Aprovação de Cessão de Direitos com o Approvo
Visando aumentar o controle sobre alterações de titulatidade e garantir maior rastreabilidade no processo, a Carteira de Recebíveis conta agora com o envio das Cessões de Direitos para aprovação no Approvo.
Para utilizar a funcionalidade, é necessário parametrizar a Carteira de Recebíveis marcando:
- Configurações > Parãmetros > Parâmetros Adicionais > Envio da aprovação para o Approvo > Cessão de Direitos.
Como funciona?
- Caso o parâmetro Cessão de Direitos pelo Approvo esteja marcado, as cessões sempre serão criadas com status Em Estudo, e só poderão ser aprovadas através do Approvo.
- Se o parâmetro estiver desmarcado, as cessões serão criadas diretamente com status Aprovado.
Observação
Se a Cessão de Direitos for enviada para o Approvo e, depois disso, o parâmetro Cessão de Direitos for desmarcado, a cessão enviada não poderá mais ser aprovada pelo Approvo.
Nessa situação, será necessário:
- Excluir a cessão que está Em Estudo.
- Criar uma nova cessão, que será gerada diretamente como Aprovada, já que o parâmetro ficará desativado
Esse comportamento garante consistência quando a aprovação via Approvo é desativada após o envio.
Principais Benefícios
- Redução de erros: diminui o risco de alterações indevidas em contratos de clientes.
- Segurança e conformidade: garante rastreabilidade das aprovações, com histórico de quem aprovou ou reprovou.
- Auditoria: viabiliza controle sobre a tomada de decisão em cada cessão realizada.
Local: ERP Senior Mega > Construção > Carteira de Recebíveis > Contratos > Processos > Cessão de Direitos.
Integrações
Automatização da Movimentação Financeira - Retorno Bancário
O sistema agora permite o registro automático da Movimentação Financeira para parcelas baixadas por Retorno Bancário (Tipo de Receita Banco), eliminando a necessidade de ação manual para conciliação.
O que fizemos:
Expandimos a funcionalidade para incluir automação na Movimentação Financeira para baixas via Retorno Bancário.
- Baixa por Retorno Bancário: o sistema passa a gerar a movimentação financeira automaticamente, direcionando o valor para a conta bancária configurada, desde que o novo parâmetro esteja ativo.
- Baixa por Dinheiro: o fluxo automático existente para este tipo de recebimento não sofreu alterações.
Principais Benefícios
- Redução de Esforço Manual: diminui o tempo e o trabalho operacional no registro de movimentações financeiras de baixas bancárias.
- Maior Consistência: garante o mesmo fluxo automatizado de tratamento para diferentes tipos de recebimento.
- Flexibilidade por Filial: cada filial pode escolher, por meio de parametrização, se adota ou não esta automação.
Configuração Necessária
Para ativar a automação, é necessário configurar os novos parâmetros:
- Parâmetros:
- Acesse a tela de Parâmetros > Carteira de Recebíveis > Guia PARÂMETROS ADICIONAIS. Marque os parâmetros:
- Criar automaticamente Movimento Financeiro de parcelas baixa banco.
- Integrar automaticamente parcelas baixadas via retorno bancário.
- Acesse a tela de Parâmetros > Carteira de Recebíveis > Guia PARÂMETROS ADICIONAIS. Marque os parâmetros:
Agenda e Log:
Para gerenciar o novo fluxo automático, adicionamos dois novos itens na opção Outros da tela Movimentação Financeira:
- Configuração da Agenda:
- A Agenda é a tela para configurar o horário e a frequência da tarefa automática que cria e integra os movimentos financeiros.
-
Monitoramento via Log:
- O Log é a tela para monitorar a execução do processo automático.
- O Status indicará Sucesso ou Erro, e em caso de erro, será registrado um log com a mensagem.
Local: ERP Senior Mega > Construção > Carteira de Recebíveis > Integrações > Movimentação Financeira.
⭐ Acesse a documentação completa da Movimentação Financeira.
Empresarial
Contabilidade
Emissão dos Relatórios da Contabilização da Carteira por Holding
⭐ Essa novidade foi uma sugestão da Eliete de Andrade, e veio direto do nosso Fórum de Produtos.
Visando consolidar as informações de todas as Consolidadoras e Filiais ativas em uma única emissão, agora é possível gerar Relatório de Apropriação Imobiliária Consolidado direto na Holding.
Por que isso é importante?
Essa alteração foi feita para resolver a lentidão, repetição e os erros que acontecem ao emitir relatórios por filial.
Principais Benefícios
- Redução significativa de tempo na emissão de relatórios contábeis.
- Visão unificada das informações contábeis de todas as filiais vinculadas.
- Melhoria na experiência do usuário e na eficiência operacional.
- Apoio à tomada de decisão estratégica por parte da gestão.
- Diminuição de inconsistências causadas por comparações manuais entre relatórios.
O que mais você precisa saber?
- Consolidação Total: o sistema junta automaticamente os dados de todas as Consolidadoras e Filiais ativas ligadas à Holding.
- Identificação: relatórios consolidados terão um marcador no cabeçalho (ex: “Relatório Consolidado”) para facilitar a sua gestão.
- Permissão: apenas usuários com acesso à Holding podem usar este novo modo de emissão.
Local: ERP Senior Mega > Empresarial > Contabilidade > Relatórios > Apropriação Imobiliária.
⭐ Confira a documentação dos Relatórios da Apropriação Imobiliária.
Contabilização Societária/POC por Etapa do Empreendimento
Implementamos uma evolução nas rotinas de Contabilização Societária (POC) que permite agora a apropriação dos saldos e custos não apenas no nível do empreendimento, mas também de forma segregada por etapa.
Principais Benefícios
Esta novidade foi desenvolvida para ajudar no gerenciamento de empreendimentos muito grandes que são construídos e vendidos em fases (etapas) diferentes.
- Segregação dos custos e estoques entre as etapas do empreendimento.
- Custos e estoques das etapas já iniciadas não são rateados com as etapas não iniciadas.
- Maior fidedignidade das informações contábeis.
Parametrização Necessária
Para que a contabilização por etapa funcione corretamente, você deve seguir estas 3 regras de parametrização:
- Projetos Distintos: cada etapa do empreendimento deve ter seu próprio projeto, diferente do projeto geral do empreendimento.
- Contas Contábeis em Todos: parametrize as contas contábeis em todos os projetos envolvidos (o projeto geral e os projetos de cada etapa).
- Rateio de Custos Comuns: custos lançados no projeto geral do empreendimento (o projeto comum a todas as etapas) serão rateados entre todas as etapas.
Locais:
- Empresarial > Contabilidade > Apropriação Imobiliária > Inclusão do Saldo Inicial > Saldo Inicial Societário POC.
- Empresarial > Contabilidade > Apropriação Imobiliária > Processamento Mensal > Processo Societário POC.
⭐ Confira a documentação da Inclusão do Saldo Inicial Societário POC.
Cálculo atualizado no Relatório de VP de Recebíveis
O relatório passou a considerar o valor histórico das parcelas conforme a data de emissão, garantindo uma visualização mais alinhada ao momento do cálculo.
Local: Empresarial > Contabilidade > Relatórios > Apropriação Imobiliária > S10) Cálculo de VP de Recebíveis.
Composição do Saldo Promitente
Incluímos uma opção para selecionar a metodologia utilizada no cálculo do saldo promitente, permitindo ajustar a forma como o sistema apura os valores de curto e longo prazo. Agora é possível definir se o cálculo será feito considerando as parcelas de menor vencimento pelo valor integral ou todas as parcelas proporcionalmente ao saldo promitente.
Local: Empresarial > Contabilidade > Apropriação Imobiliária > Processamento Mensal.
Global Construção
Configurações
Envio de dados do Webhook para clientes On Premise
Agora, clientes On Premise podem usar o recurso Webhook para enviar dados. A tela de cadastro oferece as informações necessárias para que o envio funcione corretamente, mesmo que o sistema não use o Tenant ID.
Principais Benefícios
- Uso do Webhook: clientes On Premise agora têm acesso completo a essa ferramenta importante para conexões externas.
- Integração mais fácil: O sistema está mais preparado para se conectar e trocar dados com outros programas.
- Menos chamados de suporte: a configuração do Webhook exige menos detalhes do Tenant ID, o que garante mais facilidade e agilidade na sua configuração.
O que foi feito no sistema?
A Tela de Cadastro do Webhook foi atualizada:
- O novo campo chamado Sistema está na Cloud? foi adicionado.
- Como configurar: para usar o Webhook no ambiente On Premise, você deve desmarcar a opção Sistema está na Cloud?. O campo Tenant será exibido e deve ser preenchido, garantindo que o envio de dados funcione perfeitamente.
Local: ERP Senior Mega > Global Construção > Configurações > Webhooks.
Portal de Clientes
Esta versão foi gerada para manter a compatibilidade com o ERP Senior Mega. Não foram realizadas implementações ou correções.
Vimob Web
Cadastros
Nova Política de Senha Forte
Implementamos no Vimob a nova política de senha forte. Agora é exigido um tamanho mínimo de 20 caracteres, símbolos, números, letras maiúsculas e minúsculas. O sistema inclui a gestão de validade da senha e bloqueio de usuário após falha.
Benefícios
- Padronização entre os sistemas: ambos os portais seguirão a mesma política de segurança, facilitando manutenção, suporte e comunicação com os usuários.
- Aumento da segurança da informação: com senhas fortes e regras de validade, reduz-se o risco de acessos indevidos e ataques de força bruta.
- Conformidade com políticas internas e normas de segurança: a aplicação das mesmas regras garante aderência a padrões corporativos ou regulatórios (ex: LGPD, ISO 27001).
- Melhoria da experiência: o comportamento uniforme entre sistemas evita confusão e facilita o uso para quem acessa ambos os portais.
- Redução de incidentes e suporte: senhas mais seguras e regras consistentes diminuem problemas de recuperação de acesso ou vulnerabilidades.
- Base para futuras melhorias de autenticação: a padronização facilita futuras implementações, como autenticação multifator (MFA) ou integração com SSO.
Configuração da Funcionalidade (Administrador)
Confira abaixo os novos parâmetros e a configuração que deve ser realizada para utilização da funcionalidade.
1. Configuração de Regras de Senha Global
- Define o tamanho mínimo da senha, tipos de caracteres necessários e o número de tentativas de acesso antes de bloquear a conta.
- Local: Administração > Parâmetros > Configurações do Sistema > Guia Configurações.
2. Configuração de Validade por Usuário
- Ao criar ou editar um usuário, o administrador define o tipo de validade (nunca expira, desativa na data ou troca na data), a data de vencimento, os dias para renovação e se exige a troca no primeiro acesso.
Observação
Ao marcar esta opção, o usuário é obrigado a trocar a senha no primeiro acesso.
- Local: Cadastros > Usuários.
3. Alteração de Senha no Meu Perfil
- Na alteração de senha, as definições de segurança avançada do Vimob serão respeitadas.
- Local: Meu Perfil (visão administrador e vendas).
4. Trocar Senha (Automática)
- Na solicitação automática de troca, a nova senha deve seguir as definições de senha avançada do Vimob.
- Local: Trocar Senha (visão administrador e vendas).
⭐ Confira a documentação completa:
Gestão de Usuários de Integração
Implementamos a funcionalidade Gestão de Usuários de Integração, que permite ao usuário administrador gerenciar diretamente no sistema os usuários de integração utilizados pelo Vimob e Portal de Clientes.
Por meio da nova tela Usuários de Integração, é possível:
- Criar e editar usuários de integração.
- Gerenciar logins e senhas de forma simples e autônoma.
- Definir o escopo de uso de cada usuário, selecionando quais APIs poderão ser utilizadas.
Os usuários de integração podem ser configurados para utilizar uma ou ambas as integrações abaixo:
- Api Vimob → Webservice WsPortalVendas.
- Api Portal de Clientes → Webservice WsPortalClientesApi.
Observação
Para usar a funcionalidade, é necessário marcar o parâmetro Usuários de Integração no Perfil de Acesso > Guia Processos.
Principais Benefícios
- Autonomia: o administrador realiza a gestão sem depender do time técnico.
- Segurança: as credenciais deixam de ser compartilhadas por e-mail ou ticket.
- Agilidade: criação e atualização de usuários feitas diretamente no sistema.
- Controle: maior facilidade para manter controles internos de acesso.
Local: Vimob Web > Usuário Administrador > Cadastros > Usuários de Integração.
Vendas
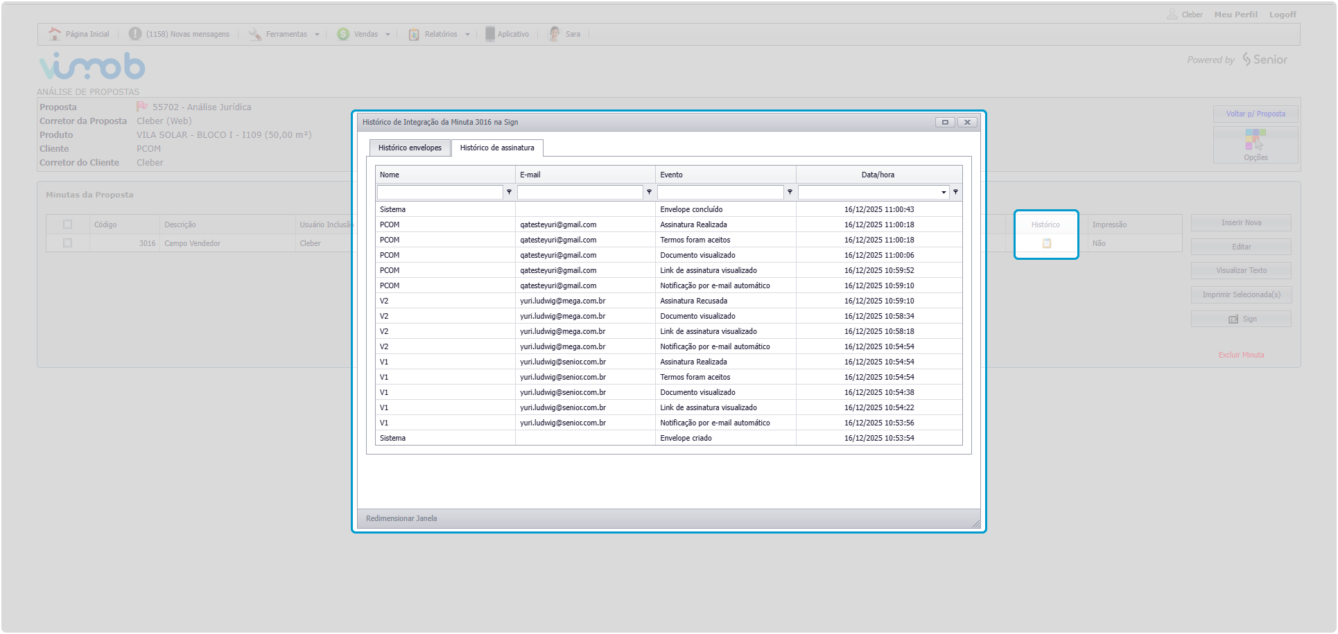
Histórico de Assinatura da Minuta com o Sign no Vimob
O Vimob agora exibe o histórico das assinaturas da minuta com o Sign, eliminando a necessidade de acessar sistemas externos para realizar esta consulta.
O que a nova tela mostra:
- Quem realizou a ação (nome e e-mail).
- Qual ação foi realizada.
- Data e hora.
- Status atual da assinatura.
Para acessar, clique no ícone 📋 localizado na coluna Histórico.
Observação
A guia aparecerá apenas em empreendimentos que utilizam o Sign como ferramenta de assinatura digital.
Principais Benefícios
- Mais controle do processo: visibilidade real da etapa que o documento está.
- Redução de retrabalho: não será necessário pedir prints ou entrar no portal da assinatura.
- Agilidade no atendimento ao cliente: facilita cobrança ou acompanhamento.
- Auditoria: histórico confiável e rastreável para consultas futuras.
Local: Vimob Web > Vendas > Consulta de Propostas e Minutas > Propostas > Minutas > Histórico.
Relatório de Tabela de Preço (Formas de Pagamento) no Espelho de Vendas (Cards) e Busca por Processo no Perfil de Acesso
Para garantir a visualização das condições de pagamento de forma simples, rápida e sem perder o foco da venda, o Relatório Formas de Pagamento passa a ser disponibilizado no Espelho de Vendas por meio de um botão no card do empreendimento.
Principais Benefícios
- Processo mais fácil: acesso direto às tabelas de preço sem sair do espelho de vendas.
- Aumento da eficiência comercial: corretores não perdem tempo navegando em menus ou relatórios paralelos.
- Melhor experiência: centralização das informações em um único local, mantendo o foco na jornada de vendas.
- Maior visibilidade das condições comerciais: garante que as formas de pagamento fiquem evidentes, evitando que passem despercebidas.
- Consistência da informação: acesso à mesma fonte de dados, sem risco de versões diferentes.
Nova Configuração do Relatório (Administradores) e Pré-Requisito
- Criamos uma tela de parametrização para que o Administrador configure como o relatório deve ser emitido.
- Caminho: Administração > Parâmetros > Espelho de Vendas > Configuração do Espelho de Vendas > Guias Geral > Formas de Pagamento.
- Pré-Requisito: para que o botão “Formas de Pagamento” apareça, o Espelho de Vendas deve estar configurado como Card.
- Caminho: Administração > Parâmetros > Espelho de Vendas > Configuração do Espelho de Vendas > Guias Geral > Espelho de Vendas.
Importante
Removemos o acesso ao Relatório Formas de Pagamento do menu do usuário de Vendas e a configuração no Perfil de Acesso. Use a nova opção no Espelho de Vendas.
Após estas configurações, o botão Formas de Pagamento estará disponível no Espelho de Vendas:
Ao clicar no botão, será apresentada a seguinte tela:
- Filtro: filtre as formas por Quadra/Lote ou Bloco/Unidade.
- Listagem: lista das formas de pagamento do empreendimento/loteamento. Respeitando o filtro acima. Ao clicar na forma será gerado o relatório.
Exemplo Relatório
Local: Vimob Web > Usuário Vendedor > Vendas > Acessar o Espelho de Vendas (cards) > Botão Formas de Pagamento.
⭐ Confira a documentação completa do Espelho de Vendas.
Tela de Perfil de Acesso: Busca por Processo
Melhoramos a tela onde o Administrador controla o que cada usuário pode fazer no sistema.
- O que mudou: adicionamos um campo de busca na guia Processos da tela de Perfil de Acesso.
Benefício
- O Administrador pode pesquisar pelo texto o processo que gostaria de configurar.
Local: Vimob Web > Usuário Administrador > Cadastros > Perfil de Acesso.
5.02.01.47 | 03/03/2026
Carteira de Recebíveis
/api/BaixaParcela
Consideração das tolerâncias na baixa de parcelas via API
A API de baixa passou a considerar automaticamente os valores de tolerância configurados nos parâmetros da filial, garantindo que o processamento das baixas siga as regras definidas e mantenha a consistência das operações financeiras.
Local: /api/BaixaParcela
Cadastros
Gravação das Variáveis Contábeis
A seleção das contas contábeis passou a considerar sempre o número do reduzido, garantindo que as variáveis sejam gravadas conforme a conta escolhida pelo usuário.
Local: ERP Senior Mega > Construção > Carteira Recebíveis > Cadastros > Estruturas > Contabilidade Imobiliária > Variáveis Contábeis.
Integração Bancária
Cálculo de desconto atualizado no Retorno Bancário
O processo de retorno bancário passou a considerar corretamente o valor máximo disponível para desconto, garantindo que as parcelas sejam atualizadas conforme o controle definido.
Local: ERP Senior Mega > Construção > Carteira de Recebíveis > Integração Bancária > Processa envio e retorno.
Global Construção
Configuraçoes
Exibição dos eventos de Webhooks
A listagem de eventos disponíveis no cadastro de webhooks foi atualizada para exibir apenas a opção de inserção de contratos. Isso deixa a visualização mais clara e evita interpretações incorretas sobre eventos ainda não disponíveis.
Local: ERP Senior Mega > Construção > Global Construção > Configurações > Webhooks > Inserir.
Portal de Clientes
Esta versão foi gerada para manter a compatibilidade com o ERP Senior Mega. Não foram realizadas implementações ou correções.
Vimob Web
Administrador
Cadastros
5.02.01.46 | 25/02/2026
Carteira de Recebíveis
Esta versão foi gerada para manter a compatibilidade com o ERP Senior Mega. Não foram realizadas implementações ou correções.
Portal de Clientes
Esta versão foi gerada para manter a compatibilidade com o ERP Senior Mega. Não foram realizadas implementações ou correções.
Vimob Web
Esta versão foi gerada para manter a compatibilidade com o ERP Senior Mega. Não foram realizadas implementações ou correções.
5.02.01.45 | 17/02/2026
Carteira de Recebíveis
Contratos
Bloqueio de edição simultânea em contratos
Visando solucionar conflitos, adicionamos o bloqueio de edição simultânea de contratos na tabela de contratos.
Local: ERP Senior Mega > Construção > Carteira Recebíveis > Contratos > Distrato/Edição.
Integrações
Desativação do agendamento considerando vigência do contrato
O agendamento de planilha passou a considerar também a data de vigência do contrato para manter ativos apenas os agendamentos que ainda possuem movimentações futuras. Dessa forma, contratos quitados há mais de dois anos, mas com vigência vigente, permanecem com o agendamento disponível até o término da vigência.
Local: ERP Senior Mega > Construção > Carteira de Recebíveis > Integrações > Agendamento de Planilha.
Empresarial
Contabilidade
Inclusão dos valores de distrato na Apropriação Societária
Os valores de devolução e multa decorrentes do distrato de termos contratuais passaram a ser contabilizados na Apropriação Societária, garantindo uma visualização mais alinhada às movimentações do empreendimento.
Local: ERP Senior Mega > Empresarial > Contabilidade > Apropriação Imobiliária > Processamento Mensal > Processo Societário POC.
Homepay
Navegação pelo App
Visualização dos botões no Homepay
Organizamos a tela do Homepay para que os botões e demais informações se adaptem melhor ao espaço disponível, inclusive em aparelhos com botões de navegação. Assim, todo o conteúdo permanece visível e acessível durante o uso do aplicativo.
- Versão Android: 1.34
Local: Homepay > Navegação pelo aplicativo.
Portal de Clientes
Esta versão foi gerada para manter a compatibilidade com o ERP Senior Mega. Não foram realizadas implementações ou correções.
Vimob Web
Esta versão foi gerada para manter a compatibilidade com o ERP Senior Mega. Não foram realizadas implementações ou correções.
5.02.01.44 | 09/02/2026
Carteira de Recebíveis
Atendimento ao Cliente
Bloqueio de ocorrências para Contratos encerrados
Agora, o sistema bloqueia a criação de novas ocorrências para contratos que já foram finalizados, seja por quitação ou distrato, permitindo a abertura de registros apenas para contratos ativos.
Local: ERP Senior Mega > Construção > Carteira de Recebíveis > Atendimento ao Cliente.
Contratos
Aprovação de antecipação com Taxa Adicional
Ao processar as Taxas Adicionais, o sistema exibia a mensagem “Foi encontrada uma divergência no valor da antecipação. Isso geralmente ocorre quando o valor da cotação do índice ou o fator de correção da(s) parcela(s) são alterados após a criação da mesma. Edite a antecipação, realize a atualização dos valores e tente aprová-la novamente”. A situação ocorria pela ausência do valor cobrado na variável de comparação. Atualizamos para incluir esse valor no cálculo a fim de viabilizar a aprovação da antecipação.
Local: ERP Senior Mega > Construção > Carteira de Recebíveis > Contratos > Guia Antecipações.
Relatórios
Data Base do Extrato do Cliente
Alteramos o relatório Extrato do Cliente para validar a Data Base de emissão. Agora, o sistema consulta o histórico e exibe apenas as garagens vinculadas ao contrato até a data escolhida.
Local: ERP Senior Mega > Construção > Carteira de Recebíveis > Relatórios > Operacionais.
Demonstrativo de Valores Pagos com Correção Negativa
O relatório Demonstrativo de Valores Pagos agora inclui o valor da correção no cálculo do arredondamento. Com isso, o sistema soma o valor corrigido no momento da baixa, garantindo que o resultado final do relatório esteja correto e completo.
Local: ERP Senior Mega > Construção > Carteira de Recebíveis > Relatórios > Operacionais > Demonstrativo de Valores Pagos.
Global Construção
Cadastros Auxiliares
Emissão do relatório de Índices Financeiros
A emissão do relatório foi aprimorada para garantir a visualização correta das informações, inclusive quando a geração é feita pela listagem de relatórios. Com isso, a mensagem “This field name is not known”, que antes aparecia durante o processo, deixou de ser exibida.
Locais:
- ERP Senior Mega > Construção > Global Construção > Cadastros Auxiliares > Índices Financeiros > Outros > Relatórios > Relatório de Índices Mensal ou
- ERP Senior Mega > Construção > Global Construção > Cadastros Auxiliares > Índices Financeiros > Selecionar um Índice Mensal > Outros > Cotações > Outros > Relatórios.
Vimob Web
Vendas
Validação dos campos obrigatórios na criação de Prospect
O preenchimento dos campos obrigatórios da ficha de atendimento passou a ser verificado no momento da gravação das informações, garantindo que todos os dados essenciais sejam informados antes de concluir o cadastro.
Local: Vimob Web > Corretor > Vendas > Ficha de Atendimento.
5.02.01.43 | 03/02/2026
Carteira de Recebíveis
Contratos
Identificação de Parcelas de Sinal por Tipo de Série e Valor
Alteramos a importação de contratos para considerar o tipo da série e o valor, corrigindo as datas das parcelas de sinal. Isso garante a geração correta das parcelas quando existem séries de tipos diferentes com valores iguais na planilha.
Local: ERP Senior Mega > Construção > Carteira de Recebíveis > Contratos > Importação (barra lateral azul) > Contratos.
Campo CTO_RE_VALOR_SINAL: Parcelas de sinal consideradas na minuta
Alteramos o campo CTO_RE_VALOR_SINAL para garantir que a soma de todas as parcelas de sinal apareça de forma correta nas minutas de contrato, garantindo a precisão do valor total exibido.
Local: ERP Senior Mega > Construção > Carteira de Recebíveis > Contratos > Editar > Minutas.
Empresarial
Contabilidade
Relatórios S02) Demonstrativo de Recebimentos (VO + VM) e S03) Demonstrativo de Recebimentos (Juros + VM de Juros): Filtro de seleção do empreendimento
Ao tentar gerar o relatório S02) Demonstrativo de Recebimentos (VO + VM) e S03) Demonstrativo de Recebimentos (Juros + VM de Juros) não mostrava o filtro de empreendimento, impedimento a geração do relatório. Dessa forma, adicionamos o filtro de empreendimento na tela de gerar o relatório.
Local: ERP Senior Mega > Empresarial > Contabilidade > Relatórios > Apropriação Imobiliária.
Gestão Comercial
Esta versão foi gerada para manter a compatibilidade com o ERP Senior Mega. Não foram realizadas implementações ou correções.
Portal de Clientes
Esta versão foi gerada para manter a compatibilidade com o ERP Senior Mega. Não foram realizadas implementações ou correções.
Vimob Web
Esta versão foi gerada para manter a compatibilidade com o ERP Senior Mega. Não foram realizadas implementações ou correções.
5.02.01.42 | 26/01/2026
Carteira de Recebíveis
Contratos
Cálculo de Multa no Agendamento de Planilha
O cálculo do valor pago na multa de distrato agora segue a parametrização definida no próprio distrato, deixando de utilizar a configuração da filial. Essa regra se aplica mesmo quando o parâmetro “Recalcula distrato na geração de planilha?” estiver desmarcado. Com isso, o sistema garante que os valores da multa não fiquem negativos e mantém a consistência entre a contabilização e as opções selecionadas no contrato.
Local: ERP Senior Mega > Construção > Carteira de Recebíveis > Contratos > Contratos > Distrato.
Portal de Clientes
Esta versão foi gerada para manter a compatibilidade com o ERP Senior Mega. Não foram realizadas implementações ou correções.
Vimob Web
Esta versão foi gerada para manter a compatibilidade com o ERP Senior Mega. Não foram realizadas implementações ou correções.
5.02.01.41 | 20/01/2026
Carteira de Recebíveis
Contratos
Gravação de ocorrências na exclusão do termo de quitação
Alteramos o processo para salvar as ocorrências no momento da exclusão do termo de quitação, o que mantém o status do contrato atualizado após o processamento noturno.
Local: ERP Senior Mega > Construção > Carteira de Recebíveis > Contratos > Termos > Excluir Termo.
Nome da tela de Edição de Termos
Agora, ao acessar a tela de Edição de Termos, o nome apresentado passa a ser Termos Contratuais.
Local: ERP Senior Mega > Construção > Carteira de Recebíveis > Contratos > Termos > Editar.
Integração Bancária
Visualização somente de contratos dentro da validade
A tela de Contratos Bancários agora exibe somente os contratos dentro da validade. Alteramos o processo para garantir que você veja apenas os documentos bancários corretos e ativos.
Local: ERP Senior Mega > Construção > Carteira Recebíveis > Integração Bancária > Vincular Parcelas > Inserir > Manual.
Processo de Baixa de Parcelas: Controle de Status do Contrato
A baixa de parcela por retorno bancário agora contempla os parâmetros de inadimplência no processo. Isso faz com que o processo de baixa de parcelas não reative o contrato para ativo, respeitando o período de carência de inadimplência.
Local: ERP Senior Mega > Construção > Carteira de Recebíveis > Integração Bancária > Processa envio e retorno.
Integrações
Cálculo da multa de distrato com termo não contratual
Ao calcular a proporção da contabilização da multa de distrato de Termos Não Contratuais, quando o parâmetro Ao distratar o contrato gerar movimento de termo N/C estava marcado, o valor era apurado de forma incorreta, resultando em valores a contabilizar negativos quando o valor de devolução era maior do que o valor pago. Ajustamos a regra de cálculo para que o valor da multa de distrato seja sempre direcionado ao valor de multa contratual, zerando o valor de multa do termo não contratual.
Local: ERP Senior Mega > Construção > Carteira de Recebíveis > Integrações > Agendar Planilhas.
Relatórios
Abertura do Relatório Prévia do Reajuste Anual (R_CAR_Prévia_ReajusteAnual.rpt)
Atualizamos o relatório Prévia do Reajuste Anual para garantir o carregamento correto dos seus dados. Esta mudança torna possível o acesso completo às informações do relatório para a sua análise.
Local: ERP Senior Mega > Construção > Carteira de Recebíveis > Relatórios > Operacionais > Relatório Prévia do Reajuste Anual.
Relatório de Parcelas a Vencer (R_CAR_AVencer): Inclusão da data de início da ocorrência dos contratos no jurídico
O Relatório de Parcelas a Vencer foi modificado para contemplar a data de início da ocorrência dos contratos no setor jurídico. Isso oferece uma visão total e correta de todos os valores a receber.
Local: ERP Senior Mega > Construção > Carteira de Recebíveis > Relatórios > Operacionais > Relatório de Parcelas a Vencer.
Empresarial
Contabilidade
Relatório 02) Posição Mensal de Saldos: Exclusão de Distrato de Termo do Mês Anterior no Cálculo de VO
Realizamos uma modificação no cálculo do relatório 02) Posição Mensal de Saldos, que resultou na exclusão dos valores de distrato de termo do mês anterior da soma total do Valor de Venda (VO) do contrato no mês atual.
Local: ERP Senior Mega > Empresarial > Contabilidade > Relatórios > Apropriação Imobiliária > 02) Posição Mensal de Saldos.
Portal de Clientes
Esta versão foi gerada para manter a compatibilidade com o ERP Senior Mega. Não foram realizadas implementações ou correções.
WsPortalClientesAPI
ObterBoletoAntecipacao e ObterBoletoAntecipacaoParcelas
Geração de Boletos para Antecipação
Implementamos uma melhoria para que boletos de antecipação disponíveis no Portal de Clientes também estejam liberados para emissão pela API WsPortalClientesAPI.
O que mudou:
Antes, algumas verificações importantes da fase de solicitação inicial do boleto estavam sendo feitas novamente na fase de emissão via API. Isso causava mensagens de validação desnecessárias, como:
- “A ordem de seleção das parcelas deverá ser em ordem decrescente em relação à data de vencimento.”
- “Não é permitido efetivar uma antecipação com parcelas com referência de juros SACOC enquanto houver antecipação aguardando confirmação de pagamento.”
Com isso, aprimoramos os serviços da API para garantir que as verificações pertinentes apenas à solicitação não sejam mais feitas durante a emissão.
Local:
- API WsPortalClientesAPI, serviços:
- ObterBoletoAntecipacao.
- ObterBoletoAntecipacaoParcelas.
Vimob Web
Cadastros
Carregamento - Vincular Forma de Pagamento a Empreendimento
O carregamento das informações dos produtos (Empreendimento, Bloco/Quadra e Unidade/Lote) foi otimizado no momento de vincular esses itens à forma de pagamento. Essa mudança torna a apresentação dos dados mais rápida, permitindo que o administrador configure as formas de pagamento por produto com mais agilidade e eficiência.
Local: Vimob Web > Usuário Administrador > Cadastros > Forma de Pagamento > Forma de Pagamento > Configurar a Forma de Pagamento por Produto > Na Coluna Produtos > Vincular Produtos.
Vendas
Cálculo Otimizado para Juros TP/SAC
O sistema agora processa corretamente a série semestral com juros tipo TP/SAC, que usa a vigência após o vencimento das parcelas. Fizemos uma mudança no cálculo para obter a data de vencimento da última parcela da série. Com isso, ao selecionar a forma de pagamento, o sistema gera as séries da proposta de forma completa, permitindo que a proposta seja finalizada.
Local: Vimob Web > Usuário Vendedor > Vendas > Espelho de Vendas > Lançar Proposta (por Forma de Pagamento) > Selecionar Forma de Pagamento.
Sign: Gestão de Envelopes
Aprimoramos o fluxo de gestão de envelopes de assinatura eletrônica (Sign) para otimizar o registro de documentos.
O que foi feito:
- Rotina de Edição: criamos uma rotina que permite a edição de envelopes com inconsistências (documentos ou contatos incorretos). Esta ação se aplica a envelopes na guia Rascunho. A solução evita a necessidade de realizar o cancelamento do envelope original, que causava a duplicidade de registros no sistema.
- Condição: a edição é permitida desde que nenhum signatário tenha efetivado sua assinatura.
- Fluxo mantido: caso já exista qualquer assinatura no envelope original, o fluxo padrão continua o mesmo: o envelope original é cancelado e um novo é criado, garantindo a validade jurídica dos documentos já assinados.
Local: Vimob Web > Usuário Vendedor > Vendas > Minutas > Sign.
2025
Importante
As labels (etiquetas) estão disponíveis somente nas matérias publicadas a partir de 16/01/2025. Logo, as matérias anteriores a essa data encontram-se no padrão antigo.
5.02.01.40 | 11/12/2025
Carteira de Recebíveis
Cadastros
Limitadores de Taxas - Habilitação de Seleção de Contratos após Filtro
Ao filtrar a tela no momento de selecionar os contratos, a opção para selecioná-los não era habilitada. Agora, o botão é habilitado quando o filtro lista contratos.
Local: ERP Senior Mega > Construção > Carteira de Recebíveis> Cadastros > Limitadores de Taxas.
Contratos
Integração do Processo de Aprovação das Renegociações SACOC com o Approvo
Visando aprimorar o processo de Renegociações na Carteira de Recebíveis, a aprovação e reprovação de renegociações SACOC, que antes era interna, será integrada com o Approvo.
Principais benefícios:
-
Processo centralizado: todas as decisões de aprovação agora ficam no Approvo, facilitando o controle e a organização.
-
Redução de erros: a integração via API reduz a necessidade de ações manuais, minimizando riscos de falhas humanas no processo.
-
Visibilidade: a nova tela chamada “Status Aprovação” permite acompanhar o andamento das solicitações enviadas, incluindo informações como data da solicitação, usuário solicitante, status do envio ao Approvo e eventuais observações.
-
Flexibilidade: a inclusão de um novo parâmetro permite que a integração seja ativada ou desativada, conforme a necessidade da empresa.
-
Segurança: a centralização no Approvo garante que as decisões sigam um fluxo controlado e auditável, o que aumenta a conformidade com as regras internas e regulatórias.
Como funciona?
Para usar a funcionalidade, é preciso ativar o parâmetro “Renegociações SACOC” dentro dos Parâmetros da Carteira de Recebíveis.
Ao ativar esse parâmetro, os botões antigos de aprovação e reprovação serão desativados, e os novos botões abaixo ficarão disponíveis para usar a nova integração:
- Enviar para Approvo
- Cancelamento de Envio
Local: ERP Senior Mega > Construção > Carteira de Recebíveis > Contratos > Contratos > Guia Renegociação.
Emissão de boletos de 2ª Via na Carteira de Recebíveis
Agora é possível gerar a 2ª via do boleto bancário diretamente no sistema. Incluímos a função de emissão de boletos a partir das parcelas de contratos, utilizando os dados que já foram registrados e enviados ao banco para criar o documento em formato PDF.
Veja como usar:
Benefícios:
- Centralização do processo de cobrança no próprio sistema.
- Redução de retrabalho e do risco de erro ao não depender de ferramentas externas.
- Melhoria da experiência do usuário e do processo.
- Aumento da agilidade no envio de cobranças.
- Conformidade com a expectativa do mercado, onde a emissão de boletos é padrão.
Observação
A função gera a 2ª via de um boleto que já teve sua remessa confirmada pelo banco.
Local: ERP Senior Mega > Construção > Carteira de Recebíveis > Contratos > Contratos > Guia Parcelas > Barra Azul.
Novo Fluxo de Aprovação de Termos da Carteira de Recebíveis
Implementamos um fluxo de aprovação para os Termos da Carteira de Recebíveis. Agora, um Termo inserido pode ser validado por um usuário antes de criar as parcelas. Se o Termo não for aprovado, ele não faz nenhuma mudança no contrato do cliente.
Motivo da Mudança
Antes, os Termos faziam mudanças diretas no contrato sem checagem final.
Principais Benefícios
- Maior controle: após parametrização, os Termos poderão ser aprovados, antes da criação das parcelas.
- Redução de erros: diminui o risco de alterações indevidas nos contratos dos clientes.
- Segurança e conformidade: possibilita auditoria e rastreamento de aprovações realizadas.
- Clareza e organização: os usuários poderão diferenciar claramente quais Termos estão pendentes de aprovação e quais já foram validados.
Parametrização Necessária
Para habilitar os status do Termo, o novo parâmetro “Gerar termos com status APROVADO” nos Parâmetros da Carteira (Guia Geral > Parâmetros 1), deve ser desmarcado.
Observação
Por padrão, este parâmetro vem marcado, para não impactar o processo já existente.
Termos de Quitação e Termos inseridos por outros processos, como por exemplo, Confissão de Dívida, sempre serão criados já aprovados, independente de parametrização, como sempre foi feito. Os status só serão habilitados para Termos que geram parcelas e que são inseridos pela própria tela de Termos.
Novos Botões na Tela de Termos
A tela de Termos contará com os botões: Aprova, Em Estudo e Reprova.
Local: ERP Senior Mega > Construção > Carteira de Recebíveis > Contratos > Contratos > Termos.
Configurações
Parametrização de Correção Diária por Filial
Com o objetivo de aprimorar o controle administrativo, a partir de agora, a habilitação da correção diária de parcelas pode ser definida diretamente no nível da sua Filial.
Principais Benefícios
- Conformidade regulatória: evitar aplicação de correção diária em filiais brasileiras sem validação jurídica.
- Flexibilidade: permitir que filiais internacionais utilizem a funcionalidade conforme suas regras de mercado.
- Governança: centralizar a decisão no nível administrativo da filial, reduzindo risco de parametrização indevida em contratos isolados.
- Escalabilidade: preparar o sistema para regras diferentes em filiais de outros países.
Novo parâmetro
Para ativar esta funcionalidade, é necessário marcar o novo parâmetro “Habilitar Correção Diária” na tela de Parâmetros da Carteira de Recebíveis, na guia Parâmetros Adicionais.
Observação
Esta mudança adiciona o controle de habilitação no nível da Filial. As opções de periodicidade de correção nas telas de lançamento de séries (Mensal e Anual) não foram alteradas.
Local: ERP Senior Mega > Construção > Carteira de Recebíveis > Configurações > Parâmetros.
Integrações
Botão Gerar na tela de Agendamento de Planilhas
O painel da tela agendamento de planilhas estava sobrepondo o botão “Gerar”, ao usar resolução maior que 1366x768px e com a fonte em 125%. Com isso, alteramos o alinhamento do painel dos botões “Alterar Dados” e “Gerar” para alinhar a direita e resolver a questão.
Local: ERP Senior Mega > Construção > Carteira de Recebíveis> Integrações > Agendar Planilhas.
API de Extrato OPF - {BaseUrl}/api/extrato/{CodContrato}
Valores de Multa e Mora em Parcelas com Reajuste Mensal - Cálculo na API
Na API de Extrato OPF, os valores de multa e mora em parcelas com reajuste mensal estavam diferentes da tela de parcelas do ERP, por isso, aprimoramos o cálculo na API para contemplar os dois tipos de correção, garantindo que os valores de multa e mora agora fiquem alinhados com o ERP.
Local: API de Extrato OPF - {BaseUrl}/api/extrato/{CodContrato}.
Empresarial
Contabilidade
Apropriação Imobiliária
Adequação do Cálculo de Curto e Longo Prazo do Saldo Promitente na Apropriação Societária
O sistema passa a calcular a separação do Saldo Promitente entre Curto e Longo Prazo de forma mais precisa, seguindo as normas contábeis. Antes, o valor total poderia ser classificado como Curto Prazo, mesmo havendo parcelas com vencimento superior a 12 meses. Agora, a segregação é feita de forma proporcional, garantindo que a classificação dos valores no balanço patrimonial esteja correta.
Importância e Benefícios:
- Conformidade Contábil: a escrituração contábil da sua empresa estará em total conformidade com as normas atuais.
- Credibilidade e Transparência: as informações contábeis ficarão mais claras e confiáveis, reduzindo inconsistências e questionamentos de auditorias externas.
- Correção de Problema: atende a uma demanda importante de clientes e corrige um comportamento que não era o esperado.
Observação
- A nova forma de segregação dos valores de curto e longo prazo somente irá afetar novos processamentos, não alterando processamentos já realizados.
- No primeiro processamento mensal da Apropriação Societária com a nova forma de segregação, poderá ocorrer uma reclassificação de valores de curto para longo prazo.
Local: Mega Empresarial > Empresarial > Contabilidade > Relatórios > Apropriação Imobiliária > Relatório S10) Cálculo de VP de Recebíveis.
⭐ Acesse a documentação do Relatório 10) Cálculo de VP de Recebíveis.
Relatório S07 Mapa de Saldos Clientes X Adiantamentos: Saldo Promitente Negativo
O relatório S07) Mapa de Saldos Clientes X Adiantamentos teve sua fórmula de cálculo aprimorada. O valor de Saldo Promitente é agora zerado para os contratos que já estão totalmente quitados, garantindo que o relatório seja idêntico à contabilização.
Local: Mega Empresarial > Contabilidade > Relatórios > Apropriação Imobiliária > Relatório S07) Mapa de Saldos Clientes X Adiantamentos.
Relatórios 02) Posição Mensal de Saldos e 03) Posição Mensal de Juros: Juros e VM de Juros Consolidados
Para evitar que o valor de VO e Juros de uma parcela Price, baixada parcialmente e com mais de 30 dias de atraso, fosse alterado após reprocessar o Agendamento de Planilha, o sistema agora utiliza a data de status da parcela para calcular o valor de VO e Juros a serem considerados na baixa parcial.
Local: Empresarial > Contabilidade > Relatórios > Apropriação Imobiliária > Relatórios 02) Posição Mensal de Saldos e 03) Posição Mensal de Juros.
Gestão Comercial
Comissões
Novos Campos e Lançamento Individual na Distribuição de Saldos
Agora é possível selecionar e lançar individualmente os valores devidos ao corretor, visto que antes o sistema só permitia a seleção de todos os valores de uma proposta ou contrato de uma só vez.
Para isto, adicionamos os campos abaixo na distribuição de valores nas parcelas:
- Total selecionado distribuição: total do valor selecionado na etapa de seleção de contratos para associação de parcelas.
- Total pago seleção: total do valor já pago em outras comissões nos valores selecionados na etapa de seleção de contratos para associação de parcelas.
- Em processo de pagamento: total do valor distribuído nas parcelas.
- Total valor contratos: total do valor dos contratos selecionados.
- Total pago contratos: total do valor já pago nos contratos selecionados.
Local: ERP Senior Mega > Construção > Gestão Comercial > Comissões > Comissões.
Planejamento Estratégico
Processos
Mudanças na Usabilidade do Orçamento Gerencial
Melhoramos a usabilidade de algumas rotinas do Orçamento Gerencial para reduzir sua carga de trabalho. Isso permite encontrar com mais facilidade os orçamentos desejados e obter o total de verba alocada de cada Departamento/Área, Projeto e Centro de Custo.
O que foi feito no sistema:
- Filtro por Data: adicionamos um campo que permite buscar orçamentos por data de início e de fim.
- Totalizadores: adicionamos campos que mostram a quantidade de orçamentos e o valor total de verba por tipo de orçamento.
- Identificação: as colunas de “Centro de Custo” e “Projeto” agora exibem o nome completo (em vez do código), facilitando a visualização.
Local: ERP Senior Mega > Construção > Planejamento Estratégico > Processos > Orçamento Gerencial.
Portal de Clientes
Login
Nova Política de Senha Forte
Para alinhar com as políticas de senha dos demais sistemas da Senior, o Portal de Clientes passou por uma atualização nas regras de senha. A partir desta versão, todos os usuários com perfil de administrador ou operador deverão utilizar obrigatoriamente uma senha forte.
Importante
Caso a senha atual não atenda aos critérios de complexidade exigidos, será necessário realizar a troca no próximo acesso ao sistema.
Essas exigências visam dificultar tentativas de acesso indevido e aumentar a proteção das informações.
A nova senha deverá atender a cinco requisitos de segurança:
- Mínimo 10 caracteres.
- Letras Maiúsculas (A, B, C…).
- Letras Minúsculas (a, b, c…).
- Números (1, 2, 3…).
- Símbolos Especiais (!, @, #, $…).
Enquanto você digita, o sistema mostra se sua senha está FRACA, MÉDIA ou FORTE.
Se você errar a senha 5 vezes, seu usuário será bloqueado por segurança.
Exemplos
- Alterando a senha:
- Mensagem positiva:
- Bloqueio de senha:
Locais:
- Portal de Clientes > Login.
- Portal de Clientes > Esqueci a senha.
- Portal de Clientes > Login > Primeiro Acesso.
Financeiro
Permissão para Efetivar Antecipação Parcial
O botão “Efetivar” para efetuar a baixa parcial na antecipação agora funciona sempre. O controle de estado do botão “Enviar por e-mail” foi modificado e passa a ocorrer apenas se ele estiver visível na página de antecipação. Esta mudança resolve o cenário em que o botão “Efetivar” era desabilitado ao informar um valor, mesmo com o componente “Enviar boleto de antecipação por e-mail” fora de uso na restrição de menu.
Local: Portal de Clientes > Operador / Cliente > Financeiro > Antecipação.
Parâmetros
Emissão de Boletos ERP Banking - Autenticação API Mega
Implementamos uma atualização para reforçar a segurança da comunicação entre o Portal de Clientes e o ERP Banking (APIs Mega), especialmente para clientes que usam o ambiente Senior Cloud.
O que mudou?
A partir de agora, é necessário realizar uma configuração simples no Portal de Clientes para que ele consiga se comunicar com as APIs do ERP Senior Mega utilizando o novo e reforçado mecanismo de autenticação.
Como Configurar a Integração com as APIs Mega
O passo de configuração foi adicionado à tela Integração API Mega no Portal de Clientes:
Para Clientes no Ambiente Senior Cloud
Se o seu ambiente é o Senior Cloud, siga estes passos:
-
Habilite a chave Ambiente Cloud Senior;
-
Preencha os campos obrigatórios:
- Tenant: para encontrar o Tenant ID da sua base (que é único por base de dados), basta acessar o aplicativo Mega Registro no seu ambiente.
Observação
Se você usa as bases de Homologação e Produção no Senior Cloud, o Tenant ID será diferente para cada uma.
- Login Mega e Senha Mega: você precisará de um usuário específico para o consumo das APIs. Para isso, crie ou edite um usuário no sistema e marque a opção Usuário de APIs na tela de cadastro do usuário.
Para Outros Ambientes (On-Premises, etc.)
Se o seu ambiente não é o Senior Cloud:
- A chave Ambiente Cloud Senior deve permanecer desabilitada;
- Apenas preencha o campo Url com o endereço onde as APIs Mega estão publicadas.
Cadastro de Webhooks
A geração de boletos pelo ERP Banking depende de Webhooks para que o Portal de Clientes receba a confirmação de entrada e baixa dos títulos:
Para clientes Senior Cloud
- É necessário abrir um chamado conosco para que possamos realizar o cadastro dos Webhooks em seu ambiente, garantindo que tudo funcione corretamente.
Para os demais Ambientes
- A documentação técnica detalha como você pode cadastrar os Webhooks, utilizando o endereço do serviço IntegraTitulosEntrada da API Mega.
Local: Portal de Clientes > Usuário Administrador > Parâmetros > Integração API Mega.
Funcionalidade: Emissão de boletos ERP Banking.
Integração Portal de Clientes e APIs Mega no Processo ERP Banking
O sistema de comunicação com a API Mega recebeu uma atualização. O processo de geração de boleto via integração ERP Banking agora usa uma conexão para o consumo da API Mega no ambiente Senior Cloud. Este trabalho garante a operação de solicitações de boleto, antecipação e renegociação.
Locais:
-
Configuração em: Portal de Clientes > Acesso Administrador > Parâmetros > Integração API Mega.
-
Solicitação de boleto em:
- Portal de Clientes > Acesso Operador / Cliente > Financeiro > Solicitação de 2ª via de Boleto.
- Portal de Clientes > Acesso Operador / Cliente > Financeiro > Antecipação.
- Portal de Clientes > Acesso Operador / Cliente > Financeiro > Renegociação.
Todos os Módulos
Fiscal
Visualização detalhada de RET por contrato no ERP
O sistema permitirá a confererência dos valores de retenção de tributos (RET) de forma mais clara e rápida. Antes, os valores eram resumidos; agora, você também pode vê-los separados por contrato. Isso facilita a conferência da alíquota (1% ou 4%) e garante que os dados estejam corretos.
Importância e benefícios
- Mais transparência: você pode ver como o valor do RET foi calculado para cada contrato.
- Menos erros: a conferência fica mais fácil e rápida, o que diminui a chance de divergências entre os sistemas.
- Economia de tempo: não é necessário mais fazer a conferência manual, pois a nova ferramenta mostra as informações que eles precisam em um só lugar.
Visão Analítica
Para acessar a Visão Analítica, selecione uma linha no Registro F1800 e dê dois cliques. Na janela de detalhamento, você verá as seguintes informações:
- Contrato.
- Receita.
- Receita Financeira.
- Distrato.
- Valor Base.
- Alíquota (%).
- Valor de Recolhimento.
- Código da Receita.
- Inscrição Imobiliária.
- Data da Apuração.
- Data do Movimento.
- Filial / Empreendimento / Bloco / Unidade.
Você pode usar os filtros da própria coluna e o filtro padrão para organizar a busca. Também é possível exportar as informações para o Excel e ordenar as colunas.
Local: ERP Senior Mega > Todos os Módulos > Fiscal > Tributos > SPED > Lançamentos > EFD Contribuições.
Vimob Web
Administração
Reconhecimento facial na assinatura digital com a DocuSign
Integramos o reconhecimento facial ao fluxo de assinatura digital da DocuSign. Agora, é possível exigir que o signatário valide a identidade dele com biometria facial, o que garante mais segurança e confiabilidade para seus documentos.
Principais Benefícios
- Aumento da segurança e da validade jurídica das assinaturas.
- Redução do risco de fraudes em contratos digitais.
- Atendimento a exigências contratuais ou regulatórias que requerem autenticação forte.
- Melhoria na governança dos processos de assinatura eletrônica.
- Fortalecimento da confiança da empresa no processo digital de formalização de documentos.
O que mudou:
O parâmetro “Exigir Autenticação por Celular aos Signatários?” foi alterado para “Exigir Autenticação aos Signatários”, com as seguintes opções:
- Não: não será exigida autenticação (Padrão do sistema).
- Por Celular: exige autenticação por celular. Esta opção só é apresentada se a sua conta DocuSign tiver o serviço de verificação de identidade com o nome ‘Phone Authentication’ configurado. Veja mais detalhes: How to Enable SMS Delivery for Electronic Signature.
- Por Identidade/Documento: exige que o signatário valide sua identidade usando reconhecimento facial. Esta opção só é apresentada se a sua conta DocuSign tiver o serviço de verificação de identidade com o nome ‘DocuSign ID Verification’ configurado. Veja mais detalhes: Add Identity Verification Configurations.
Para usar essa nova verificação, é necessário que o serviço esteja contratado com a DocuSign.
Local: Vimob Web > Usuário Administrador > Administração > Parâmetros > Assinatura Digital > Integração DocuSign.
⭐ Acesse a documentação completa da Assinatura Digital - DocuSign.
Cadastros
Formas de Pagamento: Exclusão de Importação de Planilha de Manutenção de Valores das Unidades
Agora você pode excluir uma planilha de preços que foi importada. Antes, os dados ficavam no sistema e a única maneira de removê-los era com a ajuda da equipe técnica. Fizemos essa mudança para que você tenha mais controle e possa fazer os ajustes necessários por conta própria.
Principais benefícios:
- Agilidade no processo de correção de preços incorretos.
- Segurança e controle com registro de quem excluiu e quando.
- Transparência ao evitar exposição de dados errados a clientes e equipe.
- Redução de custos operacionais e menor dependência de equipe de TI para ajustes manuais.
Como fazer:
Ao acessar o menu Manutenção por Arquivo XLS, você encontrará a nova opção Excluir para escolher a planilha desejada e confirmar a exclusão.
Local: Vimob Web > Usuário Administrador > Cadastros > Formas de Pagamento > Manutenção de Valores dos Produtos.
⭐ Acesse a documentação completa da Manutenção dos Valores dos Produtos.
Botão “Gerar Login e Senha” no Cadastro de Usuários
Realizamos o tratamento para preencher corretamente os campos de “Login“ e “Senha“ após o acionamento do botão “Gerar Login e Senha“, sem fechar a tela de cadastro.
Local: Vimob Web > Usuário Administrador > Cadastros > Usuários.
Vendas
Indicador de VSO Mensal no Dashboard de Vendas
Para reduzir o tempo de análise e a dependência de cálculos manuais, adicionamos o gráfico de VSO mensal ao seu Painel de Gestão de Vendas. Assim, você acompanha a velocidade de vendas dos seus empreendimentos de forma clara e direta.
Principais benefícios:
- Ajuda a identificar empreendimentos com baixa performance.
- Suporta decisões estratégicas de precificação, marketing e lançamentos.
- Reduz tempo de análise e dependência de cálculos manuais.
- Facilita a comparação de desempenho entre empreendimentos, regiões ou períodos.
Local: Vimob Web > Usuário Vendedor > Vendas > Painel de Gestão Vendas.
⭐ Acesse a documentação completa do Painel de Gestão de Vendas.
Visão Gerencial de Evolução do VGV (Consolidação de Tabelas de Preços/Diferenciais)
Para facilitar o acompanhamento do Valor Geral de Vendas (VGV) dos seus empreendimentos, adicionamos uma nova guia ao Painel de Gestão de Vendas. A “Análise Evolutiva de Preço” mostra de forma clara como o VGV evoluiu ao longo das diferentes tabelas de preço.
O que a nova guia traz?
- Tabela: nome da tabela de preço.
- Mês de Referência: mês de vigência da tabela.
- VGV Total: valor geral de vendas daquela tabela.
- Variação vs. Anterior: variação percentual em relação à tabela anterior.
- Variação Acumulada: exibida no topo da tela, mostra a variação total desde a primeira tabela de preço do empreendimento.
- VGV Inicial / VGV Atual / Incremento Total: valores de destaque no rodapé da tela para uma visão rápida.
Principais Benefícios
- Facilidade para a diretoria: a tela é fácil de ler, o que facilita a apresentação dos resultados para a liderança.
- Análise Rápida: você não precisa mais comparar tabelas manualmente. Agora, a evolução do VGV está à vista em um só lugar.
- Decisões mais seguras: com um histórico consolidado, fica mais simples entender o impacto de cada ajuste de preço e tomar decisões comerciais mais estratégicas.
- Menos trabalho manual: reduza o tempo gasto na extração e organização de dados para relatórios.
Como usar e onde encontrar?
Observação
- O recurso funciona para quem utiliza a Tabela de Diferenciais.
- Para usá-lo, é necessário habilitar a opção Análise Evolutiva de Preço no Perfil de Acesso.
Local: Vimob Web > Usuário Vendedor > Vendas > Painel de Gestão Vendas.
⭐ Confira a documentação completa do Painel de Gestão de Vendas.
Parcela não localizada na Análise Comparativa
A data de vencimento das séries de parcelas agora é mantida corretamente na análise comparativa de propostas, garantindo que a data definida na série seja sempre usada. Esta melhoria resolve a situação anterior, onde propostas com séries de mesmo vencimento e configuradas como “não coincide mensal” não respeitavam a data da série ao gerar a análise comparativa.
Local: Vimob Web > Usuário Vendedor > Vendas > Consultar uma Proposta > Tela de Análise da Proposta > Comparativo.
Sign - Limitação de e-mails duplicados
Devido à restrição para o uso de e-mails repetidos em envelopes de assinatura do Sign, e visando trazer mais clareza — já que antes retornava uma notificação técnica, implementamos uma verificação prévia. Agora, antes de encaminhar ao Sign, o sistema confere a repetição de e-mails entre signatários e responsáveis. Assim, caso encontre duplicidade, é exibida a mensagem: “Existem e-mails duplicados entre os signatários. Por favor, verifique e corrija antes de prosseguir.”
Local: Vimob Web > Usuário Vendedor > Vendas > Edição de Proposta > Minuta > Sign.
Botão Alterar Unidade no Espelho de Vendas
O botão Alterar Unidade no lançamento de propostas agora está habilitado para a troca de unidade em empreendimentos que são loteamento.
Local: Vimob Web > Usuário Vendedor > Vendas > Espelho de Vendas > Lançar Propostas > Cadastro de propostas (forma de pagamento) > Selecionar forma de pagamento > Botão Validar Proposta > Botão Alterar Unidade.
WsPortalVendas / InsereProposta
Cálculo da Comissão: Valor Base
Para a integração de propostas que usa a forma de pagamento (com o tipo de comissão configurado na forma de pagamento), foi modificado o sistema para que o valor base da comissão considere o valor da proposta e não o valor do lote/unidade. Essa mudança garante que o cálculo da comissão seja feito com o montante correto.
Local: API WsPortalVendas / InsereProposta.
5.02.01.39 | 07/11/2025
Carteira de Recebíveis
Esta versão foi gerada para manter a compatibilidade com o ERP Senior Mega. Não foram realizadas implementações ou correções.
Empresarial
Contabilidade
Alterações no parâmetro “Considerar Arredondamento” no Relatório 01) Posição Mensal Comparativa de Saldos
A descrição do parâmetro “Considerar Arredondamento” no Relatório 01) Posição Mensal Comparativa de Saldos foi alterada para “Retirar Arredondamento”, e os valores do parâmetro foram invertidos, a fim de padronizar o comportamento com a tela de Saldo do Contrato.
Local: Mega Empresarial > Empresarial > Contabilidade > Relatórios > Apropriação Imobiliária.
Relatório 06) Contabilização de Baixa de Recebimentos - Aluguéis (R_APOIO_CONTABIL_BAIXAALUGUEL.RPT)
A funcionalidade que mostra a Contabilização de Baixa de Recebimentos de Aluguéis (R_APOIO_CONTABIL_BAIXAALUGUEL.RPT) foi melhorada: o relatório agora só vai mostrar as informações do empreendimento e da filial que você escolheu. Antes, podiam aparecer dados de outros lugares, mas isso foi corrigido.
Local: Mega Empresarial > Empresarial > Contabilidade > Relatórios > Apropriação Imobiliária.
Operações Financeiras
Esta versão foi gerada para manter a compatibilidade com o ERP Senior Mega. Não foram realizadas implementações ou correções.
Portal de Clientes
Aplicativos
E-mail marketing - Processo de envio de mensagens
Na criação de campanhahttps://documentacao.senior.com.br/erp-mega/manual-do-usuario/construcao/carteira-de-recebiveis/configuracoes/carteira-de-recebiveis-configuracoes-parametros/ do E-mail Marketing, quando a listagem de contatos internos e externos era muito extensa, ao clicar no botão para entrar na página de conclusão, ocorria um travamento na página e em alguns momentos retornava a mensagem: “Internal Server Error”. Com isso, modificamos a forma de seleção dos contatos internos e externos para que não ocorra mais o travamento.
Local: Portal de Clientes > Administrador > Aplicativos > E-mail Marketing > Controles > Criar Mensagem.
Vimob Web
Vendas
Validação de Alçada de Aprovação entre Vimob e Approvo
A ordem das aprovações de alçada no Approvo foi ajustada para seguir o mesmo padrão do Vimob. Dessa forma, a lista de quem deve aprovar propostas tem agora a mesma sequência nos dois sistemas, abrangendo os itens: Sinal, Soma do Ato, Até as Chaves, Nas Chaves, Fluxo e Margem de Rentabilidade.
O que foi feito:
- Quem deve aprovar: o sistema agora busca as pessoas que têm uma margem de aprovação menor ou igual ao valor da proposta.
- Sequência de aprovação: a lista agora segue a ordem crescente de margem de aprovação, ou seja, vai da menor margem para a maior.
Local: Vimob Web > Usuário Vendedor > Propostas > Cadastro (Integração com Approvo).
Captura Automática do Prospect
Para garantir que a edição de um prospect na tela de proposta siga as regras, agora, ao editar a ficha de atendimento por essa tela, é validado o perfil de acesso “Captura / Liberação“ (Ficha de Atendimento). Isso garante que o prospect somente seja capturado para o corretor que edita se ele realmente tiver a permissão necessária.
Local: Vimob Web > Usuário Vendedor > Vendas > Propostas > Cadastro ou Edição da Proposta > Selecionar Participante da Proposta > Editar o Prospect > Salvar as alterações.
Ordenação da listagem de empreendimento por quantidade de unidades/lotes disponíveis
A listagem de empreendimentos (visão Card) no Espelho de Vendas agora é organizada pela quantidade de unidades/lotes disponíveis (do maior para o menor). Antes, a ordem era por nome, e empreendimentos sem unidades disponíveis apareciam na frente de lançamentos com unidades para venda.
Local: Vimob Web > Usuário Vendedor > Vendas > Espelho de Vendas.
5.02.01.38 | 21/10/2025
Carteira de Recebíveis
Contratos
Fim da Duplicação do Valor de Sinal em Baixa Parcial
O Campo Padrão CTO_RE_VALOR_SINAL estava duplicando o valor quando tem baixa parcial da parcela de sinal. Sendo assim, realizamos uma correção para considerar apenas uma vez a série da parcela de sinal independente de quantas parcelas filhas existirem.
Local: ERP Senior Mega > Construção > Carteira de Recebíveis > Contratos > Edição de Contratos > Minutas.
/api/Carteira/provaAntecipacaoSac e /api/Carteira/AprovaRenegociacaoSac
Aprovação de Recebíveis: Usuário Buscado Automaticamente
Anteriormente, algumas funções que precisavam do usuário conectado usavam sempre o usuário 31, mas nem todos os clientes têm esse usuário. Agora, o sistema busca o usuário de forma dinâmica, priorizando a conexão com usuários como 1, 31 ou com o nome mega.
Locais:
- /api/Carteira/AprovaAntecipacaoSac/AprovaAntecipacaoSac.
- /api/Carteira/AprovaRenegociacaoSac/AprovaRenegociacaoSac.
Gestão Comercial
Comissões
Compatibilidade de Configurações
O sistema passou a utilizar apenas configurações compatíveis com a versão em uso, garantindo o funcionamento adequado e evitando intercorrências.
Local: ERP Senior Mega > Construção > Gestão Comercial > Comissões > Comissões.
Gestão de Favorecidos e Status
Identificamos a necessidade de aprimorar a visibilidade do campo “agente int” (o agente que recebe o pagamento) e garantir a funcionalidade de sua alteração e integração com o financeiro. Além disso, atendemos à solicitação dos usuários e restauramos a identificação visual por cores na coluna de status da comissão, baseada no novo esquema de cores definido pela equipe de Design.
Ações realizadas
- Todos os locais que usavam o nome “Agente Int” foram alterados para “Favorecido”. Essa mudança garante que o agente que receberá o pagamento seja considerado na integração com o financeiro.
Listagem de Comissões
-
Caso existam comissões que o agente principal da comissão seja diferente do agente favorecido, será apresentada duas colunas de nomes de agente:
- Nome: representa o agente principal do comissão.
- Favorecido: representa o agente que efetivamente receberá o pagamento da comissão.
-
Novo esquema de cores de status: a posição padrão da coluna de Status da comissão foi movida mais para o inicio da tabela e foi adicionado um esquema de cores conforme seu status.
Edição da comissão
- Foi bloqueado a edição do agente principal (Corretor). Esta ação foi necessária para melhor controle de salto de comissões por agentes, caso seja necessário alterar o agente principal da comissão o fluxo correto é excluir a comissão e fazer a inserção da comissão para o agente correto.
- Foi alterado a nomenclatura do campo Agente int para Favorecido, ao editar este campo, ao realizar a integração da comissão com o financeiro, será considerado este agente no pagamento.
Local:
- ERP Senior Mega > Construção > Gestão Comercial > Comissões > Comissões.
- ERP Senior Mega > Construção > Gestão Comercial > Comissões > Comissões > Editar.
Portal de Clientes
Esta versão foi gerada para manter a compatibilidade com o ERP Senior Mega. Não foram realizadas implementações ou correções.
Vimob Web
Esta versão foi gerada para manter a compatibilidade com o ERP Senior Mega. Não foram realizadas implementações ou correções.
5.02.01.37 | 14/10/2025
Carteira de Recebíveis
Cadastros
Filtro de Data em Cadastro para Limitadores de Taxas
Mudamos a maneira como o filtro na tela de Cadastro para Limitadores de Taxas funcionava internamente. Com essa alteração, ao clicar em “Atualizar”, o sistema passa a respeitar os filtros de data e de contratos, exibindo os contratos corretos sem precisar selecionar um status do contrato primeiro.
Local: ERP Senior Mega > Construção > Carteira de Recebíveis > Cadastros > Limitadores de Taxas.
Configurações
Mudança na descrição de Parâmetro de VM de Juros em Contratos com Reajuste Anual
O campo do parâmetro de Valor de Mercado (VM) de Juros em contratos com reajuste anual foi alterado na tela de Parâmetros para “VM de Juros TP/SAC contabilizados como”, e agora inclui as opções: “VM de Juros” e “VM de VO”. Essa mudança torna a função do parâmetro fácil de entender, evitando que ele seja alterado de forma errada e cause divergências nos cálculos.
Local: ERP Senior Mega > Construção > Carteira de Recebíveis > Configurações > Parâmetros.
Contratos
Valor líquido após a aprovação da Antecipação
A mudança feita garante que, após a antecipação ser aprovada, o valor líquido exibido na tela principal e na edição do registro será o valor armazenado no sistema, deixando de ser recalculado. Assim, o valor que o usuário vê será sempre o mesmo em todas as partes do sistema, o que resolve a diferença de valores que aparecia antes e padroniza a informação após a aprovação da antecipação.
Local: ERP Senior Mega > Construção > Carteira de Recebíveis > Contratos > Contratos > Guia Antecipações.
Integrações
Reconhecimento correto de valor na baixa de Antecipação com Carta de Crédito
A rotina de agendamento de planilhas para baixa de antecipação com carta de crédito foi modificada. A alteração faz com que o sistema verifique a aprovação da antecipação, garantindo o registro correto da baixa. Assim, o valor da carta de crédito agora é reconhecido de forma precisa nas planilhas, garantindo a exatidão das informações financeiras.
Local: ERP Senior Mega > Construção > Carteira de Recebíveis > Integrações > Agendar Planilhas.
Cálculo Correto de Valor Proporcional (Pró-rata) em Contratos com Prorrogação Renegociada
A rotina de cálculo dos valores de contrato foi melhorada para lidar com situações de prorrogação. O que foi feito foi garantir que o sistema use o valor da renegociação da prorrogação, e não o valor original dela, ao fazer o cálculo proporcional (pró-rata). Isso assegura que o valor final apropriado esteja correto, especialmente quando ocorrem múltiplas prorrogações e renegociações em um contrato.
Local: ERP Senior Mega > Construção > Carteira de Recebíveis > Integrações > Agendar Planilhas.
Relatórios
Cálculo de Valores Corrigidos em Relatório de Rescisões e Acordos
Inserimos uma regra no sistema para garantir que, se um campo importante para o cálculo estivesse vazio, ele fosse tratado como “N”. Com isso, o valor corrigido das parcelas no relatório de Atualização de Valores para Rescisões e Acordos (Modelo I) passa a ser calculado de forma correta com base no índice e na data de baixa.
Local: ERP Senior Mega > Construção > Carteira de recebíveis > Relatórios > Operacionais.
api/Carteira/Boleto
Atualização no Processamento de Boletos (Itaú)
Implementamos uma atualização nos boletos para o banco Itaú para garantir que os valores e as regras de correção respeitem sempre as configurações que você definiu no seu portal de clientes. Isso traz mais segurança e precisão nos pagamentos, evitando que o valor do boleto seja corrigido indevidamente.
Local: Api de Boleto da Carteira de Recebíveis (/api/Carteira/Boleto).
Global Construção
Estruturas
Salvamento do valor m² na edição de múltiplas unidades
Na área de Estruturas de Unidades, a rotina de alterar várias unidades não estava salvando as mudanças feitas, como a do valor do metro quadrado (m²), porque uma checagem do campo “Empreendimento disponível no Portal de Vendas?” impedia a gravação; essa checagem foi removida, pois não é mais usada, o que permitiu que as alterações realizadas na edição de várias unidades agora sejam salvas corretamente na estrutura do empreendimento.
Local: ERP Senior Mega > Construção > Global Construção > Cadastros > Estruturas > Unidades.
Validação de Data de Entrega Repetida em Bloco
A solução faz com que a mensagem completa que avisa que a data de entrega está repetida — “Erro [TDM_GlobalDBM_Server.Pr_EntregaObraReal_] Registro já existente na tabela DBM_ENTREGA_OBRA_REAL” — apareça na hora em que o dado é digitado, e não ao salvar. Assim, é possível corrigir a data na hora e também excluir a data recém-inserida.
Local:
- ERP Senior Mega > Construção > Global Construção > Cadastros > Estruturas > Guia Blocos
- Barra Lateral Direita > Recebíveis > Guia Entrega (Dt. Referência Juros) ou
- Editar > Guia Entrega (Dt.Entrega Real).
Integração Portal de Repasse
Tabela OPF_TMP_INTEGRA_EMPREENDIMENTO
Aumento de Espaço em Campo para Integração de Repasses
O processo de integração do Portal de Repasses foi modificado ao aumentar o espaço de caracteres do campo SPE na área de integração. Isso resolve a limitação anterior, permitindo que a integração de dados dos empreendimentos seja concluída sem interrupções.
Local: Tabela OPF_TMP_INTEGRA_EMPREENDIMENTO.
Operações Financeiras
Processo Associativo
Acesso à guia de “Correção Sobre o Saldo Devedor”
O acesso à guia “Correção Sobre o Saldo Devedor” no Processo Associativo foi restabelecido. Eliminamos uma repetição na rotina do sistema que tentava iniciar a atualização da tela duas vezes, garantindo que a guia seja carregada corretamente.
Local: ERP Senior Mega > Construção > Operações Financeiras > Processo Associativo > Demanda > Fluxo Previsto Realizado / Guia Correção sobre saldo devedor.
Portal de Clientes
Cadastros
Atualização do Andamento da Obra no Homepay
O Andamento da Obra não estava sendo atualizado no Homepay porque a rotina de replicação do Portal de Clientes não criava as ligações necessárias (dependências) e não gerava a pendência de atualização no aplicativo. Com isso, modificamos a rotina de replicação e agora o Andamento da Obra é atualizado corretamente no Homepay.
Local: Portal de Clientes > Administrador > Cadastros > Andamento da Obra.
Financeiro
Consideração do zero à esquerda para Boletos Sicoob no Portal de Clientes
Para aprimorar a emissão de seus boletos, implementamos uma melhoria no Portal de Clientes. Antes, ao tentar emitir a segunda via de boletos do banco Sicoob usando a carteira cadastrada com um zero à esquerda (exemplo: ‘01’), o sistema impedia a ação e apresentava a mensagem: “Carteira não implementada: 01.” Agora, o sistema passa a reconhecer o zero à esquerda no campo carteira. Assim, você pode gerar seus boletos sem travas, independentemente de a carteira ser ‘01’ ou ‘1’.
Local: Portal de Clientes > Visão Cliente ou Operador > Financeiro > Solicitação de 2ª via de boleto.
Manutenção do “Nosso Número” em Boletos do ERP Banking
O sistema foi melhorado para garantir que o número de identificação do título (“Nosso Número”) não seja perdido ao receber boletos do ERP Banking, mesmo quando o parâmetro “Gera Nosso Número” está desabilitado no contrato bancário. Para isso, mudamos a regra interna que verifica esse número.
Local: Portal de Clientes > Visão Cliente ou Operador > Financeiro > Solicitação de 2ª via de boleto.
Status de Parcela (Geração “Nosso Número”)
Otimizamos o sistema para que as configurações de relatórios sejam salvas de forma estável, independentemente da visualização da coluna “Análise de Crédito”. Também aprimoramos o Portal do Cliente, garantindo que parcelas sem o “Nosso Número” fiquem como “em processamento”, o que torna a emissão de boletos mais segura. Por fim, corrigimos o relatório de boletos para que o “Valor total do boleto” mostre sempre o valor exato, sem somar várias vezes em casos de segunda via ou renegociação.
Local: Portal de Clientes > Operador > Financeiro > Solicitação de 2ª via de boleto.
Vimob Web
Administração
Parâmetros - Configuração da liberação dos Relatórios
Otimizamos o sistema para salvar as configurações de quais status podem emitir relatórios no Vimob, mesmo quando a coluna “Análise de Crédito” não está visível na tela. Dessa forma, a personalização dos relatórios ficou mais estável e consistente, independentemente da forma como a Análise de Crédito está configurada.
Local: Vimob Web > Usuário Administrador > Administração > Parâmetros > Propostas.
Vendas
Bloqueio na Alteração de Tipo de Pessoa Após Conversão em Agente
Para impedir a troca incorreta do tipo de pessoa de um cliente (como de Jurídica para Física) após ele se tornar um agente, bloqueamos o campo que define o tipo de pessoa, garantindo assim que os dados de documento (CPF ou CNPJ) permaneçam válidos e acessíveis, e não sejam perdidos.
Local: Vimob Web > Usuário Vendedor > Vendas > Ficha de Atendimento.
Assinatura Digital - Ordem de envio de Comprador e Participantes
A ordem de assinatura do Sign não estava sendo respeitada para os Compradores e Participantes. Com a correção a ordem de assinatura passou a ser respeitada conforme a parametrização realizada no perfil administrativo.
Local: Vimob Web > Usuário Vendedor > Propostas > Minutas / Sign ou Docusign.
Atualização Campos - Relatório de Comissões
As informações abaixo do manual do Relatório de Comissões foram atualizadas:
-
Campos Removidos:
- Comissão Paga (Valor Baixado).
- Data Pagamento.
- Comissão à Pagar
-
Campos Inseridos:
- Saldo da AP: saldo em aberto da comissão a pagar.
- Status:
- Pago: se o saldo estiver zerado, quer dizer que a comissão foi paga.
- Em Aberto: se o saldo estiver diferente de zero, quer dizer que ainda tem uma valor a ser pago, ou seja, o status daquela AP é Em Aberto.
Local: Vimob Web > Usuário Vendedor > Relatórios > Comissões.
5.02.01.36 | 22/09/2025
Carteira de Recebíveis
Contratos
Baixa de Parcelas - Tratamento realizado para encargos em boletos web pagos em atraso
Para deixar sua rotina mais fácil, agora, em caso de boletos gerados pelo portal pagos em atraso, o valor dos encargos calculados pelo banco serão adicionados no campo “Atraso”.
Com esse tratamento não será mais gerada a carta de crédito com o valor dos encargos.
Local: Construção > Carteira de Recebíveis > Contratos > Parcelas.
Filtro de Contratos
Aprimoramos o filtro de contratos para que o sistema diferencie os contratos cancelados que também tinham termos cancelados. Dessa forma, a mensagem “ORA-01422: a extração exata retorna mais do que o número solicitado de linhas ORA-06512” não é mais exibida, garantindo que você visualize todas as informações de forma precisa.
Local: ERP Senior Mega > Construção > Carteira de Recebíveis > Contratos > Contratos > Botão Outros > Filtra Contrato.
Renegociação - Vigência correção empreendimento entregue
Ao renegociar contratos de empreendimentos entregues, o sistema passa a considerar a data da renegociação como a data de vigência para o fator de correção, o que garante que a correção dos valores seja aplicada corretamente. Assim, elimina a necessidade de ajustes manuais e traz mais agilidade para o processo de renegociação.
Local: ERP Senior Mega > Construção > Carteira de Recebíveis > Contratos > Contratos > Guia Renegociação > Inserir Renegociação > Guia Proposta > Inserir Prospota > Grid Correções.
Baixa de Parcelas: Data da baixa maior que a data de geração
O sistema agora verifica a data de baixa das parcelas, garantindo que não seja menor que a data de criação. Isso assegura maior controle e precisão nos registros, prevenindo que parcelas sejam baixadas com datas incorretas.
Local: ERP Senior Mega > Construção > Carteira de Recebíveis > Contratos > Contratos > Parcelas > Baixa em Massa.
Cadastro de Termos em Contratos
A funcionalidade de cadastro de termos em contratos foi melhorada. Com esta mudança, ao inserir um novo termo, a data é preenchida corretamente de forma automática, o que evita erros e a necessidade de ajustes manuais. Isso garante um processo mais ágil e sem interrupções.
Local: ERP Senior Mega > Construção > Carteira de Recebíveis > Contratos > Aba lateral azul > Termos > Inserir.
Data de Propostas
Ao inserir uma proposta, o sistema não mostrará mais a mensagem “A data não pode ser menor ou igual a data de fechamento do módulo”. Isso ocorria por causa de um detalhe na data que impedia o processo de continuar. Então, as propostas serão inseridas normalmente, mesmo que o módulo tenha uma data de fechamento.
Local: ERP Senior Mega > Construção > Carteira de Recebíveis > Contratos > Proposta sem Análise > Inserir Proposta.
Integração Bancária
Automatização do processo de retorno bancário
Para otimizar ainda mais as suas operações, automatizamos o processo de retorno bancário, trazendo mais agilidade, segurança e controle.
Principais Benefícios
- Menos Retrabalho: diga adeus à intervenção diária.
- Independência Operacional: reduza a dependência de um operador.
- Mais Automatização: facilite a programação de processos.
- Transparência Total: acesse um registro completo do que foi processado.
- Redução de Esforço Manual: minimize o trabalho operacional e erros.
- Rastreabilidade Aprimorada: acompanhe cada etapa com clareza.
- Maior Confiabilidade e Agilidade: processamento mais rápido e seguro.
- Potencial de Agendamento: prepare-se para integrações futuras.
- Escalabilidade: expanda operações sem sobrecarga da equipe.
Como ativar?
Para utilizar a funcionalidade, criamos o parâmetro por filial: Processar retorno bancário automaticamente, que permite ativar ou desativar a automatização conforme a sua necessidade específica ou o contexto de cada operação.
Log de Execuções Automáticas
Desenvolvemos uma nova tela que permite a visualização detalhada do log de execuções automáticas. Nela, você poderá consultar informações essenciais como:
- Data e hora exatas do processamento.
- Status da operação (sucesso, falha, etc.).
- Mensagens de erro, caso ocorram, para rápida identificação e solução.
- Identificação de quem executou (para os casos de execuções manuais).
Locais
Acesse a funcionalidade e a configuração nos seguintes locais:
- Construção > Carteira de Recebíveis
- Integração Bancária > Processa envio e retorno.
- Integração Bancária > Monitoramento > Log Retorno Bancário - Títulos Carteira.
- Configurações > Parâmetros.
⭐ Confira a documentação completa:
Empresarial
Contabilidade
Apropriação Societária POC - Contabilização do valor de Distrato de Termo Contratual para unidade com Investidor
O sistema agora foi modificado para que os valores de distrato de contrato não sejam mais contados junto com o que foi recebido no mês, especificamente no Relatório S07. Isso faz com que o relatório mostre os números certos, o que facilita ver e entender a situação dos pagamentos.
Local: ERP Senior Mega > Empresarial > Contabilidade > Relatórios > Apropriação Imobiliária > (Relatório S07) Mapa de Saldos Clientes X Adiantamentos.
Gestão Comercial
Comissões
Pagamento de comissões somente com conta ativa
O sistema foi atualizado para que, na hora de pagar as comissões, você só possa escolher contas que estão ativas. Essa mudança torna o processo de pagamento mais fácil e seguro.
Local: ERP Senior Mega > Construção > Gestão Comercial > Comissões > Comissões > Integrar.
Cadastro de Comissão
O sistema de Comissões foi modificado para que você possa escolher apenas uma proposta pendente ao lançar uma nova comissão, sem ter que selecionar todas de uma só vez. Isso torna o processo de lançamento mais rápido e simples.
Local: ERP Senior Mega > Construção > Gestão Comercial > Comissões > Comissões > Inserir.
Global Construção
Cadastros
Estruturas - Cópia de blocos inclui confrontação das unidades e garagens
O sistema de cópia de blocos passa a incluir a guia Confrontação de unidades e garagens. Isso garante que a informação seja preenchida de forma automática e precisa, agilizando o trabalho e facilitando o preenchimento das informações.
Local: ERP Senior Mega > Construção > Global Construção > Cadastros > Estrutura > Bloco > Inserir > Inserir um Bloco a partir de outro.
Fluxo dos Módulos
Ativação Módulo Comercial
A tela de “Fluxo do Gestão Comercial” agora tem um controle de licença. Se o cliente não possuir a licença do módulo, a tela será exibida em modo de somente leitura, não permitindo ações sem permissão.
Local: ERP Senior Mega > Construção > Global Construção > Fluxo dos Módulos > Gestão Comercial.
Portal de Clientes
Cadastros
Data de Expiração de Senha: inserção de datas futuras
Agora é possível definir uma data futura para a expiração da senha nos cadastros de Usuários Operacionais. Para isso, o sistema foi atualizado para aceitar a data informada, o que garante mais flexibilidade para o seu controle de acessos.
Local: Portal de Clientes > Usuário Administrador > Cadastros > Usuários Operacionais.
Financeiro
Extrato Financeiro - Envio Rápido
Visando otimizar sua rotina, agora, o envio do extrato financeiro para seus clientes está muito mais fácil: com apenas poucos cliques, o processo é feito diretamente pelo Portal de Clientes. Basta configurar e começar a desfrutar da praticidade!
Benefícios
- Otimização do tempo e simplificação da operação: seus colaboradores não precisarão mais baixar o extrato, anexá-lo a um e-mail e enviá-lo manualmente.
- Mais eficiência e agilidade: garanta um dia a dia de trabalho com processos mais eficientes.
Como funciona?
No Portal de Clientes, ao acessar o Extrato Financeiro, você encontrará o novo botão “Enviar por E-mail” abaixo do botão “Imprimir Extrato”.
Ao clicar nele, será exibido um pop-up contendo os seguintes campos:
- Data base: data base que será utilizada para emissão do extrato.
- Enviar para:
- Cliente: este campo será automaticamente preenchido com o e-mail do cliente que está acessando o portal. Em caso de participante, o e-mail dele será carregado.
- Outros: “Enviar com cópia para” para adicionar outros destinatários, se necessário.
Configurações e Restrições
A funcionalidade conta com as seguintes configurações
- Envio para participantes: é possível configurar o parâmetro “Enviar extrato por email também aos participantes do contrato?” em Parâmetros > Parâmetros Gerais > Guia Extrato.
- Restrição de Menu: criamos o item “Botão de Envio de Extrato por E-mail” nas telas de Restrição de Menu (Configurações > Restrição Menu - Menu Padrão do Operador e Menu Padrão do Cliente). Isso permite que usuários com perfil de administrador controlem a exibição do botão “Enviar por E-mail” conforme a necessidade de cada usuário.
Menu Padrão Operador
Menu Padrão Cliente
Local: Portal de Clientes > Usuário Operador > Financeiro > Extrato Financeiro.
⭐ Confira a documentação completa
Limitadores de taxas para antecipação de parcelas
Agora, a aplicação de descontos em antecipações ficou mais fácil. Implementamos uma melhoria que permite ao Administrador definir um limite máximo de taxa de desconto para operadores e não há necessidade de sincronização no Portal de Cliente a cada ajuste.
Principais Benefícios
- Mais Agilidade: operadores podem aplicar descontos de forma mais rápida, sem depender de configurações externas e sincronização.
- Mais Controle: o Administrador define um limite seguro para as taxas de desconto, mantendo total controle sobre as operações.
- Eficiência: simplifica o fluxo de trabalho, otimizando o tempo da sua equipe.
Como usar?
Para usar a nova funcionalidade, siga os passos abaixo:
- Habilitação do Usuário: o Administrador deve acessar Cadastros > Usuários Operacionais e, no perfil do usuário (Operador ou Administrador/Operador), ativar a opção “Permitir alteração da taxa de desconto na antecipação?”.
Usuário Operador
Usuário Administrador/Operador
- Configuração dos Limites: para definir os limites de desconto, o Administrador deve ir em Parâmetros > Parâmetros Gerais > Antecipação e inserir os valores desejados.
Local da Implementação:
- A nova função está disponível em Financeiro > Antecipação. Quando um operador habilitado acessar a Simulação de Antecipação de Parcelas, o campo Taxa se tornará editável, permitindo a aplicação de descontos dentro dos limites pré-definidos.
⭐ Para mais detalhes, confira as documentações completas:
Solicitação de Boletos: Atualização do status
Agora, assim que você faz a solicitação de um boleto, o status muda imediatamente para “Boleto em processamento”. Essa mudança garante que você veja o status correto na tela, sem precisar esperar o registro no sistema principal.
Local: Portal de Clientes > Acesso Cliente ou Operador > Financeiro > Solicitação de 2ª via de boleto.
Operações
Repasse Associativo: busca de parcelas
O sistema foi melhorado para que, mesmo com o parâmetro “Sincroniza para o Portal as parcelas de Repasse Associativo?” desabilitado, a busca por parcelas considere todos os contratos cadastrados no Repasse Associativo. Com essa mudança, você terá certeza de que as parcelas corretas serão encontradas no Portal, tornando o processo mais seguro e completo.
Local: Portal de Clientes > Usuário Administrador > Operações > Sincronização das Bases.
Parâmetros
Cobrança - Atualização do CEP no cadastro do cedente
O processo de atualização do CEP no cadastro de cedente foi aprimorado. Com esta mudança, o sistema passou a aceitar o novo formato do campo que recebe o CEP. Como resultado, o endereço na sua página de cobrança será preenchido corretamente após a alteração.
Local: Portal de Clientes > Usuário Administrador > Parâmetros > Cobrança.
WSPortalClientesAPI
Processo de busca de e-mails para recuperação de senha
O processo de busca de e-mails para recuperação de senha foi aprimorado. Com esta mudança, o sistema passou a considerar o e-mail sem diferenciar letras maiúsculas de minúsculas. Assim, a busca pelo usuário acontece de forma consistente, permitindo que a recuperação de senha funcione, independentemente da capitalização utilizada no cadastro ou na solicitação.
Local: API WsPortalClientesAPI > Serviço EsqueciMinhaSenha.
Vimob Web
Acesso ao sistema / Login
Melhoria de Segurança: Troca de senhas simples/padrão obrigatória
Para aumentar a segurança dos seus dados, todos os usuários que utilizam senhas consideradas simples/padrão precisarão criar uma nova senha mais forte.
Benefícios
- Aumento da segurança de acesso ao sistema.
- Redução de riscos com senhas padrão ou temporárias.
- Melhoria na experiência e confiança dos usuários.
- Adequação a práticas recomendadas de segurança da informação.
O que muda para você?
Se sua senha atual for considerada simples/padrão, ao fazer login no Vimob, uma tela será exibida, pedindo para ser criada uma nova senha.
Importante
Não será possível usar o sistema até que a nova senha seja criada com sucesso.
Local: Acesso ao Vimob (com senha simples/padrão).
Administração
Configuração da Assinatura Digital Sign
Priorizamos a agilidade e segurança dos seus processos. Por isso, anunciamos esta novidade na Assinatura Digital Sign, que trará mais flexibilidade e controle para sua empresa!
Por que realizamos esta mudança?
A implementação da obrigatoriedade de apresentação de assinatura/rubricas no documento digital gerou um impacto em alguns de vocês, que já utilizavam a assinatura digital apenas com a confirmação por e-mail. Nosso objetivo é aprimorar sua experiência, permitindo que você personalize o processo de assinatura de acordo com as necessidades do seu negócio e dos seus clientes.
Principais benefícios
- Configuração Personalizada: você poderá escolher como a assinatura digital Sign irá funcionar: se apenas com a confirmação de código por e-mail ou se apresentará também a caixa para assinatura/rubricas no documento.
- Controle Total: defina detalhes importantes como a solicitação de geolocalização, a confirmação de leitura obrigatória, a opção de assinatura manuscrita e o prazo de validade dos envelopes de assinatura. Tudo para garantir a segurança e a conformidade que você precisa.
- Fluxo de Trabalho Otimizado: adapte o processo de assinatura digital às suas necessidades específicas, eliminando atritos e garantindo um fluxo mais eficiente e personalizado.
O que alteramos no sistema?
Criamos uma tela de configuração de parâmetros para a assinatura digital Sign. As novas opções estão disponíveis em Parâmetros da Assinatura Digital > Guia Sign > Guia Assinatura.
Parâmetros
Comportamento assinatura:
- Prazo de validade dos envelopes (dias): determine por quantos dias o envelope estará disponível para os envolvidos assinarem. Caso passe deste prazo, o envelope será cancelado.
- Geolocalização durante assinatura: escolha o tipo de geolocalização solicitada na hora de assinatura podendo ser 3 tipos:
- Não Solicitada: não será solicitada a geolocalização do navegador na hora da assinatura.
- Opcional: será solicitada a geolocalização para o navegador, sendo possível recusar e continuar com a assinatura se desejado.
- Obrigatória: será possível finalizar o processo de assinatura apenas se a geolocalização do navegador estiver liberada pelo usuário.
- Utiliza assinatura manuscrita: habilite o processo de desenho de assinatura. Caso marcado, o assinante necessitará desenhar sua assinatura, caso contrário os diálogos não serão apresentados.
- Visualização obrigatória: determine se o assinante deverá ler o documento até o final e marcar um check de confirmação de leitura.
Local: Vimob Web > Usuário Administrador > Administração > Parâmetros > Assinatura digital > Guia Sign > Guia Assinatura.
⭐ Confira a documentação completa da Assinatura Digital Sign.
Campo Margem de Gordura agora é Percentual Adicional Fixo em Tabelas de Diferenciais e Manutenção de Valores dos Produtos
Temos uma novidade para facilitar ainda mais o seu dia a dia no Vimob Web! Para evitar confusões e garantir mais clareza, renomeamos o campo Margem de Gordura para Percentual Adicional Fixo.
Essa mudança, que vai tornar o preenchimento e a precificação ainda mais diretos, acontece em dois lugares:
- Cadastro de Tabelas de Diferenciais
- Manutenção de Valores dos Produtos
Benefícios
- Menos dúvidas sobre a função do campo.
- Melhor usabilidade e um preenchimento mais intuitivo.
- Mais precisão nos seus cálculos de precificação.
- A eliminação de ambiguidades, o que torna a precificação mais exata.
- Uma comunicação mais alinhada, pois o nome reflete exatamente o que o sistema faz.
Observação
Não há necessidade de processos ou parametrizações prévias para esta alteração. Basta estar na versão que ela foi contemplada.
Locais:
- Vimob Web > Usuário Administrador > Cadastros > Formas de Pagamento
- Tabelas de Diferenciais.
- Manutenção de Valores dos Produtos.
⭐ Confira a documentação completa:
Relatórios
Conceito do campo Imobiliária no Relatório Análise VGV
Atualizamos o conceito do campo Imobiliária no manual do Relatório Análise VGV. Este campo exibe o nome do Representante da venda, com base nas regras de comissionamento (Tipo de Comissão).
Local: Vimob Web > Relatórios > Relatório Análise VGV.
Vendas
Indicadores de Diferença em Valor e Percentual nas Propostas
Para otimizar sua experiência e garantir uma visão 360° das suas negociações, você agora poderá visualizar simultaneamente as diferenças em valor monetário e percentual entre a proposta e a Forma de Pagamento.
Principais benefícios
- Análise de propostas mais clara, ágil e informativa: tome decisões embasadas em um panorama completo, com todas as informações que você precisa.
- Redução de dúvidas e retrabalho no processo de aprovação: minimize erros e otimize seu tempo, garantindo um fluxo de trabalho mais eficiente.
- Comunicação mais completa nas notificações por e-mail: receba informações cruciais de forma mais abrangente, facilitando a compreensão.
- Eliminação da ambiguidade no uso de indicadores: diga adeus às dúvidas sobre qual métrica usar, tendo ambas as perspectivas à sua disposição.
Onde você verá essa mudança?
Essa funcionalidade estará disponível nas seguintes etapas:
- Tela de lançamento da proposta: tenha a visão completa desde o início.
- Tela de análise da proposta: aprofunde sua avaliação com dados mais ricos.
- Tela de aprovação (Comparativo) da proposta: compare com maior precisão antes de aprovar.
- Tela de aprovação do Approvo: sua plataforma de aprovação agora com informações detalhadas.
- Notificações por e-mail (através de tags): receba comunicações mais completas e sem ambiguidades.
Importante
Para utilizar essa funcionalidade, é necessário habilitar a opção Exibir diferença em percentual e valor monetário no Perfil de Acesso.
Exemplo Propostas
Exemplo Notificações por e-mail (através de tags)
Local: Vimob Web > Usuário Vendedor > Vendas > Propostas.
Grid de Condição Original na tela de proposta comercial
Para otimizar sua experiência e garantir total transparência nas negociações, implementamos uma nova área na tela da proposta comercial. Ao selecionar uma unidade, você verá as condições originais da tabela de preços de forma clara e não editável.
Como usar?
Basta clicar no botão Ver forma de pagamento padrão na tela para acessar essas informações.
Por que essa mudança é importante?
Antes, sabíamos que a flexibilidade para ajustar as propostas era fundamental, mas as modificações sobrescreviam os dados originais, dificultando a consulta e comparação das condições iniciais. Agora, com a nova área, você sempre terá uma referência confiável.
Principais Benefícios
- Comparação Clara: compare de forma simples e direta a proposta negociada com as condições originais, garantindo uma visão completa para todos.
- Segurança nas Negociações: aumentamos a segurança das suas operações, minimizando dúvidas e desencontros de informações.
- Informação Preservada: as condições iniciais estarão sempre disponíveis para consulta.
- Experiência Aprimorada: oferecemos uma fonte de referência confiável que melhora sua experiência durante a negociação.
Essa alteração está disponível na tela de lançamento da proposta e não exige nenhum processo ou configuração prévia.
Local: Vimob Web > Usuário Vendedor > Vendas > Propostas.
5.02.01.35 | 25/08/2025
Carteira de Recebíveis
Contratos
Distrato/Distrato de Cobrança disponível
A opção de “Distrato” não era ativada para o primeiro contrato de aluguel da lista, impossibilitando o uso para quem tinha somente um contrato. Por isso, a visibilidade da opção foi alterada para que ela apareça mesmo quando houver apenas um único contrato na tela.
Local: ERP Senior Mega > Construção > Carteira de Recebíveis > Contratos > Contratos.
Relatórios
Exibição de parcelas no relatório Boletim de Recebimentos (R_CAR_Boletim_Recebimento.rpt)
O relatório Boletim de Recebimentos (R_CAR_Boletim_Recebimento.rpt) não mostrava as parcelas que tinham vencimento dentro do período filtrado, caso a data de baixa estivesse fora desse período. Com isso, o filtro foi ajustado para que as parcelas sejam exibidas com base na data de vencimento, independente da data de baixa.
Local: ERP Senior Mega > Construção > Carteira de Recebíveis > Relatórios > Operacionais.
Portal de Clientes
Cadastros
Vimob Web
Vendas
Relatório Pedido de Reserva
O relatório “Pedido de Reserva” apresentava o valor presente com um cálculo incorreto, incluindo o valor de arredondamento. Com isso, o cálculo do valor nominal e futuro no relatório foi corrigido.
Local: Vimob Web > Usuário Vendedor > Vendas > Consulta de Propostas e Minuta / Acessar uma proposta, clicar no botão Relatórios e emitir o relatório Pedido de Reserva.
5.02.01.34 | 18/08/2025
Carteira de Recebíveis
Contratos
Baixa Parcial de Parcelas Importadas
Baixa parcial em parcelas importadas não estava salvando o código da parcela origem na filha.
Corrigimos para que em caso de baixas parciais o código da parcela importada seja replicada para as parcelas filhas.
Local: ERP Senior Mega > Construção > Carteira de Recebíveis > Contratos > Parcelas > Baixar.
Gravação de Valores de Baixa Parcial
Em casos de parcelas importadas, baixas parciais não estão salvando os valores nas parcelas filhas.
Realizamos a sincronização do cálculo de percentual de baixa parcial.
Local: ERP Senior Mega > Construção > Carteira de Recebíveis > Contratos > Parcelas.
Integrações
Contabilização de Correção de Distrato
Movimento de correção de parcela de distrato não era apresentado.
Corrigimos o filtro para permitir que os movimentos de correção de distrato sejam corretamente incluídos na planilha, mesmo quando a data de vencimento for no futuro. Agora, esses valores serão apresentados sem falhas.
Local: ERP Senior Mega > Construção > Carteira de Recebíveis > Integrações > Distrato de Contratos.
Portal de Clientes
Esta versão foi gerada para manter a compatibilidade com o ERP Senior Mega. Não foram realizadas implementações ou correções.
Vimob Web
Vendas
Valor de séries com TP no campo de pesquisa CMR_SERIES_PROPOSTA_MODII
Ao usar o campo de pesquisa CMR_SERIES_PROPOSTA_MODII para gerar a minuta de uma proposta, o valor total da série era exibido incorretamente, principalmente em casos com juros e arredondamento.
Corrigimos o cálculo interno desse campo. Agora, o valor total de cada série será exibido com precisão, garantindo que as minutas sejam geradas com as informações financeiras corretas.
Local: Vimob Web > Usuário Vendedor > Vendas > Consulta de Propostas e Minuta / Ao gerar uma minuta de uma proposta que tenha o campo de pesquisa CMR_SERIES_PROPOSTA_MODII.
5.02.01.33 | 11/08/2025
Carteira de Recebíveis
Relatórios
Ajuste Emissão Relatório Parcelas em Atraso por Contrato (R_CAR_Inadimplencia_Contrato_rpt)
Ao emitir o relatório Parcelas em Atraso por Contrato (R_CAR_Inadimplencia_Contrato_rpt) por Holding, foi identificada uma lentidão.
Mudamos a forma como o sistema busca os dados. Isso fez com que o relatório fosse gerado de forma muito mais rápida e eficiente.
Local: ERP Senior Mega > Construção > Carteira de Recebíveis > Relatórios > Relatórios Operacionais.
Operações Financeiras
Processo Associativo
Ajuste Melhoria no sistema – Baixas no Processo Associativo
Acontecia um problema ao tentar gerar o Fluxo Previsto Realizado.
Ajustamos essa parte do programa. Agora, a atualização é feita corretamente, sendo possível gerar o fluxo.
Local: ERP Senior Mega > Construção > Operações Financeiras > Processo Associativo > Demanda > Fluxo Previsto Realizado.
Portal de Clientes
Ajuda
Ajuste Portal de Clientes - Link Ajuda
Endereço de ajuda estava desatualizado após migração da base de conhecimento para o domínio Senior.
Atualizamos os endereços do menu Ajuda para o Homepay e Portal de Clientes.
Local: Portal de Clientes > Acesso Administrador, Operador e Cliente > Menu Ajuda.
Financeiro
Ajuste Envio de boletos por e-mail: O sistema foi aprimorado para registrar com sucesso mensagens de log maiores
Quando a mensagem de inconsistência de envio de e-mail excedia 1000 caracteres, o log não é gravado na tabela de envio de boletos.
Alterado o limite do campo que grava a mensagem de inconsistência do envio do boleto.
Local: Portal de Clientes > Acesso Operador / Cliente > Financeiro > Solicitação de 2ª via de boleto.
Ajuste Atualização do valor da parcela no Portal, após a alteração de vencimento
O sistema mostrava valores desatualizados para juros e multas após alteração da data de vencimento de um boleto. Isso acontecia porque o cálculo não era feito na hora, fazendo com que o cliente visse informações antigas.
Corrigimos o sistema para recalcular os valores de juros e multas sempre que é realizada a consulta da segunda via. Assim, os valores apresentados estarão sempre corretos e atualizados, refletindo a situação real da parcela.
Local: Portal de Clientes > Acesso Operador / Cliente > Financeiro > Solicitação de 2ª via de boleto.
Ajuste Emissão de boleto para parcela sem o “Nosso Número”
No retorno da remessa podia ocorrer de não ser enviado o “Nosso Número”, assim, no Portal de Clientes, ficava disponível para emitir o boleto, porém sem dados suficientes.
Agora, o sistema verifica se o “Nosso Número” existe antes de emitir o boleto. Se faltar, o boleto não é gerado e a parcela fica com o status “Boleto em processamento”, evitando inconsistências e garantindo a informação correta.
Local: Portal de Clientes > Acesso Operador / Cliente > Financeiro < Solicitação 2ª via de boleto.
WSPortalClientesAPI
Ajuste Melhoria na antecipação de boletos
Algumas regras importantes para a antecipação de boletos não estavam sendo consideradas no Portal do Clientes. Isso podia causar inconsistências, pois o sistema permitia antecipações que deveriam ser bloqueadas.
Fizemos um ajuste para que todas as regras de antecipação funcionem corretamente. Com isso, o sistema garante que a ordem de antecipação seja respeitada, que não seja possível antecipar parcelas de termos e que uma nova antecipação só seja liberada após o pagamento da simulação anterior.
Local: API WsPortalClientesAPI > Serviços ObterBoletoAntecipacao e ObterBoletoAntecipacaoParcelas.
Vimob Web
Esta versão foi gerada para manter a compatibilidade com o ERP Senior Mega. Não foram realizadas implementações ou correções.
5.02.01.32 | 04/08/2025
Carteira de Recebíveis
Integrações
Ajuste Geração da Movimentação Financeira do módulo Carteira apresentava uma mensagem na tela de Integração
Ao desfazer a movimentação financeira era apresentada a mensagem que foi concluída com inconsistências e o movimento era desfeito com sucesso. A mensagem exibida era: 100% - Processamento concluído com inconsistências.
Corrigimos o problema ao fazer a variável começar com “falso”, o que eliminou a inconsistência na versão Linux.
Local: Carteira de Recebíveis > Integrações > Movimentação Financeira.
Portal de Clientes
Financeiro
Ajuste Ajuste na Emissão de Boletos - Datas disponíveis
O sistema apresentava uma inconsistência que impedia a escolha das datas de hoje e amanhã para emissão de boletos.
Ajustamos o sistema para que, mesmo que a data de vencimento não apareça, ele use uma data padrão. Assim, as datas de hoje e amanhã sempre estarão disponíveis no calendário, permitindo a emissão do boleto de forma simples e direta no Portal de Clientes.
Local: Portal de Clientes > Usuário Operador > Financeiro > Solicitação de 2ª via de boleto.
Vimob Web
WSPortalVendas
Ajuste Integração Proposta Hypnobox
Ao realizar integração de proposta, sem possuir nenhum acesso e nenhuma configuração no Vimob, o processo de integração apresentava inconsistência.
Definimos um valor por padrão no caso da falta de parametrização dentro do Vimob.
Local: WSPortalVendas > Método Insere Proposta.
5.02.01.31 | 25/07/2025
Carteira de Recebíveis
Contratos
Ajuste Cálculo de Saldos TP
Estava sendo apresentada uma incosistência na tela de Saldos TP: o valor do “Saldo Descapitalizado Corrigido” não estava certo, pois não batia com a soma de “Parcela - Saldo”. Isso acontecia por conta do parâmetro “Desconsiderar VM Atraso”, causando uma diferença nos cálculos.
As colunas “Saldo Descapitalizado Corrigido” e “Parcela - Saldo” irão respeitar o parâmetro “Desconsiderar VM Atraso”.
Local: ERP Senior Mega > Construção > Carteira de Recebíveis > Contratos > Contratos > Tabela Price.
Ajuste Reajuste em Contratos com resíduos de valor zero
O sistema estava apresentando uma inconsistência quando tentávamos aplicar o reajuste anual em contratos específicos. Isso acontecia quando o contrato tem parcelas (tanto contratuais quanto não contratuais) que deveriam gerar resíduos, mas acabavam gerando um valor zero, ou quando parcelas não contratuais geram resíduos maiores que zero.
Fizemos um ajuste no sistema para resolver esse problema. Agora, quando um resíduo for de valor zero, o sistema vai usar uma informação específica (‘N’) no registro de reajuste das parcelas. Isso impedirá a inconsistência e permitirá que o reajuste anual seja aplicado corretamente.
Local: ERP Senior Mega > Construção > Carteira de Recebíveis > Contratos > Contratos > Reajuste Anual.
Configurações
Ajuste Impossibilidade de gerar a planilha para contratos com distrato de aluguel com continuidade de cobrança
Impossibilidade de gerar a planilha para contratos com distrato de aluguel com continuidade de cobrança.
Verificamos que na tela de Parâmetros da Carteira de Recebíveis só estava permitindo selecionar Termos Contratuais quando deveria ser apenas Não Contratuais, pois trata-se de contratos de aluguel.
Local: ERP Senior Mega > Construção > Carteira de Recebíveis > Configurações > Parâmetros > Guia Geral > Parâmetros 3.
Integração Bancária
Ajuste Processa envio e retorno: Inconsistência na Emissão de Boleto - Não Agrupando
O sistema estava contando a quantidade de bancos envolvidos em um envio de parcelas de forma incorreta. A contagem considerava todas as contas e bancos usados no acesso de forma geral, sem levar em conta se essa variação acontecia dentro de um mesmo contrato.
Com isso, mesmo quando um contrato possuía diferentes contas bancárias ou bancos cobradores (o que deveria ser considerado como “mais de um banco”), o sistema podia não identificar isso corretamente. Ou, ao contrário, poderia apontar que há mais de um banco envolvido mesmo quando todos os contratos têm apenas uma conta/banco cada.
Efetuamos a correção e, com isso, as baixas de parcelas que utilizam diferentes contratos bancários foram realizadas normalmente.
Local: ERP Senior Mega > Construção > Integração Bancária > Processa envio e retorno.
Integrações
Ajuste Agendamento de Planilha: Inconsistência de arredondamento na contabilização do Distrato
Existia um problema recorrente no arredondamento dos valores de distrato contratuais e não contratuais, onde a rotina era alterada para corrigir um cenário, mas ocasionava um problema em outro cenário que antes funcionava corretamente.
Alteramos a lógica da rotina para verificar se os valores de multa e valor devolvido após o rateio e arredondamento batem com a valor recebido, se não baterem, irá colocar a diferença na multa não contratual.
Local: ERP Senior Mega > Construção > Carteira de Recebíveis > Integrações > Agendar Planilha.
Operações Financeiras
Ajuste Processo Associativo: Inconsistência ao baixar via associativo
A variável que concatena as parcelas para montar a ocorrência de baixa estava estourando devido a grande quantidade de caracteres.
Limitamos a variável de ocorrência que estava estourando devido a grande quantidade de parcelas.
Local: ERP Senior Mega > Construção > Operações Financeiras > Processo Associativo.
Ajuste Processo Associativo: Inconsistência ao reativar baixa via associativo
A variável que concatena as parcelas para montar a ocorrência de reativação estava estourando devido a grande quantidade de caracteres.
Limitamos a variável de ocorrência que estava estourando devido a grande quantidade de parcelas.
Local: ERP Senior Mega > Construção > Operações Financeiras > Processo Associativo.
Global Construção
Cadastros
Ajuste SPED Contribuições: Relatório F1800 por CNPJ de Empreendimento
O relatório F1800 não estava agrupando corretamente as informações quando tinham vários empreendimentos na mesma filial, especialmente se eles tiverem CNPJs de RET diferentes, mas outras configurações parecidas. Isso fazia com que o relatório não fosse gerado de forma correta e impedia o envio das informações fiscais como deveria.
Ajustamos para que o relatório F1800 agrupe os dados por CNPJ. Assim, cada CNPJ terá seu próprio registro, corrigindo tanto o problema de registros duplicados (quando CNPJs são iguais) quanto o de registros ausentes (quando CNPJs são diferentes na mesma filial), garantindo que as informações fiscais sejam geradas de forma correta.
Local: Global Construção > Cadastros > Estruturas > Empreendimentos > Processos: Contabilidade Imobiliária.
Portal de Clientes
Cadastros
Ajuste Envio de Dados de Acesso ajustado
Ao tentar enviar os dados de acesso para alguns clientes, o sistema mostrava uma mensagem de inconsistência. Isso impedia que as informações chegassem corretamente, dificultando o acesso.
Ajustamos o sistema para que o envio dos dados de acesso funcione mesmo quando a informação do usuário não é encontrada de imediato.
Local: Portal de Clientes > Usuário Administrador > Cadastros > Usuários.
Configurações
Ajuste Novas opções para seus e-mails de extrato e pagamentos
Antes, ao criar e-mails para enviar o extrato financeiro e o demonstrativo de valores pagos, percebemos que faltavam algumas opções para deixar a mensagem mais completa. Não era possível usar informações importantes como detalhes do empreendimento, bloco, unidade, contrato e o nome do cliente diretamente na mensagem.
Adicionamos as opções de empreendimento, bloco, unidade, contrato e o nome do cliente. Agora, você pode usar todas essas informações para personalizar seus e-mails de extrato financeiro e demonstrativo de valores pagos, deixando-os mais claros e completos.
Local: Portal de Clientes > Usuário Administrador > Configurações > Personalização de E-mails.
Financeiro
Ajuste Visualização de Renegociações
Identificamos um impedimento na alteração de algumas parcelas em renegociação. Isso acontecia porque, mesmo que a renegociação não tivesse sido paga e já tivessem passado 90 dias, a opção de cancelar ou apagar essa renegociação sumia da tela. Com isso, a parcela ficava “presa” e não podia ser modificada.
Mudamos a forma como o sistema mostra essas renegociações. Antes, ele só mostrava as que apareceram nos últimos 90 dias. Agora, mesmo que já tenha passado esse tempo, se a renegociação ainda estiver esperando uma finalização e tiver a opção de ser cancelada (aquela com o sinal de “menos”), ela continuará visível. Assim, será possível gerenciar as renegociações e liberar as parcelas quando precisar.
Local: Portal de Clientes > Usuário Operador > Financeiro > Renegociação.
Ajuste Ajuste no cálculo de parcelas futuras no Homepay
O valor das parcelas futuras estavam descapitalizando no Homepay.
Ajustamos o cálculo das parcelas de antecipação no Homepay para considerar a parametrização do contrato.
Local: Homepay > Financeiro > Total a Pagar.
Operações
Ajuste Atualização da Situação Cadastral
Identificamos que algumas atualizações de cadastro não estavam sendo gravadas corretamente. Isso acontecia porque um código de identificação importante estava faltando durante o processo, o que impedia que as informações fossem sincronizadas para o Portal.
Fizemos um ajuste para garantir que o sistema consiga pegar e registrar esse código de identificação sempre. Assim, suas atualizações de cadastro serão salvas e sincronizadas sem falhas, aparecendo no Portal como esperado.
Local: Portal de Clientes > Usuário Operador > Operações > Sincronização das Bases.
Relatórios
Ajuste Data de baixa em boletos pagos
Não era apresentada a data de baixa para os registros de boletos pagos.
Realizamos tratamento para apresentar a data de baixa do boleto quando o status do boleto estiver como baixado.
Local: Portal de Clientes > Usuário Operador > Relatórios > Boletos Emitidos.
Vimob Web
Administração
Ajuste Melhorias na Assinatura Eletrônica (Sign) e novos parâmetros
O sistema não deixava o primeiro representante de uma empresa-compradora terminar de assinar documentos pelo Sign.
Corrigimos isso, e agora, a assinatura com vários representantes funciona sem travar. Além disso, criamos alguns parâmetros para você controlar melhor as assinaturas no Sign, como:
- Definir o prazo de validade dos documentos.
- Escolher se a localização de quem assina será pedida (e se é obrigatória).
- Ativar a assinatura feita à mão (desenhada).
- Obrigar a leitura completa do documento antes de assinar.
Local: Vimob Web > Usuário Administrador > Administração > Parâmetros > Assinatura digital > Guia Sign > Guia Assinatura.
Vendas
Ajuste Filtro na Consulta de Propostas e Minutas
Os filtros “Contrato Assinado” e “Contrato Recebido” ficavam com opções selecionados bloqueadas mesmo com o status diferente dos que habilitam esses campos e o botão de limpar filtros não limpa os campos em questão.
Realizamos ajustes nos filtros da consulta de propostas, para limpar os campos “Contrato Assinado” e “Contrato Recebido”.
Local: Vimob Web > Usuário Vendedor > Vendas > Consulta de Propostas e Minutas.
Ajuste Correção após apresentação de lentidão na Consulta de Propostas
O Portal estava lento e travando, principalmente ao consultar propostas.
Corrigimos uma função interna que calculava o ranking de propostas de forma desnecessária. Agora, ela ignora propostas que não precisam ser ranqueadas (como as já atendidas, vencidas ou reprovadas, e aquelas sem data de envio para análise). Essa mudança deixou o portal mais rápido ao lidar com as propostas.
Local: Vimob Web > Usuário Vendedor > Vendas > Consulta de Propostas e Minutas.
Ajuste Visualização de Propostas Reservadas
Ao editar uma proposta que já estava reservada, a tabela (grid) de séries mostrava algumas colunas de forma incorreta: a coluna “Tipo” não aparecia primeiro, e duas colunas (uma vazia e “Atingir Meta”) que não deveriam estar lá estavam visíveis.
Corrigimos a forma como as colunas aparecem. Agora, ao editar uma proposta reservada, a coluna “Tipo” é sempre a primeira, e as colunas vazias ou “Atingir Meta” não são mais mostradas, deixando a visualização correta e mais limpa.
Local: Vimob Web > Usuário Vendedor > Vendas > Consulta de Propostas e Minutas > Editar Propostas.
Ajuste Correção de Juros na Análise Comparativa
Na geração da da análise comparativa, séries duplicadas (mensal): uma sem juros e outra com juros, ambas estavam sendo criadas sem juros.
Realizamos ajustes para que que as séries respeitem corretamente os juros definidos nas séries.
Local: Vimob Web > Usuário Vendedor > Vendas > Consulta de Propostas e Minutas > Editar Proposta > Analise da Proposta > Comparativo.
Ajuste Correção após apresentação de lentidão nas Propostas
O Vimob estava apresentando lentidão em algumas partes porque fazia muitas buscas no banco de dados sem necessidade.
Para resolver isso, fizemos ajustes que deixaram o sistema mais rápido:
- Reduzimos a quantidade de vezes que o sistema acessa o banco de dados.
- Mudamos a forma como algumas funções funcionam para que não chamem o banco à toa.
- Colocamos regras para que as buscas e campos funcionem de forma mais eficiente, como exigir mais letras para pesquisar nomes e evitar valores “zero” que buscam tudo.
Com essas mudanças, o Vimob agora está mais leve e rápido.
Local: Vimob Web > Usuário Vendedor > Vendas > Propostas.
WSPortalVendas
Ajuste Ajuste na Geração Automática de Comissões em Propostas
Propostas integradas que usavam tipo de comissão cadastrada para a Forma de Pagamento não estavam gerando as comissões conforme definido na Forma de Pagamento.
Fizemos um ajuste para que, ao integrar propostas com uma forma de pagamento que tenha um tipo de comissão vinculado, a comissão seja criada automaticamente.
Local: WSPortalVendas > Método Insere Proposta.
5.02.01.30 e 5.00.00.99 | 07/07/2025
Carteira de Recebíveis
Contratos
Importação de Contratos da Carteira de Recebíveis
Agora, no módulo Carteira de Recebíveis > Contratos, você pode realizar a importação de contratos via planilha. Essa funcionalidade agiliza a migração de dados, reduz custos e minimiza inconsistências de digitação, tornando a inclusão de contratos no sistema mais rápida e eficiente.
Principais Benefícios em Destaque
- Importação rápida e em larga escala: inclua um grande volume de contratos de forma eficiente.
- Redução de erros e eficiência operacional: minimize a ocorrência de erros e otimize o tempo da equipe.
- Agilidade na implantação: reduza o tempo e o custo de implantação do módulo para novos clientes.
- Confiabilidade dos dados: mantenha seus dados consistentes e atualizados no sistema.
Como Acessar e Utilizar
Para utilizar essa funcionalidade, acesse:
- ERP Senior Mega > Construção > Carteira de Recebíveis > Contratos > Contratos > Importação > Contratos.
- Siga o Wizard de Importação de Contratos para selecionar seu arquivo (.XLS ou .XLSX) e importar os dados.
Wizard
- Passo 1 de 3: Boas-vindas e Formatos Suportados
- Passo 2 de 3: Seleção do Arquivo e Visualização dos Dados
- Passo 3 de 3: Resumo da Operação e Início da Importação
- Lembre-se de preencher a planilha de importação corretamente, utilizando o modelo padrão que pode ser baixado diretamente no sistema.
⭐ Confira a documentação completa da Importação de Contratos.
Ajuste Baixa de boletos agrupados com diferença no valor pago
Ao processar o retorno bancário, a baixa de parcelas agrupadas não era realizada quando o valor pago tinha uma diferença maior do que a tolerância configurada, mesmo com o parâmetro “Baixa com diferenças acima da tolerância?” marcado.
Agora, o sistema permite concluir a baixa nesses casos, desde que o parâmetro esteja ativado — mesmo quando a parcela agrupada tiver apenas uma única parcela. Valores que ultrapassarem a tolerância serão registrados como multa.
Local: ERP Senior Mega > Construção > Carteira de Recebíveis > Contratos.
Ajuste Apropriação de contrato pró-rata com duração menor que um mês
A rotina de cálculo não considerava corretamente contratos com início e fim dentro do mesmo mês e duração inferior a 30 dias, o que impactava a apropriação dos valores.
Agora, nesses casos, o sistema considera o período completo da vigência do contrato, sem aplicar cálculo proporcional.
Local: ERP Senior Mega > Construção > Carteira de Recebíveis > Contratos.
Ajuste Lentidão na abertura das guias na tela de edição do contrato
Ao abrir um contrato e navegar para as guias Minutas ou Parâmetros, ocorria lentidão de 3 a 5 minutos para carregar o conteúdo.
Realizamos otimizações para garantir mais agilidade na abertura dessas abas.
Local: ERP Senior Mega > Construção > Carteira de Recebíveis > Contratos.
Ajuste Botões de Inserir e Excluir desabilitados na guia Correção da Parcela
Os botões Inserir e Excluir estavam desabilitados na guia Correção da Parcela, impedindo a edição adequada por parte do usuário.
Ajustamos o controle desses botões para que sejam habilitados corretamente na abertura do formulário.
Local: ERP Senior Mega > Construção > Carteira de Recebíveis > Contratos.
Ajuste Unidade aberta indevidamente no Vimob
Ao acessar um distrato já aprovado e pressionar o botão “Confirmar”, o sistema executava novamente o processo de aprovação, o que resultava na abertura indevida da unidade no Vimob.
Agora, ao abrir a tela, o sistema verifica se o distrato já está aprovado. Se estiver, ao clicar em “Confirmar”, a tela será apenas encerrada, sem repetir o processo.
Local: ERP Senior Mega > Construção > Carteira de Recebíveis > Contratos/Contratos > Distrato (na barra lateral).
Ajuste Status da parcela na análise de cobrança
Na tela de Análise de Cobrança, parcelas securitizadas baixadas via banco apareciam com o status “Baixada Manualmente”, o que gerava confusão para o usuário.
Agora, essas parcelas são exibidas como “Não Vinculada” no campo “Situação”, refletindo corretamente o tratamento dessas parcelas.
Local: ERP Senior Mega > Construção > Carteira de Recebíveis > Contratos/Contratos > Distrato (na barra lateral).
Ajuste Valor da baixa em massa diferente do calculado
Ao realizar a baixa em massa, o valor registrado na parcela, após a efetivação, ficava diferente do valor calculado na tela da baixa.
Ajustamos o processo para que a baixa ocorra com o valor correto.
Local: ERP Senior Mega > Construção > Carteira de Recebíveis > Contratos > Parcelas > Baixa (na barra lateral).
Ajuste Inclusão de renegociação de valor bloqueada quando já há renegociação de saldo no mês
Em contratos do tipo “Aluguel por Competência”, a tela de renegociação SACOC não permitia incluir uma renegociação do tipo “Valor” quando já havia uma renegociação do tipo “Saldo” aprovada no mesmo mês. No entanto, se a ordem fosse invertida — primeiro “Valor” e depois “Saldo” —, a operação era permitida.
Agora, o sistema impede a segunda renegociação no mês apenas quando ambas forem do tipo “Valor”, permitindo os demais casos normalmente.
Local: ERP Senior Mega > Construção > Carteira de Recebíveis > Contratos > Renegociações.
Ajuste Inclusão de renegociação com data anterior à prorrogação do contrato
Estava sendo permitido incluir renegociação com data inferior à data de prorrogação do contrato, o que gerava inconsistência nos valores do Agendamento de Planilha.
Ajustamos o tratamento da data para garantir que não seja permitida a inclusão de renegociações com data anterior à prorrogação do contrato.
Local: ERP Senior Mega > Construção > Carteira de Recebíveis > Contratos > Renegociações.
Ajuste Renegociação de valor do contrato não reconhecida no Agendamento de Planilha
No contrato de aluguel, ao renegociar para que a data de geração coincidisse com a data de início da vigência, havia casos em que a hora registrada fazia a data preceder a vigência, impedindo o reconhecimento no Agendamento de Planilha.
Ajustamos o tratamento da data para garantir o reconhecimento correto da renegociação no agendamento.
Local: ERP Senior Mega > Construção > Carteira de Recebíveis > Contratos > Renegociações.
Ajuste Edição de contratos alterava a data de vigência
Durante a edição de um contrato de aluguel por competência, ao acessar a guia Contabilidade e, em seguida, abrir outro contrato, o campo “Período” era exibido em branco.
Ajustamos o comportamento para que a vigência só possa ser modificada por meio do processo de prorrogação e para que o campo “Período” exiba corretamente o período de vigência do contrato.
Local: ERP Senior Mega > Construção > Carteira de Recebíveis > Contratos > Contratos.
Ajuste Renegociação TP alterava o saldo ao salvar, antes da aprovação
Na renegociação TP, o campo “Saldo Descapitalizado Corrigido”, localizado na guia Saldos, era alterado após salvar a renegociação, mesmo antes da aprovação.
Ajustamos o processo para que o saldo não seja alterado após a inserção da renegociação.
Local: ERP Senior Mega > Construção > Carteira de Recebíveis > Contratos > Renegociações.
Integração Bancária
Ajuste Geração de contrato bloqueada por data de crédito ausente
Em alguns casos, o campo de data de crédito retornava em branco no boleto baixado, o que impedia a geração do contrato.
Agora, quando a data de crédito não estiver preenchida, o sistema usará a data de ocorrência como base para a baixa da parcela, permitindo a continuidade do processo.
Local: ERP Senior Mega > Construção > Carteira de Recebíveis > Integração Bancária.
Ajuste Status da parcela na análise de cobrança
Na tela de Análise de Cobrança, parcelas securitizadas baixadas via banco apareciam com o status “Baixada Manualmente”, o que gerava confusão para o usuário.
Agora, essas parcelas são exibidas com o status da correto da cobrança bancária no campo “Situação” ou como “Não Vinculada” quando não estiveram vinculadas , refletindo corretamente o tratamento dessas parcelas.
Local: ERP Senior Mega > Construção > Carteira de Recebíveis > Integração Bancária > Análise da Cobrança.
Integrações
Ajuste Contabilização da correção de distratos realizados em meses anteriores
Distratos realizados em meses anteriores não estavam sendo contabilizados corretamente, pois o sistema não considerava que a integração com o contas a pagar poderia ocorrer em meses posteriores.
Criamos um novo processo que realiza essa contabilização sempre que o contrato estiver com status distratado, independentemente do momento em que a correção for registrada.
Local: ERP Senior Mega > Construção > Carteira de Recebíveis > Integrações > Distratos de Contratos.
Ajuste Aprovação de distrato sendo feita por dois usuários ao mesmo tempo
Foi identificado que dois usuários conseguiam aprovar o distrato de um contrato simultaneamente, o que podia causar conflitos no processo.
Agora, o sistema verifica se já há um usuário executando a aprovação antes de permitir que outro inicie a mesma ação.
Local: ERP Senior Mega > Construção > Carteira de Recebíveis > Integrações > Distratos de Contratos.
Ajuste Diferença na contabilização de distrato com termo
Ao calcular a multa no distrato, mesmo quando não havia valores a devolver, o sistema realizava um rateio entre parcelas contratuais e não contratuais. Isso podia gerar pequenas diferenças por arredondamento entre os valores baixados e o valor da multa.
Agora, quando não há valores a devolver, o sistema considera apenas os valores recebidos, sem cálculo proporcional, evitando diferença por arredondamento.
Além disso, nos casos em que há devolução a maior, o valor é considerado totalmente contratual. Isso reduz a chance de divergências e não afeta a contabilidade.
Local: ERP Senior Mega > Construção > Carteira de Recebíveis > Integrações > Distratos de Contratos.
Ajuste Exportação de distrato com parcela já exportada anteriormente
O processo de desfazer a exportação de um distrato era realizado em duas partes separadas. Como essas ações não ocorriam de forma integrada, a operação podia ficar incompleta caso uma delas fosse interrompida.
Agora, o processo acontece dentro de uma única transação, garantindo que todas as etapas sejam concluídas de forma completa.
Local: ERP Senior Mega > Construção > Carteira de Recebíveis > Integrações > Distratos de Contratos.
Ajuste Valor Pago e Base Distrato alterados após aprovação do distrato
Quando o distrato estava em estudo, o valor pago e o valor base eram exibidos corretamente. Porém, após a aprovação de um distrato, os valores estavam sendo alterados, gerando distorções nos cálculos.
Ajustamos o cálculo para manter os valores inalterados após a aprovação do distrato.
Local: ERP Senior Mega > Construção > Carteira de Recebíveis > Integrações > Distratos de Contratos.
Ajuste Aprovação simultânea de distrato permitida indevidamente
Era possível aprovar o mesmo distrato de termo por dois usuários simultaneamente, caso ambos estivessem com a tela aberta com o distrato em estudo.
Ajustamos para impedir a aprovação simultânea e também para bloquear a aprovação de distrato já aprovado anteriormente.
Local: ERP Senior Mega > Construção > Carteira de Recebíveis > Integrações > Distratos de Contratos.
Ajuste Distrato considerava parcelas baixadas por Confissão de Dívida
Ao realizar o distrato de um contrato que já havia passado por Confissão de Dívida, os valores baixados por esse processo estavam sendo considerados como valor pago no cálculo do distrato.
Ajustamos o processo para desconsiderar essas parcelas, pois os valores não foram efetivamente recebidos e não devem compor o cálculo de devolução.
Local: ERP Senior Mega > Construção > Carteira de Recebíveis > Integrações > Distratos de Contratos.
Movimentações
Ajuste Inconsistência de CEP na geração da DIMOB
O sistema não tratava como inconsistência os casos em que o endereço estava preenchido com o CEP 00000-000, valor não aceito pela Receita Federal.
Ajustamos o processo para apresentar a inconsistência quando o CEP informado não estiver cadastrado no ERP Senior Mega, alinhando o comportamento com as exigências do programa da Receita.
Local: ERP Senior Mega > Construção > Carteira de Recebíveis > Movimentações > Gerar dados DIMOB.
Relatórios
Ajuste Correção no relatório Relação de Bens de Terceiro (R_CAR_Bens_Terceiros.rpt)
O relatório continha um totalizador que não era utilizado e causava incompatibilidade com a ferramenta de geração.
Removemos esse totalizador para garantir a correta execução do relatório.
Local: ERP Senior Mega > Construção > Carteira de Recebíveis > Relatórios.
Ajuste Relatório Previsão e Realizado (R_CAR_Previsto_Realizado_Ana.rpt) não emite intervalo de meses muito grande
Anteriormente, não era possível gerar o relatório Previsão e Realizado (R_CAR_Previsto_Realizado_Ana.rpt) utilizando um período que incluísse datas futuras, o que limitava a análise e o planejamento dos nossos clientes.
Realizamos um ajuste que amplia a capacidade do filtro de datas. Agora, você pode emitir o relatório Previsão e Realizado com qualquer período, incluindo datas futuras, permitindo uma visão mais completa e estratégica das suas operações.
Local: ERP Senior Mega > Construção > Carteira de Recebíveis > Relatórios.
Ajuste Relatório Movimentação Financeira (R_CAR_Movimentacao_Financeira .rpt) apresentou movimentos inválidos
Ao filtrar apenas movimentos com status “Integrado” e “Não Integrado”, o relatório Movimentação Financeira (R_CAR_Movimentacao_Financeira.rpt) exibia indevidamente os movimentos com status “Inválido”, gerando dados inconsistentes e dificultando a análise.
Corrigimos o filtro desse relatório. Agora, ao selecionar “Integrado” e “Não Integrado”, o relatório mostrará apenas os movimentos válidos para esses status, garantindo a precisão e clareza das suas informações financeiras.
Local: ERP Senior Mega > Construção > Carteira de Recebíveis > Relatórios.
Gestão Comercial
Comissões
Reestruturação da tela de Comissões do Gestão Comercial
Pensando em otimizar sua experiência, a tela de Comissões do Gestão Comercial foi reestruturada! Ao acessar o item Comissões, você visualizará diretamente os registros das comissões geradas pelo sistema, com um filtro padrão dos últimos 30 dias.
Além disso, você conta com:
- Novas Colunas: adicionamos colunas com o Nome do Empreendimento e o Nome do Bloco, proporcionando um contexto mais claro para cada comissão.
- Filtros Inteligentes: desenvolvemos um novo conjunto de filtros para refinar suas buscas de forma mais eficiente, incluindo:
- Empreendimento: selecione um empreendimento específico para visualizar apenas as comissões relacionadas.
- Data de Cadastro da Comissão: filtre as comissões dentro de um período específico de cadastro.
- Agente: visualize as comissões associadas a um representante em particular.
- Status: filtre as comissões com base em seu status atual (por exemplo: Em Estudo, Aprovada, Integrada, Reprovada).
- Valor da Comissão: defina um intervalo de valores para visualizar as comissões dentro dessa faixa.
- Personalização da Visualização: realize o grupamento das coluna para otimizar ou simplificar a exibição das informações.
- Detalhes dos Registros: clique na seta no canto superior esquerdo de cada registro para expandir e acessar informações detalhadas através de três guias:
- Unidades Vendidas
- Parcelas
- Log de Ações
Benefícios
- Aumento na eficiência: com todos os dados centralizados e filtros avançados, a consulta das comissões será mais rápida e precisa.
- Redução de erros: a exibição do nome do empreendimento e do bloco ao lado do número da unidade ajudará a eliminar ambiguidades, facilitando a distinção entre unidades de diferentes blocos ou empreendimentos.
- Facilidade no processo de aprovação e gestão: com mais informações visíveis e acessíveis, o trabalho de gerenciamento das comissões será menos moroso e mais eficaz.
Local: ERP Senior Mega > Construção > Gestão Comercial > Comissões > Comissões.
Novos agrupadores, totalizadores e informações no cadastro de Comissões do Gestão Comercial
Anunciamos uma atualização no módulo de Comissões do Gestão Comercial, focada em otimizar seu tempo e fornecer informações mais claras e objetivas.
O que fizemos?
Unificamos as informações de comissão em uma única tela, aprimorando o processo e facilitando o acesso aos dados relevantes.
Melhorias implementadas:
- Coluna Origem: identificação rápida e precisa da origem de cada parcela de comissão.
- Visualização do valor da comissão a ser distribuída: acesso imediato ao valor total.
- Agrupamento de propostas: organização das comissões de múltiplas propostas, evitando listas extensas. Basta clicar na seta ao lado de contato na grid.
- Resumo com totalizadores: apresentação de um resumo com os totalizadores, para melhorar as informações da tela:
- Vlr. Comissão Contrato.
- Total Pago.
- Em processo de pagamento.
Confira um exemplo de como ficou a tela
- Passo 4 do Assistente para Cadastro de Comissões:
Local: ERP Senior Mega > Construção > Gestão Comercial > Comissões > Comissões.
Ajuste Exibição das parcelas associadas em comissões
Ao editar uma comissão e selecioná-la novamente, as informações das abas Representantes e Unidades Vendidas e Parcelas Associadas deixavam de ser exibidas, sendo necessário fechar e reabrir a tela.
Ajustamos o processo para que, ao editar uma comissão, as abas sejam apresentadas corretamente.
Local: ERP Senior Mega > Construção > Gestão Comercial > Comissões > Comissões.
Propostas
Atualização dos campos de pesquisa CMR_DADOS_COMPRADORES e CMR_DADOS_COMP_MODI dos compradores de 16 e 17 anos
Atualizamos os campos de pesquisa CMR_DADOS_COMPRADORES e CMR_DADOS_COMP_MODI dos compradores de 16 e 17, substituindo o termo representado por assistido.
Confira como fica o texto agora:
- CMR_DADOS_COMPRADORES
Exemplo (Comprador assistido ou Comprador de 16 e 17 anos)
- CMR_DADOS_COMP_MODI
Exemplo (Comprador assistido ou Comprador de 16 e 17 anos)
Esta atualização visa garantir a conformidade legal e a precisão da nomenclatura utilizada em nosso sistema, em atenção a demandas jurídicas. Ao adotar a terminologia correta, reforçamos a transparência e a integridade dos processos.
Impacto e Ações Necessárias:
A alteração é automática e não requer nenhuma ação ou parametrização prévia por parte do usuário. Os campos de pesquisa mencionados refletirão a nova nomenclatura imediatamente.
Local: ERP Senior Mega > Construção > Gestão Comercial > Propostas > Minutas > Campos de Pesquisa.
Global Construção
Cadastros
Ajuste Área total da unidade não estava sendo calculada corretamente
Ao alterar a área de várias unidades, o campo total não era atualizado automaticamente, o que fazia com que valores incorretos fossem gravados nas unidades.
Corrigimos o cálculo automático do campo total na tela e criamos um comando para atualizar os dados das unidades que já haviam sido salvos com o total incorreto.
Local: ERP Senior Mega > Construção > Global Construção > Cadastros > Estruturas.
Configurações
Integração do Carteira de Recebíveis via Webhooks
Apresentamos uma implementação significativa que eleva a flexibilidade e a eficiência do nosso sistema: a integração do Carteira de Recebíveis com sistemas externos através de Webhooks.
Esta integração representa um avanço estratégico, permitindo que nossos clientes recebam atualizações de dados em tempo real, diretamente em seus sistemas.
Benefícios
- Conectividade Total: a capacidade de integrar o Carteira de Recebíveis com qualquer sistema externo abre um leque de possibilidades para otimizar processos e fluxos de trabalho.
- Atualizações em Tempo Real: receba notificações instantâneas sobre eventos relevantes, garantindo que seus dados estejam sempre atualizados.
- Automação e Eficiência: elimine a necessidade de verificações manuais e impulsione a automação de processos, economizando tempo e recursos.
Detalhes da Implementação
- Tela de Webhooks: uma interface intuitiva e completa para gerenciar e configurar as integrações, localizada no menu Global Construção.
- Eventos Pré-Definidos: inicialmente, disponibilizamos o evento contrato_criado, ou seja, quando contratos forem inseridos na Carteira. Com planos de expansão para outros eventos no futuro.
Atenção
Para que unidades sejam integradas, os empreendimentos e os blocos devem estar com o parâmetro Empreendimento na web e Bloco na web marcados. Bem como os contratos que devem ser enviados precisam estar com o parâmetro Contrato na web marcado.
- Logs de Integração: acompanhe o histórico de requisições e visualize o status de cada evento, facilitando a identificação e resolução de problemas.
- Segurança HMAC: utilize o segredo gerado automaticamente para garantir a autenticidade das requisições e a segurança dos dados transmitidos.
Local: ERP Senior Mega > Construção > Global Construção > Configurações > Webhooks.
⭐ Consulte a documentação completa dos Webhooks.
Ajuste Proposta considerava sempre a primeira data inserida
Ao parametrizar a opção “Dt. Fixa p/ Vecto. Parcelas”, a proposta completa considerava apenas a primeira data inserida, sem permitir alteração para outras opções de data.
O processo foi atualizado para liberar a seleção de diferentes datas conforme a parametrização.
Local: ERP Senior Mega > Construção > Gestão Comercial > Configurações.
Mais locais
- ERP Senior Mega > Gestão Comercial > Tabelas de Preços.
- ERP Senior Mega > Gestão Comercial > Propostas > Proposta Simples.
- ERP Senior Mega > Gestão Comercial > Propostas > Proposta Completa.
Integração CRM
Ajuste Melhoria no Registro de Alterações da Integração CRM
Percebemos que as mudanças no parâmetro “Integra pré-venda” nas configurações do CRM não eram registradas. Isso podia causar problemas na integração de dados e dificultava o rastreamento das alterações.
Agora, toda vez que esse parâmetro for modificado, o sistema registrará a mudança em um log. Isso garante mais controle e transparência nas suas integrações com o CRM.
Local: ERP Senior Mega > Construção > Global Construção > Integração CRM.
Operações Financeiras
Processo Associativo
Ajuste Envio do código da filial na integração com o Portal de Repasses
O código da filial não estava sendo enviado, o que impactava o processamento correto das informações.
Ajustamos o envio do campo, garantindo a compatibilidade com o portal.
Local: ERP Senior Mega > Construção > Operações Financeiras > Processo Associativo > Integração Portal de Repasses.
Ajuste Divergência do valor presente Mega/Multidados do extrato do cliente
Identificamos uma divergência nos valores de correção monetária para parcelas vencidas, que não correspondiam aos relatórios do portal e do sistema Mega.
Corrigimos o sistema, que agora inclui o valor de multa por atraso (VM atraso) no cálculo da correção, garantindo a precisão e consistência dos dados financeiros.
Local: ERP Senior Mega > Construção > Operações Financeiras > Processo Associativo > Integração Portal de Repasses.
Planejamento Estratégico
Processos
Mudança nas validações do Orçamento Gerencial nas Medições do Empreiteiros
Com o objetivo de atender às necessidades específicas de nossos clientes, desenvolvemos uma importante atualização no Orçamento Gerencial. Isso permitirá um controle orçamentário ainda mais preciso e flexível, adaptando-se às particularidades de cada contrato e projeto.
O que muda?
Agora, você terá a liberdade de definir o momento exato da validação orçamentária para contratos de empreiteiros: durante a contratação, medição ou emissão da nota fiscal.
Essa flexibilidade garante que o orçamento seja sempre validado com base nas informações mais atualizadas, evitando surpresas e garantindo maior controle sobre seus custos.
Por que essa implementação foi realizada?
Hoje, o orçamento gerencial controlador valida a verba existente na inclusão dos contratos ou Notas de Empreiteiros. Porém, em determinadas situações, se faz necessária a validação durante as medições destes contratos, pois o comprometimento de verba deve ocorrer somente no momento da medição e em centros de custo, projetos ou classes que podem ser alterados durante as medições, fazendo com que as verbas não sejam validadas da maneira adequada. Com essa alteração, garantimos que o orçamento seja sempre validado com base nas informações mais atualizadas, evitando surpresas e garantindo maior controle sobre seus custos.
Principais aprimoramentos
- Validação por etapa:
- Escolha se a validação orçamentária ocorrerá no momento da contratação (contrato), durante a execução dos serviços (medição) ou no recebimento da nota fiscal.
- Essa flexibilidade é especialmente útil para contratos de empreiteiros, onde os centros de custo e projetos podem sofrer alterações ao longo do tempo ou quando o comprometimento de verba deve ocorrer no momento da medição.
- Parametrização detalhada:
- Configure o sistema para validar materiais (pedidos ou notas fiscais) e empreiteiros (contratos, medições ou notas fiscais) de forma independente.
- Ajuste as parametrizações por filial, definindo as regras de validação que melhor se adaptam a cada unidade de negócio.
- Integração aprimorada:
- O sistema agora pode considerar as medições de empreiteiros com base nas datas e nos centros de custo e projetos da própria medição, garantindo maior precisão na validação orçamentária.
- A integração com o Datawarehouse foi aprimorada para refletir as novas opções de validação.
- Controle financeiro:
- Acompanhe de perto o fluxo de contas a pagar e o movimento financeiro, garantindo que o orçamento esteja sempre em linha com a realidade da empresa.
- O sistema continuará validando os pedidos de materiais e contratos de empreiteiros como já ocorria, caso essa seja a opção selecionada.
- Orçamento Consolidado:
- A tela de edição do orçamento consolidado foi melhorada para que as novas opções de contratado sejam validadas.
- A consulta de saldo contratado também foi ajustada para validar a nova origem de medição.
Detalhes das alterações implementadas no sistema
- Na criação de um novo Orçamento Gerencial Controlador, alteramos as opções referentes ao item Contratado, de forma a permitir uma configuração específica para Materiais (Pedido ou Nota Fiscal) e para Empreiteiros (Contrato, Medição ou Nota Fiscal).
- Ao criar um novo orçamento, os valores padrões serão: Materiais (Pedido) e Empreiteiros (Contrato).
- Alteramos a tela de edição de Orçamento, para mostrar de forma correta a nova parametrização com as mesmas opções da tela de criar um novo Orçamento.
- Alteramos a tela de parametrização por filial dos orçamentos gerenciais, de forma a permitir as seguintes opções:
- Financeiro (contas a pagar e movimento financeiro).
- Materiais (pedidos ou nota fiscal).
- Empreiteiros (contratos, medições ou nota fiscal).
Benefícios
- Maior precisão: evite erros e discrepâncias no controle orçamentário, garantindo que as verbas sejam sempre validadas da maneira correta.
- Flexibilidade: adapte o controle orçamentário às mudanças e particularidades de cada projeto, garantindo maior eficiência na gestão de seus recursos.
- Controle aprimorado: tenha uma visão completa e detalhada do seu orçamento, com informações precisas e atualizadas em tempo real.
- Redução de riscos: minimize os riscos de estouro de orçamento e garanta a saúde financeira da sua empresa.
Local: ERP Senior Mega > Construção > Planejamento Estratégico > Processos > Orçamento Gerencial.
Cadastros
Ajuste Atualização dos Cadastros Padrões para Viabilidade e Planejamento
Identificamos que alguns cadastros essenciais estavam faltando na nova base de dados unificada de Manufatura e Construção, afetando classes gerenciais, indicadores e tipos de desembolso em Planejamento Estratégico.
Inserimos automaticamente todos os valores e cadastros padrão ausentes, garantindo que a área de Planejamento Estratégico e Estudo de Viabilidade esteja completa e pronta para uso.
Local: ERP Senior Mega > Construção > Planejamento Estratégico > Cadastros.
Portal de Clientes
Aplicativos
Integração OAuth 2.0: Google e Microsoft para E-mail Marketing
Para garantir a segurança e a confiabilidade das suas comunicações, realizamos uma atualização significativa na forma como você configura o envio de e-mails em nosso sistema.
O que mudou e por quê?
E-mails do Google e da Microsoft exigem que as contas de remetente utilizem a autenticação OAuth como medida de segurança. Contas que não utilizarem este método podem ter o envio de mensagens impedido.
Para nos adequarmos a essa importante mudança e garantir que seus e-mails continuem sendo enviados sem interrupções, implementamos as seguintes melhorias:
- Nova Tela de Configuração do Servidor SMTP: a configuração do servidor SMTP é feita em uma nova página dedicada, substituindo o antigo popup. Isso proporciona um fluxo mais claro e eficiente para adicionar ou editar suas configurações.
- Opções de Provedor de Serviço: você pode configurar sua conta de e-mail utilizando a autenticação OAuth, com suporte para provedores como Google e Microsoft.
- Autenticação Simplificada: para o Google OAuth, implementamos um botão de autenticação que o direcionará para uma tela gerenciada diretamente pelo Google.
Microsoft
Local: Portal de Clientes com perfil Administrador > Aplicativos > E-mail Marketing.
⭐ Confira a documentação completa dos Aplicativos > E-mail Marketing.
Configurações
Integração OAuth 2.0: Google
Liberamos a solução de autenticação para envio de e-mails também para o provedor Google. Essa melhoria torna o envio de e-mails mais seguro e eficiente, atendendo às exigências atuais de segurança e melhores práticas do mercado.
Para habilitar essa funcionalidade, criamos o parâmetro Google no provedor de serviço do OAuth 2.0.
Observação
- Por padrão, o parâmetro já vem com a opção Básica/TLS marcada.
- Caso opte pela OAuth 2.0
- Selecione Google.
- Realize as devidas configurações conforme instruções em nosso manual, no link abaixo.
- Caso opte pela OAuth 2.0
Local: Portal de Clientes com perfil Administrador > Configurações > Servidor SMTP.
⭐ Confira a documentação completa das Configurações > Servidos SMTP > Oauth 2.0.
Ajuste Assunto do e-mail de envio de dados de acesso
Ao enviar dados de acesso para múltiplos clientes, o assunto do e-mail podia exibir nome e login incorretos.
Ajustamos para garantir que as variáveis do assunto sejam preenchidas conforme o usuário selecionado.
Local: Portal de Clientes > Usuário Administrador > Configurações > Personalização de E-mails / Processo: Envio de email com dados de acesso.
Minha Conta
Ajuste Endereço de cobrança
Alterações cadastrais podiam gerar endereços com caracteres inválidos, causando rejeição na remessa de cobrança.
O sistema foi ajustado para limpar essas informações automaticamente e garantir o envio correto ao banco.
Local: Portal de Clientes > Usuário Operador > Minha Conta > Dados Cadastrais ou Portal de Clientes > Usuário Cliente > Minha Conta > Dados Cadastrais.
Parâmetros
Parametrização dias para envio automático do Boleto antes do vencimento
Visando proporcionar mais flexibilidade, agora você pode definir com quantos dias de antecedência deseja enviar o e-mail do seu boleto, com um limite de 1 a 30 dias antes do vencimento.
Benefícios:
- Organização aprimorada: receba seus boletos no momento ideal para o seu planejamento financeiro, evitando o recebimento antecipado desnecessário.
- Controle total: adapte o prazo de envio à sua rotina e preferências, garantindo que você tenha tempo hábil para realizar o pagamento.
- Maior comodidade: configure o envio automático de acordo com as suas necessidades, simplificando a gestão dos seus pagamentos.
Observações
- A configuração padrão permanecerá em 30 dias.
- Para personalizar o prazo de envio, basta acessar o menu Parâmetros > Parâmetros Gerais no acesso administrativo do Portal do Clientes e definir a sua preferência no novo parâmetro: “Envio automático do boleto antes do vencimento em XX dias.”
A configuração é global, ou seja, única e válida de forma geral para todos os empreendimentos e bens de terceiros.
Log
Para garantir a segurança e transparência, qualquer alteração nesta configuração será registrada em nosso log operacional.
Exemplo
- Local: Portal de Clientes > Usuário Administrador > Relatórios > Log > Logs Operacionais.
Local: Portal de Clientes > Usuário Administrador > Parâmetros > Parâmetros Gerais.
⭐ Acesse a documentação dos Parâmetros Gerais.
Ajuste Atualização na descrição do parâmetro ERP Banking
A descrição do parâmetro “Emite boleto pelo ERP Banking” estava incompleta, o que podia gerar dúvidas no entendimento da funcionalidade.
Ajustamos o nome do quadro e a descrição do parâmetro para garantir que a informação fique clara: ERP Banking.
Local: Portal de Clientes > Usuário Administrador > Parâmetros > Parâmetros Gerais > Boleto.
Financeiro
Pagamento de Boletos BTG via Pix
A partir de agora, ao gerar um boleto bancário do BTG, você contará com o QR Code para pagamento via Pix.
Por que esta novidade é importante para você?
Esta implementação visa proporcionar os seguintes benefícios:
- Mais conveniência: utilize o Pix, um sistema de pagamentos instantâneo disponível 24 horas por dia, 7 dias por semana.
- Pagamento facilitado: escaneie o QR Code com seu celular e conclua o pagamento em segundos, sem a necessidade de digitar longos códigos de barras.
- Agilidade: o Pix oferece confirmação de pagamento em tempo real, agilizando a identificação e baixa de seus boletos.
Como acessar esta nova funcionalidade?
O processo de geração do boleto permanece o mesmo. A funcionalidade de pagamento via Pix será exibida automaticamente no documento gerado.
Parametrizações Necessárias (para administradores do sistema):
Para garantir o correto funcionamento desta nova opção de pagamento, é necessário realizar as seguintes parametrizações:
- Via HBK (Mega Todos os módulos): acesse Mega Todos os módulos > Configurações Globais > Financeiro > Parâmetros > Guia Forma de Cobrança > Cobrança Pix.
- Via ERP Banking Mega (Mega Empresarial): acesse Mega Empresarial > Financeiro > Office Banking > Office Banking > parâmetro Integra com ERP Banking.
Local: Portal de Clientes > Usuário Operador > Financeiro > Solicitação de 2ª via de boleto.
⭐ Acesse a documentação da Solicitação de 2ª via de boleto.
Ajuste Lentidão e travamento na tela de antecipação
Ao acessar a tela de antecipação, o carregamento estava lento. Em alguns casos, a tela travava completamente, sendo necessário fechar o portal para continuar.
Ajustamos o funcionamento da tela para garantir abertura sem lentidão ou travamentos.
Local: Portal de Clientes > Usuário Operador > Financeiro > Antecipação.
Ajuste Mensagem impeditiva ao emitir boletos do Ouribank no Portal de Clientes
Ao tentar emitir boletos do Ouribank pelo Portal de Clientes, a seguinte mensagem de inconsistência era exibida: “Column ‘CED_CGCCNPJ’ does not belong to table Table”.
Esse problema ocorria quando as seguintes condições eram simultaneamente atendidas:
- O parâmetro “Apresentar Avalista” estava habilitado em “Bancos Validados”.
- O parâmetro “Utilizar como Cedente nos Boletos (2ª Via, Avulso e Antecipação)” estava configurado como “Dados do Contrato Bancário”.
- O banco utilizado possuía um banco correspondente vinculado.
Ajustamos a emissão para que os boletos sejam gerados corretamente, sem exibir essa mensagem.
Local: Portal de Clientes > Usuário Operador > Financeiro > Solicitação de 2ª via de boleto.
Ajuste Boletos com transmissão aceita não disponíveis no Portal
O boleto não era exibido no portal mesmo com a transmissão já aceita, ou trazia a carteira do contrato bancário em vez da carteira configurada na forma de cobrança.
Ajustamos o processo para garantir que o boleto seja exibido no portal assim que a transmissão for aceita, utilizando corretamente a carteira definida na forma de cobrança. O mesmo ajuste foi aplicado às parcelas vinculadas pelo Mega.
Local: Portal de Clientes > Usuário Operador > Financeiro > Solicitação de 2ª via de boleto.
Ajuste Envio de boletos por e-mail
O envio de boletos por e-mail não estava funcionando corretamente no Portal de Clientes.
Ajustamos o processo para garantir que os boletos possam ser enviados por e-mail sem impedimentos.
Local: Portal de Clientes > Usuário Operador > Financeiro > Enviar boletos por e-mail.
Ajuste Divergência entre os valores “Total a Pagar” e “Total a Pagar em Atraso”
Os valores exibidos nos campos Total a Pagar e Total a Pagar em Atraso estavam divergentes dos valores apresentados no extrato e da soma das parcelas em atraso.
Corrigimos o cálculo para garantir que todos os totais apresentados estejam corretos e consistentes entre si.
Local: Portal de Clientes > Usuário Operador > Financeiro > Extrato Financeiro.
Vimob Web
Administração
Ajuste Lentidão para acessar a funcionalidade propostas no Vimob Web
O acesso à tela de parâmetros da proposta estava lento em alguns casos.
Identificamos que a lentidão era causada pela consulta responsável por buscar a quantidade de usuários vinculados aos empreendimentos. Otimizamos essa consulta para melhorar o desempenho da tela.
Local: Vimob Web > Usuário Administrador > Administração > Parâmetros > Propostas.
Ajuste Tela Parâmetros por Usuário – Tipo de Comissão/Regra de Desconto
Na tela de Parâmetros por Usuário, o Tipo de Comissão e a Regra de Desconto não estavam sendo exibidos conforme a configuração do empreendimento (Global ou por Filial).
Ajustamos a exibição para considerar corretamente essa configuração, garantindo que os dados apareçam de forma adequada.
Local: Vimob Web > Usuário Administrador > Administração > Parâmetros > Propostas.
Ajuste Vimob exibia empreendimentos indisponíveis para o usuário
A tela de Parâmetros por Usuário apresentava empreendimentos indisponíveis para acesso via web.
Ajustamos o sistema para exibir apenas os empreendimentos liberados para o Vimob.
Local: Vimob Web > Usuário Administrador > Administração > Parâmetros > Propostas.
Ajuste Renda declarada no Score
A renda declarada na tela de Score do Cliente não era preenchida automaticamente.
Ajustamos o processo para que, se o prospect possuir renda informada, o campo seja preenchido corretamente.
Local: Vimob Web > Usuário Administrador > Administração > Parâmetros > Análise de Crédito.
Ajuste Proposta seguia liberada mesmo com score reprovado na reanálise
Quando uma proposta era aprovada inicialmente no score e retornava para negociação com necessidade de alteração, uma nova análise de crédito era realizada. Mesmo com resultado reprovado, ainda era possível avançar com a proposta.
Ajustamos o processo para impedir o avanço da proposta quando a reanálise do score resultar em reprovação.
Local: Vimob Web > Usuário Administrador > Administração > Parâmetros > Análise de Crédito.
Cadastros
Cadastro de Comissões no Vimob Web
Pensando em otimizar ainda mais o seu dia a dia e integrar as principais ferramentas de gestão em um só lugar, o Vimob agora conta com a funcionalidade de cadastro de comissões.
O que mudou?
Implementamos no Vimob os cadastros essenciais para a gestão de comissionamento, replicando as funcionalidades já existentes no ERP. Dando início a esta integração, o Vimob agora oferece:
- Tipos de Comissão: defina e organize as diferentes formas de comissionamento utilizadas pela sua empresa (por venda, por meta, etc.) de maneira simples e intuitiva. Cadastre nesta tela também, a equipe de vendas.
- Tipos de Comissionado: identifique e categorize os perfis que podem ser comissionados (vendedores, representantes, etc.), facilitando a gestão de suas políticas de incentivo.
- Classificação de Comissionados: organize seus comissionados em diferentes níveis ou categorias, permitindo uma gestão mais granular e personalizada.
- Regras de Desconto: personalize os descontos nas comissões por tipo de série (ex: sinal, mensal). Além de determinar o percentual de desconto, você pode criar múltiplas regras para atender às necessidades, sejam elas por filial ou global.
Benefícios
- Centralização da Gestão Comercial: comece a ter as informações de comissionamento mais próximas da sua operação no Vimob, facilitando o acesso e a organização dos dados.
- Cadastro de Equipes Simplificado: a nova funcionalidade torna o processo de cadastrar e gerenciar as informações de comissionamento das suas equipes de vendas mais ágil e eficiente.
Local: Vimob Web > Usuário Administrador > Cadastros > Comissões.
Tela de exibir mapas - Comportamento do temporizador atualizado
Agora, é possível ativar o temporizador de atualização automática na tela de Exibir Mapas mesmo quando apenas um mapa de loteamento estiver selecionado.
Como funcionava antes?
A funcionalidade estava disponível apenas ao selecionar múltiplos mapas.
Qual foi a solução?
O campo de temporizador também é habilitado quando apenas um único mapa é selecionado.
Benefícios
- Atualização contínua das informações exibidas.
- Redução de ações manuais em painéis e reuniões.
- Aumento na confiabilidade das informações exibidas.
- Comportamento mais previsível e uniforme da funcionalidade.
Local: Vimob Web > Usuário Administrador > Cadastros > Mapas de Loteamentos > Exibir Mapas.
⭐ Consulte a documentação da exibição dos mapas.
Ajuste Nova tabela ativa não era destacada e anteriores seguiam disponíveis
Ao iniciar a vigência de uma nova tabela de diferenciais, as tabelas anteriores continuavam ativas e era difícil identificar qual tabela estava valendo.
Ajustamos o processo para inativar automaticamente as tabelas anteriores e destacar qual tabela está ativa no cadastro.
Local: Vimob Web > Usuário Administrador > Cadastros > Formas de Pagamento > Tabelas de Diferenciais.
Ajuste Edição do nome da Equipe de Vendas na tela de comissão
A edição do nome da equipe de vendas na tela de comissão não funcionava.
Corrigimos o processo para que a alteração seja realizada normalmente.
Local: Vimob Web > Usuário Administrador > Cadastros > Comissões > Tipos de Comissão.
Propostas
Ajuste Rubricas de PJ com muitos representantes ultrapassavam a largura da página (DocuSign)
Durante a integração com a DocuSign, quando uma Pessoa Jurídica possuía muitos representantes, as rubricas geradas no rodapé da minuta ultrapassavam os limites da página.
Ajustamos o processo para remover a limitação de representantes e reorganizar a exibição das rubricas, mantendo todas dentro da área da página.
Local: Vimob Web > Usuário Corretor > Propostas > Minutas > Integração DocuSign.
Relatórios
Ajuste Relatório de Análise de VGV – Propostas não exibidas ao selecionar filtro “Todos”
Ao emitir o relatório com o filtro “Todos” selecionado, nenhuma proposta era exibida.
Ajustamos o filtro para considerar corretamente todos os status das propostas.
Local: Vimob Web > Usuário Vendedor > Relatórios > Análise VGV.
Ajuste Diferença Valor Futuro Mega x Vimob
O valor futuro das parcelas (com juros TP) estava diferente quando se comparava Vimob x Carteira de Recebíveis.
Ajustado o cálculo do valor futuro quando o juros é TP para que fique da mesma forma que no processo da Carteira de Recebíveis (aplicação TP nas parcelas do contrato).
Local: Vimob Web > Usuário Vendedor > Relatórios.
Vendas
Análise de Crédito (Cancelamento e Reenvio) e Reenvio de Documentos e Anexos para o Portal de Repasse
A sua experiência com o Portal de Repasse acaba de ficar ainda mais eficiente! Aprimoramos a integração para otimizar os processos de análise de crédito e reenvio de documentos.
Confira as novidades que o Vimob traz para você:
- Cancelamento: a análise de crédito será cancelada automaticamente ao alterar o status da proposta para qualquer status anterior a “Em Análise de Crédito”.
- Nova Análise: será solicitada uma nova análise de crédito automaticamente quando a proposta retornar ao status de “Em Análise de Crédito”.
- Reenvio para análise de crédito e de documentos e anexos: implementamos um botão de reenvio na coluna Ações na tela de propostas e na ficha de atendimento, permitindo que você reenvie a análise de crédito e os documentos e anexos de maneira rápida.
- Na tela de ficha de atendimento, aparecem as análises de crédito referentes às propostas do prospect como participante principal ou secundário.
Por que esta mudança é importante?
- Anteriormente, quando uma proposta retornava para edição após a aprovação da análise de crédito, a análise original permanecia válida, mesmo com informações alteradas. Isso poderia levar a decisões de crédito baseadas em dados desatualizados, ocasionando riscos e gerando inconsistências operacionais. Além disso, o cancelamento manual dessas análises demandava tempo e esforço.
Benefícios
Pensando em otimizar sua rotina e garantir ainda mais segurança em suas negociações, essa funcionalidade trará:
- Redução drástica de riscos financeiros: agora, você terá a certeza de que a análise de crédito será sempre realizada com base nas informações mais recentes da proposta.
- Processo de vendas otimizado e sem atritos: eliminamos o retrabalho manual de cancelar análises desatualizadas e reduzimos a possibilidade de erros operacionais.
- Máxima confiabilidade na análise de crédito: propostas que sofrerem alterações não utilizarão análises de crédito defasadas.
- Aumento da eficiência e agilidade da sua equipe: automatizamos uma etapa crítica, liberando seu time comercial para focar no fechamento de negócios.
Locais:
- Vimob Web com Perfil Vendedor > Vendas
- Propostas > Análise de Propostas.
- Ficha de Atendimento.
⭐ Consulte a documentação completa das Propostas.
⭐ Consulte a documentação completa dos Ficha de Atendimento.
Integração entre Vimob e Portal de Repasse para envio dos dados cadastrais e anexos também do 2º participante
Agora, na integração ao Portal de Repasse, serão automaticamente enviados os dados cadastrais e todos os documentos anexados tanto do participante principal quanto do 2º participante.
Antes dessa alteração, só eram enviados os dados cadastrais e os documentos anexados do participante principal.
Esta atualização garante que todas as informações necessárias para análise e aprovação estejam disponíveis de forma integrada e eficiente.
Observação
Esta implementação não requer configuração adicional.
Locais:
- Vimob Web com Perfil Vendedor > Vendas
- Ficha de Atendimento ou
- Proposta > Editar > Opções > Participantes > Editar participante.
⭐ Consulte a documentação completa dos Ficha de Atendimento.
Ajuste Espelho de vendas com mapa fica carregando e não abre
Ao selecionar o espelho de vendas com mapa, a tela ficava carregando indefinidamente e não abria.
Ajustamos para impedir o mapeamento de áreas com valores negativos, garantindo o funcionamento correto da visualização.
Local: Vimob Web > Usuário Vendedor > Vendas > Espelho de Vendas.
Ajuste Parâmetro de vigência do INCC não aplicado corretamente em séries de sinal
O parâmetro “Utilizar as datas de vencimentos das parcelas de sinal como vigência do INCC” não estava sendo considerado quando a série de sinal usava dias para início e esses dias ultrapassavam o mês atual.
Ajustamos para que o parâmetro seja aplicado corretamente nesse caso.
Local: Vimob Web > Usuário Vendedor > Vendas > Propostas.
Ajuste Proposta não carregava agentes ao selecionar tipo de comissão “equipes”
Ao trocar o tipo de comissão para “equipes”, a proposta preenchia os representantes mesmo que o representante do corretor não estivesse vinculado a nenhuma equipe de vendas.
Ajustamos para que os representantes sejam carregados apenas quando o representante do corretor estiver cadastrado em uma equipe de venda.
Local: Vimob Web > Usuário Vendedor > Vendas > Propostas.
Ajuste Pendência automática sendo duplicada ou triplicada
Ao lançar mais de uma proposta para unidades/lotes do mesmo empreendimento/loteamento, as pendências automáticas estavam sendo duplicadas ou triplicadas conforme novas propostas eram criadas.
Ajustamos o processo para que as pendências sejam inseridas corretamente, sem repetição.
Local: Vimob Web > Usuário Vendedor > Vendas > Propostas.
Ajuste Cálculo de ticket médio e valor por m² no painel de vendas e estoque
Os valores de ticket médio e valor por m² exibidos no painel de vendas e estoque não estavam sendo calculados corretamente.
Ajustamos os cálculos para que os dados sejam apresentados corretamente.
Local: Vimob Web > Usuário Vendedor > Vendas > Painel de Gestão de Vendas.
Ajuste Atualização dos números no espelho de vendas
Quando o status da unidade era alterado, os números totais do empreendimento e do bloco não eram atualizados no Espelho de Vendas.
Ajustamos o processo para que os totalizadores sejam atualizados corretamente após a mudança de status.
Local: Vimob Web > Usuário Vendedor > Vendas > Espelho de Vendas.
Ajuste Atualização do agente cônjuge
Ao alterar o cônjuge no cadastro de agente, a informação não era atualizada no prospect.
Ajustamos a validação para que a atualização seja realizada corretamente.
Local: Vimob Web > Usuário Vendedor > Vendas > Ficha de Atendimento.
Ajuste Conversão de agente não cliente para prospect não era concluída em caso de CPF já existente
Ao cadastrar um prospect com um CPF já existente no cadastro de agentes, a conversão de agente para prospect não era concluída corretamente.
Ajustamos o processo para que a conversão ocorra como esperado.
Local: Vimob Web > Usuário Vendedor > Vendas > Ficha de Atendimento.
Ajuste Acesso à ficha de atendimento
Em determinados perfis, ao tentar acessar a ficha de atendimento, o sistema não concluía o carregamento e encerrava a sessão.
Ajustamos o processo para validar corretamente o perfil de acesso e ocultar as abas de cônjuge e representante quando não forem aplicáveis, permitindo a exibição da ficha conforme as permissões do usuário.
Local: Vimob Web > Usuário Vendedor > Vendas > Ficha de Atendimento.
Ajuste Prospect liberado para todos os usuários
Ao selecionar um prospect na tela de proposta, o sistema exibia todos os registros, independentemente da configuração de perfil de acesso.
Ajustamos o processo para que a exibição siga corretamente a opção definida no perfil do usuário para edição da ficha de atendimento.
Local: Vimob Web > Usuário Vendedor > Vendas > Ficha de Atendimento.
Ajuste Validação dos campos obrigatórios de endereço na ficha de atendimento
Ao configurar o perfil da ficha para tornar o endereço obrigatório, ainda era possível salvar sem preencher esse campo. A validação só ocorria após começar a digitar um endereço.
Agora, a ficha exige o preenchimento do endereço sempre que ele estiver definido como obrigatório no perfil.
Local: Vimob Web > Usuário Vendedor > Vendas > Ficha de Atendimento.
Ajuste Valores da série anterior perdidos ao adicionar nova série
Ao montar as séries de uma proposta, se uma linha de pagamento já estava preenchida e uma nova era adicionada, os valores da linha anterior voltavam a ficar zerados. Isso ocorria inclusive ao remover todas as séries e incluir uma nova com valor futuro.
Ajustamos o processo para manter os dados da série anterior ao realizar esse tipo de alteração.
Local: Vimob Web > Usuário Vendedor > Vendas > Propostas.
Ajuste Cálculo da análise comparativa ao remover todas as séries da proposta
Ao remover todas as séries da forma de pagamento e tentar incluir uma nova, o sistema não conseguia concluir o cálculo da análise comparativa.
Ajustamos o processo para permitir a inclusão da nova série mesmo quando todas as anteriores tiverem sido removidas.
Local: Vimob Web > Usuário Vendedor > Vendas > Propostas.
Ajuste Tela de proposta carregando ao selecionar a forma de pagamento
Em alguns casos, ao selecionar a forma de pagamento no cadastro da proposta, a tela permanecia carregando e não era possível concluir o preenchimento.
Ajustamos o processo para que o carregamento finalize corretamente e o preenchimento da proposta possa ser feito normalmente.
Local: Vimob Web > Usuário Vendedor > Vendas > Propostas.
Ajuste Cópia de proposta não concluída corretamente
Na tela de consulta de propostas, a cópia da proposta não estava sendo finalizada quando a forma de pagamento incluía campos recentes que não estavam considerados no processo.
Ajustamos o processo para que a cópia considere corretamente todos os campos da forma de pagamento.
Local: Vimob Web > Usuário Vendedor > Vendas > Consulta de Propostas e Minutas.
Vimob App
Ajuste Layout da tela de confirmação adaptado para diferentes tamanhos de fonte
Em alguns celulares com Android mais recente, o tamanho da fonte do sistema era maior do que o esperado, o que aumentava o texto da mensagem de confirmação e fazia o botão sair da tela.
Ajustamos o layout da tela de confirmação para que os botões permaneçam visíveis mesmo em celulares com fontes maiores.
Local: Vimob App > Propostas.
5.02.01.30 | 07/07/2025Global Construção
Integração CRM
Ajuste Ajuste na Finalização das Agendas do CRM, Registradora e Portal de Repasses
As agendas do CRM, Registradora e Portal de Repasses apresentavam instabilidades ao serem finalizadas, o que comprometia o andamento das integrações.
Realizamos uma melhoria no processo de finalização dessas agendas, tornando-o mais estável e confiável, garantindo o correto encerramento das tarefas e evitando falhas.
Local: ERP Senior Mega > Construção > Global Construção > Integração CRM.
Mais locais
- ERP Senior Mega > Construção > Carteira de Recebíveis > Integrações > Registradora > Agenda.
- ERP Senior Mega > Operações Financeiras - Processo Associativo - Integração Portal de Repasses.
5.02.01.29 e 5.00.00.98 | 01/04/2025
Carteira de Recebíveis
Contratos
Ajuste Baixa em Massa de Parcelas - Inconsistência no agrupamento de baixa de parcelas
Ao baixar parcelas em massa com correção mensal no sistema, e desmarcando a opção ‘Descongelar Parcelas’, o valor da correção era zerado indevidamente na movimentação financeira, mesmo que os dados fossem exibidos corretamente na tabela (grid).
Realizamos a correção da lógica de cálculo no processo de baixa em massa. Agora, os valores da movimentação financeira são apresentados corretamente, de acordo com a baixa em massa realizada para as parcelas.
Local: Construção > Carteira de Recebíveis > Contratos > Parcelas.
Ajuste Ao colocar o distrato de termo “Em Estudo”, o termo estava mudando para outro
Ao colocar o distrato de termo “Em Estudo”, o termo estava mudando para outro.
Ajustamos para retornar ao termo selecionado após o loop que verifica os status das garagens.
Local: Construção > Carteira de Recebíveis > Contratos > Distrato.
Ajuste Guia Tabela Price era apresentada para contratos que utilizavam a amortização SACOC
Guia Tabela Price era apresentada para contratos que utilizavam a amortização SACOC
Corrigimos a inicialização da tela de contratos validando a visibilidade da guia TP.
Local: Construção > Carteira de Recebíveis > Contratos.
Ajuste Edição do valor VM Atraso na baixa manual de parcelas
Não era permitido alterar valor de VM Atraso.
Alteramos para permitir alterar o campo VM Atraso.
Local: Construção > Carteira de Recebíveis > Contrato > Guia Parcelas.
Configurações e Contratos
Aprovação de Distratos via Approvo
✨ Esta melhoria veio do nosso Ideômetro: sugestão 1 e sugestão 2.
Visando atender os nossos clientes, criamos a possibilidade do distrato ter um fluxo de aprovação e alçada definido no Approvo, respeitando o número de aprovações e quantidade de aprovadores.
Parametrização
Para isso, criamos o parâmetro:
- Envio da aprovação para o Approvo
- Checkbox Distrato
Local: ERP Senior Mega > Construção > Carteira de Recebíveis > Configurações > Parâmetros > Guia Parâmetros Adicionais.
Novos botões de status e histórico
Criamos novos botões de status na tela de Distratos e alteramos o funcionamento dos atuais, conforme as regras a seguir:
Botão Enviar para Approvo
- Estará visível e habilitado se o parâmetro Envio da aprovação para o Approvo estiver marcado e o distrato estiver em estudo.
- Passará todos os valores e informações referentes ao distrato para o Approvo.
- Os botões Em Estudo e Reprovado estarão bloqueados, assim como os campos de edição dos valores de distrato, para que nenhum valor seja alterado enquanto a aprovação está aguardando retorno do Approvo.
- O botão de cancelamento de envio ao Approvo estará visível e habilitado.
- Irá gravar o status atual das parcelas do contrato, pois se no retorno de aprovação estiver diferente, não será possível realizar a aprovação.
- Irá logar a ocorrência na guia Status da Aprovação.
Botão Cancelamento de envio
- Estará visível e habilitado se o distrato estiver Em Aprovação, ou seja, se estiver Em Estudo, mas com a sua aprovação enviada ao Approvo.
- Irá excluir/cancelar a aprovação anteriormente enviada.
- Habilitará os botões Envio ao Approvo, Em Estudo e Reprovado e irá desbloquear os campos de edição dos valores de distrato.
- Irá logar a ocorrência na guia Status da Aprovação.
Botão Aprovado
- Estará habilitado se o distrato já estiver com status de Aprovado ou se estiver Em Estudo ou Reprovado e o novo parâmetro de envio ao Approvo estiver desmarcado.
- Ao aprovar o distrato via botão Aprovado, será logada a ocorrência na guia Status da Aprovação.
Botão Em Estudo
- Estará desabilitado se a aprovação foi enviada ao Approvo e o parâmetro de envio ao Approvo estiver marcado.
- Ao colocar o distrato em estudo via botão Em Estudo, será logada a ocorrência na guia Status da Aprovação.
Botão Reprovado
- Estará desabilitado se a aprovação foi enviada ao Approvo e o parâmetro de envio ao Approvo estiver marcado.
- Ao reprovar o distrato via botão Reprovado, será logada a ocorrência na guia Status da Aprovação.
É possível visualizar o histórico das operações do distrato, na nova guia Status de Aprovação:
Exemplo
Locais:
- ERP Senior Mega > Construção > Carteira de Recebíveis > Contratos
- Guia Distrato.
- Guia Status de Aprovação.
No Approvo
Ao enviar para o Approvo, o(s) aprovador(es) irão visualizar o documento para aprovação.
Exemplo
⭐ Confira a documentação dos Parâmetros da Carteira de Recebíveis.
Integração Bancária
Carteira de Recebíveis - Novo Filtro na Tela de Desvinculação de Parcela
Visando proporcionar maior controle sobre quais parcelas desvincular, disponibilizamos o novo filtro Data do Boleto Atual na tela de Desvinculação de Parcelas.
Como Funciona?
Este filtro considera a data de vencimento mais recente da parcela, ou seja, se um boleto foi gerado com uma nova data de vencimento, o filtro irá considerar essa nova data. Caso não haja um novo boleto, a data de vencimento original da parcela será utilizada.
Benefícios
- Maior controle: decida com precisão quais parcelas desvincular, evitando erros e desorganização.
- Segurança: a nova funcionalidade irá ajudar a não desvincular parcelas que tiveram um novo boleto gerado, para uma data de pagamento superior ao seu vencimento original.
- Facilidade: o filtro é simples e intuitivo, facilitando na hora de gerenciar suas parcelas.
Local: Construção > Carteira de Recebíveis > Integração Bancária > Vincular Parcelas > Desvincula.
⭐ Acesse a documentação completa da Integração Bancária / Desvinculação de Parcelas.
Ajuste Retorno Bancário das Parcelas - Alteração no Fator Vencimento
Estava retornando uma data errada, transformada em um valor de 4 dígitos.
Realizamos a devida correção, e assim, passou a calcular o fator de vencimento corretamente na linha digitável.
Local: Construção > Carteira de Recebíveis > Integração Bancária > Processa Envio e Retorno > Remessa Bancária de Parcelas.
Ajuste Boleto Web pago em atraso estava gerando carta de crédito
Boleto Web pago em atraso estava gerando carta de crédito.
Ajustamos para, em caso de Boleto Web de uma parcela pago em atraso, considerar o valor a maior como parte da multa por atraso e não mais gerar aditivo em carta de crédito.
Local: Construção > Carteira de Recebíveis > Integração Bancária > Boletos Web.
Ajuste Boleto Web estava sendo processado duas vezes gerando aditivo
Boleto Web estava sendo processado duas vezes gerando aditivo.
Ajustamos o processo para que não seja mais gerado o aditivo.
Local: Construção > Carteira de Recebíveis > Integração Bancária > Boletos Web.
Integrações
Ajuste Integração da movimentação financeira
A rotina de integração não estava inicializando as variáveis de controle de inconsistências, podendo gerar falsos positivos.
Corrigimos para que sejam inicializadas as variáveis de controle com o valor padrão. Com isso, a inconsistência não acontece mais.
Local: Construção > Carteira de Recebíveis > Integrações > Movimentação Financeira.
Ajuste Agendamento de Planilhas: Extração
Ao gerar planilhas para o contrato, era apresentada a inconsistência: “A extração exata retorna mais do que o número solicitado de linhas”.
Adicionamos uma ligação completa entre as duas listas de informações do sistema (tabelas). Isso garante que as informações sejam combinadas corretamente, evitando inconsistências e garantindo que o sistema encontre os dados certos.
Local: Construção > Carteira de Recebíveis > Integrações > Agendar Planilhas.
Ajuste Agendamento de Planilhas: Percentual de investidor incorreto nos movimentos S e L
O sistema calculava corretamente a participação de cada pessoa, mas registrava essa informação de forma incorreta. Ele guardava o valor da participação no momento em que o contrato era feito, e não o valor atualizado.
Ajustamos a rotina para gravar o percentual de participação vigente no mês.
Local: Construção > Carteira de Recebíveis > Integrações > Agendar Planilhas.
Ajuste EFD - Registro 1800 - Parcelas com data de movimentação antes da geração do contrato
Estava permitindo realizar movimentação financeira com a data de movimento anterior a data de cadastro do contrato.
Adicionamos uma validação não permitindo movimentação financeira com data anterior a data de cadastro do contrato.
Local: Construção > Carteira de Recebíveis > Integrações > Movimentação Finceira.
Movimentações
Ajuste Valores inconsistentes na importação da Dimob
O sistema estava calculando a correção monetária do distrato de forma errada, considerando a variação até o mês do distrato, mesmo que a última parcela paga tenha sido antes. Essa diferença era interpretada como multa, gerando informações incorretas na Dimob e exibindo contratos indevidos.
Realizamos a correção, e agora a emissão de distratos da Dimob consideram corretamente o parâmetro ‘Valor Pago Corrigido?’ do distrato, não gerando mais as pequenas diferenças de valor, assim o contrato sem multa não é listado em tela conforme o conceito.
Local: Construção > Carteira de Recebíveis > Movimentações > Gerar dados Dimob.
Ajuste Relatório de Conferência Dimob não validava os caracteres especiais do endereço da filial
Ao processar o Dimob, não era apresentada a mensagem de que o de: Nome da filial apresenta caracteres inválidos. Porém, ao importar no aplicativo da Dimob, ocorria inconsistência no endereço R1.
Alteramos para limpar os caracteres especiais do endereço R01 dos campos: Complemento, Bairro e Logradouro.
Local: Construção > Carteira de Recebíveis > Movimentações > Gerar dados Dimob.
Ajuste Geração Dimob - Cessões de Direitos
Ao emitir a Dimob com dois usuários diferentes para o mesmo contrato, sendo que esse possui várias cessões de direito de um cliente para ele mesmo, ocorria inconsistência de duplicidade nos registros.
Aplicamos a correção na consulta, e a inconsistência passou a não ocorrer mais.
Local: Construção > Carteira de Recebíveis > Movimentações > Gerar dados Dimob.
Ajuste Inconsistência no código do município ao gerar a Dimob
Ao gerar a Dimob, era apresentada inconsistência referente o código do município.
Corrigimos a rotina para filtrar o ID de acesso e corrigimos o relatório de inconsistências para apresentar as diferenças.
Local: Construção > Carteira de Recebíveis > Movimentações > Gerar dados Dimob.
Ajuste Dimob - Tratamento de Valores Não Contratuais em Emissões a Prazo com Cessão de Direitos
Não estava respeitando o parâmetro ‘Parcelas do Tipo’: ‘Contratuais’ ou ‘Contratuais e Termos Não Contratuais’. Estava trazendo para o valor do contrato sempre todas as parcelas.
Aplicamos a correção e passou a respeitar o parâmetro definido na tela da Dimob.
Local: Construção > Carteira de Recebíveis > Movimentações > Gerar dados Dimob.
Relatórios
Ajuste Relatório Relação de Renegociações (R_CAR_Renegociacao.rpt) - Observação na série da renegociação TP
As observações da Renegociação TP estavam sendo concatenadas em contratos diferentes por não estar zerando a variável.
Corrigimos para passar a apresentar cada observação no seu respectivo contrato/renegociação no relatório.
Local: Construção > Carteira de Recebíveis > Relatórios.
Ajuste Relatório Extrato Cliente do Carteira de Recebíveis
Estava acumulando o valor de resíduo quando a emissão era realizada para mais de um contrato.
Efetuamos as devidas correções internas, e com isso passou a ser somado o resíduo correto para cada contrato.
Local: Construção > Carteira de Recebíveis > Relatórios.
Empresarial | Contabilidade Imobiliária
Contabilidade
Ajuste Lentidão para abrir a tela da Auditoria da Apropriação Imobiliária
O sistema estava configurado para abrir um relatório detalhado da Carteira sempre que a tela principal era acessada, mesmo que o usuário não precisasse desse relatório naquele momento. Isso causava uma lentidão desnecessária na abertura da tela, prejudicando a experiência do usuário.
Para resolver o problema da lentidão, decidimos que, ao abrir a tela principal, o sistema mostraria primeiro a guia de Apropriação Societária. Isso evita que o relatório detalhado da Carteira seja aberto, já que ele só é necessário quando ocorre o clique na opção Auditoria da Carteira. Assim, a tela principal abre mais rápido, e o relatório só é carregado quando realmente precisa ser usado.
Local: Empresarial > Contabilidade > Apropriação Imobiliária > Auditoria Contábil.
Ajuste Relatório POC - Contabilidade
Lentidão no processo de emissão Relatório POC - Contabilidade.
Corrigimos a inconsistência que estava apresentando para que a lentidão não ocorresse mais.
Local: Empresarial > Contabilidade > Apropriação Imobiliária.
Tributos
Ajuste Inconsistência no código do município ao gerar a Dimob
A geração dos registros F1800 não estava prevendo a possibilidade de existirem dois empreendimentos com mesmo CNPJ dentro da mesma filial.
Aplicamos a correção necessária, e passou a ser exibida somente uma linha para os movimentos que têm o mesmo CNPJ cadastrados no cadastro do SPED do empreendimento.
Local: Empresarial > Tributos > SPED > Lançamentos.
Gestão Comercial
Propostas
Parâmetro de casas decimais para o campo de pesquisa CMR_PERC_COMISSAO
Visando proporcionar maior flexibilidade, agora é possível configurar a quantidade de casas decimais que melhor se adapta às suas necessidades, com um limite de até 8 casas.
Para isso, criamos um parâmetro no SQL do campo de pesquisa CMR_PERC_COMISSAO, conforme destacado abaixo:
Observação
Por padrão, vem marcado 4 casas decimais, sendo possível alterar entre 2 a 8 casas decimais.
Local: ERP Senior Mega > Construção > Gestão Comercial > Propostas > Minutas > Campos de Pesquisa.
⭐ Acesse a documentação do Campo de Pesquisa CMR_PERC_COMISSAO.
Minutas - Alteração na descrição dos campos de pesquisa das tags de Assinatura Digital
Visando aprimorar a clareza e a precisão da sua experiência em nosso produto, alteramos a nomenclatura na descrição dos campos de pesquisa das tags de Assinatura Digital.
- Substituímos a palavra DocuSign por Assinatura Digital em todos os campos de pesquisa relacionados:
Essa alteração garante que a nomenclatura esteja alinhada com a funcionalidade do sistema, facilitando a busca por documentos assinados digitalmente, independentemente da plataforma utilizada.
Local: ERP Senior Mega > Construção > Gestão Comercial > Propostas > Minutas > Campos de Pesquisa.
Ajuste Alinhamento do Campo de Pesquisa CMR_ASSINATURA_COMP_MODI
O Campo de Pesquisa CMR_ASSINATURA_COMP_MODI estava retornando as informações desalinhadas.
Aplicamos a correção para que as informações do Campo retornem alinhadas e centralizadas.
Local: ERP Senior Mega > Construção > Gestão Comercial > Propostas > Minutas > Campos de Pesquisa.
Global Construção
Cadastros
Ajuste Estruturas - Aumento dos caracteres dos campos de texto da matrícula e do registro na unidade do sistema
Os campos de texto da matrícula e do registro na unidade do sistema tinham um limite de 20 caracteres, o que impedia a inserção de informações completas, pois em alguns casos era necessário inserir múltiplos números em um mesmo campo.
Aumentamos o limite de caracteres dos campos da matrícula e do registro da unidade para 50 caracteres. Essa alteração permite que sejam insiradas informações completas, sem restrições, otimizando o uso do sistema.
Local: Construção > Global Construção > Cadastros > Estruturas.
Ajuste Estruturas - Liberação de Empreendimentos para o Vimob Web e App
Quando o parâmetro “Empreendimento disponível no Portal de Vendas?” era desabilitado, o empreendimento não aparecia mais dentro do Vimob, mas continuava aparecendo dentro do Vimob App.
Efetuamos uma correção no processo, e agora, ao alterar o Empreendimento sendo removido da Web, ele também é removido do App.
Local: Construção > Global Construção > Cadastros > Estruturas.
Integração CRM
Ajuste Endereço de Cobrança concatenando a sigla e o logradouro
A sigla do endereço secundário do a gente (cliente) ficava duplicado no portal da Multidados.
Retiramos a sigla do endereço do campo de endereço para que não fique duplicado no portal da Multidados.
Local: Construção > Global Construção > Integração CRM.
Operações Financeiras
Processo Associativo
Importação do arquivo CMF - Lançamentos
Adaptamos nosso sistema para atender às novas exigências da CEF e oferecer mais controle!
Descrição:
Diante das recentes alterações nos arquivos CMF enviados pela CEF, identificamos a necessidade de oferecer uma ferramenta mais flexível e adaptável. Com a nova funcionalidade de Lançamentos CMF, você agora tem total controle sobre quais lançamentos serão importados para o seu sistema.
O que mudou:
- Personalização da importação: antes, a importação era limitada a determinados lançamentos pré-definidos. Agora, você pode cadastrar os lançamentos específicos que deseja importar, garantindo que seus dados estejam sempre atualizados e alinhados com as suas necessidades.
- Adaptação às novas exigências da CEF: a funcionalidade atende às mudanças nos arquivos CMF enviados pela CEF, evitando divergências entre os dados e garantindo a integridade das informações.
Benefícios
- Maior controle: decida quais lançamentos são relevantes para o seu negócio e personalize a importação de acordo com suas necessidades.
- Flexibilidade: adapte-se rapidamente às mudanças nos arquivos CMF enviados pela CEF.
- Precisão: garanta a precisão dos dados importados, evitando erros e inconsistências.
- Eficiência: otimize seus processos e economize tempo com uma importação mais personalizada.
Tela
Confira como ficou a tela deste processo
Local: ERP Senior Mega / Construção / Operações Financeiras / Processo Associativo / Cadastros / Lançamentos CMF.
⭐ Acesse a documentação completa sobre os Lançamentos CMF.
Ajuste Integração ERP Senior Mega x Portal de Repasses: Vaga extra
A tabela temporária de status estava incluindo indevidamente contratos de garagem.
Alteramos para respeitar parametrização, com isso, somente serão enviados os contratos de garagem se o parâmetro estiver marcado.
Local: Construção > Operações Financeiras > Processo Associativo > Integração Portal de Repasses.
Ajuste Ajuste na tela do Fluxo Associativo
Os campos Saldo Multa e Saldo Juros estavam exibindo apenas valores das parcelas de Financiamento, FGTS e Subsídio.
Ajustamos os campos na tela de Fluxo de Contratos do Associativo, e os campos Saldo Multa e Saldo Juros agora consideram todas as parcelas e não apenas Financiamento, FGTS e Subsídio.
Local: Construção > Operações Financeiras > Processo Associativo.
Ajuste Portal de Repasse - Integração Valor dos Encargos (Juros/Multa)
Multa e Atraso só estavam considerando parcelas com receita Financiamento, FGTS e Subsídio.
Alteramos o conceito dos campos valor da multa e valor dos juros para considerar multa e atraso de parcelas de todas as receitas, nos contrato que participam da integração.
Local: Construção > Operações Financeiras > Processo Associativo > Integração Portal de Repasses.
Ajuste Associativo apresentava classificação de contrato diferente da Carteira
Associativo apresentava classificação de contrato diferente da Carteira.
Ajustamos para apresentar a classificação assim como é feito na Carteira.
Local: Construção > Operações Financeiras > Processo Associativo > Processo Associativo.
Ajuste Alteração na forma de importação do arquivo CMF - Considerar novos lançamentos
Ao importar arquivo CMF não estavam sendo importados alguns lançamentos.
Criamos um cadastro de lançamentos para que sejam considerados na importação todos os registros com os lançamentos cadastrados.
Local: Construção > Operações Financeiras > Processo Associativo > Processo Associativo > Cadastros > Lançamentos CMF.
Planejamento Estratégico
Cadastros
Ajuste Orçamento Gerencial estava bloqueando Recebimentos de Pedidos com data anterior a data de inicio do Controle
A validação de lançamentos sem orçamento não estava prevendo a situação onde o Recebimento pode estar vinculado a um pedido com data anterior à data de inicio de controle do Orçamento Gerencial.
Ajustamos a rotina de validação de verba para que não valide o Recebimento de Materiais na data do Pedido quando a data do Pedido for anterior à data de Inicio de controle do Orçamento.
Local: Construção > Planejamento Estratégico > Cadastros > Parâmetros.
Processos
Ajuste Orçamento Gerencial: Validação de Verba duplicando valor Contratado
O valor contratado estava incompleto, faltando os campos do padrão de classes do orçamento.
Realizamos o ajuste necessário para que retorne o valor contratado, trazendo somente as classes do padrão atual do orçamento.
Local: Construção > Planejamento Estratégico > Processos > Orçamento Gerencial.
Portal de Clientes
Aplicativos
Ajuste Mensagens no Quadro de Avisos
As mensagens não estavam sendo apresentadas no Quadro de Avisos.
Realizamos o tratamento para apresentar todas as mensagens vinculadas ao usuário pelo E-mail Marketing e cadastro de mensagens do Portal de Clientes no painel Quadro de Avisos.
Local: Portal de Clientes > Usuário Administrador > Aplicativos > E-mail Marketing.
Financeiro
Ajuste Renegociação de parcelas em alguns contratos apresentou uma mensagem
Ao clicar em Renegociação em alguns contratos, estava apresentando uma mensagem de inconsistência.
Realizamos os devidos ajustes e correções e a renegociação foi normalizada.
Local: Portal de Clientes > Usuário Operador > Financeiro > Renegociação.
Operações
Ajuste Atualização do nome do usuário no Homepay de forma automática
A alteração do nome no Portal de Clientes não refletia no aplicativo.
Fizemos uma mudança no sistema que cuida da sincronização de dados. Essa mudança permite que os nomes das pessoas sejam atualizados corretamente em todos os lugares onde aparecem.
Locais:
- Portal de Clientes > Usuário Administrador > Operações > Sincronização das Bases.
- Homepay App.
Versão App
- Android: 1.0.50
Solicitação de 2ª via de boleto
Ajuste Configuração de boleto
Quando a Carteira tinha apenas um dígito, ocorria uma inconsistência, pois não identificava dentro das Carteiras disponíveis.
Realizamos o tratamento para aceitar o código de Carteira como “9” e “09”.
Local: Portal de Clientes > Usuário Operador > Financeiro > Solicitação de 2ª via de boleto.
Ajuste Mensagem ao emitir o boleto de 2ª via registrada
Ao emitir uma 2ª via de boleto do banco Paulista, estava sendo apresentado a inconsistência: “Não foi possível emitir o boleto de 2ª via registrada!”. A cadeia de caracteres de entrada não estava em um formato correto.
Realizamos o tratamento na busca da conta bancária do banco Bradesco (Utilizado também pelo banco Paulista) para remover os espaços em branco ao formatar o código de barras e linha digitável do boleto.
Local: Portal de Clientes > Usuário Operador > Financeiro > Solicitação de 2ª via de boleto.
Ajuste Envio de boleto automático ERP Banking não estava ocorrendo
O envio de e-mail automático do boleto não estava ocorrendo após a solicitação pelo Portal de Clientes.
Realizamos o tratamento para enviar e-mail automático do boleto ERP Banking (BTG) após registro e ajustamos a mensagem de feedback da solicitação do boleto ERP Banking (BTG).
Local: Portal de Clientes > Usuário Operador > Financeiro > Solicitação de 2ª via de boleto.
Ajuste Inclusão da carteira 01 na emissão de boletos pelo banco BMP
Necessidade de começar a utilizar o banco Grafeno no Portal de Clientes, assim como já trabalha no ERP Senior Mega.
Realizamos a iclusão da carteira 01 na emissão de boletos pelo banco BMP.
Local: Portal de Clientes > Usuário Operador > Financeiro > Solicitação de 2ª via de boleto.
Vimob Web
Cadastros
Agora, você tem total controle sobre a disponibilidade das unidades e garagens.
Como funcionava antes?
Apenas o usuário que reservava ou indisponibilizava uma unidade, e seus supervisores, podiam liberá-la novamente. Essa limitação impedia o gerenciamento das unidades com autonomia.
Qual a solução?
Criamos uma nova opção no Perfil de Acesso, que te dá o poder de decidir quem pode disponibilizar as unidades e garagens.
Você poderá escolher entre:
- Disponibilizar as unidades/garagens reservadas ou indisponíveis pelo usuário: delegue essa função para os usuários que você escolher.
- Disponibilizar as unidades/garagens reservadas ou indisponíveis pelo usuário e seus supervisionados: permita que os usuários e seus supervisionados também tenham essa permissão.
- Disponibilizar todas as unidades/garagens reservadas ou indisponíveis: tenha controle total sobre todas as unidades, independente de quem as reservou.
Importante
Por padrão, a opção selecionada será Disponibilizar as unidades/garagens reservadas ou indisponíveis pelo usuário e seus supervisionados, garantindo que você tenha sempre controle sobre as unidades.
Principais benefícios
- Mais agilidade: você poderá liberar unidades rapidamente, sem precisar depender de outros usuários.
- Maior controle: tenha total visibilidade e controle sobre a disponibilidade das unidades.
- Flexibilidade: adapte as permissões de acordo com as necessidades da sua equipe.
Locais:
- Vimob Web com Perfil Administrador / Cadastros / Perfil de Acesso / Guia Processos.
- Vimob Web com Perfil Vendedor / Espelho de Vendas.
⭐ Acesse a documentação do Perfil de Acesso.
Controle total das suas minutas: Edição, histórico e simulação
Agora, a configuração e parametrização de minutas no ERP ficou ainda mais flexível e eficiente! Com essa atualização, o usuário responsável pode:
- Editar partes das minutas diretamente no sistema, sem necessidade de recriação.
- Consultar históricos para acompanhar as alterações realizadas.
- Simular minutas antes de finalizá-las, garantindo mais precisão e segurança nas operações.
Local: Vimob Web com Perfil Administrador > Cadastros > Cadastros de Modelos de Minutas.
⭐ Acesse a documentação dos Modelos de Minutas.
Ajuste Tabelas de Diferenciais com muitas unidades/lotes
O sistema estava tendo dificuldades para salvar informações sobre preços de terrenos em grandes áreas, como loteamentos com muitos lotes.
Realizamos uma mudança no sistema. Agora, quando um loteamento tem muitos lotes, o sistema divide a área em partes menores, como quadras ou blocos. Em vez de tentar adicionar ou mudar os preços de todos os lotes de uma vez, é possível fazer isso para cada quadra ou bloco separadamente.
Local: Vimob Web com Perfil Administrador > Cadastros > Formas de Pagamento > Tabelas de Diferenciais.
Ajuste Forma de pagamento era excluída ao remover tipo de comissão vinculado
Ao vincular um tipo de comissão a uma forma de pagamento e depois excluir esse tipo de comissão no cadastro correspondente, a forma de pagamento também era removida automaticamente.
Ajustamos o processo para que a exclusão do tipo de comissão não afete os registros de forma de pagamento vinculados.
Local: Vimob Web > Usuário Administrador > Cadastros > Formas de Pagamento.
Estoque
Nova Regra (Interna) para Licenças Vimob Estoque/Light
Diante de diversas dúvidas internas sobre o funcionamento das licenças do Vimob Estoque/Light, decidimos unificar e simplificar a regra. O objetivo principal é proporcionar maior clareza para a equipe comercial e, consequentemente, oferecer uma experiência mais positiva para nossos clientes.
Benefícios para o cliente
- Redução de custos: a nova regra permite que os clientes utilizem licenças mais econômicas, caso se enquadrem no perfil de estoque.
- Simplificação: a regra unificada torna mais fácil a compreensão e a contratação das licenças.
Nova Regra
A partir de agora, a contagem do estoque para fins de licenciamento no Vimob Estoque/Light seguirá a seguinte regra:
- Estoque de 10%: independentemente da quantidade total de unidades de um empreendimento, o estoque será considerado como 10% do total.
Exemplo
Se um empreendimento possui 100 unidades, o estoque será considerado como 10 unidades.
Impacto e Procedimentos
- Funcionalidade: a alteração se concentra na regra interna de licenciamento, não impactando diretamente a experiência do usuário final.
- Processo: para que o cliente possa usufruir da nova regra, é necessário que ele contrate as licenças com a especificação do estoque de 10%.
- Parametrização: não há necessidade de alterações nos sistemas internos além da contratação das novas licenças.
Relatórios
Vimob Web - Melhoria na tela de Listagem de Usuários
Visando facilitar o seu dia a dia, agora, ao acessar o relatório de Listagem de Usuários, você encontrará as colunas Celular e Nº Creci de todos os corretores cadastrados, com a opção de mostrar/ocultar colunas.
Com essa nova funcionalidade, você poderá:
- Economizar tempo: antes, para ter acesso a essas informações, era necessário acessar cada cadastro individualmente. Agora, você encontra tudo em um único lugar!
- Melhorar a organização: ter todas as informações dos corretores centralizadas facilita a gestão da sua equipe e a organização de seus dados.
- Aumentar a eficiência: com mais informações à disposição, você pode tomar decisões mais assertivas e otimizar seus processos de trabalho.
Importante
Não é necessário realizar nenhuma configuração adicional para utilizar essa nova funcionalidade.
Local: Vimob Web com perfil Administrador > Relatórios > Listagem de Usuários.
⭐ Acesse a documentação da Listagem de Usuários.
Ajuste Diferença do valor VGV da proposta do Relatório Análise VGV
O valor apresentado no relatório estava diferente do apresentado na proposta e no contrato.
Corrigimos o cálculo da valor VGV no relatório.
Local: Vimob Web > Usuário Administrador > Relatórios.
Administração
Parâmetros
Parâmetros - Melhoria no vínculo dos Usuários nos empreendimentos
Agora, gerenciar seus usuários ficou ainda mais fácil e intuitivo!
Com a nova funcionalidade de edição e exclusão em massa, você economizará tempo e evitará erros manuais na gestão dos seus usuários nos empreendimentos.
O que mudou?
- Mudança no local da guia Usuários: a guia Usuários agora se chama Parâmetros por Usuário, e está localizada nos Parâmetros de Propostas.
- Edição e exclusão em massa: agora você pode editar e excluir vários usuários de uma só vez, agilizando o processo.
- Interface intuitiva: a nova tela é mais clara e intuitiva, facilitando a sua utilização.
Confira como ficou:
Telas
- Tela Parâmetros de Propostas
- Nova guia Parâmetros por Usuário:
- Ao clicar em Inserir Vínculo, a tela a seguir é aberta para configuração de um usário ou em massa:
Local: Vimob Web com Perfil Administrador > Administração > Parâmetros > Propostas.
Vimob Web - Novo parâmetro para definição dos campos obrigatórios para o Regime de casamento Separação Total de Bens
Atendendo a demanda de nossos clientes, implementamos um novo parâmetro na Ficha de Atendimento que permite tornar obrigatório o preenchimento dos campos Lei 6515/77, Data de Casamento, Registro e Livro para o regime de casamento com Separação Total de Bens.
Importante
Este parâmetro é opcional e pode ser ativado ou desativado de acordo com as necessidades do seu processo.
Benefícios
- Maior controle sobre os dados: garanta que as informações de casamento dos seus clientes estejam sempre completas e atualizadas.
- Flexibilidade: ative ou desative o parâmetro de acordo com as necessidades do seu negócio.
- Conformidade com a legislação: assegure que você está cumprindo todas as exigências legais relacionadas ao registro de informações de casamento.
Local: Vimob Web com Perfil Administrador > Administração > Parâmetros > Ficha de Atendimento.
Vimob Web - Emissão de Relatórios para Propostas com status Em Análise de Crédito
Agora você pode gerar relatórios para propostas que estão Em Análise de Crédito, agilizando ainda mais o seu trabalho.
Como funciona
Disponibilizamos o parâmetro Análise de Crédito nos Relatórios de Propostas. Se você utiliza a integração da análise de crédito, basta ativar essa função para ter acesso aos relatórios das propostas.
Parâmetro
Proposta com status Em Análise de Crédito
Exemplo
Local: Vimob Web com Perfil Administrador > Administração > Parâmetros > Propostas > Guia Relatórios.
⭐ Acesse a documentação dos Relatórios de Propostas.
Ajuste Integração Portal de Repasse - Envio do 2º participante da proposta
Não havia sido implementado o envio do segundo proponente da proposta na integração com o portal de repasses.
Corrigimos para enviar o segundo proponente/participante da proposta na integração.
Local: Vimob Web > Usuário Administrador > Administração > Parâmetros > Propostas.
Ajuste Parâmetros - Pró-soluto sobre o valor da Proposta
O indicador do pró-soluto utilizava apenas o valor da unidade para cálculos.
O indicador do pró-soluto passou a validar a configuração definida na forma de pagamento para saber utilizará o valor da unidade ou valor da proposta para realização de cálculos.
Local: Vimob Web > Usuário Administrador > Administração > Parâmetros > Propostas.
Personalização de Mensagens
Personalização de e-mail - Apresentação do parecer informado ao mudar o status da proposta
Agora, a comunicação com seus contatos se torna ainda mais eficiente! Ao alterar o status de uma proposta, o parecer correspondente será automaticamente incorporado ao corpo do e-mail de notificação.
Essa atualização elimina a necessidade de acessar o Vimob para visualizar o parecer, otimizando o fluxo de trabalho e garantindo que informações cruciais cheguem de forma direta e imediata aos destinatários.
Detalhes da implementação
Criamos a tag de personalização <#parecer#> e ao inseri-la no corpo da mensagem configurada para o processo de Envio de e-mail com mensagem de alerta, o conteúdo do campo parecer da proposta é integrado ao e-mail.
Procedimento para utilização
- Acesse o Vimob Web com perfil Administrador;
- Clique em Administração > Personalização de Mensagens;
- Selecione o processo de Envio de e-mail com mensagem de alerta.
- No local desejado do corpo do e-mail, adicione a tag
<#parecer#>.
Exemplo visualização
Local: Vimob Web com Perfil Administrador > Administração > Personalização de Mensagens.
Integrações
Integração Sign
Implementação de Tags na Integração com o Sign
Os usuários do Vimob que utilizam a Integração Sign, agora podem definir a posição das assinaturas em locais específicos dentro do documento, além do final.
Essa funcionalidade utiliza as mesmas tags já implementadas no processo da Integração DocuSign, garantindo que as assinaturas ocorram nos locais desejados, proporcionando maior precisão.
Observação
Para utilizar a nova funcionalidade, basta inserir as tags nos locais desejados do documento.
Principais benefícios
- Flexibilidade: permite que o usuário defina os locais específicos para assinatura dentro da minuta.
- Maior controle: as assinaturas são inseridas nos pontos estratégicos, sem necessidade de ajustes manuais posteriores.
- Experiência aprimorada: redução do tempo necessário para validação do documento, pois as assinaturas são realizadas diretamente nos locais indicados.
Local: Vimob Web > Integrações > Integração Sign.
⭐ Consulte a documentação da Integração Sign para obter informações detalhadas sobre as tags.
Integração DocuSign
Ajuste Preparar Go-Live não estava funcionando
Na tela de configuração da DocuSign ao clicar no botão Preparar Go-live, o portal não disparava as requisições e não apresentava na tela a data do Go-live.
Corrigimos o trecho do Go-Live com a integração.
Local: Vimob Web com Perfil Administrador > Administração > Parâmetros > Assinatura Digital > Integração DocuSign.
Integração CRM
Ajuste Tabela de entrada com funções que não existiam e deixavam o processo em loop
O sistema CRM estava travando devido a registros de entrada inválidos.
Removemos os dados problemáticos e propusemos validações e limpeza periódica para evitar futuras inconsistências.
Local: Vimob Web com Perfil Administrador > Integrações > Integração CRM.
Ajuste Ao liberar proposta o telefone do prospect era apagado da tabela
Ao converter um prospect em agente (onde já exista vínculo de agentes nos prospects), o cadastro de telefone de prospect estava sendo apagado.
Ajustamos o processo de conversão de prospect para apagar somente telefones do cadastro de agentes que não existem dentro do cadastro de prospect.
Local: Vimob Web com Perfil Vendedor > Vendas > Ficha de Atendimento.
Ajuste Ficha de atendimento não carregava informações de pessoa juridica CNPJ
Ao editar a ficha de atendimento de uma pessoa jurídica não estava apresentando a informação do CNPJ e outros documentos da pessoa jurídica.
Realizamos o tratamento necessário para apresentar as informações dos documentos salvos referente a pessoa jurídica.
Local: Vimob Web com Perfil Vendedor > Vendas > Ficha de Atendimento.
Ajuste Ficha de atendimento não carregava informações de pessoa juridica CNPJ
Ao editar a ficha de atendimento de uma pessoa jurídica não estava apresentando a informação do CNPJ e outros documentos da pessoa jurídica.
Realizamos o tratamento necessário para apresentar as informações dos documentos salvos referente a pessoa jurídica.
Local: Vimob Web com Perfil Vendedor > Vendas > Ficha de Atendimento.
Ajuste Emissão Relatório de Ficha de Atendimento
Na tela de Ficha de Atendimento, ao selecionar um prospect e tentar emitir o relatório de Ficha de Atendimento, ocorria uma inconsistência.
Realizamos a correção para emitir o relatório Ficha de Atendimento.
Local: Vimob Web com Perfil Vendedor > Vendas > Ficha de Atendimento.
Consulta de Propostas e Minutas
Ajuste Botão ‘Salvar visão atual como padrão’
Na tela de Consulta de Propostas e Minutas, ao clicar no botão ‘Salvar visão atual como padrão’ era apresentada uma mensagem de inconsistência.
Corrigimos o processo que permite salvar a visão customizada da grid de consulta de propostas.
Local: Vimob Web com Perfil Vendedor > Vendas > Consulta de Propostas e Minutas.
Espelho de Vendas
Ajuste Inconsistência de ocorrência ao indisponibilizar uma garagem
Ao tentar indisponibilizar uma garagem, o sistema apresentava uma inconsistência.
Realizamos o vínculo para consultar a garagem corretamente.
Local: Vimob Web com Perfil Vendedor > Vendas > Espelho de Vendas.
Ajuste Impressão incorreta do Espelho de Vendas de garagens
Dependendo da montagem do Espelho, na impressão ficavam faltando garagens na impressão.
Corrigimos a impressão do Espelho de Vendas para unidades e garagens.
Local: Vimob Web com Perfil Vendedor > Vendas > Espelho de Vendas.
Painel de Gestão de Vendas
Ajuste Consulta estava sendo interrompida no Painel de Gestão de Vendas do Vimob
A consulta estava sendo interrompida ao tentar utilizar o Painel de Gestão de Vendas do Vimob.
Realizamos algumas melhorias e otimizações no retorno da Análise de Vendas por corretor.
Local: Vimob Web com Perfil Vendedor > Vendas > Painel de Gestão de Vendas.
Propostas
Ajuste Cadastro de Acessórios (Termos) para o Vimob não estava apresentando a correção
No Vimob, ao incluir um acessório com correção cadastrada no ERP, as correções não eram carregadas para a proposta durante a transição para o status Análise Jurídica. Isso ocorre porque a série e a correção do acessório são geradas nesse momento específico do fluxo de trabalho.
Inserimos o processo de criação de correção no momento da inclusão da série do acessório.
Local: Vimob Web com Perfil Vendedor > Vendas > Propostas.
Ajuste Vimob Web não estava permitindo edição de proposta originada do aplicativo
Proposta criada no aplicativo apresentava inconsistência ao editar no Vimob Web.
Realizamos ajustes para que a proposta de origem do aplicativo possa ser editada no Vimob Web.
Local: Vimob Web com Perfil Vendedor > Vendas > Propostas.
Ajuste Cálculo incorreto de comissão do tipo “valor”
Depois que uma proposta foi criada e cadastrada, uma comissão que possuía comissionados configurados como “valor”, após a edição do valor da proposta, o percentual desse comissionado não foi atualizado de acordo com o valor base da comissão (valor da proposta).
No processo que recalcula as comissões, ajustamos para atualizar os percentuais dos comissionados definidos como “valor”.
Local: Vimob Web com Perfil Vendedor > Vendas > Propostas.
Vimob App
Espelho de Vendas
Ajuste Inconsistência ao inserir reserva seca para lote no app
Ao tentar fazer reserva seca de unidade via aplicativo, para algumas unidades, apresentava uma inconsistência.
Adicionamos uma validação que verifica se a unidade está disponível.
Local: Vimob App > Espelho de Vendas.
Versões
- Android: 1.3.16
- iOS: 1.49
Ajuste Layout do Card de Empreendimentos
Nos celulares iPhone com telas de mais de 6”, as informações sobre os empreendimentos estavam aparecendo desconfiguradas.
Ajustamos o espaçamento e tamanho dos textos mostrados no Card.
Local: Vimob App > Espelho de Vendas.
Versões
- Android: 1.3.12
- iOS: 1.48
Carteira de Recebíveis
Contratos
Ajuste Conflitos ao alternar entre Carteira de Recebíveis e MI
Não era possível a abertura dos módulos de MI e Carteira de Recebíveis ao mesmo tempo.
Removemos uma referência de biblioteca não utilizada na Carteira de Recebíveis, permitindo usar MI e Carteira de Recebíveis ao mesmo tempo.
Local: Construção > Carteira de Recebíveis > Contratos.
Integrações
Ajuste Registradora: Botões Inserir/Excluir e Atualizar
Não era possível excluir e inserir a agenda da Registradora pelo sistema.
Após a correção, os botões de Inserir/Excluir e Atualizar foram exibidos corretamente.
Local: Construção > Carteira de Recebíveis > Integrações > Registradora.
Ajuste Agenda de Integração da Certificadora com riscos de apresentar travamento
Agenda de Integração da Certificadora tinha o risco de apresentar travamentos.
Fizemos uma mudança no funcionamento da ferramenta, ajustando o método de comunicação com as certificadoras. Assim, evitando o uso de informações que causavam os travamentos.
Local: Construção > Carteira de Recebíveis > Integrações > Registradora.
Global Construção
Integração CRM
Ajuste Agenda de Integração CRM com riscos de apresentar travamentos
A Agenda de Integração CRM tinha o risco de apresentar travamentos.
Mudamos a forma de funcionamento, com um método mais eficiente para iniciar a integração, evitando o uso de informações que causavam os travamentos.
Local: Construção > Global Construção > Integração CRM > Agendamento.
Operações Financeiras
Processo Associativo
Ajuste Integração ERP Senior Mega x Portal de Repasses: Duplicidade
Integração ocorrendo em duplicidade.
Adicionamos o tratamento para controle da agenda que chama o integrador.
Local: Construção > Operações Financeiras > Processo Associativo > Integração Portal de Repasses.
Ajuste Integração Portal de Repasses - Agenda Diária
Agenda Diária estava disparando o integrador Portal de Repasses múltiplas vezes.
Corrigimos a rotina de execução da agenda de integração do Portal de Repasses para garantir que a integração seja executada somente uma vez por programação.
Local: Construção > Operações Financeiras > Processo Associativo > Integração Portal de Repasses.
Planejamento Estratégico
Processos
Ajuste Orçamento Gerencial: Componentes não acessíveis para o customizador
A atualização do sistema ERP Senior Mega introduziu novos componentes em certas telas, tornando-as não personalizáveis e arriscando quebras em telas antigas após futuras atualizações, além de desviar dos padrões do sistema ao usar componentes base.
Substituimos as ferramentas novas do sistema por ferramentas que funcionam bem e que todos podem usar na tela de Orçamento Gerencial. Isso garantiu que a tela funcionasse corretamente e que as ferramentas estivessem disponíveis para serem personalizadas, evitando problemas futuros.
Local: Construção > Planejamento Estratégico > Processos > Orçamento Gerencial.
Portal de Clientes
Configurações
Integração OAuth 2.0: Microsoft
Implementamos uma nova solução de autenticação para envio de e-mails: a Integração OAuth 2.0 para Microsoft. Essa melhoria torna o envio de e-mails mais seguro e eficiente, atendendo às exigências atuais de segurança e melhores práticas do mercado.
Para habilitar essa funcionalidade, criamos o parâmetro OAuth 2.0, que deve ser marcado:
Observação
- Por padrão, o parâmetro já vem com a opção Básica/TLS marcada.
- Caso opte pela OAuth 2.0
- Selecione Microsoft.
- Realize as devidas configurações conforme instruções em nosso manual, no link abaixo.
- Caso opte pela OAuth 2.0
Local: Portal de Clientes com perfil Administrador > Configurações > Servidor SMTP.
⭐ Confira a documentação completa das Configurações > Servidos SMTP > Oauth 2.0.
5.02.01.28 e 5.00.00.97 | 16/01/2025
Carteira de Recebíveis
Integração CERC
Contratos automaticamente incluídos no processo
Agora, a integração dos empreendimentos com a CERC é ainda mais simples e rápida!
Ao integrar um novo empreendimento, todos os seus contratos serão automaticamente incluídos no processo, eliminando etapas e economizando seu tempo.
Antes, era necessário fazer a integração do empreendimento e, depois disso, acessar a guia de contratos da tela de integração para então integrar os contratos.
Local: ERP Senior Mega > Construção > Carteira de recebíveis > Integrações > Integração CERC.
Ajuste Carteira de Recebíveis / Associativo - Valor de Terreneiro segregado aparece na movimentação Financeira
Valor de Terreneiro segregado aparece na Movimentação Financeira.
Inserimos o tratamento para não considerar parcelas de termo de terreno segregado na movimentação.
Ajuste Carteira de Recebíveis - Agendamento de Planilhas
A rotina do processo não estava prevendo a situação de contratos por competência quitados antes do final da vigência.
Alteramos para que seja gerado o agendamento de planilha de contrato de aluguel por competência até o mês final da vigência mesmo que o contrato já esteja quitado.
Ajuste Carteira de Recebíveis - Orçamento Gerencial
No módulo Orçamento Gerencial, ao avaliar a opção Comparativo de Pré Atualização do Fluxo Contratado, alguns registros não sincronizaram corretamente com o Orçamento Gerencial.
Efetuamos a correção, e agora estão ocorrendo as integrações dos lançamentos no Orçamento Gerencial conforme vao sendo criados.
Ajuste Carteira de Recebíveis - Relatórios Gerais
Como a série TP é renegociada por completo, caso o contrato tenha mais de uma renegociação para a série onde uma está Aprovada e a outra está Em Estudo ou Reprovada, essas com status diferente de Aprovada não eram mais apresentadas em tela, porém era apresentado no relatório.
Adicionamos a coluna Status para que seja possível identificar facilmente o Status de cada renegociação.
Ajuste Carteira de Recebíveis - Banco de Cláusulas
A limitação de tamanho do campo não estava funcionando corretamente, e o tipo de dados retornado estava ficando em alguns cenários diferentes do esperado.
Limitamos o tamanho do log para não ultrapassar o tamanho do campo e realizamos uma operação que permite você transformar um tipo de dado em outro de alguns campos. Com isso, a minuta está sendo processada.
Ajuste Carteira de Recebíveis - Remessa Bancária de Parcelas
Ao processar o arquivo retorno da cobrança da Caixa Econômica Federal, os boletos ficaram com a linha digital incorreta no ERP Senior Mega.
Efetuamos a correção, e agora estão sendo gerados os códigos de barras corretamente. Validamos o pagamento de alguns boletos em app de banco e estes estão sendo reconhecidos.
Ajuste Carteira de Recebíveis - Baixa em Massa de Parcelas
Inconsistência ao alterar tipo de receita na baixa de parcelas em massa.
Fizemos uma alteração e agora, o sistema só mostra a informação certa após a seleção da nova receita de baixa.
Ajuste Carteira de Recebíveis - Contratos
Ao selecionar algumas receitas na baixa de parcelas, como Pix, DOC, TED e depósito, ao confirmar, é exibida tela para inserir informações das receitas. Os hints dos campos de Agência, Conta e ID estavam exibindo informações referentes à cheque.
Ajustamos e, agora, são apresentadas corretamente as informações referentes às receitas selecionadas na baixa.
Ajuste Carteira de Recebíveis - Relatórios Gerais
Na Carteira de Recebíveis, ao emitir a Nota Promissória (R_CAR_Promissoria.rpt) de uma parcela com centavos, o valor era apresentado em fração no lugar de descrever por extenso.
Utilizamos as funções do Banco de Dados para converter os valores monetários e data em extenso.
Ajuste Carteira de Recebíveis - Proposta sem Análise
Ao tentar excluir uma proposta quando era filtrada, a exclusão não era realizada. Sendo necessário voltar para a guia principal (Unidade, Garagens, Bens de Terceiros).
Criamos uma lógica para que as exclusões pudessem ser realizadas e, para excluir a partir da guia de filtros.
Ajuste Carteira de Recebíveis - Distratos
O cálculo do rateio da Multa de Distrato e Devolução a maior não estava correto.
Ajustamos o cálculo do rateio dos valores Devolvidos a Maior e Multa de Distrato entre os termos não contratuais e parcelas contratuais.
Contabilidade
Ajuste Contabilidade Imobiliária - SPED
Ao realizar a importação dos registros F100 do Bloco F do EFD Contribuições, estava retornando uma mensagem de inconsistência.
Incluímos um campo com valor nulo no retorno F100, e com isso, a mensagem não foi mais apresentada.
Ajuste Contabilidade Imobiliária / Apropriação Societária POC/IFRS - Mapa de Movimentação
Relatório S04) Mapa de Movimentação de Estoques: o título da coluna CIV do relatório não deixava claro o conteúdo da coluna, causando dúvidas de interpretação quanto ao valor da coluna.
Ajustamos o título da coluna de CIV para CIV do mês.
Vimob Web
Visando maior flexibilidade, agora é possível inserir séries repetidas no cadastro de Formas de Pagamento, que serão preenchidas automaticamente na criação da proposta.
Observação
Não é permitida a repetição das séries: Financiamento, Subsídio, FGTS e Conclusão.
Exemplo cadastro de duas séries semestrais
Impacto Proposta
Ao inserir uma nova série na proposta, o tipo de série criado atende às seguintes validações:
- Se existir apenas 1 série na forma de pagamento, serão utilizadas as regras desta série.
- Se existir mais de 1 série na forma de pagamento e for incluída uma série na proposta, não será validada nenhuma regra parametrizada nas séries.
Exemplo
Na Forma de Pagamento há duas séries semestrais cadastradas, caso seja inserida mais uma série semestral na proposta, ela não será validada por nenhuma das regras já existentes. A validação acontecerá através dos indicadores da proposta.
Local: Vimob Web com Perfil Administrador / Cadastros / Formas de Pagamento / Formas de Pagamento.
⭐ Acesse a documentação completa do Formas de Pagamento.
Novidade Vimob Web/Gestão Comercial - Parâmetro para centralizar as assinaturas do campo de pesquisa CMR_ASSINATURA_VEND_MODI
Visando melhorar a sua experiência, agora você conta com a opção de centralizar as assinaturas do campo de pesquisa CMR_ASSINATURA_VEND_MODI.
Para isto, criamos o parâmetro ‘S’ (Sim)ou ‘N’ (Não) no SQL no ERP Senior Mega (último parâmetro destacado na imagem):
Observação
Por padrão, vem inserido ‘S’. Caso configurado ‘N’, as assinaturas ficam à esquerda da página, conforme comportamento anterior.
Exemplo
Locais:
- ERP Senior Mega > Construção > Gestão Comercial > Propostas > Minutas > Campos de pesquisa.
- Vimob Web com perfil Vendas > Vendas > Selecione o empreendimento > Lançamento da Proposta / Inserção da Minuta.
⭐ Confira a documentação completa do campos de pesquisas e do campo CRM_ASSINATURA_VEND_MODI.
Visando simplicar e otimizar o processo, agora é possível escolher a tabela de preço que esteja ativa ao criar propostas, atendendo a cenários comuns no mercado imobiliário.
A funcionalidade está disponível em:
Vimob Web com Perfil Administrador / Cadastros / Formas de pagamento / Tabelas de Diferenciais / Guia Cadastrar / Guia UnidadeINCs;
- Guia Cadastrar
- Campo Status:
- Permite Ativar ou Inativar uma tabela de preços manualmente.
- Se a tabela cadastrada for a vigente, ela será ativada automaticamente.
- Guia Consultar
- Consulta de Tabelas:
- Permite buscar tabelas para um ou mais empreendimentos ao mesmo tempo.
- Ativação/Inativação:
- É possível ativar ou inativar tabelas nesta tela também, conforme os filtros aplicados.
- Log de Alterações:
- Exibe informações como o status (ativo/inativo), o usuário que fez a alteração e a data.
Lançamento da Proposta
- Campo Tabela de Preços:
- Disponível para selecionar uma tabela ativa no momento de criar propostas.
Personalização de Mensagens
Outra melhoria importante está na Personalização de Mensagens.
- No e-mail de Resumo da Proposta, a tag <#tabela-preco#> foi disponibilizada para utilização.
- Caso o preço usado seja de uma tabela ativa, mas não vigente, será incluída uma observação no email informando a condição.
Locais:
- Vimob Web com Perfil Administrador / Cadastros / Formas de Pagamento / Tabelas de Diferenciais.
- Vimob Web com Perfil Administrador / Administração / Personalização de Mensagens.
- Vimob Web com Perfil de Vendas / Lançamento de Propostas.
⭐ Acesse as documentações completas: Tabelas de Diferenciais, Personalização de Mensagens e Propostas.
Novidade Vimob Web - Atualização automática do cadastro do Prospect quando o Agente Cliente for atualizado
Gerenciar os cadastros de prospects e clientes é uma etapa essencial para garantir a eficiência no fluxo de vendas e pós-venda. No entanto, situações como divergências entre os dados do Agente Cliente e do Prospect podem gerar retrabalho e inconsistências. Pensando nisso, o Mega ERP agora proporciona maior integração entre esses cadastros.
Cenário antes da melhoria
Quando uma venda era realizada para um prospect e concluída com sucesso, o prospect é automaticamente convertido em um Agente Cliente. Esse cadastro de agente passa a ser usado nas operações financeiras, como a gestão da Carteira de Recebíveis.
No entanto, ao longo do tempo, podem ocorrer atualizações nos dados cadastrais do Agente Cliente, como alterações de telefone, endereço ou e-mail. Essas alterações não eram automaticamente replicadas para o cadastro do Prospect.
Por isso, quando esse cliente retornava para realizar uma nova compra, os dados do prospect estavam desatualizados, resultando em inconsistências e retrabalho para ajustar as informações manualmente.
O que mudou:
Agora, o Mega ERP permite que as alterações realizadas no cadastro do Agente Cliente sejam automaticamente replicadas para o cadastro do Prospect vinculado. Isso inclui também as informações do cônjuge cadastradas na guia Cônjuge do Agente Cliente.
- Sempre que o telefone, endereço, e-mail ou outras informações forem atualizadas no cadastro do Agente Cliente, essas mudanças serão refletidas no Prospect correspondente.
- Alterações realizadas nos dados do cônjuge (nome, telefone, e-mail, entre outros) também serão sincronizadas, garantindo que o cadastro permaneça completo e consistente.
Observação
Pessoa Jurídica, representantes e fiadores, neste momento, não serão replicados.
Local: EPR Senior Mega > Construção > Gestão Comercial > Prospects.
Novidade Vimob Web - Atualização automática dos dados do Prospect para Agente Cliente quando a proposta for liberada
Visando a melhoria na sincronização de dados, a partir de agora, toda vez que uma proposta for liberada, as informações do Prospect serão atualizadas automaticamente para Agente Cliente.
Isso garante a consistência dos dados entre os sistemas e elimina a necessidade de atualizações manuais.
Cenário antes da melhoria
Quando o prospect era convertido pela primeira vez para Agente Cliente, este processo não era feito e os cadastros ficavam independentes, uma vez que atualizava um cadastro e não atualizava o outro e vice-versa.
Observação
Agente do cônjuge, representantes e fiadores, neste momento, não serão replicados.
Local: Vimob Web com Perfil de Vendas / Vendas / Ficha de Atendimento.
⭐ Acesse as documentação da Ficha de Atendimento.
Otimizamos a experiência de cadastro de Fichas de Atendimento no Vimob! Implementamos agrupadores por categoria, tornando a navegação mais intuitiva e facilitando a localização dos campos.
Além disso, as informações do cônjuge e do representante/fiador foram organizadas em guias separadas para melhor visualização.
- A guia Cônjuge somente ficará visível quando selecionada umas das opções de Estado Civil no prospect: Casado ou União Estável.
Observação
- Nos Dados Pessoais, quando marcada a opção Estrangeiro para prospect e/ou cônjuge, são habilitados os campos relacionados.
- Cônjuge e prospect principal quando menor de idade, habilita o campo Emancipação.
Os itens que estarão disponíveis dependem da configuração realizada na Gestão de Perfis de Ficha de Atendimento por um administrador, a partir do mesmo formato de agrupadores para facilitar.
Locais:
- Vimob Web com Perfil Vendedor / Vendas / Ficha de Atendimento.
- Vimob Web com Perfil Administrador / Cadastros / Perfil de Ficha de Atendimento.
⭐ Acesse as documentação da Ficha de Atendimento.
⭐ Acesse as documentação da Consulta de Ficha de Atendimento.
Agora você tem uma ferramenta completa para acompanhar todas as pendências das suas propostas! Com o novo Relatório de Pendências, você pode:
- Visualizar tudo de um só lugar: tenha uma visão clara de todas as propostas e suas respectivas pendências em uma única tela.
- Filtrar e personalizar: encontre as informações que você precisa rapidamente, filtrando por período, tipo de pendência, status e muito mais.
- Exportar seus dados: baixe seus dados em formato CSV, Excel ou outros, para análise mais aprofundada.
Como funciona
Filtros:
- Cadastradas em: defina o período que deseja analisar.
- Tipo de Pendência: selecione o tipo de pendência ou visualize todas.
- Status da Pendência: filtre por pendências abertas ou encerradas.
Exemplo Relatório
Observações
- Para visualizar o relatório, é necessário que o parâmetro Relatório Pendências de Propostas esteja habilitado no Perfil de Acesso.
- Por padrão, este campo vem desmarcado.
- O cadastro de pendências continua sendo realizado na Proposta / Opções / Pendências.
Locais:
- Vimob Web com Perfil Vendedor / Relatórios / Pendências de Propostas.
- Vimob Web com Perfil Administrador / Cadastros / Perfil de Acesso / Guia Processos.
⭐ Acesse a documentação do Relatório Pendências de Propostas.
⭐ Acesse a documentação do Perfil de Acesso.
Novidade Vimob Web - Novo Painel de Gestão de Vendas: Suas informações de vendas e estoque, agora mais acessíveis e intuitivas
Atendendo à necessidade de ter um acesso mais rápido e completo às informações de vendas e estoque, desenvolvemos o Painel de Gestão de Vendas, a fim de centralizar as informações com uma interface intuitiva.
Observação
- Para habilitar o acesso ao painel, é necessário que o parâmetro Painel de Gestão de Vendas esteja habilitado no Perfil de Acesso.
- Os empreendimentos disponíveis para visualização devem estar liberados no perfil do usuário (Administração / Parâmetros / Propostas / Parâmetros por Produto).
Com este novo recurso, você visualizará as informações através das guias:
Análise de Vendas
Exemplo
Como funciona
Filtros dos Gráficos
- Empreendimento: selecione o empreendimento desejado para a visualização.
- Período: defina o ano que deseja visualizar o painel, até 5 anos anteriores.
- Valor Geral de Venda (VGV): valor da venda da unidade (status Gerada).
- Vendas Mensais: quantidade de unidades vendidas no mês (status Gerada).
- Ticket Médio: cálculo da divisão do Valor Geral de Vendas pela quantidade de unidades vendidas.
- Valor Médio M²: cálculo da divisão do Valor Geral de Vendas pela soma das áreas das unidades vendidas. A área a ser considerada é a definida pela parametrização do campo Área total em m² exibida, nos Parâmetros de Propostas.
- Análise de Vendas por Corretor: quantidade de unidades vendidas (status Gerada) feitas pelo corretor da proposta.
- Quantidade de vendas por empreendimento (Grid): quantidade de unidades vendidas (status Gerada) por empreendimento e por mês, com totalizadores no horizontal e na vertical. Filtrado por ano.
Análise de Estoque
Exemplo
- Empreendimentos com estoque: quantidade de empreendimentos que têm unidades disponíveis à venda (status Disponível e Em Negociação).
- Estoque Total: quantidade de todas as unidades disponíveis à venda (status Disponível e Em Negociação).
- Valor Geral de Venda (VGV): valor total das unidades disponíveis à venda (com status Disponível e Em Negociação).
- Estoque por empreendimento (Grid): na coluna:
- Empreendimento: nome do Empreendimento.
- Estoque: quantidade de unidades disponíveis à venda.
- VGV Disponível: soma dos valores das unidades disponíveis à venda.
- Ticket Médio: cálculo do VGV do empreendimento dividido pela quantidade de unidades disponíveis à venda do empreendimento.
- Preço M²: cálculo da divisão do VGV do empreendimento pela soma das áreas das unidades disponíveis à venda, a área a ser considerada é a área parametrizada em Administração / Parâmetros / Proposta.
As informações do painel são atualizadas de hora em hora.
Locais:
- Vimob Web com Perfil Vendedor / Vendas / Painel de Gestão de Vendas.
- Vimob Web com Perfil Administrador / Cadastros / Perfil de Acesso / Guia Processos.
⭐ Acesse a documentação do Painel de Gestão de Vendas.
⭐ Acesse a documentação do Perfil de Acesso.
Agora, caso haja melhora nas condições da proposta, você pode zerar o Valor Presente (PV) com um simples clique, a partir do botão Zerar PV. Essa funcionalidade agiliza seus processos e garante precisão.
O cálculo para aplicar o valor PV é aplicado na série de Financiamento.
- O botão Zerar PV fica ao lado do botão Relatórios dentro da Validação da Proposta:
Observação
Para resultados mais assertivos, recomendamos que o parâmetro Considerar valor líquido? na Forma de Pagamento esteja desmarcado, devido a dedução da comissão após o calculo do PV das séries.
Local: Vimob Web com perfil Vendedor / Vendas / Propostas.
⭐ Acesse a documentação das Propostas.
Agora você pode criar seus modelos de minutas diretamente no Vimob Web. Importe seus arquivos ou utilize nosso editor intuitivo para criar novos modelos. Mais praticidade e eficiência para o seu dia a dia!
Observação
Para habilitar essa funcionalidade, é necessário marcar o novo parâmetro Modelos de Minutas no Perfil de Acesso.
Este novo cadastro de modelo é para uso exclusivo de emissão de minutas no Vimob e não aparecerão no ERP ou no Web Minutas.
Confira alguns detalhes importantes:
Campos
- Código: gerado automaticamente.
- Empreendimento: vincule o modelo a um empreendimento específico ou a vários empreendimentos ou utilize-o de forma global. Para a opção global, mantenha o campo de vinculação em branco.
- Nome da Minuta: nome que identificará o modelo na lista, seu preenchimento é obrigatório.
- Descrição: descrição do modelo da minuta.
Importar arquivos
Clique na guia Importar Documento / Clique no ícone Importar documento. Selecione o arquivo de formato: docx, doc, rtf ou otf.
Inserir campos de mesclagem
Clique na guia Campos / Posicione o cursor onde deseja que o campo seja inserido / Clique no ícone Inserir Campo.
Ao clicar em Salvar, você poderá escolher entre ativar o modelo agora ou depois. Caso opte por deixar inativo, não aparecerá no momento de inserir uma nova minuta.
Recursos não suportados na versão atual do editor
- Comentários.
- Acompanhamento das mudanças.
- Formas.
- Notas de rodapé e notas finais.
- Fórmulas e gráficos.
- Formulário preenchível.
- Quebra de seção contínua.
- Frames.
- Quebra de parágrafo.
- Tabelas flutuantes.
- Marcas d’água.
- Repetição dos cabeçalhos das tabelas nas páginas seguintes.
- Referências cruzadas.
Após realizar os cadastros das minutas, a tela principal ficará da forma apresentada abaixo:
Exemplo
A listagem que aparecerá nesta tela só irá constar os modelos cadastrados no Vimob.
Ative ou inative os modelos conforme necessidade clicando nos respectivos botões disponibilizados ao lado de cada modelo. Caso já tenha sido emitida a minuta para um determinado modelo, não será permitido exclui-lo, somente inativá-lo.
Local: Vimob Web com perfil Administrador / Cadastros / Modelos de Minutas.
Inserção da Minuta na Proposta
Exemplo
Estarão disponíveis somente os modelos ativos e referentes ao empreendimento específico e os modelos globais.
Local: Vimob Web com perfil Vendedor / Propostas / Emitir Minuta.
⭐ Confira a documentação completa dos Modelos de Minutas.
Ajuste Vimob Web - Espelho de Vendas
Ao tentar acessar o Espelho de Vendas dos empreendimentos, o sistema estava fazendo logoff. Por esse motivo, impossibilitava o acesso às informações dos Espelhos.
Ajustamos as imagens dos cards para não serem carregadas diretamente pelo banco de dados. Com isso, ao buscar por uma requisição de cada card a performance em geral melhorou e o logoff não ocorreu mais.
Ajuste Vimob Web - Cadastros
Lentidão ao criar um usuário novo no Vimob.
Ajustamos as consultas para criação de usuário no Vimob de modo que a lentidão não ocorresse mais.
Ajuste Vimob Web - Manutenção de Valores
Era apresentada uma mensagem de sucesso após a importação da planilha, mesmo se as unidades não tiveram o valor alterado.
Ajustamos o texto após a importação da planilha para verificar itens em vermelho.
Ajuste Vimob Web - Propostas
Quando uma série era dividida em duas (devido ao juros aplicado após a entrega da obra), a quantidade de parcelas dentro do intervalo do primeiro vencimento até a entrega da obra era calculado de forma incorreta.
Ajustamos o cálculo da quantidade de parcelas no intervalo informado (entre primeiro vencimento e a data de entrega da obra), pois quando a série não era mensal, não estava sendo considerando o primeiro mês no cálculo.
Ajuste Vimob Web - Natureza do Lote
Empreendimentos que não possuem blocos com natureza Loteamento não eram apresentados para realizar o mapeamento.
Removemos o filtro para retornar apenas Empreendimentos/Blocos definidos com natureza Loteamento.
Ajuste Vimob Web - Formas de Pagamento / Dt. Referência Juros
Estava sendo possível apagar a data de referência de juros de uma serie que possuía juros (TP/SAC) definido na série da forma de pagamento.
Ajustamos para que fosse respeitada a configuração definida na Forma de Pagamento.
Ajuste Vimob Web / Parâmetros - Assinatura Digital inserindo vendedor em local incorreto
Estava sendo passado o parâmetro incorreto para criação de vendedor da DocuSign.
Ajustamos a chamada para criar novos vendedores para salvar as configurações do DocuSign de forma correta. Com essa correção, ao inserir assinantes específicos para cada produto na guia DocuSign, as informações são registradas nessa mesma guia, conforme esperado.
Ajuste Vimob Web / Propostas - Limites do Dashboard
Identificamos a necessidade de realizar esta alteração para melhor utilização do Dashboard.
Ajustamos os limites dos Dashboards do Vimob.
Ajuste Vimob Web - Cadastros
Lentidão extrema para cadastramento de usuários.
Ajustamos as consultas para criação de usuário no Vimob, de modo que a lentidão passou a não ocorrer mais.
Ajuste Vimob Web / Ficha de Atendimento - Conversão prospect
Identificamos uma inconsistência ao converter o prospect em que o nome do cônjuge esteja em minúsculo, e também ao converter o cônjuge do prospect onde o CPF dos dois sejam iguais.
Realizamos uma correção na rotina de inserção de dados do cônjuge, garantindo que o nome fantasia seja convertido para maiúsculas no momento da atualização. Essa alteração padroniza a exibição dos dados. Além disso, ajustamos o cursor que consulta os dados do cônjuge, para evitar a conversão de dados em casos de CPF duplicado. Essa modificação garante a integridade dos dados e evita inconsistências.
Ajuste Vimob Web - Reprovação de Propostas
Unidades que foram vendidas (contrato gerado) estavam com status disponíveis.
Corrigimos o processo de reprovação pela tela de consulta de proposta, para disponibilizar a unidade apenas quando as propostas forem diferentes de Em Atendimento e Em Estudo.
Ajuste Vimob Web / Relatórios - Recibo de Pagamento Ato
Palavra apresentada no relatório com inconsistência de ortografia “correpondente” (correto: correspondente).
Corrigimos a ortografia da palavra.
Ajuste Vimob Web / Página Inicial - Busca de Imóveis
Ao montar um perfil e tentar logar utilizando este perfil, o Vimob não estava logando.
Corrigimos os códigos de validação das páginas iniciais. Adicionamos as páginas que estavam faltando no redirecionamento do login. E removemos a opção Captação para seleção na página inicial, pois não tem página.
Ajuste Vimob Web / Web Minutas - Campo de pesquisa CMR_ASSINATURA_VEND_MODI
O campo de pesquisa CMR_ASSINATURA_VEND_MODI estava desconfigurado nas minutas.
Para melhorar o sistema, fizemos uma pequena mudança em um comando interno. Essa mudança foi necessária para tirar os espaços extras que apareciam nas assinaturas. Como já era possível deixar a assinatura no lugar certo, adicionamos uma opção para escolher se quer ou não tirar esses espaços. Além disso, encontramos um problema onde as assinaturas Vendedora, Dono Área e Empreendedora não estavam aparecendo corretamente. Já consertamos essa inconsistência.
Ajuste Vimob Web / Conversão Prospect - Resolução de conflitos
Ao corrigirmos alguns conflitos em outra demanda, acabou impactando na demanda de conversão do prospect. Com isso, gerou uma inconsistência na hora de converter um prospect com cônjuge para agente.
Para correção, inserimos novamente algumas implementações removidas.
Gestão Comercial
Ajuste Gestão Comercial - Ocorrências das Unidades
No processo de cadastro de ocorrências, na listagem de unidades o sistema não estava aplicando corretamente os filtros conforme o solicitado pelo usuário.
Fizemos uma correção e o sistema voltou a se comportar conforme o esperado ao realizar filtros na listagem de unidades.
Ajuste Gestão Comercial - Conversão do prospect para o agente
Não era possível realizar a conversão do prospect para agente. Identificamos que no cadastro de parte do prospect o regime de casamento Separação Convencional não estava mapeado para aceitar esse tipo de registro no cadastro de parte no cadastro de agentes.
Incluímos o regime de casamento Separação Convencional na validação do cadastro de partes do cadastro de agentes.
Ajuste Gestão Comercial - Prospects
Ao converter um prospect de pessoa jurídica e possuir dois ou mais e-mails informados (concatenados e separados por ’;’ ponto e vírgula), apresentava uma inconsistência na criação dos contatos do agente convertido.
Quando o campo de sexo estiver em branco, realizamos um tratamento para deixar parametrizado como Não Informado.
Global Construção
Ajuste Global Construção - Cadastros Gerais
O sistema não estava permitindo fazer a migração de cláusulas e modelos para outros códigos extensos e em determinados casos acabava perdendo as configurações de segurança.
Reestruturamos os cadastros de modelo e cláusulas. Agora, a própria tela de edição fará o controle de permissão de usuários.
Ajuste Global Construção / Cadastros Gerais - Minutas
O campo de pesquisa não estava atualizado para o tamanho dos campos do cadastro de agente.
Realizamos a atualização e o campo de pesquisa voltou a funcionar normalmente.
Portal de Clientes
Ajuste Portal de Clientes - Boleto de antecipação BTG disponível para emissão após o vencimento
Boleto da antecipação estava disponível para emissão após o vencimento.
Bloqueamos a emissão de boleto de antecipação ERP Banking caso esteja vencido e o parâmetro Wiipo habilitado na filial e empreendimento.
Ajuste Portal de Clientes - Solicitação de Boleto
Mesmo com o parâmetro Wiipo habilitado no empreendimento/filial, o sistema estava apresentou a seguinte mensagem: “Boleto não encontrado”.
Realizamos o tratamento para não considerar a emissão Wiipo quando o parâmetro geral Emite boleto pelo ERP Bank? estiver habilitado. Também ajustamos a busca da conta bancária para considerar 7 dígitos na emissão do boleto BTG mesmo se no ERP Senior Mega o campo estiver cadastrado com mais ou menos caracteres.
Ajuste Portal de Clientes - Boleto Antecipação
Detectamos uma inconsistência no sistema que impossibilitou a emissão de alguns boletos de antecipação de parcelas.
Ajustamos a configuração para garantir que todos os boletos sejam emitidos corretamente e dentro do prazo.
Ajuste Portal de Clientes - Ficha Técnica
Ao clicar em Ficha Técnica, os dados retornados estavam divergentes, pois estava sendo utilizado o mesmo código da unidade.
Realizamos um tratamento que passou a trazer a unidade de forma correta.
Ajuste Portal de Clientes - Sincronização
O sistema não estava conseguindo encontrar todas as informações necessárias para realizar a atualização completa.
Efetuamos essa correção e realizamos melhorias gerais no processo de sincronização do Portal de Clientes.
Ajuste Portal de Clientes - Cadastros Gerais
Ao cadastrar um novo usuário era apresentada uma inconsistência, permitindo concluir o cadastro.
Corrigimos para que a mensagem de inconsistência não fosse mais apresentada.
Ajuste Portal de Clientes - Solicitação de Boleto
Lentidão apresentada no carregamento da tela de segunda via de boleto.
Corrigimos internamente para que a lentidão não acontecesse mais.
Ajuste Portal de Clientes - Solicitação de Antecipações
O sistema não estava aceitando valor parcial para parcelas do tipo SACOC.
Ajustamos o sistema para permitir a baixa parcial em parcelas SACOC específicas.
Ajuste Divergência de valores para quitação de um contrato entre Mega x Portal de Clientes
Valores para quitação de um contrato no ERP Senior Mega, estava diferente dos valores apresentados no Portal do Clientes.
Realizamos o ajuste na parte de cálculo de juros aplicando tornando o cálculo compatível entre o Portal de Clientes e ERP Senior Mega.
Ajuste Portal de Clientes - Envio de boleto em massa
Nos envios de boletos em massa, não estava gravando um log para cada disparo, mas para cada e-mail.
Ajustamos para gravar para cada envio.
5.02.01.28 - 16/01/2025Carteira de Recebíveis
Ajuste Carteira de Recebíveis - Contratos
A implantação de gerenciamento de documentos no módulo empreiteiros afetou as minutas dos outros módulos, pois as telas são as mesmas para todos os módulos.
Verificamos qual módulo estava usando a tela, e constatamos que atualmente ferramenta de gerenciamento de documentos está implementado somente nas minutas do Empreiteiros.
Ajuste Contabilidade Imobiliária / Apropriação Societária POC/IFRS - Executar Aproproação Imobiliária
Na tela de processo de apropriação imobiliária (POC, Fiscal e IFRS), após selecionar o empreendimento e clicar em Avançar, a mensagem de Access Violation era exibida. A mesmo mensagem era apresentada ao clicar em Outros > Executar.
Efetuamos a correção interna e a mensagem não foi mais apresentada.
Vendas
Ajuste Conversão de prospect com cônjuge para agente
Estava sendo apresentada uma mensagem de inconsistência no momento da conversão de um prospect com cônjuge para agente.
Realizamos algumas implementações para que a correção fosse aplicada.
English
Español

English
Español

