Integrador X
O Integrador X é responsável por sincronizar os dados entre o Gestão de Pessoas | HCM XT (on-premises) e os módulos do Painel de Gestão, que atuam como uma extensão do XT na plataforma Senior X. O Painel de Gestão reúne funcionalidades complementares, como Cadastros gerais e Gestão do Ponto X, garantindo uma experiência contínua e integrada de operação entre os ambientes on-premises e nuvem.
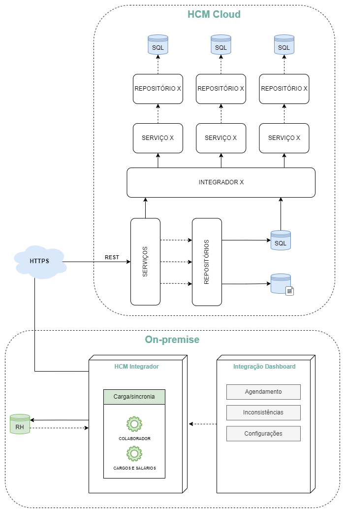
Arquitetura do Integrador X
Cada entidade integrada ao Painel de Gestão, como cadastros de pessoas, vínculos, horários, cargos e outros, possui um fluxo próprio de sincronização. Essas entidades estão organizadas nos módulos Cadastros gerais e Gestão do Ponto X.
A integração funciona com base em eventos gerados a partir de alterações realizadas na base do Gestão de Pessoas | HCM XT. Esses eventos são identificados por gatilhos técnicos e inseridos em uma tabela de pendências, que é consumida automaticamente pelo Integrador X, responsável por processar essas informações e sincronizar os dados com os demais sistemas de forma automatizada.
Esse modelo de arquitetura garante que toda alteração relevante seja monitorada e sincronizada com os módulos em nuvem, sem necessidade de carga manual.

Requisitos — ativação da sincronia com os Cadastros gerais:
Componentes obrigatórios
Para garantir que a sincronia com o Painel de Gestão funcione corretamente, verifique os pré-requisitos descritos no tópico Checklist de implantação com integração.
Como ligar ou desligar a sincronia?
A ativação ou desativação da sincronia de dados com os Cadastros gerais pode ser feita por meio de APIs específicas. Esses endpoints permitem controlar a sincronia.
Veja abaixo a descrição de cada endpoint disponível:
Endpoint | Descrição |
|---|---|
| Ativa a sincronia para o tenant do usuário autenticado. |
| Desativa a sincronia para o tenant do usuário autenticado. |
Observação
Para ativar ou desativar a sincronia em lote (via startSyncBulk ou stopSyncBulk), é necessário abrir uma tarefa para o time SREHCM realizar a requisição.
Definições — Integração X com Cadastros gerais
Master Data
Na Folha XT, o conceito de Master Data se aplica quando há integração com os Cadastros gerais. Nesse modelo, os dados são inseridos inicialmente na Folha XT e, posteriormente, enviados para os Cadastros gerais por meio do Integrador X.
Por padrão, essas informações são apenas consultáveis nos Cadastros gerais, ou seja, não podem ser inseridas ou editadas diretamente pelo usuário, exceto em casos específicos previstos pelas regras de negócio.
Especializações
As especializações são informações complementares que não são gerenciadas pela Folha XT. Elas são criadas e mantidas diretamente nas telas dos Cadastros gerais.
Exemplo prático: no cadastro de horário:
- As informações básicas são enviadas pela XT por meio do Integrador X.
- As informações complementares do Gestão do Ponto X (as especializações) devem ser inseridas manualmente pelo usuário.
Nos Cadastros gerais, os dados provenientes da XT ficam com edição desabilitada, permitindo ao usuário apenas inserir, editar ou excluir os campos específicos de especializações.
Particularidades — ajustes da Integração X
Com as evoluções do projeto X, algumas rotinas foram adaptadas para garantir que as informações da XT estejam corretamente integradas aos Cadastros gerais. A seguir, você encontra os principais pontos que merecem atenção nesse processo:
Histórico de afastamento
O histórico de afastamento é sincronizado automaticamente entre a XT e o Gestão do Ponto X. Inserções, alterações ou exclusões feitas em qualquer um dos sistemas serão refletidas automaticamente no outro, garantindo a atualização das informações em ambos.
Histórico de crachá
O crachá titular é cadastrado e mantido pela XT. A integração com os Cadastros gerais é unidirecional, mas poderá ser estendida futuramente para suportar contextos mais detalhados, como os da linha de produto Gestão de Riscos e Segurança.
Marcação de horário
Esse cadastro parte da XT, mas os campos de tolerância, que são do Gestão do Ponto X, não ficam visíveis lá. Após a integração, esses campos podem ser preenchidos diretamente nos Cadastros gerais.
Importante: Como os campos de tolerância não são tratados como especializações, eles ficam habilitados para edição manual.
Vínculo e Histórico de vínculo
Nos Cadastros gerais, o vínculo do colaborador passou a ser tratado de forma agrupada, combinando três informações que antes eram mantidas separadas na XT:
- Tipo de vínculo
- Tipo de contrato
- Categoria do eSocial
Essa mudança unifica o controle desses dados e melhora a rastreabilidade dos vínculos. O código gerado segue o padrão: vínculo.tipoContrato.categoria. Por exemplo: 10.1.101.
Na prática, quando é registrada uma nova categoria do eSocial para o colaborador, uma nova linha é criada automaticamente no histórico de vínculo. Se houver mudança no tipo de contrato, todos os registros do histórico são atualizados para manter a consistência.
Veja a seguir um comparativo entre a forma como esses dados eram apresentados na XT e como passaram a ser organizados nos Cadastros gerais:
XT:
Hist. de vínculo | Colaborador | Hist. categoria do eSocial |
|---|---|---|
01/01/2020 - 10 - Trb.Urb,Emp.Jur,CLT | Empregado | 01/01/2020 - 101 - Empregado - Geral |
01/02/2020 - 103 - Empregado - Aprendiz | ||
01/03/2020 - 15 - Trb.Urb,Emp.Fis,CLT |
Cadastros gerais:
Hist. de vínculo |
|---|
01/01/2020 - 10.1.101 - Trb.Urb,Emp.Jur,CLT |
01/02/2020 - 10.1.103 - Trb.Urb,Emp.Jur,CLT |
01/03/2020 - 15.1.103 - Trb.Urb,Emp.Fis,CLT |
Categoria eSocial
Algumas categorias específicas da XT ainda não estão integradas aos Cadastros gerais. São elas: 9999, 9997, 9996 e 9995.
Usuário
Usuários criados na XT (SGU) são integrados automaticamente. Já os usuários cadastrados exclusivamente no SeniorX devem ser vinculados manualmente ao colaborador.
Por essa razão, o passo Usuário na Ficha Cadastral permanece editável, enquanto os passos Pessoa e Contrato são protegidos contra alterações.
Indicação de módulos do colaborador
Para que o colaborador seja integrado aos Cadastros gerais, ele precisa estar habilitado com o módulo Painel de Gestão. Essa configuração ativa automaticamente os módulos HRIS, Gestão do Ponto X e Ponto Mobile.
Posição / Posto de trabalho
Na XT, o código do posto de trabalho é um texto. Já nos Cadastros gerais, esse campo é numérico. Para garantir compatibilidade, o código da XT é concatenado à descrição da posição, e um código sequencial é gerado automaticamente.
Exemplo:
- XT: ADM01 - Administrativo
- Cadastros gerais: Código: 1 | Descrição: ADM01 - Administrativo
Somente posições vinculadas a uma estrutura serão sincronizadas com os Cadastros gerais.
Estruturas da empresa
Se a estrutura não estiver definida na XT, o sistema cria automaticamente uma estrutura padrão, com:
- Data de início: 01/01/1901
- Sem data de término
- Código: 0
Negociação coletiva
A XT não possui o conceito de negociação coletiva. Por isso, ao cadastrar um sindicato, o sistema cria automaticamente um registro padrão de negociação com as seguintes características:
- Data de início: 01/01/1901
- Sem data de término
- Descrição baseada nas informações do sindicato
Lançamento de eventos
Ao gerar o cálculo do ponto no Gestão do Ponto X, os lançamentos de ponto são automaticamente integrados ao cálculo da folha na XT.
Enumerações
Se uma enumeração ainda não existir nos Cadastros gerais, qualquer dado que dependa dela será bloqueado na integração. Isso evita inconsistências e garante a integridade das informações recebidas.
Escala de vale-transporte
No fluxo de integração entre o XT e a plataforma Senior X, existe um campo relacionado à escala de vale-transporte.
Esse campo faz referência ao agrupamento ao qual o registro de vale-transporte pertence e é utilizado para permitir a sincronização dessa informação entre o Senior X e o HCM XT, garantindo a consistência dos dados entre os ambientes.
- O preenchimento do campo é opcional;
- A informação pode ser sincronizada do HCM XT para o Senior X e vice-versa, quando aplicável.
Funcionalidade do Integrador X
Dashboard de integração
O Dashboard de integração permite acompanhar de forma centralizada o fluxo de dados entre os sistemas Painel de Gestão e Cadastros gerais. Ele oferece uma visão abrangente, facilitando o monitoramento de resultados, a detecção de falhas e a visualização dos detalhes das execuções.
Para mais informações, consulte a documentação do Dashboard de integração.
Cadastros com integração
Confira os cadastros que possuem integração:
- Empresa
- Filial
- Moeda
- Estrutura de cargo
- Cargo
- Causa de rescisão
- CBO
- Estrutura de posição
- Posição
- Tipo de atuação
- Situação
- Sindicato
- Negociação
- Horário
- Marcação de horário
- Escala
- Configuração da escala
- Turma de escala
- Horário da escala
- Vínculo
- Doença
- Sub-grupo
- Código de cálculo
- Exceção de código de cálculo
- Tabela de eventos
- Eventos
- Pessoa
- Colaborador
- Histórico de cargo
- Histórico de sindicato
- Histórico de escala
- Histórico de posição
- Histórico de crachá
- Histórico de vínculo
- Histórico de filial
- Histórico de afastamento
- Histórico de desligamento
- Usuário
- Associação de usuário
- Módulos do colaborador
English
Español

English
Español

